CONTEÚDO
- Visão Geral
- Exemplo de Utilização
- Painel Overview
- Legenda de Cores
01. VISÃO GERAL
O painel Overview tem como função coletar todos os extratos de NF's e permitir o seu download e exportação em formato de planilhas.
02. EXEMPLO DE UTILIZAÇÃO
O Painel pode ser acessado pelo módulo VHF.
- (1) DocFiscall.
- (2) Integração.
- (3) Integrador.
03. PAINEL OVERVIEW
GERAL - PAINEL RP
No Painel Overview, existe a funcionalidade que permite buscar Recibos Provisórios (RP) para um período determinado. Para consultar esses RP, siga o caminho indicado abaixo:
- (1) Clicar no menu "Geral".
- (2) Clicar no botão "Painel RP" .
- (3) Informar o período da data que deseja consulta, informando a data inicial e final.
- (4) Clicar no botão "Buscar".
- (5) Será exibido uma grade com todos os "Recibos Provisórios" e seus respectivos status.
Coluna Emissão : Exibe data de Emissão da NFSe
Coluna Data RPS : Exibe data de emissão da RPS.
NFSe - CONFERÊNCIA NFSe
No menu de NFSe, a opção "Conferência NFSe" permite a consulta de relatórios das NFSe no FiscAll Flex e no DocFiscAll com base em um período especificado.
- (1) Clicar no menu "NFSe".
- (2) Clicar na opção do menu "Conferência NFSe".
- (3) Informar o período da data que deseja consulta, informando a data inicial e final.
- (4) Clicar no botão "Buscar".
- (5) Informações com a quantidade de notas emitidas respectivamente no "FiscAll" Flex e "DocFiscAll".
- (6) Grade com as notas.
NFSe - CONFERÊNCIA ISS ANALÍTICO
O relatório "NFSe Conferência ISS Analítico" fornece uma análise detalhada das notas fiscais de serviços (NFSe), destacando informações cruciais sobre o Imposto sobre Serviços (ISS) aplicado, incluindo serviços prestados, valores e alíquotas. Essa análise assegura a precisão e conformidade fiscal.
- (1) Clicar na opção do menu "Conferência Iss Analítico".
- (2) Informar o período da data que deseja consulta, informando a data inicial e final.
- (3) Clicar no botão "Buscar".
- (4) Será exibido uma grade com a respectivas notas durante o período analisado.
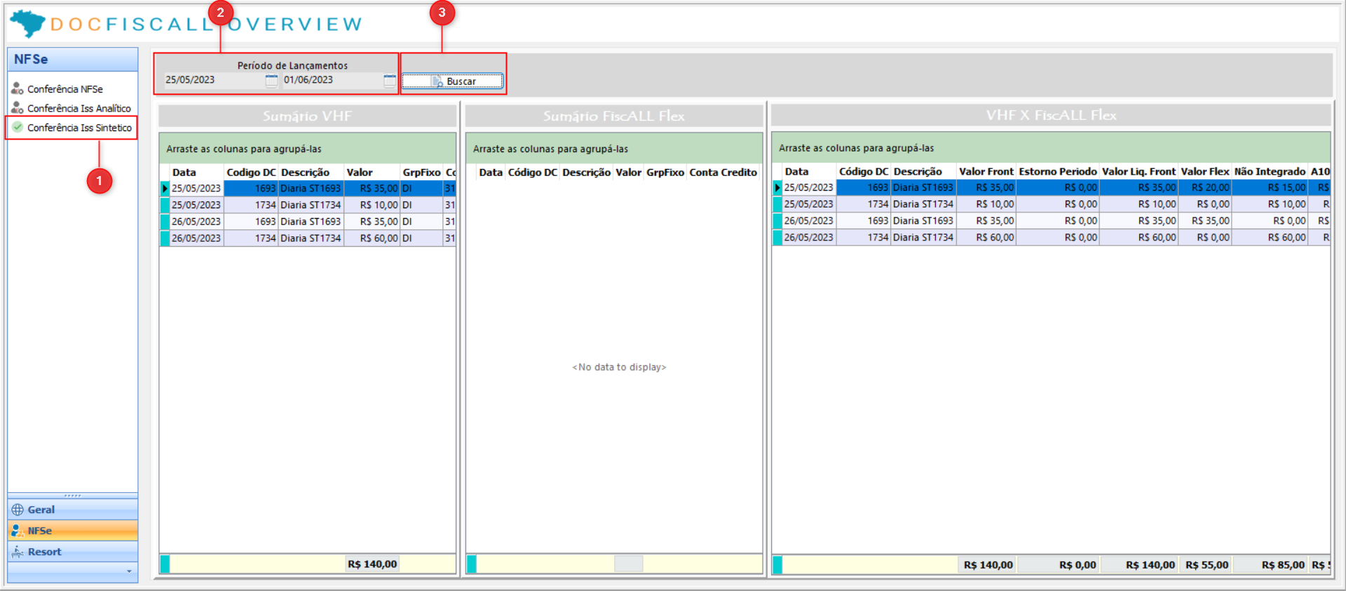
NFSe - CONFERÊNCIA ISS SINTÉTICO
Exibir um relatório do sumário das notas, tanto no VHF como também do "FiscAll Flex" e um relatório do "VHF X FiscAll Flex".
- (1) Clicar na opção do menu "Conferência Iss Analítico".
- (2) Informar o período da data que deseja consulta, informando a data inicial e final.
- (3) Clicar no botão "Buscar".
RESORT - LOG LANÇADOR DOCRESORT
No menu "Resort", a opção "Log Lançador DocResort" apresenta um relatório em forma de grade que detalha os lançamentos realizados em um período específico.
- (1) Clicar no botão "Resort".
- (2) Clicar na opção do menu "Log Lançador DocResort".
- (3) Informar o período da data que deseja consulta, informando a data inicial e final.
- (4) Clicar no botão "Buscar".
- (5) Será exibido uma grade com o relatório dos lançamentos.
RESORT - FECHAMENTO DE CAIXA
Essa opção exibir uma grade com o relatório do fechamento de caixa no, e suas respectivas formas de realização do pagamento.
- (1) Clicar na opção do menu "Fechamento de Caixa".
- (2) Informar a data que deseja obter o relatório.
- (3) Clicar no botão "Buscar".
- (4) será exibido uma grade com o relatório do fechamento do caixa.
Observação
Dentro desse relatório, os usuários têm a capacidade de gerar um gráfico mais abrangente que oferece uma visão detalhada das diversas formas de pagamento utilizadas. Esse gráfico representa visualmente o percentual de cada método de pagamento em relação ao total de transações, permitindo uma análise mais profunda da distribuição de pagamentos no período específico em questão. Essa funcionalidade fornece uma visão mais detalhada e informativa das preferências de pagamento ao longo do tempo.
03. LEGENDA DE CORES
Similarmente ao integrador, apresenta um sistema de indicadores de status por cores. Isso significa que todas as informações das notas fiscais estão disponíveis em um único painel, sendo identificadas por cores correspondentes aos diferentes status da operação. Isso facilita a identificação dos status para o operador, tornando o processo mais eficiente e ágil.
As cores principais são utilizadas para indicar diferentes estados da operação, enquanto as cores de alerta e aviso são usadas para informar sobre situações específicas que exigem atenção imediata.
⚠️ Atenção: As cores utilizadas para legendar os status do Overview no integrador são idênticas as do Integrador.
- LARANJA: Em fila.
- AMARELO: Enviada e em processamento.
- VERDE: Emitida.
- VERDE ESCURO: Integrado ao Flex.
Dica
Uma demonstração como obter uma demonstração do relatório de fechamento de caixa











