- Visão Geral
- Cadastrar procedimentos para agenda de cirurgia
- Salas cirúrgicas
01. VISÃO GERAL
A tela pode ser acessada através de Cadastros > Cuidados com o paciente > Cirurgias > Procedimentos para agenda de cirurgia
Ao acessar selecionar a opçãoProcedimentos para agenda de cirurgia a seguinte tela é apresentada com todos os procedimentos cadastradas:
02. Cadastrar procedimentos para agenda de cirurgia
Para cadastrar um novo procedimento o usuário deve selecionar a opção "+", vide destaques abaixo:
Após clicar será aberta a tela para o cadastrar o procedimento.
Na aba "Identificação" o usuário deverá informar obrigatoriamente as informações de: Código, descrição, tempo de execução, tempo de limpeza, ativo e a lateralidade do produto.
O campo tempo médio do procedimento é de preenchimento opcional.
Lateralidade, caso o usuário informe que o procedimento possui lateralidade, no momento de realizar o agendamento do procedimento será necessário informar qual a lateralidade que será realizada o procedimento, essa lateralidade poderá ser direita, esquerda ou ambos.
.
03. Salas cirúrgicas
Nessa aba será possível vincular a sala do bloco cirúrgico com o procedimento, ao acessar a aba será listada todos as salas vinculadas ao procedimento cirúrgico, vide imagem abaixo:
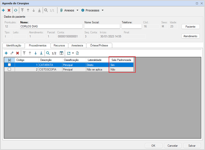
Após realizar esse vínculo, na tela de agenda da cirurgia ao selecionar o procedimento será exibido a coluna sala padronizada, nela será indicada se a sala selecionada na agenda possui vínculo com o procedimento.





