01. DADOS GERAIS
| Linha de Produto: | RMS |
|---|---|
| Segmento: | VAREJO |
| Módulo: | TROCAS e FATURAMENTO |
| Função: | Devolução a fornecedores |
02. SITUAÇÃO/REQUISITO
Implementação de controle e critica das quantidades devolvidas ao fornecedores.
03. SOLUÇÃO
Com base em parametrização, o processo de trocas passa a controlar as quantidades devolvidas aos fornecedores de cada nota de entrada, permitindo devolver somente até o saldo existente na nota de entrada selecionada.
Vale ressaltar que o processo não permite a associação de mais de uma nota de entrada para efetuar a devolução. Caso não exista saldo disponível na nota selecionada para devolver a quantidade desejada, é necessário gerar várias notas de devolução até que os saldos de cada nota contemplem a quantidade a ser devolvida ao fornecedor. Decidiu-se fazer desta forma devido aos custos das notas de entrada que podem variar.
Parametrização
Cadastrar o parâmetro 30, acesso CRITQTDDEV, conteúdo = S.
Este parâmetro permite o controle dos produtos devolvidos (Devolução Fornecedor)
Trocas
Depósito de Trocas
Cadastro de Eventos
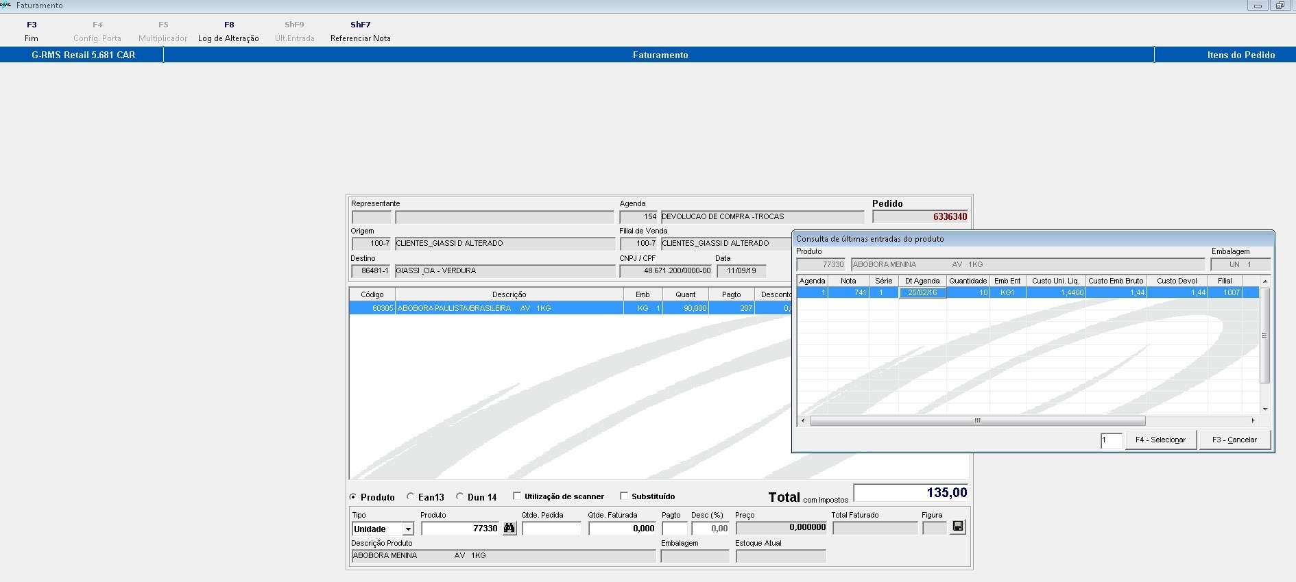
Últimas entradas dos produtos
Referenciamento da nota de entrada
OBS.: Não é possível referenciar mais de uma nota para o mesmo produto, porque os custos podem ser diferentes e não
vamos saber que custo utilizar. Não temos um histórico de custos no sistema nem temos um processo de cálculo ponderado do custo.
O controle dos saldos é feito na tabela FAT_CTRL_DEVOLUCAO
Demonstração da crítica
Se tentarmos devolver uma quantidade maior que saldo disponível apresenta a mensagem de erro.
Saldo disponível 80 unidades (100 - 20). Troca de 90 unidades.
Mensagem de erro
Observe que as quantidades apresentadas estão acumuladas das devoluções feitas anteriormente.
Faturamento Online
Quantidade disponível para devolução é 90 unidades
Efetuando o faturamento de 100 unidades
Critica apresentada pelo sistema
Efetuando a devolução de 90 unidades
Seleção da últimas entradas de outro produto
Referenciamento efetuado
Finalizando o pedido
Quantidades atualizadas na tabela de controle
Cancelamento
Quantidades atuais:
Notas de entrada: 100
Devolvidas: 100
Saldo a devolver: 0
Cancelando o pedido
Quantidades após o cancelamento do pedido:
Notas de entrada: 100
Devolvidas: 10
Saldo a devolver: 90
04. DEMAIS INFORMAÇÕES
O tratamento da crítica é parametrizado. Se não existir a parametrização, não é feita a critica.
Os processos de devolução do depósito de trocas ou faturamento online não tiveram nenhuma alteração exceto a critica na associação da nota de entrada.
05. ASSUNTOS RELACIONADOS


















