Árvore de páginas



Cadastro

Objetivo

Estruturar as informações para o funcionamento do sistema RMS.

Conceito

O Módulo de Cadastro e Preços, é o responsável pela estrutura de informações para o funcionamento do Sistema RMS.
Os dados informados influenciam nos demais módulos, portanto, é importante a exatidão e a constante renovação dos dados contidos no cadastro.
Na verdade, o CADASTRO é à base de todo o Sistema RMS.
Seja qual for o plano adotado para a implantação do sistema, o primeiro módulo a ser implantado é o de Cadastro.
O cadastro, é a definição de todas as regras de negócio adotadas pela empresa e informa como o sistema deve se comportar diante das situações apresentadas no dia a dia.
Dependendo dos módulos que serão utilizados, o cadastro deverá ter mais ou menos informações. Existem informações, como produtos, por exemplo, comuns a quase todos os módulos do sistema. Existem outros que são específicos.
Para maiores informações sobre as sequências possíveis de implantação do Sistema RMS e das necessidades específicas de cada modulo, tenha em mãos os manuais de Instalação, de Implantação do Sistema e dos módulos específicos.

Fluxo das informações do Cadastro e demais Módulos do Sistema

Na figura abaixo podemos ver o caminho das informações no Sistema RMS.



Parametrização

Antes da montagem do cadastro propriamente dito, deve-se começar pela parametrização dos módulos de parâmetros e tabelas do sistema.
Para isso você deve consultar os manuais de tabelas e de parâmetros, onde serão encontradas todas as configurações necessárias para não só iniciar o cadastro, mas também parametrizar o sistema RMS nos demais módulos.

Descrição do processo


Roteiro de Implantação e Execução do Cadastro

Após a implantação das tabelas e parâmetros, é possível efetuar o cadastramento das principais entidades e tabelas de apoio.
A sequência dos cadastramentos não segue a mesma linha, isso depende do plano de implantação, mas é importante notar que existem definições que devem ser feitas antes de construir o cadastro de produtos.
Obviamente a ordem de explicação, nesse manual, não coincide com a ordem de instalação do sistema, portanto o usuário será informado a pular para determinadas seções sempre que isso for necessário. A seguir temos um exemplo de sequência de implantação que será usada como referência neste manual.

  • Empresa.
  • Condições de Pagamento.
  • Região.
  • Cliente Varejo.
  • Portadores.
  • Tabela Fiscal Mercantil.
  • Tabela Contábil.
  • Classificação Mercadológica.
  • Tipos.
  • Fornecedores.
  • Depósitos.
  • Filiais.
  • Clientes.
  • Representantes.
  • Entregadores.
  • Linhas de Comercialização.
  • Seções das Filiais.
  • Cadastro de Produtos.
  • Implantação dos Estoques.


 IMPORTANTE
Para executar o módulo de Cadastro e Preço, recomendamos que todas as alterações de cadastro sejam feitas antes de proceder à exportação de dados da matriz para as filiais.
Desta forma os dados alterados serão transmitidos para todos os servidores e estações, garantindo o sincronismo das informações.

Executando o Módulo Cadastro

Menu Principal do Sistema

No Menu Principal do RMS clique no modulo de Cadastro.

Entidades

O primeiro passo para começar a construir o seu cadastro será fazer o registro de todas as entidades, isto é, cadastrar as principais empresas que são representativas no negócio, tais como fornecedores, filiais, clientes, representantes e entregadores.

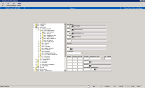
Empresa - VABUEMPR

Depois de concluído o cadastramento das tabelas, você deve cadastrar a empresa, que representa o conjunto de informações cadastrais básicas relativas à sua empresa.
Neste cadastramento serão registrados os diversos padrões necessários para custo, venda, transferência de mercadorias, moedas utilizadas, contabilização, livros fiscais etc. Isso nos levará a utilizar outros módulos, principalmente o CADASTRO COMPLEMENTAR, que será explicado à medida que forem configuradas todas as informações necessárias a empresa para serem corretamente identificadas no cadastro.
Para iniciar o cadastramento de empresas:
Abra o modulo de *CADASTRO ENTIDADESEMPRESAS: *VABUEMPR.

O sistema exibirá a tela do VABUEMPR:

Na tabela abaixo temos o resumo dos campos encontrados no cadastro de Empresa: temos a coluna nome, correspondendo ao nome do campo na tela, temos o conteúdo, que se refere à tabela onde se cadastra/ localiza o conteúdo (pode ser utilizado para preencher o campo) e por fim temos a descrição do que se refere ao campo.
Campos de Tela

Nome

Conteúdo

Descrição

Código


Código da empresa, você deverá informar um código de até 3 dígitos.

Razão Social


Razão social da empresa.

Nome Fantasia


Nome fantasia da empresa.

Endereço (Logradouro)


Endereço da empresa.

Bairro


Bairro de localização da empresa.

Cidade


Cidade de localização da empresa.

Estado

Tabela 060

Estado de localização da empresa.

C.E.P.


CEP do endereço da empresa.

Caixa Postal


Número da caixa postal.

C.N.P.J.


Número do C.N.P.J. da empresa.

Inscrição Municipal/ Estadual


Número da Inscrição Municipal.

Tx. Armaz.


Taxa de armazenagem de mercadorias da empresa em porcentagem (custo).

Data Cadastro


Data do cadastramento da empresa no RMS (preenchido automaticamente).

Filial Destino


Código da Filial local. (Somente para versão Store do RMS).

Tipo de margem


Forma de Apresentação da Margem "B" Bruta ou "L" Líquida.

Regime de PDV


Identificar se a empresa utiliza ou não o regime de PDV (S /N).

Figuras NFF


Número de Figuras por Nota Fiscal (definido no layout /RMS). No máximo 5 figuras fiscais.

Moeda Limite Crédito

Tabela (Campo Limite de Crédito do programa VABUEMPR)

Código da moeda p/ cálculo do limite crédito definida no Cadastro de Tabelas.

Moeda Custo Médio

Tabela 303

Código da moeda para cálculo do custo médio definido no Cadastro de Tabelas.

Moeda Alternativa

Tabela 303

Código da moeda alternativa para atualização financeira definida no Cadastro de Tabelas.

Dias Proteção


Quantidade de dias de proteção para cálculo do preço de venda.

Produtos NFF


Número de Produtos por Nota Fiscal (definido no layout /RMS).

Arred. Preço Venda


"S" efetua arredondamento automático do preço de venda ou "N "para não efetuar.

Venda Principal


Nível de preço padrão da empresa, isto é, variação no preço de um produto. Utilizam até 5 níveis.

Custo Venda

Tabela 002

Código do custo para venda, definido em tabela 002.

Custo Transferência

Tabela 002

Código do custo para transferência em tabela 002

Custo Devolução

Tabela 002

Código do custo para devolução, definido em tabela 002.

Custo Principal

Tabela 002

Código de custo para referência no sistema, definido na tabela 002.

DDD /DDI - Fax


DDD /DDI - Número do Fax.

DDD /DDI - Telefone


DDD /DDI - Número do Telefone.

DDD /DDI - Telex


DDD /DDI - Número do Telex.

DDD /DDI - Renpac


DDD /DDI - Número do Renpac (Nº Telefone de banco, consultas bancárias, financeiras).

STM400


Código STM400 da empresa (não é mais utilizado)


Tipos

Tipos, para o Sistema RMS, são as entidades representativas no negócio, tais como fornecedores, filiais, clientes, representantes e entregadores. Para essas entidades existem dados gerais, comuns a todos e dados específicos, de acordo com sua natureza.
Antes de configurar esse módulo, bem como os que se seguem, será necessário configurar no módulo *CADASTROCADASTRO COMPLEMENTAR* as aplicações Condições de Pagamento e Regiões (para maiores detalhes de como parametrizar esses programas consulte os Tópicos 2.4.2 e 2.4.4 respectivamente).
Para efetuar o cadastro dos tipos, pode-se optar pela numeração automática dos tipos (uma sequência de numeração para cada tipo). O parâmetro 006NUMERAÇÃO DE TIPOS, na tabelas e parâmetros configurando o acesso CTRLTIPO, define a utilização sim (S) ou não (N) da numeração automática.
Caso o parâmetro 006 tenha conteúdo "S", deverá ser cadastrado no parâmetro 111, controle de numeração de tipos, onde o acesso se refere ao tipo (por exemplo: "L" referente à loja) e seus intervalos como conteúdo.
O Parâmetro 1 define o último código utilizado, o parâmetro 2 o número mínimo para o código e o parâmetro 3 o valor máximo para o código.
As telas relativas a Fornecedores, Filiais, Clientes, Representantes e Entregadores, tanto genéricas, quanto específicas, servem para alteração, exclusão e consulta, bastando registrar a opção desejada.
Qualquer inclusão só pode ser feita através da opção de Tipos.
Para acesso à aplicação, acesse o menu de *CADASTRO ENTIDADES TIPOS – VABUTIPO:*

Tipos – VABUTIPO


Campos de Tela

Nome

Conteúdo

Descrição

Tipo

Tabela 007

Nesse campo deverá ser indicado o tipo a ser cadastrado. Os seguintes códigos são aplicáveis:
C – Cliente
D – Depósito
E – Entregador
F – Fornecedor
L – Loja
M - Matriz
R – Vendedor
V – Varejista

Código


Código do Tipo com dígito de controle. Caso o acesso CTRLTIPO 006NUMERAÇÃO AUTOMÁTICA DE TIPOS esteja configurado como N, será preciso digitar um número de código para o tipo; por outro lado, caso o mesmo acesso esteja configurado como S, o sistema perguntará se o usuário deseja usar a numeração automática de tipos, respondendo-se "SIM", o sistema atribuirá um código automaticamente ao tipo, respondendo-se que "NÃO", o código deverá ser informado.

A numeração automática do tipo consome a faixa informada no parâmetro 111 do programa VABUPARA.  Existe uma exceção quando a natureza da entidade for do tipo FT (transportadoras) e existir uma faixa do tipo T. Se existir, o sequencial utilizado pela entidade será do tipo T. Essa opção é utilizada quando um tipo F alcança o tamanho de 6 dígitos e é necessário cadastrar um tipo  com natureza FT (transportadoras)  e apenas 5 dígitos.

Razão Social


Razão Social da Empresa.

País

Tabela 061

Sigla do País.

Data do Cadastro


Esse campo irá trazer a data atual do sistema (automático).

Nome Fantasia


Nome reduzido do Tipo (fornecedor /cliente/ filial/ depósito).

Física ou Jurídica


Indicar se é pessoa física ou jurídica.

C.N.P.J. /C.P.F.


Número do C.N.P.J. ou C.P.F.

CEI / NIT


Cadastro Específico do INSS / Número de Identificação do trabalhador

Estado

Tabela 060

Sigla do Estado.

Cidade


Cidade.

Código do Município


CAMPO OBRIGATÓRIO. Informar o código do município (Estas informações serão importadas do arquivo da EBCT (Empresa Brasileira de Correios e Telégrafos)).

Bairro


Bairro.

CEP


Código de Endereçamento Postal com 8 dígitos.

Endereço


Endereço do Tipo (fornecedor/ cliente/ filial/ depósito).

Caixa Postal


Digite o número da caixa postal, se houver.


 Pasta "Principal"

Campos

Nome

Conteúdo

Descrição

Pasta PRINCIPAL



Inscrição Municipal/ Identidade


Número da Inscrição Municipal da empresa, se houver.

Inscrição Estadual


Número da Inscrição Estadual, em se tratando de pessoa jurídica, ou carteira de identidade em se tratando de pessoa física.

Insc. Est. Substituto Tributário


Informar a Inscrição Estadual do Substituto Tributário.
Conceito Legal: O Convênio ICMS 16/06 altera o Convênio ICMS 81/93, que estabelece normas gerais a serem aplicadas a regimes de substituição tributária, para dispensar o credenciamento prévio na hipótese de a fiscalização, no local do estabelecimento do substituto tributário (responsável pela retenção do imposto), ser efetuada sem a presença física da autoridade fiscal da unidade federada destinatária da mercadoria sujeita ao regime da substituição tributária;
Valido para todos os estados da federação (CONFAZ Abril 2006).

Empresa


Código da empresa a qual pertence o Tipo, ou a qual se relaciona.

Natureza

Tabela 008

Natureza da atividade da empresa definida em tabela, por exemplo CA = Cliente Atacado, FF = Fornecedor Fabricante, FE = Fornecedor Equiparado (Fornecedor Fabricante e Fornecedor Distribuidor ao mesmo tempo) FD = Fornecedor Distribuidor, FT = Fornecedor Transportador, FS = Fornecedor de Serviços, EA = Entregador Ajudante, ES = Entregador Separador, EM =Entregador Motorista *(vide Nota){*}, etc. ......

A numeração automática do tipo consome a faixa informada no parâmetro 111 do programa VABUPARA.  Existe uma exceção quando a natureza da entidade for do tipo FT (transportadoras) e existir uma faixa do tipo T. Se existir, o sequencial utilizado pela entidade será do tipo T. Essa opção é utilizada quando um tipo F alcança o tamanho de 6 dígitos e é necessário cadastrar um tipo  com natureza FT (transportadoras) e apenas 5 dígitos.

Empresa Principal


Código para centralizar os resultados da empresa do tipo a ser consultado/ excluído (Ex.: filial de um mesmo fornecedor).

Empresa Principal Administrativa (EDI)


Código da Empresa responsável pelo EDI.

Fornecedor Principal (Financeiro)


Código PRINCIPAL de um fornecedor que permite agregar códigos diferentes deste mesmo fornecedor e integrar no Financeiro (Contas a Pagar, Contas a Receber e Caixa e Bancos) os códigos agrupados.

DDD /Fax


Número do DDD e número do fax.

DDD /Renpac


Código de acesso Renpac (não é mais utilizado).

DDD /Telefone


Número do DDD e número do Telefone.

DDD /Telex


Número do DDD e número do Telex.

Integrações


Campo utilizado para integrações via link do cadastro (não é mais utilizado).

Dados Fiscais



Regra Fiscal


Código da Regra Fiscal.

SUFRAMA


Código na Superintendência da Zona Franca de Manaus.

CRC


Número do Registro no Conselho Regional de Contabilidade.

NIRE


Número de Identificação do registro de Empresas

PIS Especial


Usado para fornecedores que possuem algum tipo de liminar, reduzindo a Base de Cálculo a zero. Válido somente para fornecedores de Natureza FS = Fornecedores de Serviço.

COFINS Especial


Usado para fornecedores que possuem algum tipo de liminar, reduzindo a Base de Cálculo a zero. Válido somente para fornecedores de Natureza FS = Fornecedores de Serviço.

Equiparado a Industria


Mesma classificação para impostos que na Indústria.


 Pasta "Diversos"


Campos de Tela

Nome

Conteúdo

Descrição

Pasta DIVERSOS



Região


Região do Tipo definida no cadastro de região.

Divisão


Divisão do Tipo definida no cadastro de região.

Distrito


Distrito do Tipo definida no cadastro de região.

Rota


Código da Rota. Cadastrado anteriormente efetuado no cadastro de Rotas. Utilizado para fins de distribuição e logística.

Sub rota


Código da Sub rota. Cadastrado anteriormente efetuado no cadastro de Rotas.

Localidade


Código da Localização Cadastrado anteriormente efetuado no cadastro de Rotas.

Transportadora


Código da Transportadora responsável pela entrega de mercadorias.

Part. Programas Assist. Governo


Nenhum
Fome Zero


 Pasta "Dados Complementares"
NOTA IMPORTANTE:
Na figura abaixo verificamos a existência da Pasta "DADOS FISCAIS".
Esta pasta só é ativada quando parametrizamos o sistema para que isso ocorra:
Parâmetro: 30.
Acesso: USADADFISC.
Descrição: No Brasil serve para a emissão de Cheques. Permite que a Razão Social da
Empresa saia Completa.
Conteúdo: "S" = ativa a pasta Dados Fiscais.
"N "= desativa a pasta Dados Fiscais.



Campos de Tela

Nome

Conteúdo

Descrição

Pasta DADOS FISCIAS
OBSERVAÇÃO:
Esta pasta só será disponibilizada com o parâmetro 030, acesso: USADADFIS, conteúdo: SIM



Razão Social


Razão Social da Empresa

Primeiro Nome


Não é necessário preencher o campo

Sobrenome Paterno


Não é necessário preencher o campo

Sobrenome Materno


Não é necessário preencher o campo

Bairro


Não é necessário preencher o campo

Cidade


Não é necessário preencher o campo

Número Exterior


CAMPO OBRIGATÓRIO. Número do estabelecimento no logradouro (número visível na rua)

Número Interior


CAMPO OBRIGATÓRIO. Número do complemento (se houver). Exemplo: 10º andar, sala 12, cj 34 etc.

Localidade


Não é necessário preencher o campo


 Pasta "EDI"

Campos de Tela

Nome

Conteúdo


Descrição

EDI




Código EDI



Código de EDI – Eletronic Data Interchange.

VAN



Código da Empresa de faz a intermediação da recepção e envio de arquivos entre o fornecedor e o cliente.

Fornecedores Alternativos



Código e Razão Social do Fornecedor Alternativo.
Caso o Fornecedor Alternativo indicado já esteja cadastrado a Razão Social será inserida automaticamente.


 Pasta "Observações"

Campo de tela

Nome

Conteúdo

Descrição

Pasta Observações


Campo de tela que permite inserir manualmente todas as Observações que se considere necessárias ou importante constar como complemento ao cadastro de Informações de Cada Entidade
Ex.:

  • Prazo de Pagamento Diferenciado do praticado (e cadastrado no Sistema)pela Empresa.
  • Forma especial e/ou diferenciada de Entrega.


Entregadores - VABUMTTA

 NOTAS IMPORTANTES:
1. Quando o Tipo Cadastrado for um Entregador.

  • Entregador Motorista (EM).
  • Entregador Separador (ES).
  • Entregador Ajudante (EA).


Depois do preenchimento do cadastro da tela de Tipos (VABUTIPO), tecle < ENTER > e o Sistema disponibilizará, automaticamente, a tela de Entregadores (VABUMTTA) com os dados do Motorista, como segue:

Campos de Tela

Nome

Conteúdo

Descrição

Código


Número do código do Cadastro e nome completo (default).

Habilitação


Número da habilitação.

Categoria


Classe ABCD, da habilitação.

Data da Expedição


Data em que foi expedida a habilitação.

Data de Validade


Data limite de validade da habilitação.

Registro Geral


Número do RG do motorista (estado de expedição/ default).

Estado


Código do estado.

Placa


Número da placa do veículo (sob a responsabilidade deste Motorista).

Situação


Do veículo (disponível, em rota, em carga, indisponível).

O mesmo Programa (VABUMTTA), com as informações do Motorista, poderá ser acessado diretamente pelo Menu:
*MERCADORIASENTIDADESENTREGADORES*
Ou
Pela FUNÇÃO <ESPECÍFICO>, da tela de Tipos (VABUTIPO), em caso de consulta, ou alterações.

Outros Tipos de Fornecedor

Quando o Tipo Cadastrado for:

  • Fornecedor de Serviços (FS).
  • Fornecedor Fabricante (FF).
  • Fornecedor Produtor (FP).
  • Fornecedor Distribuidor (FD).
  • Fornecedor Equiparado (FE)
  • Cliente Varejista (CV).
  • Cliente (CL).
  • Depósito Fechado.
  • Fazenda (FZ).
  • Loja Departamentos (LD).
  • Loja Restaurante (LR) etc.


 Nota Importante:
FE = Fornecedor Equiparado, ou seja, um fornecedor que é um FD (Distribuidor) e FF (Fabricante) ao mesmo tempo.
Neste caso ele fabrica e distribui produtos ST, portanto obedece a uma tributação diferenciada de impostos para cada uma destas situações (Como fabricante e como distribuidor de produtos ST).
Após o preenchimento do cadastro da tela de Tipos (VABUTIPO), tecle < CONFIRMAR > e o Sistema disponibilizará, automaticamente, a tela de Fornecedores (VABUFORN), com os dados do Fornecedor, como segue:

Fornecedores - VABUFORN

Fornecedor Principal

Agrega códigos diferentes de um mesmo fornecedor num único código de FORNECEDOR PRINCIPAL.
Foi criado objetivando INTEGRAR NO FINANCEIRO, Contas a pagar, Contas a Receber e Caixa e Bancos, todos os códigos de um mesmo fornecedor, em um ÚNICO código de fornecedor, FORNECEDOR PRINCIPAL.
Observação:
Este procedimento não altera em nada os procedimentos no modulo Fiscal.

Vantagens:

  • Processo de Abatimento é feito com um único código.
  • Na geração de duplicatas, agrupa títulos de vários códigos de um mesmo fornecedor, num único código principal.
  • Na geração de Borderô, agrupa títulos de vários códigos de um mesmo fornecedor, num único código principal para pagamento.


O código de FORNECEDOR PRINCIPAL é criado no cadastro de TIPOS, VABUTIPO, como segue:
 
Um cliente que tenha vários códigos de fornecedor, cada um correspondente a uma filial deste cliente.

Podemos, cadastrando um código de FORNECEDOR Principal, agrupar todos os códigos do fornecedor num único código.
ATENÇÃO!
Para ativar o processo no financeiro, do Código de Fornecedor Principal, é necessário habilitar o parâmetro abaixo:
Parâmetro: 166
Acesso: FORPRI
Conteúdo: zero.

Após o preenchimento do cadastro da tela de Tipos (VABUTIPO), tecle < CONFIRMAR > e o Sistema disponibilizará automaticamente a tela Fornecedores (VABUFORN), com os dados do Fornecedor.

Cadastro de Fornecedor Específico

O mesmo Programa (VABUFORN), com as informações do Fornecedor, poderá ser acessado diretamente pelo Menu:
*MERCADORIASENTIDADESFORNECEDORES*
OU
Pela FUNÇÃO <ESPECÍFICO>, da tela de Tipos (VABUTIPO), em caso de consulta, ou alterações.

Campos de tela

Nome

Conteúdo

Descrição

Código


Código e dígito de controle do fornecedor.

Contato


Nome do contato do fornecedor (Ex.: Vendedor/ Representante).

Frequência Visita

Tabela 017

Frequência de visita do vendedor em número de dias definido em tabela.

Dia Visita

Tabela 017

Dia de visita do vendedor definido em tabela.

Prazo Entrega


Prazo de Entrega da mercadoria.

CIF/ FOB


Código do tipo de entrega (1=CIF 2=FOB), usa-se CIF quando o frete fica a encargo do fornecedor e FOB quando esse é de responsabilidade do comprador.

Substituído


N (NÃO) = Não Classifica os fornecedores que vendem produto com ST e destacam o valor do Retido na NF, ou seja, não foram substituídos no destaque do IR.
S (SIM) = Classifica fornecedores que fornecem produtos com ST e não destacam na NF, ou seja, foram substituídos por outros fornecedores, no cálculo e destaque do Imp. Retido na NF.
E (ESPECIAL) = Classifica os Fornecedores SN (Simples Nacional). Para estes fornecedores, existe uma (estrela) parametrização específica (descrita neste documento).

Recolhimento GARE


(S/N)

Simples Nacional


(S/N)

SN – Crédito ICMS


Se Simples Nacional igual a S (SIM) habilita este campo para escolha da faixa do simples nacional em que o fornecedor se enquadra.
Esta faixa é cadastrada no programa VABUSNCR.

Dia Alteração Preço


Dia para a alteração de preços das mercadorias para venda.

Tipo Pagamento

Tabela 011

Tipo de pagamento (1 = banco, 2 = carteira) definido em tabela.

Tipo Pagamento (Título)


Qual a modalidade de pagamento do título:

  • Dinheiro
  • Cheque
  • Cartão de Crédito
  • Tickets
  • Bonificação
  • Desconto Nota Fiscal Fornecedor
  • Prorrogação Vencimento Título Fornecedor

IPI


Para o cálculo do IPI N, normal, o sistema processa o percentual do IPI e em seguida a bonificação. Para a condição E, especial, executa a rotina na ordem inversa.

Desconto PVV


Provável Venda a Varejo, o desconto pode ser:
N – Normal, incide sobre o custo base inicial para cálculo do PVV, e;
E – especial, incide apenas sobre a base de cálculo do ICMS normal.

Tipo de Despesa Acessória


INCIDE BASE DE CÁLCULO:  Neste caso, o valor correspondente a despesa acessória e/ou desconto faz parte da BC dos impostos.
NÃO INCIDE BASE DE CÁLCULO: Neste caso, o valor correspondente a despesa acessória e/ou desconto NÃO faz parte da BC dos impostos, utilizamos apenas para compor o total da NF.

Tipo de Desconto


INCIDE BASE DE CÁLCULO:  Neste caso, o valor correspondente a despesa acessória e/ou desconto faz parte da BC dos impostos.
NÃO INCIDE BASE DE CÁLCULO: Neste caso, o valor o valor correspondente a despesa acessória e/ou desconto NÃO faz parte da BC dos impostos, utilizamos apenas para compor o total da NF.

Emite NF tipo NFA


Sim: Se deseja emitir a NF.
Não: Se não deseja emitir a NF.

Linha


Código da linha completa com a qual a filial trabalha.

Sistema de Tributação


Normal.
Simples.

Bloqueio Fornecedor


Sim: Se deseja bloquear o fornecedor. Para isso é necessário também retirar a permissão do fornecedor, pois o acesso só será bloqueado para ele se fizermos os dois bloqueios.
Não: Se não deseja bloquear o fornecedor.

Conciliação PAG X REC


Automática – Quando o próprio sistema realiza a baixa automática dos títulos a Pagar pelos valores ou títulos existentes no Contas a Receber.
Manual – Quando a opção de Conciliação e baixa fica a cargo do usuário.
Não Concilia – Não permite conciliação nenhuma.

DOC Automático


Não.
Sim.

Devolução Mercadoria


Não.
Sim.

Comissão Dep. Eletrônico


Não.
Sim.

%Desc./
% Bonific.


Descontos e bonificações: básicos do fornecedor.

Agenda de bonificação


Agenda utilizada para bonificação.

Confirming


É usado no Modulo Contas a Pagar. Se este campo estiver "Sim" indica que o Titulo a ser pago, está em poder do Banco (ele é quem gerencia).
Se estiver "Não" está em poder do cliente que fará a cobrança.

%Publicidade


O campo Publicidade é usado no Compras, na hora de fazer o pedido de compras, ele verifica se este campo tem valor.
Caso tenha, então na emissão do pedido e destacado o Valor de Publicidade de acordo com o total do pedido.
(Este campo serve como um desconto no pedido de compra e este desconto e revertido em propaganda, dos produtos comprados).

Tipo Aviso de Devolução


AVISO DE DÉBITO = Devolução através de Carta de notificação de débito.
NOTA DE DÉBITO = Devolução através de Boleto ou Duplicata .
OBSERVAÇÃO: Atualmente utilizado somente em Portugal.

DARF / IPI


NÃO = IPI s/ custo produto.
SIM = IPI c/ custos, Despesas Acessórias, Frete.

Tipo Regime Especial


NENHUM
Distr.Atac.Rede Base e Exc. Subst. De SC

Liminar FUNRURAL


Sim
Não

Abatimento Diverg Pag/Rec


  • Automático
  • Manual

Cond. Pagto. 1ª; 2ª; 3ª


Básica do fornecedor definida no cadastro de Condição de Pagamento.

Pedido mínimo/ Valor


Embalagem / Valor mínimo estipulado pelo fornecedor para o pedido.

Tolerância


Número de dias de tolerância p/ entrega do pedido.

Data Fora de Linha


Data em que o produto saiu de linha.

Integração EDI


Normal ou Totalmente.

Banco/ Agência/ DAC
Conta/ DAC


Portador de relacionamento (Exemplo):
(Banco).

Popança ou Conta Corrente


Se Poupança ou Conta Corrente

SWIFT


Informações bancárias Internacionais.

IBAN


Informações bancárias Internacionais.

NIB


Informações bancárias Internacionais.

ID Banco


Identificação do Banco.

ID Fornecedor


Identificação do Fornecedor.

Moeda para Compra\Pagamento


Escolher o tipo de Moeda para Compra e para Pagamento.

Ferramentas disponíveis para inclusão de dados do fornecedor nas telas do VABUTIPO e VABUFORN

Função ShF7 – Dias N.Úteis - VABCDIAS





ATENÇÃO!
Os motivos que serão descritos para o cadastramento de Dias Não Úteis devem ser incluídos na Tabela 62Tabela de Feriados (VABUTABE).

Função Incluir
Abre a tela abaixo:

  • Informe o Mês e o Ano.

  • Selecione entre Feriado Bancário ou Saída Média (Loja TRABALHOU).


Os tipos de feriados são fixos no programa.
 


    • Selecione a filial ou Todas as filiais.

    • Selecione o dia desejado.

    • Através da tecla HELP selecione o motivo (O programa irá buscar a informação através da Tabela 62 – Tabela de Feriados).

    • Verifique através da função Legenda o Tipo de Dia.

    • Confirme.

  • Função F6 - INCLUIR (VABUTIPO)



Cadastro de Endereços ECT – VABCDCEP


  • ITEM 001


Nesta nova função será informado o CEP e o sistema informara os dados (endereços) gravados no sistema RMS, onde poderá checar com maior precisão os respectivos endereços, logradouros e etc.
Para que o processo se realize com sucesso é necessário realizar a importação dos dados fornecidos pela empresa governamental ECT, que disponibilizará os respectivos arquivos TXT. Convém destacar que não se trata de uma versão comercial disponibilizada ao público em geral, encontrada em versão CD e de simples instalação, mas de um serviço específico para pessoas jurídicas, não disponíveis para ao público.
Uma vez adquirido deverá acessar à função CtF2 Endereços ECT e realizar a importação dos arquivos disponibilizados pela ECT e que necessitam estar na pasta DBW do RMS.

  • F3 Sair: Para sair do sistema.
  • F8 Importar: Para importar os arquivos existentes na DBW.
  • F9 Pesquisar: Para realização de consultas, onde deverá informar o nome da rua e acionar a mesma.
  • ITEM 002.

  • F8 Importar: Para importar os arquivos existentes na DBW.
  • F4 Confirme: Selecione os estados de seu interesse e conforme o processo e aguarde o processamento.


  • ITEM 003 - VABUTIPO


PIS / COFINS
Ao indicar (flag) nas opções de PIS Especial e COFINS Especial na qual o sistema destacará os fornecedores ou prestadores de serviços isentos ou não incidentes dos respectivos impostos com direitos adquiridos em decisões temporárias caracterizadas como Ações "subjudice", o mesmo não deverá ser aplicado a fornecedores e prestadores sem esta característica.

Contatos – VABUTIPC

No programa VABUTIPO, encontramos a Função ShF6 CONTATOS, que permite Incluir, Alterar, Consultar e Excluir os "CONTATOS" das Entidades cadastradas no sistema.



Campos de Tela

Nome

Conteúdo

Descrição

Tipo


Código do Tipo (conforme cadastro no sistema RMS).

Grade

Apresenta todos os contatos cadastrados


Nome


Campo para digitar o nome do contato.

Cargo


Código do Cargo, conforme cadastrado no sistema.

1º. Correio Eletrônico


1º. Endereço de e-mail do contato.

1º. Número Telefônico


1º. Número Telefônico do contato.

Nome


Campo para digitar o nome do contato.

Cargo


Código do Cargo, conforme cadastrado no sistema.

Página da WEB


Endereço da página do Site da empresa na Internet.

Correio Eletrônico


Endereço de e-mail do contato.

Correio Eletrônico


Endereço de e-mail do contato.

Envia Pedido


Sim ou Não. Autoriza envio de anexo ao respectivo e-mail 1º e/ ou 2º.

Telefones:
1º Número
2º Número
3º Número
4º Número
5º Número


O Sistema permite cadastrar até 05 números, por prioridade, optando entre:

  • Celular.
  • Comercial.
  • Fax Comercial.
  • Fax Residencial.
  • Pager.
  • Residencial.
  • Retorno Chamada.

Observação


Campo para digitação de qualquer observação que se faça necessária quanto ao Contato cadastrado.

CNPJ Autorizado XML SEFAZ


Informar CNPJ e/ou CPF que estão autorizados fazer o download do XML da NF-e no site da SEFAZ.
Exemplo: contador, diretor etc.
ATENÇÃO: O CNPJ da empresa que emitiu a NF-e já é automaticamente autorizado a realizar essa operação e não precisa ser cadastrado

CPF Autorizado XML SEFAZ




Função F9 - Consultar

CtF10 – Log de Alterações – VABLTIPO


Campos de Tela

Nome

Conteúdo

Descrição

Data


Dia, mês e ano do processamento

Entidade


Código da entidade indicada na geração do processamento do log

Usuário


Nome do usuário que executa o processamento

Grade de Tela



Data


Data da alteração

Hora


Hora da alteração

Usuário


Usuário que efetuou a alteração

Cadastro


Nome do cadastro alterado

Campo Alterado


Nome do campo alterado

De


Conteúdo do campo antes da alteração

Para


Conteúdo do campo após a alteração



Função CtF9 (VABUTIPO) – VAN's X Fornecedores




Campos de Tela

Nome

Conteúdo

Descrição

Código


Código da VAN

Razão Social


Razão Social do fornecedor associado a VAN

Código EDI


EAN do Fornecedor (O "Location Code" é fornecido pela EAN Brasil.)

 NOTA:
O EDI (Eletronic Data Interchange ou Troca Eletrônica de Informações) é um termo estabelecido internacionalmente para o processo de troca de documentos (ou "mensagens") entre empresas distintas, através de redes de telecomunicação, tendo como característica a integração automática entre os diferentes sistemas. A grande vantagem da utilização do EDI é que, por utilizar uma padronização de linguagem (o EDIFACT), não é necessário o desenvolvimento de sistemas de interface com cada parceiro. Para auxiliar o processo de tráfego de mensagens existem empresas de Administração de Caixas Postais (as VAN s) que prestam diversos serviços, inclusive de tradução de formatos EDIFACT.




ShF4 – Relatórios






Campos de Tela

Nome

Conteúdo

Descrição

Código


Código da Entidade

Razão Social


Razão Social da Entidade

Nome Fantasia


Nome usado comercialmente

Tipo


Física ou Jurídica

CNPJ / CPF


Número do Documento

Endereço


Logradouro (Rua, Av, etc e número)

Bairro


Nome do Bairro

Cidade


Nome da Cidade

Estado


Nome do Estado

País


Nome do País

CEP


Número do Código de Endereçamento Postal

Telefone


Número de telefone da entidade

Natureza


Natureza da Entidade (Fornecedor Distribuidor, Fornecedor Fabricante etc)


ShF5 Fornecedores






Campos de Tela

Nome

Conteúdo

Descrição

Código


Código e dígito de controle do fornecedor.

Razão Social


Razão Social da Entidade

Contato


Nome do contato do fornecedor (Ex.: Vendedor/ Representante).

Frequência Visita

Tabela 017

Frequência de visita do vendedor em número de dias definido em tabela.

Dia Visita

Tabela 017

Dia de visita do vendedor definido em tabela.

Prazo Entrega


Prazo de Entrega da mercadoria.

CIF/ FOB


Código do tipo de entrega (1=CIF 2=FOB), usa-se CIF quando o frete fica a encargo do fornecedor e FOB quando esse é de responsabilidade do comprador.

Substituído


Se emite Nota Fiscal com ICMS substituído
(S / N).

Dia Alteração Preço


Dia para a alteração de preços das mercadorias para venda.

Data Fora de Linha


Data em que o produto saiu de linha.

Tipo Pagamento

Tabela 011

Tipo de pagamento (1 = banco, 2 = carteira) definido em tabela.

IPI


Para o cálculo do IPI N, normal, o sistema processa o percentual do IPI e em seguida a bonificação. Para a condição E, especial, executa a rotina na ordem inversa.

Desconto PVV


Provável Venda a Varejo, o desconto pode ser:
N – Normal, incide sobre o custo base inicial para cálculo do PVV, e;
E – especial, incide apenas sobre a base de cálculo do ICMS normal.

Linha


Código da linha completa com a qual a filial trabalha.

Comissão Dep. Eletrônico


Sim ou Não

Desconto


Descontos básicos do fornecedor.

Bonificação


Bonificações básicas do fornecedor.

Condição de Pagamento


Básica do fornecedor definida no cadastro de Condição de Pagamento.

Banco/ Agência/ DAC
Conta/ DAC


Portador de relacionamento (Exemplo):
(Banco).


ShF9 Alterar Tipo

Esta função disponibiliza os campos do programa VABUTIPO para alteração.

Operações Especiais

Troca Código – VABUTRCD

Esse programa permite que seja alterado o Código do Produto ou Fornecedor.

  • Função Seleção.


Permite selecionar o produto através de um filtro por fornecedor, Departamento, Seção, Grupo, Subgrupo, ou pelo próprio código do produto.



Na mesma função SELEÇÃO, podemos acessar:

  • Função Gerar Help – VABIGHELI.




Este processo Sincroniza as Tabelas de Help de Produtos com o Cadastro de Produtos.
Pode ser processado a qualquer momento. NÃO é necessário que nenhum usuário saia do Sistema.

  • HELP ITEM

  • HELP LINHA

  • LEGENDA





Função Grade SKU – VABUGRAD
Permite acessar a grade SKU por fornecedor.


  • Função Cons. Produto – VABUITEM


Permite acessar o programa VABUITEM com detalhamento sobre o produto.

  • Função Log. De Processamento

Permite localizar o Log de Processamento.


Exclusão de Itens – VABUEXIT

Permite a exclusão dos itens selecionados na tela.


Função F2 – Selecionar
Clique na função e o sistema abre a seguinte tela:

Digite o código do produto que deseja excluir, ou clique na função ShF5 – Help de Produtos para encontar os produtos e seus respectivos códigos para fazer a seleção:

Selecione os produtos e confirme.


Função ShF5 – Sel. Movimentação
Selecione o produto e clique na função:

O sistema abre a tela filtro abaixo:


Função F5 – Criticar
Selecione o produto que quer criticar e clique na função:




Função CtF4 - Imprimir
Selecione o produto e clique na função:




Função F6 - Liberar
Esta função libera o produto selecionado para que possa ser excluído.



O produto permanece na grade de tela para que possa ser excluído


Função F7 – Tirar de Linha

O sistema abre um filtro para informação da data

O sistema remete para o programa VABUAITE, transação 13, para alteração de cadastro informando a saída de linha do produto para a data informada no filtro:

Determine a data de saída de linha e os demais campos e confirme:

Verificação no programa VABUITEM – cadastro de produto:


Função ShF7 – Colocar em Linha
Esta função executa o processo inverso da função anterior: F7 – Tirar de Linha.

O sistema remete para o programa VABUAITE, transação 13, para alteração de cadastro informando sem data de saída de linha para o produto:

Verificação no programa VABUITEM – cadastro de produto:


Função F8 – Remover
Permite remover o produto da garde:



O produto foi removido da grade de tela:


Função F9 – Marcar Tudo
Permite marcar todos os produtos apresentados na grade de tela simultaneamente.

Função ShF9 – Desmarcar Tudo
Permite desmarcar todos os produtos marcados na grade de tela simultaneamente.


Função CtF9 - Inverter
Permite que os produtos marcados na grade de tela sejam desmarcados e os produtos que estão desmarcados sejam marcados.


Função F10 – Excluir
Permite excluir definitivamente do sistema os produtos selecionados e já liberados (Função F6 – Liberar) para exclusão:

Fornecedores - VABUFORN

É o conjunto de informações relativas ao fornecedor, as quais regerão as condições comerciais, tais como, "condição de pagamento", "troca de mercadorias", "devolução", "contato". A inclusão de fornecedor é definida no campo tipos da tela anterior. Neste tópico serão preenchidos os dados específicos para esse fornecedor. O sistema exibe a tela para inclusão de fornecedores, conforme figura:

Campos de tela

Nome

Conteúdo

Descrição

Código


Código e dígito de controle do fornecedor.

Contato


Nome do contato do fornecedor (Ex.: Vendedor/ Representante).

Frequência Visita

Tabela 017

Frequência de visita do vendedor em número de dias definido em tabela.

Dia Visita

Tabela 017

Dia de visita do vendedor definido em tabela.

Prazo Entrega


Prazo de Entrega da mercadoria.

CIF/ FOB


Código do tipo de entrega (1=CIF 2=FOB), usa-se CIF quando o frete fica a encargo do fornecedor e FOB quando esse é de responsabilidade do comprador.

Substituído


N (NÃO) = Não Classifica os fornecedores que vendem produto com ST e destacam o valor do Retido na NF, ou seja, não foram substituídos no destaque do IR.
S (SIM) = Classifica fornecedores que fornecem produtos com ST e não destacam na NF, ou seja, foram substituídos por outros fornecedores, no cálculo e destaque do Imp. Retido na NF.
E (ESPECIAL) = Classifica os Fornecedores SN (Simples Nacional). Para estes fornecedores, existe uma (estrela) parametrização específica (descrita neste documento).

Recolhimento GARE


(S/N)

Simples Nacional


(S/N)

SN – Crédito ICMS


Se Simples Nacional igual a S (SIM) habilita este campo para escolha da faixa do simples nacional em que o fornecedor se enquadra.
Esta faixa é cadastrada no programa VABUSNCR.

Dia Alteração Preço


Dia para a alteração de preços das mercadorias para venda.

Tipo Pagamento

Tabela 011

Tipo de pagamento (1 = banco, 2 = carteira) definido em tabela.

Tipo Pagamento (Título)


Qual a modalidade de pagamento do título:

  • Dinheiro
  • Cheque
  • Cartão de Crédito
  • Tickets
  • Bonificação
  • Desconto Nota Fiscal Fornecedor
  • Prorrogação Vencimento Título Fornecedor

IPI


Para o cálculo do IPI N, normal, o sistema processa o percentual do IPI e em seguida a bonificação. Para a condição E, especial, executa a rotina na ordem inversa.

Desconto PVV


Provável Venda a Varejo, o desconto pode ser:
N – Normal, incide sobre o custo base inicial para cálculo do PVV, e;
E – especial, incide apenas sobre a base de cálculo do ICMS normal.

Tipo de Despesa Acessória


INCIDE BASE DE CÁLCULO:  Neste caso, o valor correspondente a despesa acessória e/ou desconto faz parte da BC dos impostos.
NÃO INCIDE BASE DE CÁLCULO: Neste caso, o valor o valor correspondente a despesa acessória e/ou desconto NÃO faz parte da BC dos impostos, utilizamos apenas para compor o total da NF.

Tipo de Desconto


INCIDE BASE DE CÁLCULO:  Neste caso, o valor correspondente a despesa acessória e/ou desconto faz parte da BC dos impostos.
NÃO INCIDE BASE DE CÁLCULO: Neste caso, o valor o valor correspondente a despesa acessória e/ou desconto NÃO faz parte da BC dos impostos, utilizamos apenas para compor o total da NF.

Emite NF tipo NFA


Sim: Se deseja emitir a NF.
Não: Se não deseja emitir a NF.

Linha


Código da linha completa com a qual a filial trabalha.

Sistema de Tributação


Normal.
Simples.

Bloqueio Fornecedor


Sim: Se deseja bloquear o fornecedor.
Não: Se não deseja bloquear o fornecedor.

Conciliação PAG X REC


Automática – Quando o próprio sistema realiza a baixa automática dos títulos a Pagar pelos valores ou títulos existentes no Contas a Receber.
Manual – Quando a opção de Conciliação e baixa fica a cargo do usuário.
Não Concilia – Não permite conciliação nenhuma.

DOC Automático


Não.
Sim.

Devolução Mercadoria


Não.
Sim.

Comissão Dep. Eletrônico


Não.
Sim.

%Desc./
% Bonific.


Descontos e bonificações: básicos do fornecedor.

Agenda de bonificação


Agenda utilizada para bonificação.

Confirming


É usado no Modulo Contas a Pagar. Se este campo estiver "Sim" indica que o Titulo a ser pago, está em poder do Banco (ele é quem gerencia).
Se estiver "Não" está em poder do cliente que fará a cobrança.

%Publicidade


O campo Publicidade é usado no Compras, na hora de fazer o pedido de compras, ele verifica se este campo tem valor.
Caso tenha, então na emissão do pedido e destacado o Valor de Publicidade de acordo com o total do pedido.
(Este campo serve como um desconto no pedido de compra e este desconto e revertido em propaganda, dos produtos comprados).

Tipo Aviso de Devolução


AVISO DE DÉBITO = Devolução através de Carta de notificação de débito.
NOTA DE DÉBITO = Devolução através de Boleto ou Duplicata .
OBSERVAÇÃO: Atualmente utilizado somente em Portugal.

DARF / IPI


NÃO = IPI s/ custo produto.
SIM = IPI c/ custos, Despesas Acessórias, Frete.

Tipo Regime Especial


NENHUM
Distr.Atac.Rede Base e Exc. Subst. De SC

Liminar FUNRURAL


Quando marcado SIM, mesmo o fornecedor estando como FP, o Recebimento não calcula o Funrural.
Não

Abatimento Diverg Pag/Rec


  • Automático
  • Manual

Cond. Pagto. 1ª; 2ª; 3ª


Básica do fornecedor definida no cadastro de Condição de Pagamento.

Pedido mínimo/ Valor


Embalagem / Valor mínimo estipulado pelo fornecedor para o pedido.

Tolerância


Número de dias de tolerância p/ entrega do pedido.

Data Fora de Linha


Data em que o produto saiu de linha.

Integração EDI


Normal ou Totalmente.

Banco/ Agência/ DAC
Conta/ DAC


Portador de relacionamento (Exemplo):
(Banco).

Popança ou Conta Corrente


Se Poupança ou Conta Corrente

SWIFT


Informações bancárias Internacionais.

IBAN


Informações bancárias Internacionais.

NIB


Informações bancárias Internacionais.

ID Banco


Identificação do Banco.

ID Fornecedor


Identificação do Fornecedor.

Moeda para Compra\Pagamento


Escolher o tipo de Moeda para Compra e para Pagamento.

Digitação de pedidos - Utilizar valor bruto
Utilizado para indicar que os produtos com substituição tributária são digitados com valor bruto, ou seja, já acrescidos da ST. Válido apenas para os produtos do fornecedor cadastrados na figura fiscal com CST 10, UF do fornecedor de origem,  UF da loja como destino e CFOPs 1102 e 2102. O parâmetro é utilizado na Tabela do Fornecedor, nos simuladores VABXTR17 e VABPRSIM e no PIC Web.


Sistema de Tributação


Normal – se aplica às empresas caracterizadas pela forma normal de credito e débitos de obrigações tributárias e fiscais conforme padrão detalhado nos respectivos artigos e cats.
Simples Paulista – Se aplica as empresas caracterizadas pelo benefício de empresas "simples paulista" conforme portarias específicas.

Substituído "E" (ESPECIAL)

Parametrização:

  1. Cadastrar tabela 250 – Simples Nacional.

Acesso ICMSTRSIMP
Conteúdo = 0 (zeros)

  1. Cadastrar na Tabela 08 – Ramo de Atividade.

Acesso SN
Conteúdo = Fornecedor Simples Nacional

  1. Incluir no Menu Programa VABUSNCR – Cadastro das Alíquotas do SN

Executar a Função de Consulta para verificar se as alíquotas correspondem às faixas dos fornecedores, caso necessário, proceder às alterações. Vale lembrar que estas alíquotas referem-se exclusivamente para o cálculo de ICMS Normal, excetuando-se o ICMS fonte que neste caso, utilizará as informações da tabela Fiscal Mercantil.
 Importante: As alíquotas de PIS e COFINS, embora informadas, não serão consideradas, pois serão consideradas normalmente com as alíquotas dos demais fornecedores FF e FD.

  1. Identificar e alterar a natureza dos fornecedores SN (Simples Nacional) no Cadastro de Tipos.
  2. No Cadastro especifico de Fornecedores, para aqueles que possuírem natureza SN, deverá ser informado no Campo SUBSTITUIDO a opção ESPECIAL e no campo SN-CREDITO DE ICMS, qual a faixa de Receita Bruta do Fornecedor.

 Processo:

  • Fornecedor com natureza SN e Substituído ESPECIAL



Cadastro da Alíquota de ICMS para a faixa de receita do Fornecedor.

Mesmo que o produto possua uma Figura referente a alíquota de 18%, deverá ser calculada Alíquota definida na tabela de Alíquota do SN, ou seja, 2,82%.



O custo foi calculado de acordo com a alíquota de 2,82%

A NF de Devolução foi emitida sem destaque dos impostos nos campos de ICMS. Estes valores somente são demonstrados no campo de Dados Adicionais.

Confirming

Ao fazer a compra direta com o fornecedor é cobrado 3% do valor da Nota ou é feito o pagamento à vista. No caso do processo Cofirming é feita uma negociação com o banco (que cobra 2% de juros) e ele paga diretamente ao fornecedor.

Campos de Tela do VABUFORN:

Confirming

É usado no Modulo Contas a Pagar. Se este campo estiver "Sim" indica que o Titulo a ser pago, está em poder do Banco (ele é quem gerencia).
Se estiver "Não" está em poder do cliente que fará a cobrança.


  • No Modulo Contas a Pagar - VAPMONLI (Administração de Pagamentos)

  • Se o fornecedor optar pela opção "SIM" no VABUFORN:

No VAPMONLI na coluna "Status", o título aparecerá com a letra "C", informando que o título será cobrado pelo Banco.
Ex.: Título 78.
Esse título está "BRVDC":
B = Bloqueado.
R = Existem outros títulos do fornecedor no Contas a Receber.
V = Pagamento após a data de Vencimento (Receber Vencido).
D = Desconto Vencido
C = O título está em poder do Banco para a cobrança (Confirming).
Coluna de STATUS

Símbolo

Definição

A

Abatimento

B

Bloqueio

C

Confirming

D

Desconto Vencido

E

Código Barras

F

Factoraje

L

Liberado

O

Observação

P

Prorrogado

R

Receber em Aberto

V

Receber Vencido


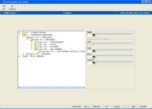
Filiais - VABULOJA

Conjunto de dados relativos às filiais específico que permitirão sua operacionalização, tais como, "área de venda", "área de depósito", "dados de numeração de notas fiscais", "seções" com seus respectivos dados e atributos, "linhas de mercadorias" com seus respectivos itens a serem comercializados, etc.
Acessar no Menu RMS o *CADASTROENTIDADESFILIAIS.*



Parametrização dos campos do módulo Filiais (específicos) e as tabelas onde se encontram as opções para parametrização (coluna conteúdo).

Nome

Conteúdo

Descrição

Filial


Código e dígito de controle da filial.

Gerente

Tabela 023

Código do gerente definido em tabela.

Num. Funcionários


Número de funcionários da filial.

Classe Sócio Econômica

Tabela 024

Cód.de classificação sócio econômica dos clientes. Definido em tabela.

Junta Comercial


Número na junta comercial.

Prioridade de Atendimento

Tabela 025

Ordem de prioridade de atendimento da filial. Definido em tabela.

Controla Estoque


Informar se a Filial controla estoque (S / N).

CNAE


Código de atividade econômica da empresa.

% Comissão


Percentual de comissão pago pela filial aos vendedores.

Condição de Pagamento


Código das condições de pagamento autorizadas para venda.

Seguridade Social



Capital Social


Valor do Capital Social da Empresa.

Número de Segurança Social


Número da apólice de seguro social.

Área



Vendas


Área de vendas da filial em m2.

Estacionamento


Área de estacionamento da filial em m2.

Depósito


Área de depósito em m2.

Número Check-out's


Número de check-out's da filial.

Abertura / Fechamento



Data Abertura


Data de abertura da filial.

Data Fechamento


Data de fechamento da filial.

PDV/ Nota Fiscal



Regime PDV


Indicar se a Filial está ou não no Regime de PDV.

Tipo

Tabela 029

Código do Tipo de PDV instalado na filial e definido em tabela.

Regime para destaque de ICMS para cliente ISENTO inscrição estadual



Nota Fiscal



Número Série Carnet


Número do carnet emitido (só para controle).

Número Fatura


Número da última fatura emitida (só para controle).

Número Nota Fiscal


Número da última Nota Fiscal emitida (só para controle).

Data da Última Nota Fiscal


Data da última Nota Fiscal emitida (só para controle).

Quantidade de Produtos por Nota Fiscal


Compra: Quantidade de Produtos na Compra



Venda: Qtde. Prod. Na Venda



Transferência: Qtde. Prod. Na Transferência



Devolução: Qtde. Prod na Devolução



Outros Tipos: Qtde. Prod. Em outro tipo de Ação

Farmacêutica



Número da Licença de Funcionamento (em caso de Empresas Farmacêuticas)


Número da Licença de Funcionamento da Empresa para comercializar Produtos Farmacêuticos.

Responsável técnico (Farmacêutico)


Código do Responsável, conforme Cadastro, no programa de tipos.

CRF


Número do Registro profissional no Conselho Regional de Farmácia

Secretaria de Saúde



Autoridade Sanitária



Específico Atacado



Frete


Valor do frete

Despesas Administrativas


Valor com as Despesas Administrativas

Outros


Outros Valores


Seção da Filial

Depois de cadastrada a classificação mercadológica e concluído o cadastro da filial, você deve incluir as seções que a filial irá comercializar, e os respectivos atributos para cada Seção.
Acessar o Menu de *CADASTROENTIDADESSeção das Filiais.*



Campos de Tela

Nome

Conteúdo

Classif. Mercadológica

Nome Cliente

Nível Preço

Varejo – poderá utilizar o nível de 1 até 5
Atacado - poderá utilizar o nível de 1 até 5

Nível Promoção

Varejo - poderá utilizar o nível de 1 até 5
Atacado - poderá utilizar o nível de 1 até 5

Controle

S

Tecla

Digite o número da tecla para a Seção, na Máquina Registradora.

Estoque

Controle estoque (S/ N).

Área Venda

Tamanho da área venda.

N.º Func.

Quantidade de funcionários.

Abastecimento

Dias da semana "S" nos dias da semana que há entrega.

Linha

Linha de produtos por filial


Simples Nacional Loja

Cadastro de loja Simples Nacional

  • Incluído no cadastro campo onde identificará se a loja é simples nacional e qual a sua faixa de faturamento.

Tabela de Fornecedor – Loja Simples Nacional


Ao gerar a tabela do fornecedor, é verificado se a filial que está sendo analisada é uma loja simples nacional e se na tabela fiscal não tem alíquota de ICM Fonte, apenas o ICMS, será isenta de ICMS.

Simulação de Preço – Loja Simples Nacional


Ao gerar a simulação de preço, é verificado se a filial do usuário que está logado é uma loja simples nacional e se na consulta a tabela fiscal não tem alíquota de ICM Fonte, apenas o ICMS, será isenta de ICMS.


Recebimento Simples Nacional

Se a loja for de SIMPLES NACIONAL, o recebimento irá criticar a nota do fornecedor e se o produto for de tributação normal, será criada linha de crédito de ICMS com operação 3 CST 41 como não tributado.

  • Consulta fiscal da nota, apresentando as linhas de crédito com operação 3.



Faturamento Loja Simples Nacional

Efetuando uma transferência entre lojas

A origem é a filial 4-3 Simples Nacional:
Faixa 1, % ICMS 2,82
Tabela Simples Nacional:

  • Informando os produtos:













Solicitando emissão da NF

  • Fiscal da nota de transferência:

  • Veja na Observação a mensagem padrão:

"Permite o aproveitamento do crédito de ICMS no valor de R$ 20,56 correspondente a alíquota de 2,82 nos termos do ART.23 da Lei Complementar 123 de 2006."
Faixa 1, % ICMS 2,82


  • Observar a alíquota de ICMS do SN de 2,82.

Idem efetuando uma venda, sendo que a origem é a filial 8-6 Simples Nacional

  • Fiscal de uma Venda:







Clientes - VABUCLIR

O cadastro deve ser relativo aos dados principais, tanto para área comercial, como para acompanhamento da situação geral dos clientes.
Informações referentes aos clientes, que serão utilizadas para venda ou devoluções via módulo de Faturamento.
Todo fornecedor que aceitar devoluções, deverá ser cadastrado como cliente, pois haverá emissão de notas fiscais para ele. Para a inclusão, deve ser digitado no campo tipo a letra "C" (Cliente) e o sistema mostrará a tela de tipo genérica, já demonstrada anteriormente e posteriormente a tela de Clientes.
Acessar *CADASTROENTIDADESCLIENTES.*


Campos de Tela

Nome

Conteúdo

Descrição

Código


Código e dígito de controle do cliente.

Situação


Código da situação do cliente (Ativo, Inativo, Cancelado ou Suspenso).

Contato


Nome da pessoa de contato no cliente.

Atendimento


Tipo de atendimento ao cliente (M= Marketing direto, T= telefone).

Potencial


Potencial do cliente (P = Pequeno, M = Médio,
G = Grande).

Índice de Limite de Crédito


Limite de crédito do cliente.

Moeda (default)


Código da tabela utilizada
(Tabela 303 – Tabela de índice Monetário - C. Méd).

Limite Crédito (atual)


Limite de crédito do cliente em moeda.
OBS.: O valor desse campo será multiplicado pelo valor cadastrado na Tabela informada no campo "MOEDA LIMITE DE CRÉDITO" do programa VABUEMPR. Essa informação é mostrada no programa VGFMFATU.

Vendedor


Código do vendedor que atende ao cliente definido no cadastro de Vendedores.

Portador


Código do portador para cobrança definido no cadastro de Portadores.

Data Visita


Dia da última Visita do Cliente. Não obrigatório.

Linha (MIX)


Tipo de linha que a filial trabalha definido no cadastro de linhas.

Tipo de Faturamento


Código do tipo de faturamento (C = custo / V = venda).

% Acrésc. Custo


Percentual a ser acrescido ao custo quando do faturamento.

CIF/ FOB


Código de entrega (1= CIF / 2= FOB).

Cond. Pagamento


Código da condição de pagamento básica do cliente.

Forma de pagamento



Filial Lógica


Código da filial que atende o cliente.

Diferencial ICMS

ATENÇÃO!
Somente para clientes fora do estado.


Apurar Diferencial ICMS?
SIM =
NÃO =



Recolher Pagamento Diferencial?
SIM =
NÃO


Cliente Varejo - VABUCVAR

"Cadastramento de Cliente Varejo" é o conjunto de informações relativas a cada cliente varejo, envolvido no processo de faturamento.
Acionar no Menu *CADASTRO ENTIDADESCLIENTE VAREJO{*}.

Campos de Tela

Nome

Conteúdo

Descrição

CNPJ/ CPF


C.N.P.J. ou C.P.F. do cliente varejo.

Nome/ Razão Social


Nome ou razão social do cliente varejo.

CEP


Código de Endereçamento Postal do Cliente Varejo.

Endereço


Endereço do cliente varejo.

Estado

Tabela 060

Estado do cliente varejo definido em tabela.

Cidade


Cidade do cliente varejo.

Bairro


Bairro do cliente varejo.

Rua


Nome do logradouro (Rua, Avenida, Travessa, Ladeira, etc.)

Número


Número do endereço (Numero Externo)

Código do Município


Código da Cidade

Complemento


Todos os complementos (sala, apartamento, andar, e numero interno)

Pessoa


Física ou Jurídica

Inscrição Estadual


Número da Inscrição Estadual da empresa.

RG


RG ou Inscrição Estadual do cliente varejo.

DDD/ Telefone


Código do DDD + Número do telefone.

Data cadastro

Default

Data cadastro do cliente varejo.

Última Fatura

Default

Última Fatura emitida contra esse cliente varejo.

Correio Eletrônico


Endereço de e-mail

Frete


CIF ou FOB

Placa


Placa do veículo

Estado


Estado


A consulta aos "Clientes Varejo" podem ser feitas através da tecla HELP através do Número do C.P.F. e/ ou Nome do Cliente.

Portadores - VABUPORT

É o conjunto de informações relativas a cada portador de títulos, envolvido no processo de cobrança. Permite sua identificação, endereço, tipos de títulos, etc.
Esse cadastro depende de estar devidamente configurada a tabela 022 - AGRUPAMENTO DE PORTADORES.

  • Pasta Geral


Campos de Tela

Nome

Conteúdo

Descrição

Código


Código do portador.

Descrição


Descrição do portador.

GERAL



Cadastro



Nome Reduzido


Nome reduzido do portador.

Título


Título que constará no documento, por exemplo: Pgto. Fornecedores Lj. - 01.

CEP


CEP do endereço do portador.

Endereço


Endereço do portador.

Bairro


Bairro do portador.

Cidade


Cidade do portador.

Estado

Tabela 060

Estado do portador.

DDD /Telefone


Telefone do portador com DDD.

Agrupamento



Código

Tabela 022

Código agrupamento, ao qual pertence o portador definido em tabela.

Descrição



Informações Bancárias



Banco

Tabela 089

Código do banco com dígito de controle definido em tabela.

Agência


Código da agência.

Digito


Dígito de controle.

Conta


Número da conta corrente relativa ao portador.

Digito


Dígito de controle.

Sub conta


Número de conta ligada à conta principal estabelecida a critério do banco.

DAC


Dígito de controle.


  • Pasta Contas a Receber.


Campos de Tela

CONTAS A RECEBER



Cobrança


D – Duplicata.
F – Fita.
B – Boleto.
N – Nada.
S – Cobrança Simples.

Conta Caução


Conta garantida.

CNAB240


Informa que o arquivo de cobrança deve ser gerado no formato de 240 colunas, caso não seja selecionado será definido o padrão de 400 colunas.

Valores



% Utilização


Campo não utilizado.

Limite Cobrança


Limite de cobrança do portador, não é obrigatório.




Saldo


Saldo atual existente no portador (automático).

Número Bancário



Número


Número sequencial fornecido pelo Banco, para emissão e boletos bancário.

Prefixo


Prefixo da carteira fornecida pelo banco.

Frequência


Frequência da soma do número bancário.

Limite Inferior


Limite inferior do número bancário.

Limite Superior


Limite superior do número bancário.

EDI



Número do Convênio


Código Fornecido pelo portador, utilizado para transmissão via EDI.

Aceite


S = Aceite
A = Aceite
N = Não Aceite.

Dias


Número de Dias para a Instrução de acordo com o Manual do Banco.

Prefixo


Código do prefixo da carteira (Código do uso de cada banco - EDI).

Variação


Digite o código de variação (Código do uso de cada banco - EDI).

% Juros


Percentual de juros bancário.

Instrução Cobrança

Tabela 45 a 034

Código fornecido pelo portador utilizado para transmissão via EDI definida em tabela.

Instrução Codificada

Tabela 035

Código da instrução codificada 1 definida na tabela 035.

Instrução Protestar

Tabela 035

Digite o código da instrução codificada, definida em tabela.

Espécie

Tabela 033

Código do documento de cobrança definido em tabela.

Carteira Bancária

Tabela 036

Código da carteira bancária (código de uso variável de cada banco).

Carteira Indexada

Tabela 036

Código da carteira indexada (código de uso variável de cada banco).


  • Pasta Contas a Pagar.


Campos de Tela

CONTAS A PAGAR



Autorização para remessa


Flag para o usuário autorizar o pagamento do título.

Altera Pagamento vencido para hoje


Flag para mudar a data do vencimento do título.

Agrupar Remessa


Está disponível apenas para os bancos Itaú e HSBC. Informa que o arquivo deve ter seus dados agrupados para diminuir o tamanho e a quantidade de títulos.

Dias Agen.


Dias de agendamento para poder selecionar um título para enviar para pagamento.

Limite Doc


Informa o valor limite para diferenciar DOC de TED. Informado o valor limite, até o valor determinado será um DOC e acima disto será um TED. Caso não seja informado o Limite Doc, será definido o padrão, que será o valor de R$ 5000,00.

Limite J52


Informa o valor limite para gerar o registro tipo J52. O registro será gerado se o valor do título for igual ou superior ao informado.

Layout Arq.


Define o código do layout do arquivo.

Layout Lte Bol


Define o código do layout de lote para pagamento em boletos.

Layout Lte Doc


Define o código do layout de lote para pagamento em Doc ou Ted.

Layout Sw


Define o código do layout do software do banco que recebe os dados.

Código Bol


Está disponível apenas para o Banco do Brasil e Banco Mercantil do Brasil. Define o código do boleto que será enviado ao banco, juntamente com o código do convênio.

Empresa


Código da Empresa.

Filial


Código da Filial.

Filial Remessa


Código da Filial para a Remessa.

Remessa 400 posições


Está disponível apenas para o Banco Safra e define se deve ser gerado o arquivo com 400 colunas. Caso não seja informado, será gerado automaticamente com 240 colunas.

Autorização Manual no Banco


Ao selecionar essa opção, deverá ter uma autorização manual do Banco.

Conta com Dígito


Está disponível apenas para o Banco Safra e define se deve ser gerado o número da conta bancária no arquivo com ou sem dígito.

Parâmetro Transmissão


Está disponível apenas para o Banco Caixa Econômica Federal e define o valor do campo "parâmetro de transmissão", gerado na posição 39 do header do arquivo

Código de Lcto


Está disponível apenas para o Banco Bradesco e define o valor do campo "Código de Lançamento", gerado na posição 473 do arquivo.


  • Pasta Caixa e Bancos.


Campos de Tela

CAIXAS E BANCOS



Conciliação Bancária


Portador aceita conciliação bancária.

Extrato com duplicação


Flag para que o sistema não suba o mesmo arquivo 2 vezes.

Conciliação c/ Diferença


Portador aceita Conciliação com diferença.

Port. Concil.


Número do portador para conciliação.

Formato da Conta


Campo não utilizado.

Início


Campo não utilizado.

Limite


Valor do limite de Credito.

Numeração Automática


Flag se o sistema gera uma numeração automática.

Documento


Número do documento atual.

Banco /País


Número do Banco no País.

DIAS PARA CRÉDITO



Pagamento


Campo não utilizado.

Cobrança


Campo não utilizado.

MOEDAS



Compra


Código da Moeda para Compra.

Venda


Código da moeda para Venda.

TAXAS



Juros


Taxa de Juros.

Cheque Especial


Taxa de cheque especial.

Caução


Taxa para cheque Caução.

Aplicação


Taxa para a aplicação.


Representantes - VABUREPR

É o conjunto de informações relativas ao representante que define as condições das comissões nas vendas.
Na inclusão de representante deve-se indicar o tipo = R (representante) no cadastro de Tipos.
Para inclusão específica deste tipo. Acesse pelo Menu o *CADASTROENTIDADES REPRESENTANTES.*

Campos de Tela

Nome

Conteúdo

Descrição

Pasta Representante



Código


Códigos e dígito do representante já cadastrado.

Nome


Nome do Representante.

% Comissão


Percentual de comissão.

% Comiss Fat.


Percentual de comissão sobre faturamento.

% Comiss. Rec.


Percentual de comissão sobre recebimento.

Representante Indireto 1


Código do representante indireto 1.

Representante Indireto 2


Código do representante indireto 2.

Filial


Código da loja.

Meta de Venda


Meta de Venda do representante.

Operador Caixa



Matricula



Login PDV



Senha PDV



Administrador


Sim
Não

Ativo


Sim
Não

Tipo Operador


Operador de Caixa
Supervisor
Gerente


Entregadores - VABUMTTA

Contém as informações específicas de cada um dos entregadores.
Para incluir um entregador, informe o tipo = E (Entregador) para o cadastro genérico. Após, o sistema mostrará a tela de inclusão de dados específicos, acessando o Menu de:
*CADASTRO ENTIDADESENTREGADORES:*


Campos de Tela

Nome

Descrição

Código

Códigos e dígito do controle do entregador.

Habilitação

Número da carteira de habilitação.

Categoria

Categoria da carteira de habilitação.

Data Expedição

Data de expedição da carteira de habilitação.

Data Validade

Validade da expedição da carteira de habilitação.

Registro Geral

Número da carteira RG do entregador e sigla do órgão emissor.

Estado

Estado da carteira de habilitação.

Placa (Veículo)

Placa do veículo.

Situação

Situação do funcionário, disponível, em carga, em transito ou indisponível:

  1. Disponível.
  2. Em Carga.
  3. Em Rota.
  4. Indisponível.

Entrega e Pagamento - VABUENPG

O cadastro de Entrega e Pagamento, é utilizado para fornecedores que tenham endereço de cobrança diferente do endereço de entrega.
*CADASTRO ENTIDADESENTREGA PAGAMENTO:*

Campos de Tela

Nome

Conteúdo

Descrição

Código


Código do Fornecedor.

Local


Deve-se escolher entre:
Entrega
Praça de Pagamento.

DADOS CADASTRAIS



Sequência


Número de sequências para endereços.

Razão Social


Razão social do fornecedor.

Nome Fantasia


Nome fantasia do fornecedor.

CEP


CEP do fornecedor.

Endereço


Endereço de cobrança do fornecedor.

Número Exterior


Numeração de endereço externo.

Número Interior


Numeração de endereço interno.

Bairro


Bairro do fornecedor.

Cidade


Cidade do fornecedor.

Estado

Tabela 060

Estado do fornecedor.

País

Tabela 061

País do fornecedor.

Caixa Postal


Caixa postal do Fornecedor.

Código do Município



Física / Jurídica


Informar se é pessoa Física ou Jurídica.

C.N.P.J. / C.P.F.


Informar C.N.P.J. do fornecedor.

Inscrição Estadual / Ident.


Informar inscrição estadual do fornecedor.

Inscrição Municipal


Informar inscrição municipal do fornecedor.

Contato


Contato do fornecedor.

LOCALIZAÇÃO



Rota


Código da Rota. Cadastrado anteriormente efetuado no cadastro de Rotas.

Sub rota


Código da Sub rota. Cadastrado anteriormente efetuado no cadastro de Rotas.

Localidade


Código da Localização Cadastrado anteriormente efetuado no cadastro de Rotas.

Empresa


Código da empresa a Qual pertence o Tipo, ou a qual se relaciona.

Região


Região do Tipo definida no cadastro de região.

Divisão


Divisão do Tipo definida no cadastro de região.

Distrito


Distrito do Tipo definida no cadastro de região.

COMUNICAÇÃO



DDD /Fax


Número do DDD e número do fax.

DDD /Telefone /Ramal


Número do DDD, número do Telefone e número do ramal.

DDD /Telex


Número do DDD e número do Telex.

Fiscal e Contábil

Tabela Fiscal - VABUTFIS

Conjunto de informações relativas à empresa, que regerá todas as operações no âmbito fiscal para compra, venda, transferência, devolução, simples remessa, etc., tanto para dentro quanto para fora do Estado.
Esta tabela efetua as ligações com as tabelas de Código Fiscal, Figuras Fiscais e Código de Operação.
São interligadas através desta parametrização as informações: "Estado Origem", "Estado Destino", "Código Fiscal", "Figura Fiscal", e dados referentes à tributação.
Programa onde são cadastradas as Figuras Fiscais com todos os CFOP's referentes à todas as operações mercantis (entrada e saída), para que o sistema calcule os valores e a forma dos impostos, tanto para operações internas quanto para as interestaduais.
O responsável pela realização deste cadastro deverá ter pleno domínio do sistema de tributação nacional e visão para a interação com os outros módulos do sistema, uma vez que a apuração do ICMS (Livros Fiscais) estará atrelada as informações parametrizadas através da tabela fiscal agregadas ao processamento dos módulos de Recebimento, Vendas e Faturamento principalmente.

Validação da Figura Fiscal

Código da Operação X Código da Situação tributária (CST)
O código da operação deve seguir a regra da lista abaixo.
NOTA:
TODOS OS CÓDIGOS ESTÃO DESCRITOS NAS TABELAS 21 E 47, RESPECTIVAMENTE.

Origem

Destino

CRF

PDV

FIGURA

OPER

SIT

%ICMS

%StrDst

%LcrPres

%ICMSF

%BaseRed

%SubTr






1

00












1

10












1

20












1

30












2

40












2

41












3

50












1

51












3

60












1

70












1 ou 3

90








Se os dois últimos dígitos deste campo forem iguais a 40, 41 e 50 então os valores dos campos da nota fiscal VL_BC_ICMS, ALIQ_ICMS e VL_ICMS deverão ser iguais a "0" (zero);


CST = 40, 41 e 50

%ICMS = 0
%StrDst = 0
%LcrPres = 0
%ICMSF = 0
%BaseRed = 0
%SubTr = 0

Origem

Destino

CFOP

PDV

FIGURA

OPER

SIT

%ICMS

%StrDst

%LcrPres

%ICMSF

%BaseRed

%SubTr






2

40

=0

=0

=0

=0

=0

=0






2

41

=0

=0

=0

=0

=0

=0






3

50

=0

=0

=0

=0

=0

=0


Se os dois últimos dígitos deste campo forem iguais a 60, então os valores dos campos da nota fiscal VL_BC_ICMS, ALIQ_ICMS e VL_ICMS deverão ser iguais a "0" (zero); Há uma exceção à regra no RMS na montagem da figura fiscal da substituição tributária com o campo %SubTr que o valor deve ser menor ou igual a 0,01 para que o sistema troque o CFR do item.


CST = 60

%ICMS = 0
%StrDst = 0
%LcrPres = 0
%ICMSF = 0
%BaseRed = 0
%SubTr = 0,01

Origem

Destino

CRF

PDV

FIGURA

OPER

SIT

%ICMS

%StrDst

%LcrPres

%ICMSF

%BaseRed

%SubTr







60

=0

=0

=0

=0

=0

=0,01


Se os dois últimos dígitos deste campo forem iguais a 00 e 20 então os valores dos campos da nota fiscal VL_BC_ICMS, ALIQ_ICMS e VL_ICMS deverão ser maiores que "0" (zero);


CST = 00


CST = 20

%ICMS > 0
%StrDst = 0
%LcrPres = 0
%ICMSF = 0
%BaseRed = 0
%SubTr = 0

%ICMS > 0
%StrDst = 0
%LcrPres = 0
%ICMSF = 0
%BaseRed > 0
%SubTr = 0

Origem

Destino

CFOP

PDV

FIGURA

OPER

SIT

%ICMS

%StrDst

%LcrPres

%ICMSF

%BaseRed

%SubTr






1

00

> 0,00

=0

=0

=0

=0

=0






1

20

> 0,00

=0

=0

=0

>0,00

=0


Se os dois últimos dígitos deste campo forem iguais a 51 ou 90, então os valores dos campos da nota fiscal VL_BC_ICMS, ALIQ_ICMS e VL_ICMS deverão ser maiores ou iguais a "0" (zero).

CST 51

CST 90

%ICMS >= 0
%StrDst = 0
%LcrPres = 0
%ICMSF = 0
%BaseRed = 0
%SubTr = 0

%ICMS >= 0
%StrDst >=0
%LcrPres >=0
%ICMSF >=0
%BaseRed >=0
%SubTr >=0

Origem

Destino

CFOP

PDV

FIGURA

OPER

SIT

%ICMS

%StrDst

%LcrPres

%ICMSF

%BaseRed

%SubTr






1

51

>=0,00

=0

=0

=0

=0

=0






1

90

>=0,00

>=0,00

>=0,00

>=0,00

>=0,00

>=0,00


Se os dois últimos caracteres deste campo forem 10, 30 ou 70, os valores dos campos VL_BC_ST, ALIQ_ST e VL_ICMS_ST deverão ser maiores ou iguais a "0" (zero).

CST 10

CST 30

CST 70

%ICMS > 0
%StrDst >= 0
%LcrPres = 0
%ICMSF > 0
%BaseRed = 0
%SubTr > 0

%ICMS = 0
%StrDst >= 0
%LcrPres = 0
%ICMSF > 0
%BaseRed = 0
%SubTr > 0

%ICMS > 0
%StrDst >= 0
%LcrPres >= 0
%ICMSF > 0
%BaseRed > 0
%SubTr > 0

Origem

Destino

CFOP

PDV

FIGURA

OPER

SIT

%ICMS

%StrDst

%LcrPres

%ICMSF

%BaseRed

%SubTr






1

10

>0,00

>=0,00

=0

>0,00

=0

>0,00






1

30

=0

>=0

=0

>0,00

=0,00

>0,00






1

70

>0,00

>=0,00

>=0,00

>0,00

>0,00

>0,00


Segue abaixo um resumo da Tabela Fiscal Mercantil:
Para a Operação 1 deve-se aplicar as Situações Tributárias que carreguem tributos (ICMS ou ICMSFonte), sendo:
00 - com ICMS Normal.
10 - com ICMS Normal, com ICMSFonte e com o percentual de IVA ou MVA.
20 - com ICMS Normal e com Redução.
30 - sem ICMS Normal (zero), com ICMSFonte e com o percentual de IVA ou MVA nem que seja 0,01.
51 - com ou sem ICMS Normal.
70 - com ICMS Normal, com ICMSFonte, com o percentual de IVA ou MVA e com Redução.
90 - com ou sem ICMS Normal, com ou sem ICMSFonte, com ou sem Redução.
 
Para Operação 2 deve-se aplicar as situações que indicam não possuírem tributos:
40, 41 - sem o ICMS, ICMF e Redução.
 
Para operação 3 deve-se aplicar as situações diferentes das operações citadas acima:
50 - sem ICMS, ICMF e Redução.
60 – sem ICMS, ICMF e Redução... Com o percentual de IVA ou MVA nem que seja 0,01.
90 - com ou sem ICMS Normal, com ou sem ICMSFonte, com ou sem Redução.
 
OBSERVAÇÃO:
A situação 90 pode carregar tributos por isso operação 1 ou operação 3 pois sua própria nomenclatura é igual à da operação 3 "Outras". Acesse o programa através do menu CADASTRO> FISCAL E CONTÁBIL> TABELA FISCAL.

OPER

CST

1

00


OPER

CST

1

10


OPER

CST

1

20


OPER

CST

2

40


OPER

CST

2

41


OPER

CST

3

50


OPER

CST

3

60


OPER

CST

1

70


OPER

CST

1

90


OPER

CST

3

90



Campos de Tela

Nome

Conteúdo

Descrição

Origem

Tabela 060

Sigla do Estado de origem da operação.

Destino

Tabela 060

Sigla do Estado de destino da operação.

CFO

Tabela 019

Código Fiscal da operação descrito em tabela.

Figura

Tabela 003

Código da figura fiscal da operação descrita em tabela.

PDV


Indicar se a operação é controlada por regime de PDV (Sim/ não/ Especial).

Oper

Tabela 021

Código da operação tributária descrito em tabela (exemplo: tributado).

Sit

Tabela 047

Código da procedência da Operação definido em tabela.

% ICMS


Alíquota de ICMS da Operação.

% Str. Dst


Alíquota de Substituição Tributária do Distribuidor.

% LcrPres


Percentual de margem para cálculo do crédito presumido.

% ICMF


Percentual do ICMS retido na fonte em caso de Substituição tributária.

% BaseRed


Percentual de redução da base de cálculo do ICMS.

% SubTr


Percentual de margem para cálculo do PVV quando houver substituição tributária do fornecedor.


Tabela Contábil - VCTUTCON

Conjunto de informações contábeis relativas à empresa, as quais serão utilizadas para possibilitar a efetiva contabilização das compras, pagamentos, transferências, vendas, enfim de todas as operações contempladas pela contabilidade.
A tabela contábil possibilita a integração com o modulo de Contabilidade do sistema, do qual obtém as contas para os lançamentos contábeis com o respectivo histórico padrão.
Através do *CADASTRO FISCAL E CONTÁBILTABELA CONTÁBIL{*}.

As informações da tabela contábil, são ordenadas por agenda e código fiscal (ambos já descritos no CADASTRO DE TABELAS).
Sempre existirá o conjunto agenda + código fiscal = 000 (Zeros) para cada agenda. Essa situação é chamada de agenda resumo, que contém os atributos básicos das operações de Contabilidade, Contas a Pagar / Receber e Caixa e Bancos, referentes à agenda e será utilizado como base de todos os códigos fiscais de operação a ela ligados (observe a figura acima). Assim, todas as variações de códigos fiscais que seguirão para essa agenda, assumirão o conteúdo dessa parametrização padrão da agenda resumo.
Se houver alguma particularidade específica, poderá ser feita a modificação no registro do código fiscal específico que tenha essa particularidade.
Existem operações na empresa que não contêm desdobramentos de códigos fiscais. Então, atribui-se no campo código fiscal um valor diferente de um C.F.O. Não válido, daí é só cadastrar na tabela 19. Para facilitar a explicação, vejamos a seguir dois exemplos.


Agenda com desdobramento

AGENDA: 002 - Compra de mercadorias para comercialização.
CÓDIGO FISCAL: 112 - Dentro do Estado.
CÓDIGO FISCAL: 212 - Fora do Estado.

Agenda sem desdobramento

AGENDA: 571 – Quebra Identificada – Estoque.
h8.CÓDIGO FISCAL: 000 – Resumo das agendas.
Devemos salientar que, o uso da Tabela Contábil é de extrema importância no sistema, já que todos os procedimentos de integração entre os módulos comerciais e administrativos dependem da parametrização da mesma.
A quantidade de códigos de agenda será diretamente proporcional ao nível de detalhamento contábil da Empresa. Quanto mais agendas, maior será o número de operações contabilizadas automaticamente.
IMPORTANTE:
Para parametrização da tabela contábil, é necessário primeiro parametrizar o plano de contas e históricos padrões no modulo contabilidade, consulte seu respectivo manual para maiores informações.
Para efetuar alterações nas agendas, pressione o botão F2 Alterar e o sistema libera os campos para serem alterados, com exceção dos campos referentes à contabilidade. Para alterar as contas de integração nas agendas, pressione o botão CtF5 Contab, o sistema exibirá uma janela para informar a seleção de mês. Informe o mês e o ano que valerá a alteração das contas contábeis e aperte o botão F4 Confirmar.


Feito isso, o sistema libera a digitação dos campos da Contabilidade para digitação.



Campos de Tela

Nome

Conteúdo

Descrição


Agenda


Tabela 014


Código da agenda definido em tabela com 3 dígitos.

Código Fiscal

Tabela 019

Código Fiscal definido em tabela.

Agenda Destino

Tabela 014

Código da agenda destino definido em tabela (para agendas com dobra).

Fiscal Destino

Tabela 019

Código fiscal destino definido em tabela (para agendas com dobra).

Agenda de Agrupamento

Tabela 014

Código da Agenda para agrupamento de despesas com fins de relatório gerencial. Só utilizado em agendas de despesa e seu uso é opcional.

Série NF


Série da Nota Fiscal (opcional).

Modelo NF


Informar qual o modelo da Nota Fiscal – (Campo utilizado para o SINTEGRA)

Contabilidade



Débitos




Conceito


São as variáveis dos padrões da RMS que serão utilizados para integrar os lançamentos.
Os conceitos da contabilidade são os nomes dados aos valores possíveis de contabilização de cada registro contábil

Integração


Forma de Integração por:

  • "O" = origem.
  • "D" = destino.
  • "L" = loja.
  • "S" = seção.
  • "P" = portador.
  • "B" = banco.
  • "A" = analítico.
  • "F" = figura,
  • "Q" =alíquota.

    E se integra o movimento:
  • "A" = analítico.
  • "S" = sintético.


Conta Débito


Número da conta devedora do plano de contas para as operações de pagamentos e recebimentos através do Banco (o plano de contas já deve estar cadastrado no modulo contabilidade).

Descrição


Nome da Conta Débito

Hist


Código de histórico do lançamento na conta devedora de compra /venda.(o histórico padrão já deve estar cadastrado no modulo contabilidade).

Conta Crédito


Número da conta credora do plano de contas para as operações de compra ou venda (o plano de contas já deve estar cadastrado no modulo contabilidade).

Descrição


Nome da Conta Crédito

Histórico


Código de histórico do lançamento na conta credora de compra /venda.
(o histórico padrão já deve estar cadastrado no modulo contabilidade).

Filial


Se vai contabilizar pela Filial. SEMPRE "F"

Diár


Informar o número do diário onde será impresso Movimento. Ex: 1 = Diário Geral, 2 = Diário geral de Fornecedor, 3 = Diário Auxiliar de Clientes.

Ctb


C – Contábil, G - Gerencial ou O – Outros.

Integração




Contas a Pagar



Esta operação deve ser integrada no Contas a Pagar?

  • S =Sim.
  • N =Não.

Emite Nota


Emite NF para essa operação?

  • S =Sim.
  • N =Não.

Entrada/ Saída


É uma operação de Entrada ou Saída?

  • E =Entrada.
  • S =Saída.

Lista Livro Fiscal


Esta operação deve ser listada no Livro Fiscal?

  • S =Sim.
  • N =Não.

Contas a Receber


Esta operação deve ser integrada no Contas a Receber?

  • S =Sim.
  • N =Não.

Contábil


Esta operação deve ser integrada na Contabilidade?

  • S =Sim.
  • N =Não.

Atualiza Estoque


Esta operação deve atualizar Estoque?

  • S =Sim.
  • N =Não.

Atualiza Custo


Esta operação deve atualizar Custos?

  • S =Sim.
  • N =Não.

Nota Fiscal com Item


Nesta operação a Nota Fiscal contém item?

  • S =Sim.
  • N =Não.

Confere Custo


Esta operação confere custo com Pedido ou Cadastro?

  • S =Sim.
  • N =Não.

Tipo de Nota


  • Tipo de operação:
  • Compra "C".
  • Transferência "T".
  • Venda "V".
  • Devolução "D".
  • Remessa "R".
  • Frete "F".
  • Outros" O".

Dobra Automática


Esta operação dobra Nota Fiscal?

  • S =Sim.
  • N =Não.

Tipo Emissão


Tipo de documento:

  • "1" = Nota Fiscal.
  • "2" = Fechamento máquina registradora.
  • "3" = Remarcação / Demarcação.
  • "4" = Venda máquina registradora / Nota Fiscal.
  • "5" = Estado.
  • "6" = Livro Fiscal.
  • "7" = E. Futura.
  • "8" = NF Débito.
  • "9" = NF Complementar.

Romaneio


Nesta operação deve-se digitar se o sistema deve emitir o Romaneio

  • S =Sim.
  • N =Não.

    (estrela) Para emitir o Romaneio Consolidado, selecione todas as ordens de produção a consolidar as quantidades e emita o Romaneio.

Relatório


Nesse campo deve-se informar se o sistema irá emitir essa movimentação em relatório.

  • S =Sim.
  • N =Não.

Juros Recebidos


Gera ou não cobrança no Contas a Receber de títulos referentes a juros de atrasos ou pagamentos a menor.

  • S =Sim.
  • N =Não.

Empenha Estoque


Nesse campo deve-se definir se será dada baixa no sistema antes de a Nota Fiscal ser atualizada, estando o produto fisicamente no estoque.

  • S =Sim.
  • N =Não.

Controla IPI


Controla o cálculo de IPI na nota?

  • S =Sim.
  • N =Não.

I.R.R.F.

Tabela 306

Incide IRRF?

  • S =Sim.
  • N =Não.

Caixa/ Bancos


Integra no modulo Caixa e Bancos?

  • S =Sim.
  • N =Não.

Tesouraria


Integra no modulo Tesouraria?

  • S =Sim.
  • N =Não.

Rateio na Seção


Há rateio na seção?

  • S =Sim.
  • N =Não.

I.N.S.S.


Incide INSS?

  • S =Sim.
  • N =Não.

Dígito Extra


Esse campo identifica no CFO (Código Fiscal de Operação). Ex.: o digito adicional nos CFO 1.99.1 ou 1.99.9. Só deve ser preenchido em CFO que possuem digito extra.

PIS/ COFINS


Apuração de PIS / COFINS.

  • "S" sim.
  • "N" não.
  • "R" retém na entrada.
  • "P" retém no pagamento para apuração de PIS.

Controla ISS


Apuração de ISS.

  • "S" sim.
  • "N" não.
  • "R" retém na entrada.
  • "P" retém no pagamento para apuração de ISS.

Controla CSLL


Apuração de CSLL.

  • "S" sim.
  • "N" não.
  • "P" retém no pagamento para apuração de CSLL.

Classe Finan.


  • "C" = Comercial.
  • "N" = Não Comercial.

Ativa


Determina se a Tabela está sendo utilizada pela filial.

  • A= Agenda Ativa
  • N = Agenda Inativa

Incl. Manual


Determina se a Nota Fiscal pode ser incluída manualmente ou se é utilizado o sistema de EDI.

  • S = Agenda Aceita Inclusão manual.
  • N = Agenda Só aceita Inclusão Automática.


  • ATENÇÃO!

Tabela Contábil, no SP1:
Campo CONTROLA IPI, nas agendas de compra, precisa ser igual a "S (SIM)".
Esse campo era usado em empresas contribuintes de IPI, só que isso mudou e agora se na Tabela Contábil este campo (controla IPI) estiver igual a "N (NÃO)", a crítica do Recebimento fica diferente da Importação do XML, causando assim, erro e consequente custo errado.
Ao fazer a apuração de IPI, devem ser checados os seguintes dados:

  • Procedência do produto = 1 (importado)
  • Saída com IPI = SIM
  • Nf's com valor de IPI


Programas – Apuração:
VGLFAIPI (Fiscal Novo)
VGLAPIPI

Cadastro Complementar

Linha de Produtos por Filiais - VABULINH

O conceito de Linha de Mercadorias determina o MIX de produtos comercializados pelas filiais da empresa.
A relação dá-se da seguinte forma:
•Neste cadastro são indicadas as filiais que compõe uma determinada "Linha".
•No momento do cadastramento do produto, associa-se o mesmo a essa "Linha".
•Automaticamente a comercialização do produto está autorizada apenas nas filiais pertencentes à "Linha de Mercadorias" indicada no cadastro do mesmo.
Para parametrização dos produtos por filiais no menu do RMS acessar:
*CADASTRO CADASTROS COMPLEMENTARESLINHA DE PRODUTOS POR FILIAL.*



Clicando em F6Incluir, o programa abre uma janela onde se seleciona a linha, digitando seu código.
Aperte o botão Próximo Código, para que o sistema apresente o novo código e selecionando através dos "Flags", quais filiais que a respectiva linha participa do MIX.

Depois da parametrização, seleciona-se F4 confirma ou F3 sair para desistir sem salvar.


Condições de Pagamento

O módulo Condições de Pagamento, deve ser configurado antes dos demais, uma vez que o cadastro de TIPOS usa extensamente as informações desse módulo.
Antes de fazer o cadastro das condições de pagamento, no entanto, devemos acessar a tabela 28 BASE DE CÁLCULO PARA VENCIMENTO e, em seguida, registrar as condições de pagamentos que serão utilizadas pelo sistema nas transações relativas aos cadastros de Fornecedores, Itens, Clientes, etc.
Nota Importante:
Forma de Pagamento 999 = Bonificação.
Essa forma de pagamento será sempre bonificada em 100%.
Uma vez feito isso, acessar:
*CADASTROCADASTRO COMPLEMENTARCONDIÇÕES DE PAGAMENTO -*
Condição de Pagamento Antiga – VABUCDPG


Campos de Tela

Nome

Conteúdo

Descrição

Código


Código da Condição de pagamento com 3 dígitos.

Fora (período)

Tabela 028

Base para cálculo do vencimento definido em tabela.

Prazo-1 (em dias)


Número de dias para pagamento da 1a. parcela.

Parcela-1 (em %)


Percentual de pagamento da 1a. parcela, (em relação ao valor total ex.: 20% em relação ao total (100%)).

Prazo-2 (em dias)


Número de dias para pagamento da 2a. parcela.

Parcela-2 (em %)


Percentual de pagamento da 2a. parcela.

Prazo-3 (em dias)


Número de dias para pagamento da 3a. parcela.

Parcela-3 (em %)


Percentual de pagamento da 3a. parcela.

Prazo-4 (em dias)


Número de dias para pagamento da 4a. parcela.

Parcela-4 (em %)


Percentual de pagamento da 4a. parcela.

Desconto Financeiro


Porcentagem de desconto feita no título.

Despesa Financeira


Percentual da despesa financeira na duplicata.

Desconto Comercial


Percentual de desconto comercial no preço.

Despesa Comercial


Percentual da despesa comercial no preço.

Moeda

Tabela 303

Código da tabela de indexação monetária definida em tabela.

Prazo Médio


Calculado prazo médio (automático).


Nova Condição de Pagamento - VABUCPGT

Esse Programa pertence ao Modulo "Cadastro", e foi criado para possibilitar o cadastramento das várias formas de pagamento que uma Empresa aceita, de acordo com suas necessidades.
NOTA IMPORTANTE:
Deverão ser baixados os scripts necessários para que as Condições de Pagamentos antigas sejam modificadas para a NOVA CONDIÇÃO DE PAGAMENTO.


Executando "Condição de Pagamento Período" - VABUCPGT
Entre no Menu RMS, Módulos em VB:
*CADASTROCADASTRO COMPLEMENTARCONDIÇÃO DE PAGAMENTO PERÍODO (VABUCPGT).*

Feito isto, o Sistema abrirá o programa que disponibilizará a tela abaixo:

  • Pasta CAPA

  • Pasta DETALHE


Funções:
 
O Programa permite:

  • F2 Alterar.
  • F6 Incluir.
  • F10 Excluir.
  • ShF4 Imprimir.


Para todas as Condições de Pagamento que se fizerem necessárias.
Função INCLUIR

Esta função permite que sejam incluídas todas as formas de pagamento que forem determinadas por Empresa.

Campos de Tela

Nome

Conteúdo

Descrição

DADOS / CAPA



Capa


Número em que será cadastrada a nova Condição de Pagamento.

Descrição


Nome que será dado à Nova Condição de Pagamento.

Data


Data de base para cálculo:

  • Hoje.
  • Emissão.
  • Recepção.
  • Apanha.

Fora Pagamento


  • Antecipado.
  • Data Base.
  • Fora Semana.
  • Fora Decendio.
  • Fora Quinzena.
  • Fora Mês.
  • Fora Trimestre.
  • Fora Semestre.
  • Fora Ano.

Dia Base: Dia da semana para Base de cálculo:


  • Nenhum.
  • Domingo.
  • Segunda.
  • Terça.
  • Quarta.
  • Quinta.
  • Sexta.
  • Sábado.

Dias SemanaFixo: Dia da semana fixo:


  • Nenhum.
  • Domingo.
  • Segunda.
  • Terça.
  • Quarta.
  • Quinta.
  • Sexta.
  • Sábado.

Negociação: Se permite ou não negociação no pagamento.


  • Sim.
  • Não.

Dias Negociação


Limite de dias permitidos na negociação.

Dia útil: Considerar ou não somente dia útil para o vencimento:


  • Adianta.
  • Prorroga.
  • Mantém.

Perce.Flex



N° Parcelas.


Número de parcelas da condição de pagamento

Moeda.


Moeda de Indexação

Prazo Médio:


Prazo Médio da Condição (calculado pelo sistema).

Perc.Juros


Juros Comerciais.

Perc.Desc


Desconto Comercial.

Desc.Fin


Desconto Financeiro.

Acresc.Fin


Acréscimo Financeiro.

Desconto Antecipado


  • Dias: n° de dias.
  • % Perc.: valor do desconto em (%).



Campos de Tela

Nome

Conteúdo

Descrição

DADOS / DETALHE



Capa


N° em que será cadastrada a nova Condição de Pagamento.

Descrição


Nome que será dado a Nova Condição de Pagamento.

N° Parcela


Número de cada uma das parcelas da Condição de Pagamento.

Data


Data de base para cálculo:

  • Hoje.
  • Emissão.
  • Recepção.
  • Apanha.

Fora Pagamento:


  • Data Base.
  • Fora Semana.
  • Fora Decendio.
  • Fora Quinzena.
  • Fora Mês.
  • Fora Trimestre.
  • Fora Semestre.
  • Fora Ano.

Prazo Dias


Dias de Prazo.

Perc. Parcela


Valor percentual da parcela dentro do valor total.

Negociação


Se permite ou não negociação no pagamento.

  • Sim.
  • Não.

Moeda


Moeda de Indexação.

Desc. Adiantado:


Desconto por Adiantamento.

Juros Percentual


Juros Percentuais.

Desconto Percentual


Percentual de Desconto por Adiantamento.

Desc. Fin. Percentual


Percentual por Desconto Financeiro.

Acres. Fin. Percentual


Acréscimo Financeiro.

Após conferir as informações, clicar na função F4 - CONFIRMA para Gravar as Informações no Sistema.
Isso deverá ser feito parcela a parcela.
Cada vez que gravamos a informação de uma parcela, o programa abrirá os Campos para inserirmos as informações da próxima parcela.
No Campo "N° de Parcela", verificamos que a numeração será alterada de 1 até "x" = número máximo de parcelas determinadas na ficha "Dados".
O Botão Navegação:
Esse botão permite que se possa voltar às parcelas anteriores, ou ir às parcelas seguintes, onde na tela serão mostradas as informações cadastradas para cada parcela.
Nota Importante:
Forma de Pagamento 999 = Bonificação.
Essa forma de pagamento será sempre bonificada em 100%.




Função ALTERAR.

Selecione a Condição de Pagamento que deverá ser alterada.
O programa disponibilizará novamente as pastas de:

  • Capa.
  • Detalhe.


Permitindo nova digitação nos campos passíveis de alteração.
Faça as alterações necessárias.
< CONFIRME>.

Função EXCLUIR.
Selecione a Condição de Pagamento que deverá ser excluída.

<CONFIRME>.
O sistema mostrará a seguinte mensagem:

  • <SIM>

Todas as parcelas da Condição de Pagamento serão excluídas e a Condição de Pagamento não mais constará do Cadastro.

  • <NÃO>

Somente a parcela selecionada será excluída.
As demais parcelas da Condição de Pagamento serão mantidas.

Classificação Mercadológica - VABUNIVC

É a tabela onde se define a forma de classificar as mercadorias comercializadas pela Empresa.

Permite que as mercadorias sejam classificadas em:

Departamentos

Agrupamento de Seções. Ex.: Perecíveis.

Seções

Nível maior, onde geralmente é refletida a estrutura operacional da Filial e níveis de controle gerenciais (metas de venda, etc.).

Grupos

Divisão das mercadorias da Seção por tipos. Ex.: Óleos e Azeites.

Subgrupos

Agrupa mercadorias concorrentes. Ex.: Azeites de Oliva de diversos fabricantes.

Diversas consultas e relatórios são apresentados nesses níveis, tanto nos módulos comerciais como nos administrativos. Além disso, é segundo essa classificação, que são definidas as margens de comercialização das mercadorias, bem como a variedade de marcas.
Recomendamos, portanto, especial atenção em sua elaboração.

Categorias

As Categorias são cadastradas no próprio programa de Classificação Mercadológica.

Este campo, tem a finalidade de permitir um detalhamento ainda maior na classificação dos Produtos Cadastrados, por exemplo:

  • Departamento: 001 (Perecíveis).
  • Seção: 001 (Mercearia).
  • Grupo: 001 (Achocolatados).
  • Subgrupo: 001 (Leite Aromatizado).
  • Categoria: 001 (Categoria 001).


 OBSERVAÇÃO:
O "Tipo" de Categoria deve ser cadastrado na Tabela 15. "Classificação Mercadológica", com duas casas.


Informação Nutricional

Novo campo na classificação mercadológica para obrigar ou não Informação Nutricional na inclusão do produto, através do Cadastro de Produto (VABUITEM).
Na Classificação Mercadológica o campo oferece as seguintes opções:

  • Solicitar.
  • Não Solicitar.
  • Obrigar.


Campos de Tela

Nome

Conteúdo

Descrição

Departamento

Tabela 016

Código do Departamento definido em tabela.

Seção


Código da seção.

Grupo


Código do grupo (Na inclusão da seção deve ser "0" (ZERO)).

Subgrupo


Código do subgrupo (Na inclusão da seção e grupo deve ser "0" (ZERO)).

Categoria


Categoria que pertence o produto

Descrição


Nome da seção ou grupo ou do subgrupo que está sendo cadastrado.

Tipo

Tabela 015

Tipo de classificação mercadológica conforme definido em tabela.

Inf. Nutricional


Incluir campo na classificação mercadológica para obrigar ou não a Informação Nutricional na inclusão do produto (VABUITEM). Verificar neste campo e agir de acordo, como segue:

  • Solicitar.
  • Não Solicitar.
  • Obrigar.

Margem


Percentual de margem de comercialização da seção, grupo ou subgrupo até 5 margens diferentes.

Desconto


Percentual máximo de desconto que pode ser concedido.

Comissão


Percentual de comissão sobre a venda da mercadoria.

Variedade


Variedade máxima de marcas (obrigatório p/ subgrupo).

Classificação Fiscal


Código do NCM (Nomenclatura Comum do Mercosul) ou NBM.
Veja Nota ao final da tabela de campos de tela

Mrg Sugerida


Margem utilizada para preço de revenda

Comprador

Tabela 001

Comprador para seção.

Figura Fiscal


Figura fiscal para o produto (vide tabela fiscal).

Empilhamento Máximo


De acordo com a embalagem cadastrada.

Armazenagem


De acordo com a embalagem cadastrada (Seca / Estrado / Porta - Pallet / (Gaiola)).


Importante:

É obrigatório o registro de pelo menos uma "Margem" (ao menos, o nível da empresa definido no Cadastro da Empresa - campo 24).
Depois de definida e cadastrada a classificação mercadológica e concluído o cadastro da filial o usuário deve incluir na filial as seções que serão por ela comercializadas, conforme TABELA DE SEÇÕES DA LOJA.
 NOTA IMORTANTE:
Cadastro de Códigos de Classificação Fiscal (NBM/ NCM)
O Cadastro de Códigos pode ser feito de duas formas:

  • Através do site da Secretaria da Fazenda www.fazenda.sp.gov.br, com a importação da relação oficial de códigos da NBM/ NCM.


  • Através do programa VABUCNBM, onde deverão ser cadastrados, produto a produto, os respectivos códigos NBM/ NCM.

Correlação NBMXNCM
Esta tabela tem por finalidade possibilitar a correlação de códigos de mercadorias entre a Nomenclatura Comum do Mercosul (NCM), adotada pelo Brasil e demais países do Mercosul (Argentina, Paraguai e Uruguai), a partir de janeiro de 1996 e a Nomenclatura Brasileira de Mercadorias (NBM), utilizada pelo Brasil entre janeiro de 1989 e dezembro de 1995.

Regiões - VABUREGI

Depois de concluído o cadastramento da tabela 020 - RESPONSÁVEL POR REGIÃO, veja tela abaixo:

O usuário deve cadastrar a região que será utilizada no cadastro de Fornecedores, Clientes, Filiais e Depósito:
*CADASTRO CADASTRO COMPLEMENTARRegião/ Divisão/ Distrito{*}.

A "Região" congrega o conjunto de informações relativas a uma área geográfica, para possibilitar a administração e o controle das vendas. Depois de cadastrada a região, o sistema habilita o cadastro da divisão e distrito.
Campos de Tela

Nome

Conteúdo

Descrição

Região


Código da região.

Divisão


Código da divisão (Na inclusão de região deve ser "0" - ZERO).

Distrito


Código do distrito.

Descrição


Nome da região divisão ou distrito.

Responsável

Tabela 020

Código do responsável pela região.


Regiões Oferta Centralizada - VGCTDRDI

Este cadastro é usado pela Oferta Centralizada, o usuário deve começar cadastrar pela divisão, a região, o distrito e por último a filial.

Do lado esquerdo da tela abaixo, o usuário faz o cadastramento da Divisão, Região e Distrito.
Do lado direito da tela estão as filiais que vão ser vinculadas.
Existem as funções de:

  • F3 Fim: Finaliza o Programa.
  • F2 Alterar: Permite fazer alterações no cadastro.
  • F6 Incluir Div: Permite incluir as Divisões, Regiões e Distritos sequencialmente.
  • F7 Vincular: Permite a vinculação das filiais.
  • F8 Desvincular: Permite a desvinculação das filiais.
  • F10 Excluir: Exclui a divisão, a região ou distrito.


ATENÇÃO
Para cadastrar o usuário deve-se incluir primeiro a Divisão, em seguida a Região e em seguida também o Distrito.

  • F6 -Incluir DIVSÃO


  • Em seguida incluir Região.


  • F6 - Incluir REGIÃO



  • Em seguida incluir Distrito.


  • F6 - Incluir DISTRITO




  • Função F 2 - Alterar



Vincular as filiais – F7 - Vincular
ATENÇÃO!
Somente após o cadastro da Divisão, da Região e do Distrito é que a função F7 VINCULAR será habilitada.

  • Selecionar a filial, no quadro: "FILIAIS NÃO VINCULADAS.


Neste momento, o programa habilita a função F7 - Vincular e a  seta de seleção para que sejam associadas as filias, que devem ser vinculadas ao Distrito.



Produtos - VABUITEM

O cadastro de produtos é o ponto mais crítico e sensível da empresa. Deve-se definir um padrão de formação de nomes de produto, para facilitar sua identificação na empresa. Existem vários padrões no mercado, podendo-se adotar qualquer um. O importante é que todos os produtos obedeçam a uma mesma regra para a formação de sua descrição, evitando confusões e dificuldades na sua identificação.
As unidades de medida e de embalagens dos produtos devem ser cuidadosamente analisadas. Elas devem estar de acordo com as embalagens adotadas pelo fornecedor e pelas praticadas pela empresa para transferência e vendas.
As regras referentes à sistemática de abastecimento de cada produto devem ser bem definidas e respeitadas. Isso tem impacto direto nas filiais, no depósito e em compras.
O mesmo ocorre com as linhas comercializadas pelas filiais (MIX de produtos). Essa definição garantirá que as filiais recebam e vendam apenas os produtos autorizados.
O agrupamento dos produtos em departamentos, seções, grupos e subgrupos facilitarão a administração, permitindo a definição de objetivos e o acompanhamento dos resultados alcançados.
Você só poderá cadastrar os produtos após a criação e atualização dos parâmetros e tabelas e outras entidades do sistema, explicados anteriormente. Caso não esteja familiarizado com os módulos de tabela e parâmetros, é aconselhável que você leia os seus respectivos manuais, uma vez que a ausência de uma das tabelas impossibilitará a inclusão do item no cadastro.
Na tela do menu principal selecione Cadastro e abra a pasta Produtos.
A seguir, clique em Inclusão/ Consulta:

O sistema exibirá a seguinte tela:

Detalhamento das seções do modulo INCLUSÃO/ CONSULTA

Prestando atenção na figura, percebemos que existem duas partes que se sobressaem à primeira vista, uma fixa, no topo, com informações sobre fornecedor, etiqueta, código, EAN e etc e outra composta por várias fichas, na qual um detalhamento maior pode ser feito acerca do produto. Ao acessar esta tela, já deve ter definido uma política de sequência de codificação de produtos.
Para cadastrar um produto clique ou tecle "F6 – Incluir" na tela de cadastro de produtos. O sistema pedirá para informar a data do cadastramento, dando como default a data do dia corrente (DD /MM /AA).
Para mercadorias não codificadas para leitura ótica, sugerimos o uso do velocity code (Código Rápido). Reservar a faixa de 0001 a 0999 para eles. Nesta faixa numérica, não há necessidade de dígito verificador.
Reservar ainda a faixa numérica (de 1000 a 9999) para produtos com peso variável (produtos comercializados por peso), face às limitações de codificação deste tipo de mercadoria. Podendo optar por numeração automática do produto (vide parâmetro 006).
A parte fixa reproduzida na figura abaixo, obviamente, deverá ser preenchida primeiro uma vez que será através dela que informaremos ao sistema as características básicas e únicas do produto, isolando-o dentro de um universo de outros produtos possíveis.

 NOTA IMPORTANTE:
A consulta de produtos pode ser feita através dão botão HELP  
O programa abre uma tela para filtro e pesquisa, com a finalidade de agilizar o processo de consulta, como segue o exemplo abaixo:

  • Exemplo de consulta:


Campos de tela:

Nome do Campo

Descrição

Comprador

Código do comprador.

Depto.

Código do departamento do produto

Sec.

Código da seção do produto.

Grupo

Código do grupo do produto.

Subgrupo

Código do subgrupo do produto.

Fornecedor

Código do fornecedor.

Referência

Código de referência do produto.

Código EAN

Código EAN do produto.

DUN 14

Código DUN 14 do produto

Descrição do Produto

Nome do produto.

Descrição reduzida

Nome reduzido do produto.

Status do produto

  • Todos.
  • Em Linha.
  • Fora de Linha

Tipo do Produto

  • Normal.
  • SKU Desc.
  • Insumo.
  • SKU Filho
  • Receita.
  • SKU Avô.
  • Ordem.
  • Temp.
  • SKU Pai.
  • Todos.

Sistemática

Código da sistemática de Abastecimento cadastrada para o produto.

Linha

Código da linha de comercialização do produto. Podemos especificar uma linha de filiais e /ou centros de distribuição que deverão receber determinado produto, assim obtendo uma maior otimização de vendas. As linhas são criadas no modulo CADASTRO> CADASTRO COMPLEMENTAR> LINHA DE PRODUTOS.

Especificação do produto

  • Genérico:

    Um medicamento genérico é um medicamento com a mesma substância ativa, forma farmacêutica e dosagem e com a mesma indicação que remédio original, de marca.
  • OTC: Over-The-Counter (sobre o balcão).

    Medicamentos de venda livre, isentos de prescrição.
  • S:Similar.

    Contém os mesmos princípios ativos, apresenta a mesma concentração, forma farmacêutica, via de administração, posologia e indicação terapêutica do medicamento de referência, podendo diferir somente em características relativas ao tamanho e forma do produto, prazo de validade, embalagem, rotulagem, excipientes e veículo, devendo sempre ser identificados por nome comercial ou marca.
  • Tarjado:
    São os medicamentos cujo uso requer a prescrição do médico ou dentista e que apresentam, em sua embalagem, tarja vermelha ou preta indicativa desta necessidade.

Código M.S.

Código de cadastro do produto no Ministério da Saúde


Parâmetros

CódigoAcessoConteúdoDescrição
001CARACESPECS
SS
SN

Define se a descrição, descrição reduzida e descrição comercial do produto irão aceitar caracteres minúsculos, maiúsculos e acentuações.

O parâmetro também é usado em vários outros cadastros do RMS para definir essas características.

S = Permite maiúsculas e minúsculas acentuadas.
SS = Permite SOMENTE maiúsculas acentuadas.
SN = Permite SOMENTE minúsculas acentuadas.


Campos de Tela
INCLUSÃO/ CONSULTA

Nome do Campo

Conteúdo

Descrição

Fornecedor


Nesse campo deveremos informar o código do fornecedor responsável pela entrega do produto, requer um dígito verificador. É importante lembrar que todos os fornecedores já devem ter sido cadastrados anteriormente no modulo ENTIDADES> FORNECEDORES, caso isso não tenha sido feito será impossível incluir qualquer produto. Uma vez selecionado/ digitado o código do fornecedor, sua descrição aparecerá no campo ao lado.

Etq.

Tabelas 040

No campo Etq. (Etiqueta) devemos informar o código da etiqueta do produto. Os seguintes códigos são aplicáveis:
Código 1 – Usado para produto que não apresenta EAN. O sistema irá criar automaticamente um código EAN a fim de identificá-lo no sistema.
Código 2 – Usado para produtos com EAN.
Código 3 – O sistema gera código interno e EAN, utilizado, por exemplo, para produtos que usam o velocity code.
Código 4 – Usado para produtos que devem ser pesados.
Código 8 - O código EAN será gerado com a sequência de códigos do tipo 04 e o produto será salvo utilizando a estrutura do tipo de etiqueta 01
O intervalo de código para cada tipo de etiqueta é definido no modulo PARÂMETROS> PARÂMETRO 103.

Código


Ao cadastrarmos um produto, o sistema lhe atribui automaticamente um determinado código com um dígito verificador, chamado código RMS, caso o PARÂMETRO 6 esteja configurado como "S", se isso não ocorreu deve-se informar um código.

EAN


Código EAN 13 do produto obrigatório para tipo etiqueta= 2. Esse é o código de barras comum, caso desejemos cadastrar um produto que não apresente código de barras, devemos fazê-lo atribuindo-lhe o código de etiqueta 1, assim o sistema lhe atribuirá um EAN automaticamente.

Produto Pai


Indica se esse produto é vinculado a um "código pai" Esta vinculação permite que, ao realizar alguma alteração no produto pai, tenha-se a opção de atualizar ou não os filhos. O código do produto pai deve ser o de um produto do mesmo fornecedor. No caso da inclusão, ao ser digitado um código de um produto no "código pai" o sistema trará automaticamente os dados do mesmo para o produto que está sendo incluído.

Descrição


Descrição completa do produto deverá ser o mais detalhado possível, uma vez que essa descrição servirá para a compra do produto.

Descrição Reduzida


Descrição reduzida do produto, a qual servirá para identificá-lo na balança de pesagem e no PDV, nas mensagens exibidas nas telas dos caixas e etc.

Marca


Detalhes do Produto.
Ex.: Chocolate Branco.

Descrição comercial


Descrição utilizada para as etiquetas de gôndola.

Referência


Referência numérica do produto do fornecedor, esse número servirá para identificar o produto inequivocamente no pedido de compra.

Entrada Linha


Data em que o produto está disponível para comercialização.

Saída de Linha


Data em que o produto não estará mais disponível para venda. Esse valor poderá ser cadastrado ou alterado no modulo ALTERAÇÃO> TRANSAÇÃO 013. Este campo define que o produto está temporariamente "desativado" no sistema, impossibilitando assim a sua compra e até mesmo seu recebimento. Essa informação é gravada no produto através da TRANSAÇÃO 13 do modulo ALTERAÇÃO de produtos.
Uma vez que a Matriz coloca um produto como "fora de linha", o mesmo não aparecerá no modulo de COMPRAS, impedindo o comprador que efetue pedidos para o mesmo. O modulo RECEBIMENTO só aceitará a digitação de um produto fora de linha, desde que o mesmo conste em algum pedido pendente, o qual foi elaborado antes da saída de linha do produto.
*Importante:* Ao colocar um produto FILHO como "fora de linha", o sistema passará as informações de estoques para o produto PAI, gravando a partir daí as vendas do FILHO no PAI, esse mesmo tratamento é efetuado pelo modulo de INVENTÁRIO: sempre que Qualquer alteração for efetuada em um produto FILHO, o código PAI será automaticamente atualizado.
Esta condição de "fora de linha", normalmente é utilizada para bloquear a compra de um determinado produto por um determinado período, ou até mesmo para impedir a sua compra, ficando permitido apenas as vendas.


A seguir passamos para as diversas fichas do modulo de INCLUSÃO/ CONSULTA do produto. Abaixo podemos ver um print da seção inferior da tela do programa:

Classificação Mercadológica/ Pallet/ Embalagem/ Dimensões

Classificação Mercadológica

Nessa seção você irá cadastrar os dados do produto que permitirão a sua identificação e correta armazenagem. Assim, dentro do campo Classificação Mercadológica, você irá encontrar quatro subgrupos que servirão para localizar, por assim dizer, o produto dentro do sistema.
 
Campos de Tela

Nome do Campo

Conteúdo

Descrição

CLASSIFICAÇÃO MERCADOLÓGICA



Departamento

Tabela 016

Código do departamento no qual o produto foi classificado na Classificação Mercadológica. (Tópico 2.4.3).

Seção

Tabela 31

Código da seção na qual o produto foi classificado na Classificação Mercadológica. (Tópico 2.4.3).

Grupo


Código do grupo no qual o produto foi classificado na Classificação Mercadológica. (Tópico 2.4.3).

Subgrupo


Código do subgrupo no qual o produto foi classificado na classificação Mercadológica. (Tópico 2.4.3).

Categoria


Nível da Classificação Mercadológica abaixo do subgrupo.

PALLET



Galpão de Armazenagem


Código do tipo de Galpão.

Qtde./Base


Quantidade máxima de embalagens que formam a base do pallet.

Qtde./Altura


Quantidade máxima de caixas que formam a altura do pallet.

Empto. Máximo


Número máximo de Pallet que poderão ser empilhados.

Tipo de Armazenagem

Tabela 032

Tipo de armazenagem conforme definido em Tabela.

Normatização


Nome indicativo que determina, conforme relação, o tipo de empilhamento e alocação de caixas/ embalagens para esse produto.

EMBALAGENS



Embalagem / Fator de Conversão



Fornecedor

Tabela 018

Embalagem do fornecedor definida em tabela e quantidade de produtos da embalagem do fornecedor.

DUN Fornecedor


Código de barras utilizado na embalagem de compra do produto.

DUN Transferência


Código de barras utilizado na embalagem de transferência do produto.

Transferência / Atacado

Tabela 018

Embalagem de transferência do produto definida em Tabela.

Venda

Tabela 018

A embalagem de venda do produto, definida em Tabela.

Peso líquido


Peso em litros

DIMENSÕES



Embalagem do Fornecedor / Transferência / Venda



Peso


Peso do produto.

Altura


Altura da embalagem em metros e centímetros.

Largura


Largura da embalagem em metros e centímetros.

Comprimento


Comprimento da embalagem de compra em metros e centímetros.


Comercialização

Aqui serão cadastrados os dados referentes ao modo como o produto será comercializado.

Campos de Tela

Nome do Campo

Conteúdo

Descrição

EDI


Esse campo permite gerar um pedido automaticamente para fornecedor, seus valores são "S", se deseja criar um pedido automático, "N" caso não se queira que o pedido seja gerado automaticamente, "E" para geração através de EAN-13 e "D" para geração com DUN-14. Esse pedido usa um arquivo de troca criptografado, a fim de manter o sigilo e integridade das informações, e só pode ser decodificado por um sistema especial.

MIX

Tabela 041

O MIX diz respeito à natureza do produto, se é um produto: nacional, local, importado, seus valores devem ser cadastrados na tabela 041 TIPO DE PRODUTO.

Divisão Mercadoria

Tabela 068

Código da divisão de mercadorias definido em parâmetro. Usado para algumas redes de supermercado que desejam dividir as mercadorias que devem ir para as filiais de hipermercado e as que devem ir somente para as de supermercado, ou se podem ser direcionadas para ambos. Seus dados devem ser cadastrados na tabela 068 DIVISÃO DE MERCADORIA.

Linha


Código da linha de comercialização do produto. Podemos especificar uma linha de filiais e /ou centros de distribuição que deverão receber determinado produto, assim obtendo uma maior otimização de vendas. As linhas são criadas no modulo CADASTRO> CADASTRO COMPLEMENTAR> LINHA DE PRODUTOS.

Estado

Tabela 060

Define-se aqui o estado de origem do produto ou através de sua sigla, ou escolhendo-o na caixa de procura. Todos os estados devem estar cadastrados na tabela 060 SIGLAS DE ESTADOS.

Utilizado como Embalagem


SIM ou NÃO.

Figura Fiscal

Tabela 003

Código da figura fiscal do produto. Deve-se identificar o código da figura fiscal relacionada à tributação incidente sobre o produto. Os valores devem antes ser cadastrados na tabela 003 TABELA DE FIGURA FISCAL. Esse valor é importante uma vez que ele será usado para calcular o preço do produto, na ficha PREÇOS.

Tipo Produto

Tabela 041

Código referente ao tipo de produto. Identifica o tipo de produto a ser comprado. Os seguintes códigos são aplicáveis:
01 – Normal.
02 – Componente.
03 – Receita (estrela).
04 – Peso Variável.
05 – SKU.
06 – Ordem de Produção.
08 - Produto Serviço (Este produto é igual ao Produto Tipo 01 /Normal).
09 – Genérico.
(estrela) - Através desse conceito é possível controlar os custos dos itens produzidos pelo estabelecimento e o estoque dos componentes.
Deverão ser cadastrados os itens produzidos e também seus componentes, definindo qual a proporção para formação dos mesmos.
A criação das receitas poderá ser efetuada pela transação 11 RECEITAS, e também pelo modulo ORDEM DE PRODUÇÃO.
No momento da inclusão da receita, o usuário já deverá estar com os tipos de produtos devidamente alterados e com as devidas proporções de formação da receita em relação aos seus componentes para assim proceder à digitação no sistema: Para mais informação veja o Manual de Tabelas, item 041.

Espécie

Tabela 075

Característica do produto. Identifica a espécie do produto segundo as categorias cadastradas na tabela 075 CARACTERÍSTICA DO PRODUTO, portanto é necessário que o usuário antes cadastre as características possíveis de seus produtos nessa tabela. Os Seguintes valores são aplicáveis:
M – marca própria.
P – Normal.
Para mais informação veja o manual de Tabelas, item 075.

Classe ABC

Tabela 004

Classificação de mercadorias a ser informada no cadastro de produtos, através do critério ABC. Essa classificação indica a demanda dos produtos, sendo os itens A os de maior saída, e os de classificação C os de menor saída. Os itens identificados com a letra D são produtos de uso interno.

Tipo de Sensibilidade (Princing)


Não Definido.
Não Sensível.
Super Sensível.
Não Presente.
Sensível.
1º Preço.
Marca Própria.
Classificação do produto frente Preço X Volume de Venda.

Cond. Pgto.


São as condições de pagamento de compra da mercadoria. É importante lembrar que as condições de pagamento são definidas no modulo CADASTRO COMPLEMENTAR> CONDIÇÕES DE PAGAMENTO. Para saber mais, veja o item 2.6 Condições de Pagamento.

Cond. Pgto. Vda.


São as condições de pagamento para a venda do produto. Esses dados são os mesmos do item anterior, portanto, ao cadastrar as condições de pagamento, deve-se ter em mente que é necessário cadastrar TODAS as opções possíveis, tanto para compra como para venda.

Pauta

Tabela 201

Usado para tarifar produtos tabelados. Seus valores devem ser cadastrados na tabela 201 TABELA DE CÓDIGOS DE PAUTA.

Comprador

Tabela 001

Nesse campo você irá escolher o comprador responsável pela aquisição do produto, todos os compradores devem ter sido cadastrados anteriormente na tabela 001 TABELA DE COMPRADORES.

Perecível


Nesse campo devemos informar se o produto cadastrado é do tipo perecível ou não, caso se escolha NÃO, o campo Prazo de Validade será automaticamente desabilitado, passando à próxima seção. Se for escolhido SIM, deverá ser especificado o prazo de validade no campo Seguinte.

Prazo Validade


Prazo de validade do produto, em dias, baseado na data de fabricação do mesmo.

Carência


O número limite em dias para que um produto seja retirado antes da vigência do prazo de validade.

Recebimento


Tolerância em dias para o Recebimento do produto.

Expedição


Tolerância em dias para a Expedição.

Inventariado


Define se o produto vai para inventário ou não. (SIM ou NÃO). Na transação 44 / VABUAITE é realizada a alteração entre SIM ou NÃO.


Código de Agregação/ PDV

Essa seção apresenta dois campos principais, o campo de Códigos Agregados e o campo de PDV. O primeiro campo, Códigos Agregados, especifica o código fiscal do produto, o sistema usado no abastecimento do mesmo, sua estratégia de reposição (se será pela saída média, pela venda ou se será por meio de reposição automática), indica ainda o depósito a ser usado e a política de preço adotada.
O segundo campo, PDV reúne informações de pesagem, etiquetagem e informações de controle para o PDV. Abaixo analisaremos cada um dos campos.

Códigos Agregados

A seguir temos a figura e os campos de tela explicando o procedimento para parametrização dos códigos agregados:


Campos de Tela

Nome do Campo

Conteúdo

Descrição

Saída com IPI


Calculo de IPI nas Notas de Vendas / Transferência / e Remessa.
OBS.: Agendas de Devolução:
O IPI é tratado por OBRIGAÇÃO LEGAL, portanto o Sistema não verifica o conteúdo desse campo para aplicar IPI nas Notas de Devolução.

Classificação Fiscal


Essa classificação corresponde aos códigos fiscais da TIPI e NCM (Nomenclatura Comum Mercosul) do governo e é obrigatória. O número deve ser informado pelo usuário.

SEFAZ


Códigos Secretaria da Fazenda

TARE


Inserir Código TARE conforme cadastrado no programa (VABCDTPA – Tipos de Agrupamento) para cadastro de Códigos TARE.

Sistema Abastecimento

Tabela 012

Esses dados devem ser cadastrados na tabela 012 TABELA SISTEMA ABASTECIMENTO, e dizem respeito ao modo como o produto será distribuído tanto para o consumidor, se sairá do depósito ou se será entrega em domicílio, ou se sairá direto da loja e assim por diante. Os seguintes códigos são aplicáveis:
01 – Depósito.
02 – Entrega em domicílio.
10 – Loja centralizado.
11 – Direto Loja/ Depósito.
20 – Loja direto.
21 – Depósito direto.

Estratégia Reposição

Tabela 012

Esses dados também são retirados da tabela 012, no entanto possuem um código diferenciado, eles informam ao usuário como será feita a reposição de estoque do produto: será uma reposição baseada na saída média do produto, será uma reposição baseada na venda do produto ou será uma reposição automática, um pedido de compra sendo gerado automaticamente.

Estoque Padrão


Inventario base do produto.

% Reposição


Porcentagem mínima para administração de reposição do estoque.

Unidade de Compra Fornecedor


Normal.
Base Pallet.
Pallet.

Unidade de Compra Filial


Normal.
Base Pallet.
Pallet.

Depósito


Código do depósito para o qual será encaminhada a mercadoria. Os depósitos são cadastrados no modulo ENTIDADES, sob o tipo "D".

Política de Preço

Tabela 005

Nesse campo deve-se informar a política de preços usada, o cadastramento desses valores deve ter sido feito anteriormente na tabela 005 TABELA DE POLÍTICA DE PREÇOS. Os seguintes códigos são aplicáveis:

  • A – Administrado.
  • E – Entrada (última entrada).
  • M – Margem
  • P – Pesquisa.
  • T – Produto tabelado.
  • U – Tabela administrada.

Controle de Lote


0 = Sem controle.
1 = Lote e Validade.
2 = Chassi Motor.
3 = Série.
4 = Validade.
5 = Controle.

Transfere Depósito


Sim
Não


TARE

 Tipos de Agrupamento – VABCDTPA


Campos de Tela

Nome do Campo


Conteúdo

Descrição

Tipos de Agrupamentos Fiscais




Código



Código do Item da Portaria 384 - TARE (***) - Ver abaixo.

Descrição



Descrição do Item do Código TARE.

Alíquotas




Normal



Alíquota de Saída do Produto no Estado.

Estadual



Alíquota de Redução.

Interestadual



Alíquota de Saída do Produto para outro Estado.


(*) -
I - Art. 1º - Fixação dos percentuais de crédito sobre o montante das operações e prestações de saída de mercadoria, que segunda a Secretaria de Fazenda, o que importa para o Regime Especial é somente a Saída, e mais precisamente o estorno do crédito referente à saída, estorno esse determinado pela portaria, ou seja, no item 1 da portaria, existe um rol de produtos que são tributados internamente no momento da saída a 17%, einterestadual a 12%, se o contribuinte é Tarista deverá estornar um crédito no percentual de 16% quando a alíquota for de 17%, e de 11% quando a alíquota interestadual for de 12%, como abaixo descrito.Saída de Produtos à alíquota de 17%, Item 1 - Débito de ICMS (menos).Estorno de Credito = N.º Percentual (opcional).
Agrupamento dos Produtos de acordo com os Itens da Portaria 384.

  • Exemplo: Saídas Internas de Produtos Tributados a 12%:> > Item 5 - 12% (menos) 9% = 3%.> > Item 8 - 12% (menos) 9% = 3%.> > Item 9 - 12% (menos) 9% = 3%.> > Item 12 - 12% (menos) 9% = 3%.> > Item 13 - 12% (menos) 10,5% = 1,5%.> > Item 14 - 12% (menos) 11% = 1%.> > Item 99 - 12% (menos) 9% = 3%.> >
  • Saídas Internas de Produtos Tributados a 17%:> > Item 1 - 17% (menos) 16% = 1%.> > Item 2 - 17% (menos) 14% = 3%.> > Item 2 - 17% (menos) 12% = 5%.> > Item 2A - 17% (menos) 15% = 2%.> > Item 2B - 17% (menos) 16% = 1%.> > Item 3 - 17% (menos) 13,5% = 3,5%.> > Item 5 - 17% (menos) 14% = 3%.> > Item 6 - 17% (menos) 14% = 3%.> > Item 7 - 17% (menos) 14% = 3%.> > Item 10 - 17% (menos) 13,5% = 3,5%.> > Item 11 - 17% (menos) 13,5% = 4,5%.> > ....... 17% (menos) ..... ..... E assim sucessivamente.> > Item 99 - 17% (menos) 13,5% = 3,5%.

Funções:

  • FIM: Encerra o Programa.
  • ALTERAR: Permite alterar as informações dos campos do item selecionado na Grade.
  • INCLUIR: Permiti incluir um novo Código TARE, (verificar tela abaixo).


Após a inclusão dos dados solicitados nos campos de tela, CONFIRME.
O programa retorna com o item incluído na grade de tela.



EXCLUIR:
Permiti excluir o item selecionado na grade.



 IMPRIMIR: Emiti relatório com os dados do item selecionado na grade.


NOTA IMPORTANTE:
Para se fazer uma associação do Código do Produto RMS ao Código TARE:

  • Acessar o programa VABUAITE na transação 41(Associação Produtos TARE).




NOTA
Caso a transação 41 não esteja incluída no programa VABUAITE, favor incluir através do parâmetro 44.

PDV

Na figura abaixo temos uma visualização dos campos da ficha PDV.

Campos de Tela

Nome do Campo

Conteúdo

Descrição

Tipo Etiqueta

Tabela 042

Os formatos de etiquetas de gôndolas utilizados no cadastro de produtos foram previamente cadastrados na tabela 042 TIPOS DE ETIQUETA P/ GÔNDOLA, a qual indica apenas o layout que será utilizado para esse produto. A formatação do layout a ser impresso, tamanho da etiqueta, é parametrizado no arquivo RMS_ETFZ (na pasta de executáveis do contexto WRMS) o qual contém a programação referente à impressora utilizada pelo cliente e seus devidos "layouts" de etiquetas.

O campo quantidade só será utilizado quando se tratar de impressão automática (via arquivo de preços alterados), é preciso tomar cuidado para não ter nenhum produto com essa quantidade ZERADA, pois nessa situação, mesmo que o produto tenha sofrido alterações de preços, a etiqueta não será impressa.

Quando a impressão for manual (onde o usuário digita o código e a quantidade da mercadoria a ser impressa etiqueta), essa informação não irá interferir, sendo a impressão efetuada conforme a solicitação do usuário.

Quantidade de Etiqueta


Número de etiquetas de gôndola que serão emitidas em caso de emissão automática, nesse caso, o valor desse campo não poderá estar com valor zero ou sem nenhum valor, senão nenhuma etiqueta será emitida.

PLU

Tabela 043

Código do tipo de PLU definido em Tabela. Esse campo só usado quando a etiqueta escolhida for do tipo 4, escolhe-se então o código 9 para os produtos pesados na retaguarda e no PDV e 0 para produtos pesados somente na retaguarda. Os dados desse campo devem estar especificados na tabela 043 TIPOS DE PLU.

Multiplicação


SIM ou NÃO.

Mensagem Balança

Tabela 052

Mensagem de Balança definido em tabela. Pode ser alterado no modulo CADASTRO COMPLEMENTAR> MANUTENÇÃO DE MENSAGENS DA BALANÇA (tópico 2.11). São mensagens para serem impressas ou na tela da balança, ou na etiqueta com o peso e preço do produto.

PDV ALT. Preço


SIM ou NÃO.

Vasilhame


Código do vasilhame (cadastre um código para um produto correspondente ao vasilhame/ engradado).

Dig. Obrig.


Digitação obrigatória (S/ N). Usado para produtos que não podem ser identificados por leitura óptica, geralmente artigos que utilizam o velocity code.

Engradado


Código do Engradado (cadastre um código para um produto correspondente ao vasilhame/ engradado)

Envia Balança


Se o produto deve ou não ser enviado para a balança.

Para os produtos tipo de etiqueta = 4 coloca "Sim";
Para as etiquetas = 3 "e" embalagem de venda "KG", "GR", "MT" coloca "Sim";
"Não" para os demais.
ATENÇÃO!
(estrela) Permiti que o sistema além de exibir a mensagem perguntando se deseja incluir as informações nutricionais para os itens que estão configurados como ENVIA BALANÇA = ´S´, exibam a mensagem para o cadastro de todos os novos itens, de acordo com a obrigatoriedade deste cadastro devido ao projeto do E-COMMERCE.

Desconto


Deverá ser informado, nesse campo, se o produto permite desconto no PDV ou não.

Envia Internet


SIM ou NÃO.

Antifurto


SIM ou NÃO.

Venda Menor Idade



Pesado (PDV)


Produto é pesado ou não (S/ N).


 Tabela de Informação Nutricional - VABCNUTR



 Maiores informações favor verificar o item 2.5.14 – Informações Nutricionais.

Fornecimento/ EAN's

Essa parte do cadastro está dividida em dois campos; o primeiro, Fornecimento, especifica as características de abastecimento do produto, sua procedência, o tipo de frete, os valores envolvidos nessa operação, sua data de entrega, frequência e etc. O segundo campo, EAN, apresenta o EAN primário do produto e permite a inclusão de outros secundários, caso se trate de um produto com múltiplos EAN's. A seguir detalharemos os campos da área Fornecimento.
 

 


Campos de Tela

Nome do Campo

Conteúdo

Descrição

Procedência

Tabela 47

Esses dados informam se o produto é nacional, importado, local, enfim, sua origem e devem ser cadastrados na tabela 047 PROCEDÊNCIA ITEM. Essa informação será importante na determinação do preço do produto, uma vez que interfere nos seus impostos.

Tipo de Frete


São basicamente três, identificados pelos números 1, 2 e 3, respectivamente CIF, FOB e FOB municipal. O tipo CIF informa que o frete é pago pelo fornecedor, não implicando em despesa extra para o comprador. O tipo FOB indica que o frete deverá ser pago.

% Frete


Percentual do frete. Deve-se informar esse campo ou o campo Valor do Frete, isso será necessário para calcular o valor de reposição do produto e o preço de venda.

Valor Frete


Valor do Frete com a mesma finalidade do anterior.

% Desconto


Percentual do desconto cadastrado para o produto. Esse valor influi no preço final.

% Bonificação


Percentual de bonificação cadastrada para o produto. Caso haja uma bonificação negociada para esse produto, o usuário deverá cadastrá-la, isso servirá para gerar um pedido automático de bonificação.

% IPI


Percentual IPI.

Valor IPI


Valor do Imposto sobre produtos industrializados.

Despesas Acessórias


Todo tipo de despesa acessória deverá ser incluído nesse campo pois, interferem com o preço final.

PIS/ COFINS

Tabelas 302/365

Valor do PIS e COFINS. Cadastre "00" normal ou "01" para antecipado, cadastrado de acordo com a Tabela 069 CÓDIGO DE IMPOSTO S/ VENDA. As alíquotas de PIS/ COFINS normais deverão estar cadastrados na tabela 302 e PIS/ COFINS antecipado na tabela 365.

Dia de Pedido

Tabela 017

Dia da visita do representante do fornecedor informado no cadastro de Tipos. (Se esse valor já estiver preenchido no cadastro de fornecedor esse campo já virá com o mesmo valor).

Frequência de Pedido

Tabela 017

Frequência em que o fornecedor visita a filial conforme informado no cadastro de Tipos. (Se esse valor já estiver preenchido no cadastro de fornecedor esse campo já virá com o mesmo valor).

Prazo de Entrega


Prazo de entrega do fornecedor. (Se esse valor já estiver preenchido no cadastro de fornecedor esse campo já virá com o mesmo valor).

PASTA CUSTOS



Custo Fornecedor


Custo da Tabela de fornecedor (atual):
Atual.
Anterior.
+ Anterior.

Custo Reposição


Custo de reposição do produto (automático):
Atual.
Anterior.
+ Anterior.

Custo Médio


Custo médio do produto (automático):
Atual.
Anterior.
+ Anterior.
Presumido.
Última Entrada (Bruto).

PASTA CUSTO FORNECEDOR DATA ATUAL



Filial



Código


Código da Filial

Nome


Nome da Filial

Vigência



Inicio


Data inicial da vigência

Custo


Valor do custo

EAN


Múltiplo EAN. Através deste conceito é possível informar para um único produto, vários EAN's de fornecedor. Trata-se de um mesmo produto, no qual o fornecedor muitas vezes altera a embalagem (cria uma nova) e consequentemente cria um novo EAN para o produto. Com isso é possível associar este novo EAN ao produto e continuar com o histórico do mesmo.

Ao efetuar a consulta de um produto que tenha "Múltiplos EAN", o EAN principal que consta no cadastro de produtos será assinalado com um () (asterisco).

Neste exemplo, no momento da exportação de cadastro para o PDV, serão criados dois produtos no PDV com os mesmos dados cadastrais, incluindo o preço de venda, e - qualquer que seja o EAN registrado pelo PDV para venda - ao efetuar as importações das vendas, as quantidades vendidas serão gravadas em um único código de produto, independente do EAN registrado no PDV.


Tipos de Frete - VABCFRET

Esse cadastro deve ser efetuado para que se possa atender no Modulo de Compras/ Gerenciador de Compras a Função "Proposta". Será necessário colocar o Código da Transportadora que deverá estar cadastrada, e a Função Frete que trará as informações cadastradas no "Cadastro de Frete".

Campos de Tela

  • Transportadora: Código da Transportadora.

  • Tipo de Frete: forma como será cobrado o frete.

  • Valor Frete: Valor que será cobrado pelo Frete.

Preço

Essa seção permite que o usuário estabeleça diversas margens de lucro, desconto e comissão sobre preço de venda, a serem praticadas em diferentes momentos. Provem ainda informações relativas aos penúltimos e antepenúltimos preços de venda definidos.
 

Campos de Tela

Nome do Campo

Descrição

Margem

Margem de lucro a ser praticada, informada em porcentagem. (Cada campo corresponde a um nível de preço, preencha somente na mesma quantidade de níveis já cadastrados).

Desconto

Desconto aplicado sobre o produto. (Cada campo corresponde a um nível de preço, preencha somente na mesma quantidade de níveis já cadastrados).

Comissão

Comissão em relação ao preço de venda, deverá ser informada em porcentagem. (Cada campo corresponde a um nível de preço, preencha somente na mesma quantidade de níveis já cadastrados).

Preço

Nesse campo o preço de venda atual do produto é calculado e deverá ser informado o seu prazo de vigência, podem ser informados diversos preços.

Vigência

Data de Vigência do Preço de Venda. É sugerido a data do cadastramento, mas pode ser alterado.

Preço de Mercado

Preço praticado no mercado.

Consignado

Produto é de venda consignada? SIM ou NÃO. Determina se o produto foi comprado ou adquirido em consignação. OBS: Alteração transação 30.

Comissionado

A venda do produto é comissionada? SIM ou NÃO

Financiável

Produto permite venda financiada? SIM ou NÃO

Proced. Venda

Informar o código de Procedimento de Venda.

PASTA PREÇO VIGENTE NA DATA ATUAL


FILIAL


CÓDIGO

Código da Filial.

NOME

Nome da Filial.

VIGÊNCIA


NV

Nível de Preço.

INÍCIO

Início da vigência do Preço.

PREÇO

Valor do Preço.

PASTA PREÇOS E OFERTAS – BASES ANTERIORES


NV

Nível de preço

Preço Anterior

Preço de Venda anterior (preenchido automaticamente com os preços já praticados).

Vigência

Data de Vigência Anterior do Preço de Venda. (Preenchido automaticamente com os preços já praticados).

Preço +Anterior

È o antepenúltimo Preço de Venda (preenchido automaticamente com os preços já praticados).

Vigência

É a antepenúltima data de vigência do Preço de Venda. (Preenchido automaticamente com os preços já praticados).

Oferta Atual

Preço Oferta.

Início

Início da Oferta.

Fim

Fim da Oferta.

Oferta Anterior

Valor da Oferta Anterior.

Início

Data Início da oferta Anterior.

Fim

Data Fim da oferta Anterior.


Consulta de Preço – VABCPREC

Permite a consulta e manutenção de preços de produtos.

Campos de Tela
 Tela Inicial

Nome do Campo

Descrição

Produto

Código e nome do produto

Fornecedor

Código e nome do fornecedor

Filial

Código da filial

Custos


Fornecedor

  • Atual: Preço de venda praticado na data atual.
  • Anterior: Preço de Venda anterior (preenchido automaticamente com os preços já praticados).
  • + Anterior: É o antepenúltimo Preço de Venda (preenchido automaticamente com os preços já praticados).

Reposição

Valor do custo de reposição

Médio

Valor do custo médio

Médio Corrigido

Valor do custo médio corrigido

Última Entrada

Valor do custo na Data de última entrada do produto

Inventário

Valor de custo informado no ultimo inventário

Pasta - Custos/ Preços e Oferta Base


Preço de Venda base


Niv

Nível de Preço

Atual

  • Preço: Preço praticado na data atual
  • Início Vigência: Data atual

Anterior

  • Preço: Preço de venda anterior
  • Início Vigência: Data de vigência anterior

+ Anterior

  • Preço: O antepenúltimo Preço de Venda
  • Início Vigência: Data de vigência do preço +anterior

Preço de Oferta Base


Niv

Nível do preço de Oferta

Atual

  • Preço: Preço de venda praticado na data atual
  • Início Vigência: Data de início da vigência do preço atual
  • Fim Vigência: Data do final da vigência do preço atual

Anterior

  • Preço: Preço de venda anterior
  • Início Vigência: Data de início da vigência do preço anterior
  • Fim Vigência: Data do final da vigência do preço anterior


 Pasta – Preços Vigentes por Filial

Campos de Tela

Pasta – Preços Vigentes por Filial


Filial

Código e nome da filial

Preço Normal

  • N: Nível de preço
  • Início: Data inicial da vigência do preço de venda
  • Valor: Valor do preço de venda praticado

Preço Oferta

  • N: Nível de preço de oferta
  • Início: Data inicial da vigência do preço de oferta
  • Fim: Data final da vigência do preço de oferta
  • Valor: Valor do preço de oferta praticado

Campanha

  • Início: Data inicial da campanha
  • Fim: Data final da campanha
  • Valor: Valor do preço do produto durante a vigência da campanha


 Pasta – Histórico

Campos de Tela
 Pasta - Custos/ Preços e Oferta Base

Nome do campo

Descrição

Pasta – Preços Vigentes por Filial


Seleção

  • Total:
  • Preço Normal
  • Oferta Filial
  • Oferta Filial Vigente
  • Oferta Centralizada
  • Oferta Centralizada Vigente
  • Oferta Combinada
  • Oferta Combinada Origem
  • Oferta Combinada Promovido
  • Campanha
  • Tabela de Descontos

Código da Filial

Código e nome da filial desejada para o histórico

Fechados

Somente os processos finalizados (Exemplo: Ofertas Centralizadas Fechadas)
 SIM
 NÃO

Processa as informações de acordo com a seleção feita

GRID: Informações apresentadas na grid conforme seleção acima


Filial

Código e nome da filial

Detalhes


Oferta

Código da oferta

Tipo

Tipo de oferta

Evento

Nome do evento

Nv

Nível de preço

Início Vigência

Data inicial de vigência

Fim Vigência

Data final de vigência

Preço

Preço praticado

% Desconto

Percentual de desconto praticado

Histórico


 

Campos de Tela

Nome do Campo

Conteúdo

Descrição

Seleção (estrela)


Preços Vigentes na Filial:
Todos históricos.
Preço Normal.
Oferta Filial.
Oferta Filial Vigente.
Oferta Centralizada.
Oferta Centralizada Vigente.
Combinada.
Combinada Origem.
Combinada Promovido.
Campanha.
Tabela de Descontos.

Filial


Código da Filial.

Nome


Nome da Filial.

Fechados


Quando assinalado indica que o programa está buscando os preços da Tabela de Preços Fechada do histórico

Tecla Processar


Carrega a Grade com as Informações da Filial indicada pelo Código.

Filial



Código


Código da Filial.

Nome


Nome da Filial.

Detalhes



Oferta


O preço foi oferta ou não.

Tipo


Tipo da mudança de preço.

Evento


Tipo de Evento. Ex. Queima de Estoque.

NV


Nível de preço.

Prio (Prioridade)


Prioridade de Preço (Quando no mesmo dia, na mesma filial, existe para o mesmo produto uma outra oferta).

Data Início


Data de início do Novo preço.

Data Fim


Data do fim do Novo Preço.

Preço


Valor do Preço.

% Desconto


Valor do desconto.

P / V


Desconto em porcentagem ou valor.

Expurgo


Quando assinalado na grade indica que os preços da oferta não farão parte do cálculo de saída média

P.M.C. (Preço Máximo de Contas)



% de Desconto


Porcentagem de Desconto Fabricada

Preço


Preço Praticado


SKU

Essa seção permite a alteração de produtos que fazem parte de grades SKU, permite alterar a cor, tamanho, quantidade e EAN. No campo Grade, deve-se informar o número da grade SKU que se deseja alterar. As tabelas associadas com essa operação são a 041 TIPO DE PRODUTO, 050 TAMANHOS e 051CORES. Os parâmetros de SKU podem ser alterados através do modulo *PRODUTOSALTERAÇÃO OPERAÇÃO 06, 36,37{*}.
 
Campos de Tela

Nome do Campo

Conteúdo

Descrição

SKU


Código SKU.

Cor

Tabela 51

Cor do produto definido em tabela.

Tamanho

Tabela 50

Tamanho do produto definido em tabela.

Quantidade


Quantidade do Produto da Grade.

EAN


EAN do produto da grade.


Filhos

Ao incluir um produto, é possível associá-lo a um "código pai", consequentemente o chamaremos de "produto filho". Desta forma, algumas manutenções efetuadas no "código pai", serão passadas também para os filhos.
O conceito de "pais e filhos" tem algumas particularidades que devem ser obedecidas, os produtos devem ser iguais, terem a mesma tributação, a mesma embalagem, serem do mesmo fornecedor, ou seja, possuírem as mesmas características comerciais.
Esta associação de produtos será utilizada nas várias manutenções existentes no cadastro de produtos, podendo o usuário replicar as informações que estão sendo alteradas do PAI para os FILHOS e também ao receber qualquer produto pertencente a essa família no Recebimento, o mesmo irá disparar alterações de preços a todos os produtos pertencentes a esta família.
Por isso, uma vez definido um código "PAI", o departamento de cadastro deverá manter a integridade das informações desta família.
Caso o produto cadastrado seja um produto PAI, nessa ficha você poderá visualizar todos os produtos filhos subordinados a ele.

Campos de Tela

Nome do Campo

Descrição

Código

Código do produto filho.

Descrição

Descrição do produto filho.

EAN

EAN do produto filho.

Cor

Cor do produto filho.

Tamanho

Tamanho do produto filho.

Saída Linha

Data saída de linha do produto filho.

Mult. Embal


Estoques

A tabela disponível aqui é apenas de consulta, os estoques de produto devem ser configurados no modulo ESTOQUE> MANUTENÇÃO DE ESTOQUE. Mas ela é bastante útil, uma vez que explicita as quantidades disponíveis de um produto em estoque e, assim, levam a decisão de comprar ou não mais unidades do mesmo.

 Campos de Tela

Nome do Campo

Conteúdo


Descrição

Lista de Opções de Filial


Selecionar a Filial desejada.


Lista de Opções do Tipo de Estoque


Selecionar o Estoque:
UNIDADE
FORNEEDOR
TRANSFERÊNCIA
VENDA


Filial /Descrição


Códigos da(s) filial (is) que contém estoque do produto / Descrição da(s) filial (is) que contém estoque do produto.


Estoque


Estoque do produto na filial.


Pend. Compra


Quantidade existente no pedido de compra que esteja pendente.


Qtd. Ped.


Quantidade TOTAL dos Pedidos Abertos.


Qtd. Fat.


Quantidade dos Pedidos Faturados.


Pend. Venda


Quantidade vendida sem que existisse no estoque lógico (diferença entre estoque lógico e a quantidade vendida na importação de venda).


Est. Padrão


Estoque padrão do produto.


% Repos.


Percentual mínimo para gerenciamento de reposição do estoque.


Dias Cob.


Número de Dias de Cobertura


Saída Média


Saída média do produto na filial.
(Saída Média = Vendas das dez últimas semanas /70 dias sem estoque).


Dat.Ult.Ent.


Data de última entrada, do produto na filial pelas operações do Recebimento.


Custo Ult.Entr.


Custo unitário do produto, sem ICMS, calculado a partir do custo de último recebimento do fornecedor.


Após o cadastramento do produto, o sistema criará automaticamente os seus registros de estoque nas filiais e depósitos para os quais ele estiver direcionado. Esse direcionamento é definido pelas linhas de comercialização. Consulta de


Estoque Padrão - VABCESTP


Permite a Consulta do Estoque Padrão com suas Particularidades.
A Consulta pode ser pesquisada por:
Campos do Filtro:

Nome do Campo

Descrição

Filial

Código da Filial

Seção

Código da Seção.

Grupo

Código do Grupo

Subgrupo

Código do Subgrupo.

Categoria

Código da Categoria.

Fornecedor

Código do Fornecedor.

Descrição do Produto

Nome do produto

Produto

Código do Produto.

EAN

Número do EAN

Quebra por categoria

Sim ou Não.



O sistema apresenta um relatório contendo as seguintes informações:

Campos do relatório:

  • Código do produto.
  • Descrição do produto.
  • Referência do produto.
  • Embalagem de Transferência
  • Seção do produto.
  • Grupo do produto.
  • Subgrupo do produto.
  • Filial.
  • Estoque.
  • Estoque Padrão.
  • % Reposição.
  • Saída Média.
  • Cobertura (Número de Dias de Cobertura).
  • Estoque Segurado.
  • Estoque padrão / Saída Média.


Funções Disponíveis

  • FIM: Fecha o programa.
  • FILTRO: Abre o filtro para informação dos campos e gera o relatório.
  • IMPRMIR: Imprime Relatório na tela.


  • Parâmetro para não somar na grade de total de saída média os valores referentes às unidades Tipo "D - (Depósito)".


NOME

ACESSO

CONTEÚDO

DESCRIÇÃO

001


VABUITEM

"S"

Não somar Depósitos na coluna de saída media na grade de Estoques



  • ATENÇÃO:

Os Depósitos que não estiverem somando no total estarão representados na cor Azul.

Forn. Alternativos

Se houver fornecedores alternativos cadastrados para o produto, nessa seção será apresentada uma relação completa de fornecedores alternativos para um determinado produto.

 Campos de Tela

Nome do Campo

Descrição

Código

Código (s) do (s) fornecedor (es) alternativo (s) do produto.

Razão Social

Razão Social do (s) fornecedor (es) alternativo (s) do produto.

Referência

Número de Referência.

Descrição

Descrição do Produto

Estado

Código do Estado.

Natureza

Finalidade principal do fornecedor, se o mesmo é fornecedor, fornecedor fabricante, produtor rural, etc.

Fat. Unid

Faturamento em unidade:

  • Não
  • Sim: Nota Fiscal do Fornecedor em unidade e o recebimento na Embalagem do Fornecedor.
  • Diferenciado: (Qtd. Faturada * Unidade de faturamento (/ ou *)/ Fator de Conversão = Quantidade Pedida)/Emb de compra

Un. Fat

Unidade de Faturamento

Fator


  • /

F Conv

Fator de Conversão = Quantidade Pedida

Utiliza Emb

  • Comercial
  • Tributada


Componentes

Essa seção lista os componentes (receita) do produto.

 Sua configuração faz-se através do modulo ALTERAÇÃO > TRANSAÇÃO 11.
Selecione a transação e digite o código do produto COM dígito.

  • Tecle ENTER e o programa abre a tela para alteração dos Componentes de Receita:


Cadastro de Receita - VABMRECE

  • PASTA Componentes da Receita (VABUITEM)


 Campos de Tela

Nome do Campo

Descrição

Componentes de Receita


Código

Código do componente cujo produto entra como parte integrante.

Descrição

Descrição do componente cujo produto entra como parte integrante.

Emb Fornecedor

Quantidades na embalagem do fornecedor.

Qtde. Componentes

Quantidade de produtos necessários na receita.

Custo Rep.

Custo de Reposição.

Última Entrada

Custo: Custo, com base no preço do último recebimento do produto pela Filial.


Data: Data da última entrada do produto no Recebimento.

C.Ult.Ent.Bru

Custo Bruto com base na Última Entrada

MC

Margem Cadastrada

MR

Margem Real

MUE

Margem Última Entrada


 Campos de Tela

Nome do Campo

Descrição

Receitas Participantes


Código

Código da Receita.

Descrição

Nome do Produto Final derivado da receita.

Qtde. Componentes

Quantidade de produtos necessários na receita.


OBSERVAÇÃO:
As Receitas são cadastradas através da Transação 11(VABUAITE).

Descrição Complementar/ Observações

Como o próprio nome diz, permite o detalhamento da descrição do item, bastando apenas digitar a descrição nas caixas numeradas. Uma das suas finalidades é detalhar o produto no PDV. Exemplo: Uma Televisão de 20", com controle remoto, estéreo, tecla SAP. e assim por diante.
Ao fim do cadastro, selecionar a tecla F4 confirma, na Barra de Menu. O sistema realiza uma consistência das informações, caso esteja faltando alguma informação obrigatória, abrirá uma janela informando qual campo deve ser preenchido.
 
NOTA
Parâmetro 001
Acesso: TAMDESCOMP
Conteúdo:
A QUANTIDADE de CARACTERES por linha na etiqueta de descrição da receita na balança com 3 (três) posições. (Ex: 050).
A QUANTIDADE de LINHAS na etiqueta de descrição da receita na balança com 3 (três) posições (Ex: 030).
Exemplo: 200 caracteres por linha e 06 linhas = Conteúdo: 2006
Este parâmetro está relacionado com a configuração da Balança do cliente, onde são emitidas as etiquetas de descrição complementar.
Quando cadastrado, deve estar compatível com as características de formatação da etiqueta da balança.

Descrição Complementar Receita – VABURCDS


Campos de tela

NOME DO CAMPO

DESCRIÇÃO

Código / Descrição

Código e descrição do produto

Código da receita

Código da receita

Quadro da Descrição

Descrição da receita

Descrição Específica para Balança 44

1ª Descrição


2ª descrição


Código Imagem


3ª descrição


Nr Produto (SIE)


Rodapé

1ª Descrição

Não informando será enviada a descrição do produto.

2ª e 3ª Descrição

Não informando será enviado em branco.


Informações Nutricionais – VABCNUTR




Este cadastro é usado para produtos produzidos na loja, (Tipo 06 Ordem de produção).
O "Valor Diário de cada nutriente", são valores passados pela Agencia Nacional de Vigilância Sanitária e fazem referência a uma dieta 2500 calorias.
O para incluir uma informação nutricional o usuário deverá selecionar o produto a ser produzido e informar:

  • Quantidade: quantos produtos serão produzidos.


  • Tipo: selecione:
  • Gramas.
  • Mililitros.
  • Unidade.
  • Porção:
    • Quantidade: Quantidade do produto.
    • Tipo: Tipo de embalagem de fabricação

  • Medida Caseira: Quantidade de porção para cálculo nutricional.


  • Valor Calórico.
  • Carboidratos.
  • Proteínas.
  • Gorduras Totais.
  • Gorduras Saturadas.
  • Colesterol.
  • Fibra Alimentar.
  • Cálcio.
  • Ferro.
  • Sódio.


Relatório de Múltiplos EAN´s

Neste programa, o usuário poderá fazer a consulta dos Múltiplos EAN´s de produto.
A Função "Imp. Diver" é usado para imprimir EAN´s divergentes.
Para poder incluir ou fazer alterações de Múltiplos EAN´s, é usado a Transação 32 do programa de Alteração do Produto (VABUAITE), somente informar o código do produto no programa VABUAITE:

E automaticamente a tela mudará para o programa de Múltiplos EAN´s (VABUCEAN).

Na pasta "De /Para" o usuário pode mudar um código EAN:

E na pasta Manutenção é possível incluir e excluir um código EAN.

Campos de Tela

Nome do Campo

Conteúdo

Descrição

Produto


Código do Produto.

Saída Linha


Data da saída do produto de linha

Tipo Etiqueta


Código correspondente ao tipo de etiqueta do produto.

EAN Principal


Código do EAN Principal conforme cadastro.

Quantidade de EAN's


Quantidade de EAN's correspondentes ao produto em questão.

Manutenção



Principal


Para assinalar quando o EAN indicado for o EAN principal

EAN/DUN


Informa se o tipo é um EAN ou um DUN

Embalagem de Venda


  • Tipo de Embalagem de Venda.
  • Tipo.
  • Quantidade.

Preço Atacado


Valor do preço inicial mínimo para venda atacado do produto.

Envia/Utiliza


Indica que tipo deve ser utilizado para envio da informação

  • PDV
  • WMS


Confirme e o programa retorna para a tela inicial do VABUAITE.

Troca Código de Produtos

O programa de Troca Código de Produtos ou Troca Chave, permite alterar os códigos do produto que fazem parte da chave do produto. Os códigos que fazem parte da chave do produto e podem ser alterados são o Código, Fornecedor, Grade (quando o produto for SKU), Seção, Grupo, Subgrupo.



A funções de este programa permitem:

  • F3: Finalizar o programa.
  • F4: Confirmar a alteração.
  • F7- Gera Help: permite entrar no programa de Geração de Help de Item (VABGHELI), este programa sincroniza o Help de itens com o cadastro de itens.
  • F8- Grid SKU: permite entrar no programa de Grade SKU (VABUGRAD), este programa será explicado no tópico 2.5.20.
  • F9- Cons. Produto: Permite acessar o programa de Cadastro de Produto para consultas dos produtos que irão ser alterados.
  • ShF4- Log processamento: Mostra o que foi alterado após de um processo de Troca Chave finalizado.


Campos de Tela

Nome do Campo

Conteúdo

Descrição

Código


Código do Produto.

Etq


Tipo de Etiqueta.

EAN


Código EAN.

Tipo


Tipo do Produto.

Descrição do Produto


Descrição do Produto.

Fornecedor


Código do Fornecedor.

Grade


Código da Grade quando produto for SKU.

Departamento


Código do Departamento.

Seção


Código da Seção.

Grupo


Código do Grupo.

Subgrupo


Código do subgrupo.

Categoria


Código da Categoria (não usada).


Múltiplas Embalagens

Somente para produtos Tipo = 01(Normal).
ATENÇÃO!
Cadastrar:
Parâmetro: 30
Acesso: MULTEMB
Conteúdo: S


 Campos de Tela

Nome do Campo

Conteúdo

Descrição

Código


Código do produto

EAN 13


Código EAN.

DUN 14


Código DUN 14

Margem


Valor para as margens cadastradas da 1ª a 5ª margem

Embalagem


Tipo = Código do tipo de embalagem
Qtde. = Quantidade da embalagem

Preço Múltiplo a partir de


Data

Linha de Mercadoria


Código da linha de mercadoria informada no cadastro.


Construção

A pasta é usada para Materiais de Construção.
Caso o cliente comercialize este tipo de produto, conforme tela abaixo, poderá cadastrar, consultar ou alterar pela transação 41:
ATENÇÃO!
Cadastrar:
Parâmetro: 30
Acesso: CONSTRUCAO
Conteúdo: S


 Campos de Tela

Nome do Campo

Conteúdo

Descrição

Encomenda


Se o produto é comercializado por encomenda ou não.

Classificação


Em que tipo de Classe o produto se enquadra, de acordo com as opções do Sistema (Auto Serviço, Normal e Cimento).

PEI


Sim ou Não (para Pisos).
Resistência à Abrasão.
Até quanto o piso suporta sem ser danificado.
Vide "Observação" após a tabela.

Nº PEI


Código do PEI de acordo com a tabela de Resistência a abrasão

Essência de Madeira


Tipo de madeira de acordo com a classificação da tabela

Status


Classificação do material, conforme o tipo de material (Normal ou Básico).

Base/ Pigmento


Conforme cadastro tabela:
Código = 004
Acesso = ESM (Fixo) + 3 Posições que definem a base/ pigmento. Por exemplo: MOG = MOGNO
Tabela 004, Acesso = ESMMOG, Conteúdo = MOGNO

Local de uso PEI


Conforme cadastro tabela:
Código = 004
Acesso = LOCPEI (Fixo) + 2 Posições que definem o local de abrasão.
Por exemplo: LA = Banheiros residenciais
Tabela 004, Acesso = LOCPEILA, Conteúdo = Banheiros Residenciais


OBSERVAÇÃO:

PEI significa a sigla, em inglês, Porcelain Enamel Institute, nome do instituto que realizou os testes de abrasão pela primeira vez.

RESISTÊNCIA À ABRASÃO


Abrasão

Resistência

Grupo 0

Baixíssima.

Grupo 1 / PEI 1

Baixa.

Grupo 2 / PEI 2

Média.

Grupo 3 / PEI 3

Média Alta.

Grupo 4 / PEI 4

Alta.

Grupo 5 / PEI 5

Altíssima e sem encardido.


Farmacêutica

A pasta Farmacêutica é usada para remédios.
ATENÇÃO!
Cadastrar:
Parâmetro: 003
Acesso: FARMACÊUTICA
Conteúdo: S
 
Campos de Tela

Nome do Campo

Conteúdo

Descrição

Tarjado/ BMPO


Remédio com receita controlada pelo Governo.

Genérico


O medicamento é ou não é genérico.

Monitorado


Preço de Venda não pode ultrapassar PMC

Embalagem Marcada


S /N – Determina se o produto tem alarme de segurança. Usado para perfumes

Fracionável


S / N – Determina se o produto pode ser vendido em unidades.

Blister


S / N – Determina se o produto pode ser comercializado em gôndolas, sem controle de um balconista.

Envio Correio


Identificar no cadastro do produto a forma de envio / transporte da mercadoria.

Farmácia Popular


S / N – Determina se o remédio pode ser comercializado conforme norma governamental com preços mais baratos.

Qtde. Uni. Bem.Venda


Quantidade de unidades dentro da embalagem de venda.

Qtde.Dias Máx.Venda


Quantidade de dias máximo de venda do medicamento para o consumo.

Custo ABCFARMA


Custo do produto provém da revista ABCFARMA

Código DCB


Denominação Comum Brasileira: codificação padrão de uso nacional de classificação do princípio ativo dos medicamentos.

Princípio Ativo


Nome do princípio ativo

Classificação (Psicotrópico)

Tabela 004

Divisão adotada para determinar a classe do medicamento conforme portaria governamental.

Classe Terapêutica


Código da Classe terapêutica (F1 HELP), conforme cadastro.

Apresentação


Apresentação do medicamento para a venda, a mesma deverá constar nos livros de controle das respectivas secretarias saúde.

Registro (M.A. / M.S.)


Número do registro fornecido pela Industria Farmacêutica. Vem impresso na caixa do medicamento

Produto Referência


Código do produto referência (F1 HELP). Quando se cadastra um medicamento genérico a referência é o produto PAI

Livros

A pasta é usada para Livros.
ATENÇÃO!
Cadastrar:
Parâmetro: 003
Acesso: LIVRARIA
Conteúdo: S
 
Caso o cliente comercialize este tipo de produto, conforme tela abaixo, poderá cadastrar, consultar ou alterar pela transação 40:
Campos de Tela

Nome do Campo

Conteúdo

Descrição

Autor


Nome do Autor do Livro.

Editora

Tabela

Código referente ao Nome da Editora responsável pela editoração do Livro.

Ano de Edição


Ano da 1ª Edição do livro.

Volume


Quantidade de Volumes da Edição.

Edição


Número da Edição.

Páginas


Número de Página de cada livro.

Pais de Origem

Tabela 061

Pais de origem do Livro.

Idioma

Tabela

Idioma da Edição.

Coleção


Nome da Coleção a qual pertence o Livro.

Tipo de Capa


Tipo de Capa do Livro.


Especificações

Este programa permite ao usuário fazer especificações de produtos.
 
Campos de Tela

Nome do Campo

Conteúdo

Descrição

Cad


Quando assinalado identifica para o produto

Pri


Especificação Principal

Especificação

Descrição da especificação

  • Balde
  • Bandeja
  • Barra
  • Bisnaga
  • Bloco
  • Bobina
  • Caixa
  • Cartucho
  • Conjunto
  • Copo
  • Dezena
  • Dúzia
  • Estojo
  • Fatia
  • Frasco
  • Galão
  • Garrafa
  • Garrafão
  • Genérico – Tipo de Medicamento
  • Grade
  • Grama
  • Quilograma
  • Lata
  • Litro
  • OTC– Tipo de Medicamento
  • Pacote
  • Peça
  • Pote
  • Rolo
  • Saco
  • Sacola
  • Tarjado– Tipo de Medicamento
  • Tubo
  • Unidade

Garantia Fabricante

Período

Determinar se a garantia do produto será pelo período de meses ou de dias para produtos que não são de seguro.

  • Meses
  • Dias


Prazo

  • Quantidade de dias ou meses de garantia


Produto de Seguro

  • Sim
  • Não

Estas informações podem ser alteradas através da Transação 38 e da Transação 47(Garantia Fabricante).

Multiplos EAN's

Foi incluída no Cadastro de produto a aba MÚLTIPLOS EAN´S, onde podemos informar as embalagens de venda por Unidade ou Embalagem.
Para a Embalagem Unidade informar na coluna VAREJO (EAN 13)
Para a Embalagem Múltipla Informar na coluna ATACADO (DUN14)
 
Campos de tela:

Nome do Campo

Descrição


EAN / DUN

Informar o Código EAN ou DUN


Tipo EAN

Informar se o Código é EAN ou DUN14 através do combo de consulta


E Embalagem de Venda


Tipo de Embalagem de Venda

Informar se a embalagem é Atacado ou Varejo.


Tipo

Informar o Tipo de Embalagem


Quantidade

Informar qual a quantidade da Embalagem


Preço Atacado

A partir de


Envia / Utiliza


PDV

Informar se o produto ENVIA PDV (SIM OU NÃO)


WMS

Informar se o produto será movimentado pelo WMS



Descrição Complementar de Produtos - VABUDESC

 No programa VABUDESC – Descrição Complementar de Produtos, é possível cadastrar, alterar e consultar informações mais detalhadas e informações técnicas dos produtos, bem como excluir as informações que forem necessárias.

Produtos SKU - VABUGRAD

Neste programa são cadastrados as Grades SKU para um fornecedor.
No menu principal de cadastro clique em:
*MERCADORIACADASTROPRODUTOS MANUTENÇÃO GRADE SKU{*}.

Do lado esquerdo do programa mostra a relação de todos os fornecedores, do lado direito o programa informa o código do fornecedor, o Código da Grade, os tamanhos de cada grade e as quantidades para cada tamanho da grade.
Função F6 Incluir
Na tela seguinte aparece um exemplo de como incluir uma nova grade.
O código da grade pode ser automático ou manual.

Os tamanhos são baseados da Tabela 50 do sistema.



Informe a quantidade que é necessária para cada tamanho da grade.

Após informar estes dados somente confirme.




Impressão de Ficha

A função "CtF4 Relatório" do programa do Cadastro de Produtos (VABUITEM) onde é gerado o relatório de fichas.

A "FICHA" pode ser gerada em branco ou com os dados do cadastro de produtos, como mostra a tela abaixo:

A tela abaixo mostra o relatório "Ficha de Produto".
Informa todas as características que existe no cadastro de produtos (VABUITEM).
0s campos estão especificados no ponto "Detalhamento das seções do modulo INCLUSÃO/ CONSULTA".

Ficha em branco

0s campos estão especificados no ponto "Detalhamento das seções do modulo INCLUSÃO/ CONSULTA".

  • Ficha com os dados do cadastro de produtos


 



Informe todos os campos do relatório, conforme especificado no cadastro do produto.

Alteração

Após a inclusão do produto, o sistema "RMS" permite a manutenção de Produtos através de "transações".
As transações refletem as maneiras mais usuais de se alterar os produtos no dia a dia.
No menu principal de cadastro clique em:
*MERCADORIA CADASTROPRODUTOS ALTERAÇÃO{*}.



O primeiro passo para se realizar alterações é escolher o tipo de transação que atenda sua necessidade.
As transações são selecionadas através de códigos.
Se não souber o código da transação, poderá utilizar o "HELP" que mostra na tela as transações possíveis para alteração no cadastro do item.
Selecione as transações digitando o código, geralmente o nome da transação se refere ao mesmo nome da ficha na inclusão cadastro de produto ou clicando na lista que se encontra ao lado esquerdo da tela.
O sistema possui dois tipos de transação, as transações normais e as automáticas:
Campos de Tela

TIPOS DE TRANSAÇÕES


NORMAIS

AUTOMÁTICAS

1. Descrição

81. Autom. Classe.

2. Seção, Grupo e Subgrupo.

82 Autom. Prazo e Visita

3. Códigos Associados

83 Autom. Condição de Compra

4. Embalagens

84 Autom. Condição de Venda

5. Dimensões Embalagens

85 Autom. Comprador

7. Classe

86 Autom. Data Saída Linha

8. Condição de Venda

87 Autom. Figura, UF e Pauta.

9. Prazo e Visita

89 Autom. Abastecimento

10. Condição de Compra

90 Autom. Margens

11. Receitas

91 Autom. Política

12. Comprador.

92 Autom. Linha

13. Data, Saída de Linha.

93 Autom. CIF, FOB e Frete.

14. Figura, UF e Pauta.

94 Autom. Preço de Venda %

15. Código EAN.


16. Abastecimento.


18. Classificação Fiscal.


19. Preços de Venda


20. Margens


21. Política.


22. Linha.


23. Ofertas


24. Perecível e Validade


25. CIF, FOB e Frete.


28. Referência.


29. Vasilhame.


30. Qtde. Autorizada PDV


32. Adicionar EAN'S Diferentes


33. Desconto no PDV.


36. Troca de Grade S.K.U.


37. Alteração Cor S.K.U.


38. Especificação Produto.


39. Farmacêutica


41. Alteração Material de Construção.


42. Fornecedor Alternativo


43. Fornecedor


44. Inventariado



1. TRANSAÇÕES NORMAIS
São aquelas que permitem alterar um item de cada vez.
2. TRANSAÇÕES AUTOMÁTICAS
São aquelas que executam alterações para todos os Itens escolhidos seja por seção, grupo ou subgrupo ou por fornecedor. Para uso desta transação, recomenda-se cautela quanto ao cadastramento de perfil dos usuários e o completo conhecimento do responsável por este tipo de alteração.
Há transações que, além de modificarem os dados cadastrais dos Itens, calculam automaticamente o preço de venda. Neste caso, o sistema permite que defina a data de vigência dos preços e diga se eles devem ser calculados automaticamente.
Além dos tipos de transação, existem 03 (três) formas de alteração dos Itens (chamadas de modo de operar), que são definidas por FUNÇÕES no CABEÇALHO da tela e são:
1 - POR PRODUTO:

  • Permite efetuar alteração no item que for digitado o código e para alterações automáticas, será o item de partida para a alteração de todo o cadastro.

2 - POR SEÇÃO:

  • Permite visualizar os Itens cadastrados por seção e no caso da opção automática, todos os Itens da respectiva seção.

3 - POR FORNECEDOR:

  • Permite visualizar os Itens do fornecedor informado e para transação automática, todos os Itens do mesmo.


Na alteração por seção e fornecedor em transações individuais, o sistema indica através de "ASTERISCO" os itens alterados até que se feche a seção.
Selecione a transação desejada, selecione o código do produto e efetue as alterações necessárias. Feito isso, selecione a tecla F4 confirma.
Há transações que, além de modificarem os dados cadastrais dos produtos, calculam automaticamente o preço de venda. Neste caso, o sistema permite que você defina a data de vigência dos preços e diga se eles devem ser calculados automaticamente.
Podemos também, definir a UNIDADE DE COMPRA do fornecedor, como exemplificado nas telas seguintes:

  • Unidade de Compra do Fornecedor = "Normal":

  • Unidade de Compra Fornecedor = "Pallet":

  • Alteração: De Normal Para Pallet.

OBSERVAÇÂO:
Só será permitido alterar a Unidade de Compra do Fornecedor, quando:
SISTEMÁTICA DE ABASTECIMENTO = 1 (UM).

Seguem-se abaixo explicações sobre as transações existentes:

Transações Normais


 TRANSAÇÃO 01 – DESCRIÇÃO.
Campos:

  • Descrição normal:
  • DE / PARA.
  • Descrição reduzida:
  • DE / PARA.
  • Descrição comercial:
  • DE / PARA.
  • Marca.
  • Gramatura.


TRANSAÇÃO 02 - SEÇÃO, GRUPO, SUBGRUPO E CATEGORIA.
Campos:

  • Código da Seção.
  • Código do Grupo.
  • Código do Subgrupo.
  • Código Categoria.


TRANSAÇÃO 03 - CÓDIGOS ASSOCIADOS.
Campos:

  • Código Pai.
  • Tipo de produto.
  • Tipo de etiqueta de produto.
  • Código PLU.
  • Tipo de Etiqueta de Góndola.
  • Quantidade de Etiqueta por Gôndola.
  • Mensagem para Balanças.
  • Utilizado como Embalagem: SIM / NÃO.
  • Código do EAN13.
  • DUN Embalagem Fornecedor.
  • DUN Embalagem Transferência.


TRANSAÇÃO 04 – EMBALAGENS.
Esta transação estabelece bases para cálculo do preço de venda. Por este motivo, ao iniciá-la o sistema pergunta se deve atualizar o preço de venda e solicita a data de vigência do custo e preço de venda baseado nas alterações.
Campos:

  • Tipo de embalagem do fornecedor.
  • Embalagem do fornecedor.
  • Tipo de embalagem de transferência / Atacado.
  • Embalagem de transferência / TC.
  • Tipo de embalagem de venda.
  • Embalagem de venda.


TRANSAÇÃO 05 - DIMENSÕES DA EMBALAGEM.
Campos:

  • Galpão de Armazenagem.
  • Quantidade Base.
  • Quantidade Altura.
  • Empilhamento Máximo.
  • Tipo de Endereçamento.
  • Normatização.
  • Dimensões: Embal. Fornecedor/ Embal. Transferência/ Embala.Venda:
  • Peso da embalagem.
  • Largura da embalagem.
  • Comprimento da embalagem.
  • Altura da embalagem.

TRANSAÇÃO 06 – SKU.
Campos:

  • Cor.
  • Tamanho.
  • Largura da embalagem.
  • Altura da embalagem.
  • Comprimento da embalagem.
  • Tipo de ballet.
  • Empilhamento Máximo.
  • Tipo de Armazenamento.

TRANSAÇÃO 07 - CLASSE (ABC) DO PRODUTO.
Campos:

  • Classe do produto (Classes ABC: Define a classificação dos produtos de acordo com a quantidade de venda. Mais vendável, menos vendável).
  • Divisão de mercadoria.
  • Tipo de Sensibilidade (Pricing).


TRANSAÇÃO 08 - CONDIÇÃO DE VENDA.
Campos:

  • Condição de pagamento para venda.



TRANSAÇÃO 09 – PRAZO E VISITA.
Campos:

  • Dia de Pedido.
  • Frequência de Pedido.
  • Prazo de Entrega.

TRANSAÇÃO 10 - CONDIÇÃO DE COMPRA.
Campos:

  • Condição de Pagamento de compra.


TRANSAÇÃO 11 – RECEITAS.
Para efetuar alteração no item com esta transação, este deverá ser um item produzido (código 03 no campo "Tipo de Produto no cadastro"). Abre uma janela onde se informa o item produzido e a quantidade de cada item componente da produção. Partindo destas informações, o sistema calcula o custo do item produzido. Nesta janela só se pode alterar o seguinte Campo:

  • Custo de Reposição De / Para.


TRANSAÇÃO 12 – COMPRADOR.
Campos:
Código do Comprador.
TRANSAÇÃO 13 - DATA SAÍDA DE LINHA.
Campos:

  • Data saída de Linha.
  • Motivo.
  • Observação.


TRANSAÇÃO 14 - FIGURA, UF, E PAUTA.
Campos:

  • Estado de Origem conforme tabela fiscal Mercantil.
  • Figura Fiscal.
  • Código de Pauta.
  • Valor da Pauta.
  • FECOP: SIM ou NÃO
  • PIS/ COFINS.
  • Data Vigência.
  • PIS Diferenciado.
  • COFINS Diferenciado.


TRANSAÇÃO 15 - CÓDIGO EAN.
O Sistema só permite a troca de EAN quando o tipo de etiqueta do produto estiver cadastrado com o código 02 (EAN do fornecedor).
Para cadastrar o código do fornecedor num item em que foi cadastrado um código interno, é necessário que se use a Transação 03 Códigos associados para alterar o tipo de etiqueta para tipo 02 e consequentemente alterar o EAN.

Campos:

Código EAN

  • Código DUN 14.


TRANSAÇÃO 16 – ABASTECIMENTO.

Campos:

Sistema de Abastecimento

  • Estratégia de Reposição.
  • Depósito.
  • Procedência.
  • Unidade de Compra do Fornecedor.
  • Unidade de Compra da Filial.


TRANSAÇÃO 18 - CLASSIFICAÇÃO FISCAL.
Campos:

  • Calcula IPI na saída: Sim ou Não.
  • Classificação Fiscal do Produto na TIPI e NCM.

TRANSAÇÃO 19 – PREÇOS DE VENDA.
As informações de ofertas são apenas demonstrações, sendo alteradas somente na transação 23. Essa transação verifica parâmetro 030 / Acesso: LIMDIASDIG.
Campos:

  • Margem Lucro.
  • Margem real.
  • Preço de Venda.
  • Data da Vigência.


TRANSAÇÃO 20 – MARGENS.
Esta Transação estabelece interface direta com o preço de venda, por este motivo, o sistema solicita a confirmação na data de vigência, no caso de atualização do preço de venda.

Campos:

  • % Margens.
  • % Desconto máximo.
  • % Comissão.
  • Recalcular PV.
  • % Agregado.


TRANSAÇÃO 21 – POLÍTICA DE PREÇOS.
Campos:

  • Política de Preços (use os códigos E, A, U, M, P conforme cadastro já demonstrado anteriormente).

TRANSAÇÃO 22 – LINHA.
Campos:

  • Código Linha do Produto.
  • Validade.


TRANSAÇÃO 23 – OFERTAS.
Nessa transação é permitida a alteração do preço do produto por nível de preço, lembre-se de alterar apenas o valor do no mesmo nível do desejado e atualizar a data, senão pode causar alteração no preço na loja errada. Essa transação verifica parâmetro 030 / Acesso: LIMDIASDIG.
Campos:

  • Preço da Oferta.
  • Início (data).
  • Fim (data) da oferta e /ou promoção.


TRANSAÇÃO 24 - PERECÍVEL E PRAZO DE VALIDADE.
Campos:

  • Perecível (Sim ou Não).
  • Prazo de Validade.
  • Carência.
  • Recebimento.
  • Expedição.
  • Controle de Lote.


TRANSAÇÃO 25 - CIF, FOB E FRETE.
Campos:

  • Tipo Frete.
  • % de Frete.
  • Valor de Frete.
  • % IPI.
  • Valor IPI.
  • % Desconto.
  • % Bonificação.
  • Desp. Acessórias.
  • Códigos da Classe de Enquadramento do IPI. (Utilizado no SPEED FISCAL)
  • Cadastro de Classe/ Selo IPI (VABCSIPI).

Após consultar e realizar o download das tabelas necessárias, de posse destas informações, acesse ao programa vabcsipi "cadastro IPI" e realize a inclusão das informações aferidas.

  • Código de Selo de Controle. (Utilizado no SPEED FISCAL)
  • Registro 177

Cadastro dos códigos referenciais de IPI conforme nomenclatura da TIPI e do Ato Legal, cujo processo deve ser realizado no cadastro de IPI (programa vabcsipi).
 Função F9 (VABUAITE) para consultar ou incluir os códigos conforme RIPI para os selos de produtos importados, cigarros ou bebidas. Estas informações serão apresentadas no registro C177.
TRANSAÇÃO 28 – REFERÊNCIA.
Campos:

  • Referência do Produto no Fornecedor.

TRANSAÇÃO 29 – VASILHAME.
Campos:

  • Código de Vasilhame.
  • Código de Engradado.


TRANSAÇÃO 30 - QUANTIDADE AUTORIZADA PDV.
Campos:

  • Quantidade autorizada de Venda para passagem pelo PDV.
  • Código EDI.
  • Código da Espécie.
  • Mix.
  • Consignado.
  • Pay By Scan.


TRANSAÇÃO 31 – DIAS DE PROTEÇÃO (Não é utilizado).
TRANSAÇÃO 32 – ADICIONAR EAN DIFERENTES.

Campos:

Quantidade EAN

  • EAN principal.


TRANSAÇÃO 33 – DESCONTO NO PDV.
Campos:

  • Tipo de Etiqueta.
  • PLU.
  • Desconto (S/ N).
  • Qtde. Etiqueta.
  • Qtde. Autorizado Venda
  • Multiplicação (S /N).
  • Pesado (S /N).
  • Dig. Obrig. (S /N).
  • Envia PDV (S /N).
  • Envia Balança (S /N).
  • PDV Altera Preço.
  • Código Mensagem Balança.
  • Código Vasilhame.
  • Código Engradado.
  • Envia Internet.

TRANSAÇÃO 34 – ITENS POR FILIAL (GIF) (Não é utilizado).

  • TRANSAÇÃO 36 – TROCA GRADE SKU. (V56.8)
  • Grade Atual:
  • Código.
  • Total.
  • Grade Nova:
  • Código.
  • Total.
  • Embalagem Atual:
  • Fornecedor.
  • Transferência Atacado.
  • Venda.
  • Embalagem Nova:
  • Fornecedor.
  • Transferência Atacado.
  • Venda.


  • TRANSAÇÃO 37 – ALTERAÇÃO COR SKU (V56.8)
  • Grade contendo as informações de:
  • Código.
  • Descrição.
  • Cor.
  • Tipo.
  • EAN.
  • Alterar cor para.


TRANSAÇÃO 38 – DIVERSOS
Campos:

  • Marca.
  • Gramatura.
  • Tipo.
  • Anti Furto.
  • Especificação.
  • Transf. Depósito.
  • Controle Lote.
  • Preço Mercado.
  • SEFAZ.
  • Comissionado.
  • Financiável.
  • Procedimento Venda. (Cadastro de referência feito em tabelas via acesso PROCVDAXX, confira detalhes no manual de cadastro de tabelas)
  • Cesta Básica (Caso o cliente faça lançamentos automáticos no VGLMOCOD para os produtos de cesta básica, o produto deve estar marcado com Sim na transação para o campo cesta básica. Caso contrário não será lançado.)


  • TRANSAÇÃO 39 – FARAMÁCIA (v.5.67) - FARMACÊUTICA (v.5.68)

Campos:

  • Tarjado/ BMPO.
  • Genérico.
  • Monitorado.
  • Embalagem Marcada.
  • Fracionável.
  • Blister.
  • Envio Correio.
  • Farmácia Popular.
  • Qtde. Uni. Bem.Venda.
  • Qtde.Dias Máx.Venda.
  • Custo ABCFARMA.
  • Código DCB.
  • Princípio Ativo.
  • Classificação (Psicotrópico).
  • Classe Terapêutica.
  • Apresentação.
  • Registro (M.A. / M.S.).
  • Produto referência.


TRANSAÇÃO 40 – MANUTENÇÃO LIVROS.
Campos:

  • Autor.
  • Editora.
  • Ano Edição.
  • Volume.
  • Edição.
  • Páginas.
  • Coleção.
  • Tipo de Capa.
  • Pais Origem.
  • Idioma.


TRANSAÇÃO 41 – MATERIAL DE CONSTRUÇÃO.
Campos:

  • Dados Adicionais:
  • Encomenda: ( )SIM / ( )NÃO.
  • Status: ( ) Normal / ( ) Básico.
  • Classificação: ( ) Auto Serviço./ ( )Normal./ ( )Cimento.
  • TARE
  • PEI: ( ) SIM / ( )NÃO.
  • N.º PEI.
  • LOCAL DE USO PEI
  • Base Pigmento.
  • Essências de Madeira.


TRANSAÇÃO 42 – FORNECEDOR ALTERNATIVO.
Campos:

  • Código Fornecedores Alternativos
  • Razão Social.
  • Descrição.
  • Referência.


  • TRANSAÇÃO 43 – TROCA DE FORNECEDOR. (Observação: Esta transação não efetua Troca no histórico (Gerencial).

Campos:

  • Código do Fornecedor.


TRANSAÇÃO 44 – INVENTARIADO (V 56.8).
Campos:

  • Inventariado.
  • Preço diferenciado por filial.
  • Combustível.
  • Reg Esp Atacad Contrib ICMS.


TRANSAÇÃO 46 – LINHA (V. 56.8).
Campos:

  • Divisão / Região / Linha:
  • Código.
  • Nome.
  • Exceções
  • Exceção de Linha
  • SEL


TRANSAÇÃO 47 – GARANTIA.
Campos:

  • Período:
  • Mês.
  • Dia.
  • Prazo
  • Produto de Seguro:
  • Sim
  • Não


Transações Automáticas


  • TRANSAÇÃO 81 – CLASSE.

Campos:

  • Classe ABC


TRANSAÇÃO 82 – PRAZO E VISITA.
Campos:

  • Dia de Visita.
  • Frequência de Visita.
  • Prazo Entrega.


TRANSAÇÃO 83 - CONDIÇÃO DE COMPRA.
Campos:

  • Código Cond. Pgto.


TRANSAÇÃO 84 – CONDIÇÃO DE VENDA.
Campos:

  • Código da Cond. Pgto. Vda.


TRANSAÇÃO 85 – COMPRADOR.
Campos:

  • Código do Comprador.


TRANSAÇÃO 86 – DATA SAÍDA LINHA.
Campos:

  • Data da Saída de Linha.


TRANSAÇÃO 87 – FIGURA, UF E PAUTA.
Campos:

  • Código do Estado.
  • Código da Figura Fiscal.
  • Código da Pauta.
  • Valor da Pauta.
  • Código do PIS/ COFINS.
  • Data da Vigência.
  • Atribuir somente PIS e COFINS.


TRANSAÇÃO 88 - DIAS DE PROTEÇÃO. (Não é utilizado).
TRANSAÇÃO 89 – ABASTECIMENTO.
Campos:

  • Código do Sistema de Abastecimento.
  • Código da Estratégia de Reposição.
  • Código do Depósito.
  • Código da Procedência.
  • Data da Vigência.
  • Atribuir somente Procedência.


TRANSAÇÃO 90 – MARGENS.
Campos:

  • % Margem.
  • % Desconto.
  • % Comissão.
  • Recalcular PV (S / N).


TRANSAÇÃO 91 – POLÍTICA.
Campos:

  • Código da Política de Preço.


TRANSAÇÃO 92 – LINHA.
Campos:

  • Código da Linha.
  • Data da Validade.


TRANSAÇÃO 93 – CIF, FOB E FRETE.
Campos: IDEM TRANSAÇÃO 25:

  • Tipo Frete.
  • % de Frete.
  • Valor de Frete.
  • % IPI.
  • Valor IPI.
  • % Desconto.
  • % Bonificação.
  • Desp. Acessórias.


TRANSAÇÃO 94 – PREÇO DE VENDA %.
Campos:

  • Data da Vigência.
  • % Acréscimo:
  • 1°.
  • 2°.
  • 3°.
  • 4°.
  • 5°.

Relatórios

Aqui serão mostrados os relatórios do cadastro.

Planilha Troca Código - VABRALTC

Este relatório descreve todos os produtos que sofreram troca código, o relatório lista por fornecedor e a ordem de emissão pode ser Alfabética ou Numérica.


CGC´s Fictícios - VABRCGCF

Este relatório cria CGC´s para serem usados no cadastro de Tipos
Ao entrar no programa automaticamente gera o relatório.

Campos de tela

Nome do Campo

Descrição

Código Inicial

Código que inicia o relatório

Código Final

Código que finaliza o relatório


EAN´S Múltiplos - VABRREAN

O relatório informa todos os códigos EAN´S que estão cadastrados.

Comparação Dados Produtos - VABRCMPC

O Relatório informa os dados do produto para validação do cadastro.


Condição de Pagamento Não utilizadas - VABRCPNU

Este relatório informa as condições de pagamento cadastradas e que não foram utilizadas.


Dados Cadastrais do Produto - VABRITEC

Mostra as características dos produtos de um fornecedor.



Linhas de Outras Filiais - VABRLIN3

Relatório de linha de mercadorias.



Campos do Relatório

Nome do Campo

Conteúdo

Descrição

Linha


Código da Linha associada a filial

Loja


Código da filial


Múltiplos EAN´S - VABRMEAN

O relatório lista os produtos que possui múltiplo EAN.


Produtos Bloqueados - VABRBLOQ

O relatório lista os produtos que foram bloqueados na loja.

Produtos EAN internos - VABRCEAN

O relatório lista todos os produtos que estão associados aos códigos internos.

Produtos Pais e Filhos - VABRHPRO

Este relatório relaciona os produtos pais com os seus respectivos filhos.

  • F7 Fornecedor


Campos do Relatório

Nome

Conteúdo

Descrição

Código


Código do fornecedor

Descrição


Descrição do Fornecedor

FL


Filho

Fornecedor


A = Avô
P = Pai
F = Filho

SEC


Seção

GRU


Grupo

SUB


Subgrupo

Código EAN


Código EAN do produto

Embalagem


Tipo de embalagem do fornecedor

VDA


Condição de pagamento de Venda

Classe


Classificação ABC do produto

GRD


Grade SKU

PRO


Procedência

PLU


Código da PLU do produto

OF


Preço de Oferta

Vigência


Vigência do último preço de venda

Preço Venda


Preço Venda Atual


  • F8 Seção




Campos do Relatório

Nome

Conteúdo

Descrição

Código


Código do produto

Descrição


Descrição do produto

Seção


Código da Seção

FL


Filho

Fornecedor


A = Avô
P = Pai
F = Filho

SEC


Seção

GRU


Grupo

SUB


Subgrupo

Código EAN


Código EAN do produto

Embalagem


Tipo de embalagem do produto

VDA


Condição de pagamento de Venda

Classe


Classificação ABC do produto

GRD


Grade SKU

PRO


Procedência

PLU


Código da PLU do produto

OF


Preço de Oferta

Vigência


Vigência do último preço de venda

Preço Venda


Preço Venda Atual


  • F9 Produto



Campos do Relatório

Nome

Conteúdo

Descrição

Código


Código do produto

Descrição


Descrição do produto

FL


Filho

Fornecedor


A = Avô
P = Pai
F = Filho

SEC


Seção

GRU


Grupo

SUB


Subgrupo

Código EAN


Código EAN do produto

Embalagem


Tipo de embalagem do produto

VDA


Condição de pagamento de Venda

Classe


Classificação ABC do produto

GRD


Grade SKU

PRO


Procedência

PLU


Código da PLU do produto

OF


Preço de Oferta

Vigência


Vigência do último preço de venda

Preço Venda


Preço Venda Atual


Produtos por Comprador - VGCLITMC

Este relatório informa os produtos de cada comprador.



Campos do Relatório

Nome

Conteúdo

Descrição

Comprador


Código e descrição do comprador

Fornecedor


Código e descrição do fornecedor

Código


Código do produto

Descrição


Descrição do produto

Tipo de Embalagem


Tipo de embalagem do fornecedor

Quantidade na Embalagem


Quantidade de unidades por embalagem


Produtos por Figura Fiscal - VABRSTRI

O relatório informa os produtos e a figura fiscal correspondente.

IMPORTANTE
Figura Fiscal: código que determina a tributação do produto, tanto de ENTRADA (compra transferência, devolução, etc.) quanto de SAIDA (venda, devolução, transferência, etc.).
Cada produto está associado a uma figura fiscal apenas.
Campos do Relatório

Nome

Conteúdo

Descrição

Filial


Código da Filial

Figura


Código e descrição da figura fiscal / produto

Código


Código EAN e código de cadastro do produto

Descrição


Descrição do produto

Alíquota


Alíquota do produto

Proc

Tabela 21

Operação

Sit

Tabela 70

Situação


Variedades - VABRVARI

O relatório mostra a quantidade de produtos dentro da classificação mercadológica.

Campos do Relatório

Nome

Conteúdo

Descrição

Classificação Mercadológica


Seção, Grupo, Subgrupo e Categoria do produto.

Variedade


Quantidade de marcas permitidas para a Classificação Mercadológica de um determinado produto. Ex: Café = 10 tipos de marca diferentes (Pilão, Caboclo, 3 Corações, Seleto, Moka, Marca Carrefour, Marca Valle, Marca Qualitá, etc.)

Total Prd


Mesma descrição anterior (Variedade)


Tabela Contábil - VABRTCON

O relatório mostra ao usuário as informações contidas nas parametrizações das agendas da Tabela Contábil.


Produtos Disponíveis - VABRITVG

Gera relatório de código de itens não utilizados.

Produtos Resumidos

O relatório mostra um resumo de produtos classificados por Departamento, Seção, Grupo, Sub Grupo, Fornecedor, Linha de Produto, Divisão de Mercadoria, Espécie e Fora de Linha (Sim ou Não).

Clientes por Vendedor

O relatório mostra a relação de clientes por Vendedor, Região, Divisão, Estado, Município, Logradouro (CEP Inicial/CEP Final), Código de Clientes, Nome de Clientes, Data, Situação, Resumido ou Detalhado.

Complemento Tabela Fiscal

Conferência de Entradas

O relatório mostra os produtos por Conferência ou por Entrada.
Por Filial, por Filial ou Depósito, por Gôndola, e por lado (Inicial e Final).

Movimentação Itens PDV

O relatório mostra a movimentação de itens por PDV selecionado por Data Inicial, Data Final e Filial.

Componentes de Receita





Campos do Relatório

Nome do Campo

Conteúdo

Descrição

Seção


Código da Seção da Receita

Componente


Código do Componente

Receita


Código da Receita

Descrição


Nome do Componente

Seção


Código da Seção do Componente

Grupo


Código do Grupo do Componente

Subgrupo


Código do Subgrupo do Componente

Embalagem


Tipo de Embalagem

Quantidade


Quantidade por embalagem

C.Reposição


Custo de Reposição

C.Entrada


Custo de Entrada

Oferta


Valor Preço de Oferta

Preço Vda


Preço de Venda

MC


Margem Cadastrada (Margem desejada, estipulada. Objetivo)

MR


Margem Real (Ganho real)


Receitas

Este programa permite ao usuário fazer consultas de produtos tipo Receita e seus componentes. Estas consultas podem ser feitas através de relatórios.

Para gerar o relatório o usuário deve informar alguns dados definidos na tabela abaixo:
Campos do filtro

Nome do Campo

Conteúdo

Descrição

Tipo de Relatório


Define a ordem do relatório "Receita /Componente" ou "Componente/ Receita".

Produto (s)


O usuário informa o código do produto com digito.

Fornecedor (es)


Informar o código do Fornecedor.

Seção


Código da seção

Tipo de Quebra


Informar se a quebra será por Fornecedor ou por Produto.

Salta pagina na Quebra


Informar se salta pagina a quebra (Sim ou Não).

Incluir Item Fora de Linha


Informar se serão incluídos no relatório os itens que estão fora de linha (Sim o Não).

Seção


Código da seção

Grupo


Código do Grupo

Subgrupo


Código do Subgrupo

Filial Base


Default

Abaixo o relatório de Cadastro de Receitas:

Campos do Relatório

Nome do Campo

Conteúdo

Descrição

Seção


Código e Descrição da seção

Receita


Código e nome da receita

Componentes



Código


Código dos produtos componentes da receita

Descrição


Descrição dos produtos componentes da receita

Séc /Gru/Sub


Seção, Grupo e Subgrupo do produto Receita e Componente.

Emb. Vda


Embalagem de Venda do produto.

% Quebra


Qual a porcentagem de quebra aferida no final do processo de produção.

Quantidade


Quantidade do componente no produto receita.

C. Reposição


Custo de Reposição do Produto.

C.Ult.Entr


Custo de Última Entrada do Produto.

C.U.E.


Custo de Última Entrada Total

Prc. Ofta


Preço Oferta do Produto.

Prc. Vda


Preço de venda do Produto.

MR


Margem Real.

MC


Margem Cadastrada.

MUE


Margem Última Entrada.


Descrição Complementar de Receitas – VABURCDS

Este programa possibilita que seja complementada a descrição de uma receita através da Consulta dos códigos dos produtos componentes.
Isto é possível através da associação dos códigos dos produtos componentes ao código do produto receita, através do programa VABURCDS – Descrição Complementar de Receita.

 Entre na função F9 – Consulta do programa VABUITEM.
 Informe o código do produto receita que deseja complementar.


 Na aba "Componentes de Receita" verifique os códigos dos produtos componentes da receita que deve ser complementada.
 
Entre novamente no programa de consulta do VABUITEM - Função F4.
Informe os códigos dos produtos componentes da receita, e o código do Produto Receita para fazer a associação.
 Entre na função CtF1 – Descr. Receita.

O sistema abre a tela do programa VABURCDS – Descrição Complementar de receita, e o código do produto componente da receita incluído automaticamente no campo código do produto.
Informe o código do produto receita correspondente e digite no quadro descrição de receita todas as informações que julgar necessárias para execução.
ATENÇÃO!
No quadro descrição, só será permitido a quantidade de caracteres de acordo com o parametrizado.

ACESSO

CONTEÚDO

DESCRIÇÃO

001

TAMDESCOMP

  • A QUANTIDADE de CARACTERES por linha na etiqueta de descrição da receita na balança com 3 (três) posições. (Ex: 050).
    • A QUANTIDADE de LINHAS na etiqueta de descrição da receita na balança com 3 (três) posições (Ex: 030).

Exemplo: 050030
Este parâmetro está relacionado com a configuração da Balança do cliente onde são emitidas as etiquetas de descrição complementar.
Quando cadastrado deve estar compatível com as características de formatação da etiqueta da balança.

Exemplo: 200 caracteres por linha e 06 linhas =
Conteúdo: 2006


 EXEMPLO:

Campos de tela

Nome do Campo

Descrição

Código

Código do produto

Descrição do produto

Nome do produto

Código da Receita

Código da Receita – Pode ser consultado através da tecla HELP

Descrição da Receita


Descrição específica para Balança 44


1ª Descrição

Descrição para Balança 44

2ª Descrição

Descrição para Balança 44

3ª Descrição

Descrição para Balança 44

Observação Importante:
1ª Descrição não informada, será utilizada a descrição do cadastro do produto.
2ª e 3ª Descrições não sendo informadas, será enviado em branco.


Código Imagem

Código da imagem

Número Produto (SIE)

Número do SIE do produto



 Confirme.
 Faça o processo para todos os produtos componentes da receita.
A partir daí é possível fazer a consulta e a manutenção da descrição complementar de receita, tanto pelo código do próprio produto receita como pelos códigos dos produtos componentes.

Relatório de Produtos por Fornecedor - VABRPROD


Este relatório permite criar relatórios conforme o usuário.
Função F6 - Novo
Ao usar a função de "F6 Novo", o usuário tem a possibilidade de criar o seu relatório.

O usuário deve informar um título para o relatório e seguir os passos:

  1. Passo 1 – Quebra


O Primeiro passo é definir uma quebra no relatório, conforme a tela abaixo:

  • Abra a pasta seguinte.


2. Passo 2 – Detalhes (Campos)
O Segundo passo é informar os campos que irão ser mostrados no relatório. Existem vários campos que podem ser informados como, por exemplo: Descrição de Produto, Código do Fornecedor, Classificação Mercadológica, Custo de Fornecedor, Margem de Lucro Real, Preço de Venda, Estoques, Quantidade em Estoque, custo do fornecedor da última entrada ocorrida na filial, Ultima NF. De Entrada da Filial, etc.

  • Abra a pasta seguinte.


3. Passo 3 – Totais
O Terceiro passo são os totais, onde as informações podem ser totalizadas por produto, total de produtos sem estoques e porcentagem de produtos sem estoques.

  • Abra a pasta seguinte:


Pasta 4 – Papel / Fonte

O Quarto passo é definir o papel a fonte que pode ser automático nas duas.

CONFIRME e estará finalizado o processo de elaboração do relatório.

Função F5 - Processar
Ao usar a função de processar "F5 - Processar", o sistema mostrará a tela de filtro para geração do relatório.
Aqui você deve informar o filtro para seleção dos produtos (lembre-se de informar a Filial).

Campos do Relatório

Nome do Campo

Conteúdo

Descrição

Filial


Código e nome da filial

Fornecedor


Código e Razão Social do fornecedor

Código


Código do produto

Descrição


Descrição do produto

Pai


Código Pai do produto

Class. Merc.


Classificação Mercadológica e nome do produto

Seção


Nome da seção

Grupo


Nome do grupo

Subgrupo


Nome do subgrupo

Categoria


Nome da categoria

Embalagem Forn.


Embalagem do fornecedor

Embalagem Trn.


Embalagem de transferência

Embalagem Vda.


Embalagem de venda

Fig


Código da figura fiscal

TP


Código do tipo de produto

C. Pg.


Código da Condição de pagamento

Pg. Vda.


Código da Condição de pagamento de venda

Nome do comprador


Nome do comprador


Relatório de Remarcação de Preço - VABRORFT

Preencha os campos do filtro com as informações, de acordo com a necessidade de verificação de remarcação de preços por filiais, por seções, grupos, subgrupos de produtos e comprador ou de forma específica, indicando o código ou códigos desejados ou todos indicando a opção "GERAL".





Campos do Relatório

Nome do Campo

Descrição

Filial

Código da Filial.

Descrição

Nome da Filial

Vigência

Data da vigência do preço do produto

Comprador

Código e Nome do Comprador.

Seção

Código e Nome da Seção

Grupo

Código e Nome do Grupo

Subgrupo

Código e Nome do Subgrupo

Código

Código do produto

Descrição

Nome do produto

EAN

Código EAN do produto

Dt. U. Ent.

Data da Última Entrada

Relatório de Índice de Faltas


Campos do filtro

Nome do Campo

Descrição

Filial Inicial

Código da Filial Inicia.

Filial Final

Código da Filial Final.

Seção

Código da seção

Grupo

Código do grupo

Subgrupo

Código do subgrupo

Sistema de Abastecimento

Código do Sistema de Abastecimento usado na filial

Anal. Ou Sint.

Tipo de Relatório

Produtos que não são enviados ao PDV

SIM ou NÃO. Determina se este tipo de produto deve ou não ser considerado no relatório.

Produtos fora de linha

SIM ou NÃO. Determina se este tipo de produto deve ou não ser considerado no relatório.

Tipo de emissão

1- Filial/ Seção.
2- Filial/ Seção/ Grupo/ Subgrupo.
3- Filial/ Seção/ Grupo.

Mudar página por seção

SIM ou NÃO.

Imprime Bloqueados para Compra

SIM ou NÃO.

Produtos Cadastrados até

DD/MM/AA

Produtos usados na produção

SIM ou NÃO. Determina se este tipo de produto deve ou não ser considerado no relatório.

Espécie

Código da Espécie do produto conforme cadastro (VABUITEM).
NOTA: Característica do produto. Identifica a espécie do produto segundo as categorias cadastradas na tabela 075 CARACTERÍSTICA DO PRODUTO, portanto é necessário que o usuário antes cadastre as características possíveis de seus produtos nessa tabela. Os Seguintes valores são aplicáveis:
M – marca própria.
P – Normal.
Para mais informação veja o manual de Tabelas, item 075.



Simulação de Custos

Essa função possibilita operar nos mesmos moldes da transação 17 ALTERAÇÃO DE PREÇOS, mas apenas para efeitos de simulações.
*Acessar Menu de MERCADORIASPREÇOS E PROMOÇÕESSIMULAÇÃO DE PREÇOS.*

Faça as alterações nos campos que lhe forem convenientes, analise o preço sugerido para atingir a margem desejada, isto facilita na negociação com o fornecedor.

Campos de Tela

Nome

Conteúdo

Descrição

Data Custo


Data de vigência do custo.

Data Venda


Data de vigência do preço de venda.

Produto


Código do produto para simulação.

Saída de Linha


Data de saída de linha do produto.

Destaque ST

Normal = N

Incide Substituição Tributária Normal /Tabela Fiscal.


Notificado/
Fronteira = F

Incide Substituição Tributária. É cobrada, mas não é destacada na NF (= Custo).


Sem Destaque = S

Produto incide substituição tributária, mas não vem destacado na NF porque já foi destacado na operação anterior.

DE



Política


Política de preço Utilizada

Condição de Pagamento


Código da Condição de Pagamento Utilizada

Custo Fornecedor


Custo da tabela de fornecedor.

Cod. Pauta


Código de pauta.

Valor Pauta


Valor de pauta.

Embalagem


Tipo de embalagem do produto.

Figura


Código da figura fiscal do produto.

Estado


Estado de procedência do produto.

Frete


Tipo de Frete.

% Frete


Percentual do frete.

Valor Frete


Valor do Frete.

% Desconto


Percentual de desconto.

% Bonificação


Percentual de bonificação.

% IPI


Percentual de IPI.

Valor IPI


Valor de IPI.

Desp.Acess.


Despesas acessórias.

Mrg.Lucro


Margem de Lucro.

Dt.Prc.Vig


Data de vigência do preço de venda.

Prc Normal Vig


Valor do preço de venda vigente.

Preço Venda (de)


Valor do preço de venda (de).

PARA



Política


Política de preço Utilizada

Condição de Pagamento


Código da Condição de Pagamento Utilizada

Custo Fornecedor


Custo da tabela de fornecedor.

Cod. Pauta


Código de pauta.

Valor Pauta


Valor de pauta.

Embalagem


Tipo de embalagem do produto.

Figura


Código da figura fiscal do produto.

Estado


Estado de procedência do produto.

Frete


Tipo de Frete.

% Frete


Percentual do frete.

Valor Frete


Valor do Frete.

% Desconto


Percentual de desconto.

% Bonificação


Percentual de bonificação.

% IPI


Percentual de IPI.

Valor IPI


Valor de IPI.

Desp.Acess.


Despesas acessórias.

Mrg.Lucro


Margem de Lucro.

Dt.Prc.Venda


Data do preço de venda.

Preço venda


Valor do preço de Venda

Oferta


Valor do preço de Oferta

CUSTOS / IMPOSTOS



Base ICMP


Valor

ICM Proc.


Valor

Custo Merc


Valor

ICM Fonte


Valor

Custo Reposição


Valor

Credito Pessoal


Valor



Estoques - VABUESTQ

A inclusão de estoque é automática.
Ela é executada na inclusão do produto, porém seu estoque não é inicializado até que ocorra uma das operações ou rotinas abaixo:

  • ENTRADA DE NOTAS.
  • CONTAGEM DE ESTOQUE.
  • INVENTÁRIO E VENDAS POR PDV.
  • FATURAMENTO COM PRODUTOS.


*Acessar Menu de MERCADORIASCADASTROESTOQUE MANUTENÇÃO.*

Campos de Tela

Nome

Conteúdo

Descrição

Produto


Código do produto.

Filial


Selecione a filial.

Gerais



Estoque



Estoque atual


Estoque (DIÁRIO) atual na filial (campo automático).

Estoque de Trocas


Estoque atual do produto notificado dentro do modulo de trocas

Baixa On-line


Quantidade vendida e baixada on-line.

Local. Física


Localização do produto no depósito ou filial cadastrado (tópico 2.12).

Bloqueio

Tabela 027

Código do bloqueio do produto definido em tabela.

Limite Atendto.


Quantidade máxima para atendimento para esta filial, isto é, quantidade máxima que a filial pode comprar. De for deposito o valor é em embalagem do fornecedor, se loja o valor é unitário.

Estoque padrão


Estoque padrão do produto. (EP =Compras X Saída Média Decimal).

Est. Fechamento


Estoque no momento do fechamento (campo automático).

%Reposição


Percentual de reposição do produto.

Não Recalcular estoque padrão



Entrada



Data Última Entr.


Data da última entrada do produto na filial (campo automático).

Ult.Custo Bruto


Custos descontados impostos de Última Entrada (campo automático).

Custo Última Entr.


Custo da última entrada do produto na filial (campo automático).

ICMS Últ.Entr.


Valor do ICMS na última entrada do produto na filial (campo automático).

Qtde.Última Entr.


Quantidade recebida do produto na última entrada na filial (campo automático).

Inventário



Estoque


Estoque valorizado no inventário (campo automático).

Custo


Custo de inventário do produto. Digite o valor do produto para fins de inventário.

Data estoque


Data de levantamento do estoque.

Qtde Acerto


Quantidade de acerto de produto na filial (campo automático).

Ultimo. Inventário (Não Contábil)


Data na Qual foi realizado o último inventário (campo automático).

Custo Médio



Custo Médio


Valor do custo médio atual do produto, com base na última entrada e recebimento, atualiza meu custo médio. (Campo automático).

Data Custo


Data do custo médio do produto (campo automático).

Custo Corregido.


Custo Médio Corrigido, com base na última entrada e recebimento, atualizam meu custo médio. Utiliza correção tabela 303. (Campo automático).

Data Corrigido


Data de alteração do custo médio do produto na filial (campo automático).

Saída Média (Campos preenchidos automaticamente)



Saída Média Unitária


Default

Oferta


Default

Oferta Expurgo


Default

Reabastecimento de Gôndola



Formula

Tabela 077

Formula Utilizada para o Reabastecimento de Gôndola.

Reabastecer em


Embalagem fornecedor.
Embalagem venda.

Estoque Área de Vendas


Estoque existente na Área de Vendas.

Estoque Depósito da Loja


Estoque existente na Área do Depósito.

Faturamento



Últ.Qtde. Faturada.


Última quantidade faturada do produto na filial (campo automático).

Data Últ.Fatur.


Data do último faturamento (campo automático).

Pendência



Compra


Pedido Pendente de Compra (campo automático).

Venda


Valor da pendência de venda na filial (campo automático).

Total Pedido


Valor total dos pedidos.

Total Distribuído


Valor dos pedidos distribuídos.

Venda



Preço Venda PDV


Preço de venda do produto na filial (campo automático).

ICMS sobre PVV


Valor do ICMS sobre PVV do produto na filial (campo automático).

Faturamento



Ult.Qtde.Fatur


Última quantidade faturada

Data Ultimo Faturamento


Data do último faturamento


Exclusão de Registros

No programa de estoque VABUESTQ escolha a função ShfF10 – EXC REG ESTQ.

Campos de Tela

Nome do Campo

Descrição

Situação (S)

Produtos com ou sem estoque.

Filial


Código

Código da Filial.

Nome

Nome da Filial.

Produto


Código

Código do Produto.

Descrição

Descrição do produto.

Linha

O Código da Linha a qual pertence o produto.



Estoque

Quantidade em estoque.

Pendência Compra

Quantidade "pendente" de compra.

Pendência Venda

Quantidade "pendente" de vendas.


  • Escolha a opção Função F9 - Processar.


Escolha a (s) Filial (is) e clique em <Avançar>.
v
O programa apresentará todos os registros que não fazem parte da linha da loja.
Apresentará os registros que estão disponíveis para a exclusão e os que não estão disponíveis.
Note que na coluna "Situação", os produtos SEM estoque aparecem assinalados .

Função F2 / ShF2 - Alteração Produtos X Filiais

Na Função F2 - Alterar o programa trará a opção "Função ShF2 - ALTERAÇÃO DE PRODUTO X FILIAL".

Essa função tem como finalidade permitir a agilização na alteração dos campos:

  • Bloqueio.
  • Estoque Padrão.
  • % Reposição.


Para todo o grupo de filiais ou para filiais selecionadas no grupo através do filtro, não sendo mais necessário alterar loja por loja através da função "Alteração".
O Sistema abrirá um filtro para a seleção dos produtos alterados por filial.

Campos de Tela

Nome do Campo

Conteúdo

Descrição

Filiais


Código das filiais.

Seção


Código da seção.

Grupo


Código do grupo.

Subgrupo


Código do Subgrupo.

Fornecedor


Código do Fornecedor.

Produto


Código do Produto.

Filhos


Se o produto tem "filhos" SIM ou NÃO.

Campos


Bloqueio, Estoque. Padrão e % Reposição.
Formula Reabastecimento.

Informe o código do produto ou o código do fornecedor, o sistema trará na grade de tela a relação de produtos do fornecedor ou o produto informado abrindo os campos de tela para as devidas alterações.

  • CONFIRME.

LOG Alteração Registro Estoque - VABRLOGE

*Acessar Menu de MERCADORIASCADASTROOPERAÇÕES ESPECIAISESTOQUES (VABRLOGE)*
Permite a verificação das alterações efetuadas no programa VABUESTQ, num determinado período de tempo.

Campos de Tela

Nome do Campo

Conteúdo

Descrição

Data Início


Data inicial do período que se deseja verificar

Data Final


Data Final do período que se deseja verificar

Produto


Código do produto quando a verificação for dirigida a um produto especifico

Campo


Selecione o campo específico ou a opção TODOS para uma verificação geral dos campos do programa.

Usuário


Nome do usuário, caso a verificação seja de um determinado usuário.
Deixe o campo em branco para a verificação mais abrangente, de qualquer usuário.





Descrição Complementar de Item - VABUDESC

Permite a alteração da descrição do item, bastando apenas informar o código do mesmo, com dígito. Ao final selecione a tecla confirma F4 na barra do menu superior. Localize no menu CADASTRO COMPLEMENTAR> DESCRIÇÃO COMPLEMENTAR DE PRODUTO.



Linhas de Fornecedores por filial - VABULFOR

Informar a loja que irá trabalhar com a linha de Fornecedor. Permite controlar as filiais que irão ou não efetuar pedidos de determinados fornecedor, podendo assim cadastrar fornecedores de âmbito regional.

No menu MERCADORIA * CADASTRO  CADASTRO COMPLEMENTAR  LINHAS FORNECEDORES / FILIAL.*

Função F6 Incluir
Seguindo a figura abaixo na pasta MANUTENÇÃO tecle na função F6 Incluir, digite no campo linha o código da linha, caso seja necessário, o código da linha com suas respectivas filiais associadas poderá ser consultado através da tecla HELP.

Em seguida, digite o código da filial a ser incluída na linha selecionada e confirme a inclusão da filial.

O programa pergunta quanto à possibilidade de copiar a Tabela de Fornecedor para a filial que está sendo incluída.
Selecione a opção.







Na pasta CONSULTA LINHAS POR FORNECEDOR poderão ser consultadas todas as linhas cadastradas.


Linha de Produtos por cliente (MIX) - VABUCMIX


Cria um controle do mix de produtos que determinada gama de clientes compra com frequência.
É utilizado pelo modulo de vendas assistidas do RMS, por exemplo: você pode avisar ao cliente que determinado produto em seu mix de cliente está em promoção e ele não comprou.
No menu MERCADORIACADASTROCADASTRO COMPLEMENTARLINHA DE PRODUTOS POR CLIENTE.

Função F6 Incluir
Clique em F6 incluir no campo linha, defina qual linha de MIX de cliente quer ser criada.
A partir desse ponto defina os produtos através da classificação mercadológica e assim sucessivamente.



Manutenção das Mensagens de Balança - VABUMENS

Permite efetuar a manutenção das mensagens impressas na balança, informando a seção e código da mensagem.
Acesse o programa pelo menu

*MERCADORIA CADASTROCADASTRO COMPLEMENTAR MANUTENÇÃO DE MENSAGENS DE BALANÇA.*

Defina a seção que tenham produtos pesados, atribua um código para a mensagem de balança e utilize o campo mensagem.

CONFIRME.
O código/ mensagem será cadastrado.


Cadastro de Localização Física - VABULOFI

Esse cadastro permite informar na loja e no depósito o endereçamento do produto na gôndola. Essa informação é necessária no inventário, por exemplo.

Localize no menu *MERCADORIA CADASTROCADASTRO COMPLEMENTARLOCALIZAÇÃO FÍSICAMANUTENÇÃO{*}.

Função F6 Incluir
Selecione F6 Incluir, defina a filial e se a localização se refere à própria filial ou ao depósito. Determine a gôndola, seu lado e sequência.
Informe o código do produto e se ele está em ruptura com o sinal (estrela) ou não "sem sinal".
Tecle em F4 confirma.
Informe a Capacidade mínima e a capacidade máxima do endereço.
Clique em GRAVAR.



A nova Localização Física será cadastrada.


Troca de Arquivos Matriz x Filial - VABUINTG

Localize no menu *MERCADORIACADASTRO CADASTRO COMPLEMENTARPARÂMETROS DE IMPORTAÇÃO{*}.

Exporta e Importa Cadastro

  • Exportação - Consiste em exportar para a Matriz via arquivo denominado GLLLDDMM, todas as informações de cadastro alteradas na Filial (exemplo: Estoques), os quais poderão ser integrados ou não pela Matriz, conforme definido pela mesma.

Dentre os arquivos disponíveis para exportação, será possível executar a exportação de alterados ou geral dos arquivos selecionados.

  • Importação - Consiste em importar na Filial o arquivo G999DDMM exportado pela Matriz. Neste arquivo constam as alterações efetuadas no cadastro central (alterações de descrições, novos produtos, fornecedores, etc.), os quais devem ser integrados nas Filiais (conforme definido em parâmetros de integração), pois existem campos que podem ser de propriedade da Filial, e não serão sobrepostos neste momento.

OBSERVAÇÃO IMPORTANTE:
É importante ter o controle desses arquivos e integrá-los diariamente e na sequência de dias e, em hipótese alguma, processar arquivos anteriores há um dia já processado, pois se corre o risco de perder (sobrepor) informações mais recentes e já importadas.

  • G: Fixo, indica que é um arquivo referente a cadastro.
  • LLL: Código da Loja com 3 posições numéricas.
  • 999: Indica que o arquivo foi gerado por uma Gestão (Matriz).
  • DD: Dia da criação do arquivo.
  • MM: Mês da criação do arquivo.


NOTA:
O processo de importação e exportação ocorre tanto na Matriz quanto nas Filiais, mudando apenas o nome do arquivo G999 ou GLLL.

Campos de Tela

Nome do Campo

Conteúdo

Descrição

Filial


Código da Filial.

Replica


SIM ou NÃO.

Tabelas


Tabela utilizada para parametrização.

    • Nome da Tabela.
    • Descrição.

Campos


Campos contemplados pela tabela.

  • Nome do Campo.
  • Descrição.
  • Importar (Flag = SIM).


Funções:

  • F3 – Fim: Finaliza o programa.
  • F2 – Alterar: Permite a alteração dos campos.
  • F6 – Incluir: Permite incluir novo log.
  • F9 – Consultar: Permite a consulta dos logs já existentes.
  • F 10 – Excluir: Permite a exclusão do log informado.
  • SHf4 – Imprimir: Permite a impressão na tela de relatório com a informação selecionada.


  • SHf9 - Log:


Campos de Tela

Nome do Campo

Conteúdo

Descrição

Filial


Código da Filial

Tabela


Nome da Tabela.

Usuário


Nome do Usuário

Data


Dia / Mês / Ano

Botão Selecionar


Seleciona e apresenta na tela as tabelas conforme as informações anteriores.

Grade de tela - LOG



Data


Dia/ Mês / Ano e horário da importação da tabela.

Filial


Código da filial

Tabela


Nome da tabela

Usuário


Nome do Usuário

Campo


Descrição do processo a ser alterado

Operação


Tipo de Operação (Alteração ou Inclusão)

De


Situação Atual

Para


Nova Situação


  • Excluir Log = Informe no filtro uma data para exclusão do log.

Painel de Controle Cadastro - VABUPAIN

Objetivo

O objetivo do parâmetro Destaque – Regra Substituição Tributária do VABUPAIN é parametrizar o destaque dos impostos nas operações de devolução de compras ao Fornecedor.

Campos de tela:

Nome do Campo

Descrição

Origem

Cadastrar a UF de origem.

Destino

Cadastrar a UF do destino

Operação

Selecionar Devolução e opção Saída para as operações de Devoluções de mercadorias ao Fornecedor.

Situação

  • Normal
  • Fronteira
  • Sem Destaque
    *

Natureza

Cadastrar a natureza do Fornecedor:

  • FF = Fornecedor Fabricante.
  • Para o cálculo do Imposto Retido, considera a Margem de ST (%) Fabricante definida na Tabela Fiscal Mercantil, bem como permite que seja informado o valor de IPI no produto, tanto na Tabela de Fornecedor, quanto no Recebimento.
  • FD = Fornecedor Distribuidor.

    Para o cálculo do Imposto Retido, considera a Margem de ST (%) Distribuidor na Tabela Fiscal Mercantil. Quando classificado com esta natureza, não permite que seja informado o valor de IPI no produto quando da digitação da Tabela de Fornecedor. No recebimento, desconsidera qualquer valor de IPI que tenha sido informado nos dados gerais – Campo IPI.
    Exemplo:
    Se um fornecedor vende produtos com ST com destaque na NF e para outros produtos não ocorre o destaque.
    Além de ser classificado como FE, existem outras informações e procedimentos que implicam no correto cálculo dos impostos pelo Sistema, como veremos a seguir.
  • FP – Fornecedor Produtor Rural.

    Classifica os Fornecedores que para os quais, o Sistema emite uma NF de entrada no momento do recebimento, considerado o valor do FUNRURAL calculado com o percentual informado na Tabela 379.
  • FT = Fornecedor Transportador.
  • FS = Fornecedor de Serviços.
  • FE = Fornecedor Equiparado (Fornecedor Fabricante e Fornecedor Distribuidor ao mesmo tempo).
  • SN – Simples Nacional - Classifica os Fornecedores que possuem uma alíquota diferenciada de ICMS. Estas alíquotas são cadastradas em programa específico (VABUSNCR).

Fornecedor

Código do Fornecedor, deve ser cadastrado apenas para operações de Devolução de mercadorias específicas com para um determinado Fornecedor.
OBS: Não é obrigatório o preenchimento deste campo.

Fronteira

Se é ou não produto notificado fronteira
 = NÃO
 = SIM

Vigência

Data de início da parametrização que está sendo feita.

ICMS

Destaque = Opção para o ICMS sair destacado no campo próprio da NF.


Dados Adicionais = Opção para o ICMS ser informado nos Dados Adicionais da NF.


Sem Destaque = Nesta opção não há destaque ou Dados Adicionais para ICMS.

I.P.I

Destaque = Opção para o IPI sair destacado no campo próprio da NF.


Dados Adicionais = Opção para o IPI ser informado nos Dados Adicionais da NF.


Sem Destaque = Nesta opção não há destaque ou Dados Adicionais para IPI.

ICMF

Destaque = Opção para o ICMS ST sair destacado no campo próprio da NF.


Dados Adicionais = Opção para o ICMS ST ser informado nos Dados Adicionais da NF.


Sem Destaque = Nesta opção não há destaque ou Dados Adicionais para ICMS ST.


Parametrização do VABUPAIN

O VABUPAIN pode ser cadastrado com duas opções Geral ou Específica.

  • Geral: A regra será aplicada para todos Fornecedores de determinada Natureza.


    • Exemplo 1: Devolução para os Fornecedores Fabricantes localizados na Bahia (BA) com Situação Normal e com opção de Destaque para o ICMS, ICMF e IPI.


 Clicar em F4 (Confirmar) para salvar as informações.

  • Exemplo 2: Devolução para Fornecedor Fabricante localizado na Bahia (BA) com Situação Fronteira e com opção Destaque para ICMS e Dados Adicionais para ICMF e IPI.


 Clicar em F4 (Confirmar) para salvar as informações.

  • Exemplo 3: Devolução para Fornecedor Fabricante localizado na Bahia (BA) com Situação Sem Destaque e com opção Sem Destaque para ICMS, ICMF e IPI.


 Clicar em F4 (Confirmar) para salvar as informações.

  • Específica: A regra será aplicada para um Fornecedor específico.
  • Exemplo: Para o Fornecedor 71986, a regras para devolução é diferenciada. O ICMS é destacado, mas o IPI e ST são informados em Dados Adicionais.


 Clicar em F4 (Confirmar) para salvar as informações. Será gravada a regra com o código do fornecedor sem dígito.

Realizando operações com o VABUPAIN

Devolução para Fornecedor Fabricante (FF)

    • Exemplo:

Devolução de Mercadorias para o Fornecedor Nestlé (71986) que possui regra específica no VABUPAIN para Destacar ICMS na NF e o IPI (se houver) e ICMF devem ser informados em Dados Adicionais.

 Verificando Cadastro do Fornecedor.

 Emitindo a NF Devolução para Produto sem IPI.



 Na Consulta Fiscal, verifica-se que ICMS está gravado no Campo próprio e o ST está gravado em Dados Adicionais.

 Emissão do DANFE: O ICMS também aparece destacado no Campo da NF e o ST em Dados Adicionais.

Devolução para Fornecedor Distribuidor (FD)


    • Exemplo: Devolução de Mercadorias para o Fornecedor RMS (1155-0) localizado em SP com Situação Fronteira, onde o ICMS, IPI e ICMF devem ser destacados em Dados Adicionais.



 Verificando Cadastro do Fornecedor

 Emitindo NF de Devolução.



Na Consulta Fiscal, verifica-se que ICMS e ICMF foram gravados em Dados Adicionais. O IPI está zerado, pois o produto não é tributado pelo IPI.

Emissão do DANFE: Os valores de ICMS e ST foram informados em Dados Adicionais conforme a parametrização do VABUPAIN.


Devolução para Fornecedor Fabricante com IPI (FF)

    • Exemplo: Devolução de Mercadorias para o Fornecedor Fabricante localizado em SP com Situação Normal, onde o ICMS e IPI devem ser destacados na NF e ICMF deve ser informado em Dados Adicionais.


 Verificando cadastro do Fornecedor.

 Emitindo NF de Devolução.

Na Consulta Fiscal, verifica-se que ICMS e IPI foram gravados nos campos da NF, sendo que o ST foi gravado em Dados Adicionais.

Emissão do DANFE: Os valores de ICMS e IPI foram destacados e ST informado em Dados Adicionais conforme a parametrização do VABUPAIN.