EDI
Objetivo
O EDI consiste na transmissão de documentos de formatos diferentes, traduzidos num padrão único (EDIFACT) e disponibilizados em Caixas Postais. A mensagem fica à disposição do parceiro, para retirada no momento que for mais conveniente.
Os horários de corte para envio e retirada das mensagens devem ser negociados entre os parceiros, de acordo com suas necessidades internas de processamento das informações.
O acesso às caixas postais é realizado através de redes de telecomunicação. Qualquer computador pode transmitir os dados, devendo estar, para isso, conectado a uma linha telefônica através de uma placa de comunicação (ou um MODEM).
A Operação
O Pedido de Compra do Varejista será gerado a partir do Sistema RMS.
Com esse recurso, o pedido pode ser emitido automaticamente quando surge a necessidade de reposição de mercadoria, sem a necessidade de intervenção manual do comprador ou manualmente, quando da necessidade de um suprimento extra (no caso de uma promoção).
É preciso fixar horários de corte para envio e recepção das mensagens eletrônicas e definir os procedimentos quando ocorrer saldo de pedido. Nos horários preestabelecidos entre os parceiros, serão realizadas as comunicações com a VAN para disponibilizar os arquivos na Caixa Postal Eletrônica. Para facilitar a comunicação, o Varejista vai efetuar as conexões com as VAN' s de hora em hora.
Os fornecedores poderão retirar e processar os Pedidos no horário mais conveniente, enviando a Nota Fiscal Eletrônica no horário de corte negociado com o Varejista e entregando a mercadoria no prazo combinado.
O envio da Nota Fiscal Eletrônica pelo EDI, visa agilizar os processos previstos para recepção da mercadoria:
- Reserva de espaço para armazenamento.
- Preparação antecipada da doca para descarga.
- Conferência contra o pedido originador etc.
Com a chegada das mercadorias no local de entrega, será gerado um Aviso de Recebimento Eletrônico da nota fiscal, informando ao fornecedor a situação: se a nota fiscal foi recebida (mercadorias aceitas) ou se a nota fiscal foi devolvida (mercadoria rejeitada). Dessa forma, o fornecedor poderá dar a baixa das mercadorias em trânsito e tomar as ações devidas para tratar a situação indicada.
Benefícios do EDI.
Através do EDI, o sistema RMS em conjunto com os varejistas espera estreitar a parceria com seus fornecedores e, desta forma, alcançar os benefícios que a troca eletrônica de documentos propicia, tais como:
- Para a RMS.
- É um sistema que agrega valor e isso é um diferencial na hora do cliente optar entre o nosso sistema e o do concorrente. O EDI é uma tendência do mercado e deve, num curto espaço de tempo, atingir os supermercados médios por uma imposição dos grandes fornecedores como a Spal.
- Para o varejista.
- Reduzir a falta de mercadorias, evitando falhas no abastecimento das lojas, atendendo melhor a demanda do consumidor final;
- Aumentar o giro dos estoques e, reduzindo custos, poder oferecer preços mais competitivos;
- Planejar com antecedência e simplificar o recebimento das mercadorias, reduzindo procedimentos manuais;
- Racionalizar o espaço de armazenamento, reduzindo as áreas de estocagem;
- Automatizar os processos burocráticos, liberando o comprador para atividades mais nobres, tais como a negociação de promoções, tabloides, etc.
- Para o fornecedor.
- Reduzir a devolução de mercadorias por divergências;
- Reduzir o custo administrativo de vendas;
- Aumentar as vendas pela redução dos itens faltantes nas lojas;
- Regularizar o ciclo de vendas, ajustando a entrega das mercadorias à demanda real dos consumidores;
- Agilizar a entrega das mercadorias nos depósitos/lojas;
- Otimizar a logística através da informação sobre recebimento dos produtos (mercadoria em trânsito);
- Eliminar os processos burocráticos da venda, possibilitando maior tempo para os profissionais acompanharem as negociações de promoção, tabloide, ampliação de mix, etc.
Conceito
O EDI (Eletronic Data Interchange ou Troca Eletrônica de Informações) é um termo estabelecido internacionalmente para o processo de troca de documentos (ou "mensagens") entre empresas distintas através de redes de telecomunicação, tendo como característica a integração automática entre os diferentes sistemas.
Apesar de ser conceitualmente um processo simples, o EDI provoca grandes impactos nos negócios, pois elimina as intervenções manuais, evitando os erros de digitação e reduzindo os custos de retrabalho.
A grande vantagem da utilização do EDI é que, por utilizar uma padronização de linguagem (o EDIFACT), não é necessário o desenvolvimento de sistemas de interface com cada parceiro. Dessa forma, não importa se o ambiente tecnológico (banco de dados, linguagem de programação, plataforma) entre as empresas são diferentes, pois é possível formatar o arquivo de maneira que o sistema do parceiro possa compreender.
O documento eletrônico, ou mensagem, é gerada no layout convencional da empresa emissora do documento, é traduzido em EDIFACT e na sua recepção pela empresa, a mensagem é traduzida novamente no layout próprio para ser compreendido pelo sistema do receptor.
Para auxiliar o processo de tráfego de mensagens, existem empresas de Administração de Caixas Postais (as VAN s) que prestam diversos serviços, inclusive de tradução de formatos EDIFACT.
Descrição do processo
Executando o Módulo de EDI
Parametrização
PRODUTO.
FORNECEDOR (VAN).
Como segue:
Parâmetros
- Parâmetro 50.
Acesso: CAMINHOEDI - INDICAR QUAL O CAMINHO ONDE SERÁ GERADO O
ARQUIVO COM O PEDIDO.
- Parâmetro 02.
Acesso: AGENDAEDI
Conteúdo: NNN (três posições) para o código da agenda para geração de Notas Fiscais, vindas do Fornecedor.
*ATENÇÃO!!!*
- Para o Programa VGEXENFF
- As 03 (três) primeiras posições para o código da Agenda de Compra.
- As 03 (três) posições sequenciais (4ª,5ª e 6ª posições) para o código da Agenda de Bonificação.
- Para o programa VGEXNFOS
- As 03 (três) primeiras posições para o código da Agenda de Compra.
- As 03 (três) posições sequenciais (4ª,5ª e 6ª posições) para o código da Agenda de Bonificação.
- As 03 (três) posições sequenciais (7ª, 8ª e 9ª posições) para o código da Agenda de Produtor
Rural.
Cadastros
LOCATION CODE (Código EAN).
- Devem ser cadastrados para Matriz, Filiais e Fornecedores que iniciarem a utilização do processo EDI, pois permitem a identificação correta junto ao fornecedor. A inclusão ou alteração do "Código EDI ou Location Code" deverá ser feita pelo programa VABUTIPO, no campo "Código EDI" da pasta EDI. O "Location Code" é fornecido pela EAN-Brasil.
- Devem ser cadastrados no cadastro da filial pasta diversos, no cadastro de entidades VABUTIPO, a "Empresa Principal Administrativa" (será utilizado para geração do arquivo de EDI).
- Devem ser cadastrados no cadastro do fornecedor ou distribuidor, a "VAN", na pasta EDI. Existe uma tela de consulta das VAN 's x Fornecedores, Tecla Ctrl+F9 na tela principal do cadastro de tipos (VABUTIPO).
DUN-14.
Devem ser cadastrados para os itens que terão pedidos de compra efetuados pelo processo EDI para o fornecedor. A inclusão e alteração do código DUN-14 deverá ser feita pelo programa VABUAITE, através da transação 03.
O DUN-14 é fornecido pelo Fornecedor do produto.
PARÂMETROS: 050 - SQL.
Acesso | Conteúdo |
CAMINHOEDI | Diretório onde serão gravados os arquivos dos pedidos de compras (Doc. Tipo 3) |
PARÂMETROS: 002 - Controle de digitação de vencimento.
Acesso | Conteúdo |
AGENDAEDI | NNN (Código da agenda para geração de notas fiscais vindas do fornecedor via EDI) |
TABELA CONTÁBIL
Deverá ser cadastrada na tabela contábil a agenda informada no acesso AGENDAEDI do parâmetro 002, para geração das notas fiscais vindas do fornecedor.
Exemplo:
OBSERVAÇÃO
Maiores informações quanto a Tabela Contábil, favor consultar o manual de Cadastro RMS.
CADASTRO DE TIPOS DE DOCUMENTOS
Cadastrar os tipos de documentos através do programa VGEMDCED, por exemplo:
01-Parâmetros de Estoque.
02-Posição de Estoques.
04-Notas Fiscais.
05-Aviso de Recebimento.
06-Pedido de Compra Drogaria.
Campos de tela:
- Documento: Informe o código do tipo de documento, devendo ser gravado como:
- 1 = Parâmetros de Estoque.
- 2 = Posição de Estoque.
- 4 = Notas Fiscais.
- 5 = Aviso de Recebimento.
- 6 = Pedido de Compra Drogaria.
- Para o documento do tipo Pedido de Compra deixar sem vínculo de documento
- Nro. Último Documento: Demonstra a sequência de criação dos códigos de documentos EDI.
- Tipo de Documento: Selecionar se o documento é de envio ou de recebimento:
- Envio.
- Recebimento.
- Tipo de Provedor: Selecionar o tipo de provedor:
- Banco.
- Fornecedor.
- Formato: Selecionar o formato do documento:
- Texto.
- Edifact.
- Ascii.
- Processo: Informar (se existir) os números do processo anterior e posterior do documento.
- Compacta: Informar se o arquivo deve ser compactado ou não para ser enviado.
- Descompacta: Informar se o arquivo deve ser descompactado ao receber o arquivo.
- Faz Backup: Selecionar se deve ser feito backup do arquivo.
- Manter Backup: Informar por quanto tempo (em dias) o arquivo deve ser retido em disco.
- Diretório para Gravação: Informar o diretório para gravação do arquivo de pedido.
- Diretório para Backup: Informar o diretório para gravação do backup do arquivo.
CADASTRO DE CÓDIGO DE CLIENTE PARA FORNECEOR EDI DROGARIA (VGEEDICC)
O fornecedor EDI de Drogaria possuiu um código diferente do RMS para cada filial, por isso, o mesmo espera receber este código para identificar o cliente (do fornecedor) que está fazendo EDI, com isso é necessário cadastrar este código.
Campos de tela
- Fornecedor: Código do fornecedor para associação do código de cliente.
- Código: Código Fornecedor / Filial
- Razão Social: Nome do Fornecedor / Filial
- Código do Cliente: Código do cliente associado ao fornecedor.
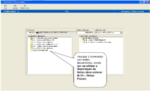
ASSOCIAR TIPOS DE DOCUMENTOS PARA O FORNECEDOR
Fazer associação dos tipos de documentos que deseja trabalhar com o fornecedor, através do programa VGEMFRDC.
Na tela acima, ao ser consultado o fornecedor, o sistema demonstra todos os tipos de documentos disponíveis para o fornecedor e os documentos associados ao mesmo.
Vinculação de tipos de documentos
Informe o código do fornecedor e selecione o documento na grade de tela.
O programa disponibiliza a função F6 Vincula.
Tecle na função
Tecle "F6 Vincula". O sistema irá trazer a seguinte tela:
Preencha os campos de tela e informe os Dados Complementares para o documento vinculado ao fornecedor.
CONFIRME.
Tecle "F9 Consulta" e o sistema abre a tela "Informa Dados Complementares".
Campos da tela
- Classe usuário: Qualificação do usuário (campo informativo).
- Conta do Usuário: Informar o nome da conta do usuário.
- Nome do Usuário: Informar o nome do usuário.
- Hora Limite p/ Envio: Informar a hora limite para envio do arquivo.
- Valor Mínimo: Informar o valor mínimo (do pedido) para envio no EDI.
- Serviço: 1 (Básico)
- Data/Hora Últ.Proc.: Demonstra a data e hora do último processamento.
- Periodicidade: Selecionar com que frequência o arquivo deverá ser enviado.
- Conexão Esporádica: Selecionar se permite ou não o envio do arquivo fora do período cadastrado.
- Ativo: Selecione se o fornecedor está ativo, ou não. (Se não estiver ativo o sistema bloqueará o envio do arquivo).
- Dias da Semana: Conforme a periodicidade, selecione os dias da semana que serão enviados os arquivos do fornecedor.
Após a consulta tecle FIM e será disponibilizada a tela inicial e a função F10 Desvincula.
Desvinculação de tipos de documentos
Tecle "F10 Desvincula", o sistema irá trazer a seguinte tela complementar:
Selecione na tela o documento vinculado que deseja DESVINCULAR e clique na função F10.
Controle de EDI
É realizado através do VGECDCEN para fazer o controle dos arquivos EDI, enviados e recebidos do fornecedor.
Pedido de Compras (Envio e Geração)
É realizado através do VGEXPEDI (Geração de arquivos de EDI de Pedidos de Compras Tipo 3).
Ler o arquivo de pedidos de compras conforme seleção efetuada por período, fornecedor e número de pedido, checando a existência do código de identificação da EAN Brasil "LOCATION CODE" para o Fornecedor e para a filial que efetuou o pedido.
O arquivo será gerado na área do usuário com label no formato:
Cnnnnnnn.FFF, onde:
- Nnnnnnn = número sequencial de pedidos EDI efetuados;
- FFF = número da Filial ou Depósito que efetuou o pedido.
- VGEXPED2 (Geração de arquivos de EDI de Pedidos de Compras Tipo 7).
- VGEDGPED (Geração de arquivos de EDI de pedidos de compras Drogaria).
Tanto os pedidos de compras dos documentos tipo 7 quanto o de compras de Drogaria, possuem a mesma interface com o usuário, mesmo sendo programas diferentes.
Os arquivos são gerados em um subdiretório, criado para separação das VAN 's logo abaixo do diretório cadastrado no cadastro do documento, o nome deste subdiretório é igual ao "Código EDI" da VAN.
O nome dos arquivos segue o seguinte formato:
PDxxxxxx.TXT, onde:
- "PD" é fixo de Pedido EDI Drogaria,
- xxxxxx é a sequência que está no cadastro EDI.
PCxxxxxx.TXT, onde:
- "PC" é fixo de Pedido EDI Tipo 7,
- xxxxxx é a seqüência que esta no cadastro EDI.
Exemplo: VAN Interchange Código EDI: 22222222222222
Diretório de gravação documento tipo 06 ou 07: C:\TMP
Diretório que será gerado o arquivo: C:\TMP\22222222222222
Arquivos: PCXXXXXX.TXT ou PDXXXXXX.TXT
"PC" = Pedido de Compra
"PD" = Pedido de Compra Drogaria
Inicialmente é mostrada uma tela para filtrar os pedidos, que o usuário deseja que seja gerado um arquivo EDI.
Selecione o(s) pedido(s) conforme o filtro.
- VGEXPED2 (Geração de arquivos de EDI de Pedidos de Compras Tipo 7).
Deve-se selecionar o pedido e confirmar para gerar o arquivo.
Será gerado um único arquivo com todos os pedidos selecionados.
- VGEDGPED (Geração de arquivos de EDI de pedidos de compras Drogaria).
Note que a situação dos pedidos é igual a 2 (Alterado).
Note que a situação dos pedidos foi alterada para 3 (Impresso/ Gerado Arquivo).
- VGEDRPED (Arquivo de Retorno de Confirmação Pedido EDI Drogaria).
O arquivo de retorno é recebido na mesma conexão pelo cliente, quando o mesmo envia seu pedido eletronicamente, este arquivo indica a situação de faturamento do pedido.
O fornecedor de EDI Drogaria sempre retorna o arquivo com o mesmo nome, com isso não é possível efetuar um controle arquivo a um arquivo.
Mesmo que o fornecedor no arquivo de retorno já informe a quantidade que será atendida, no processo de retorno não é utilizado, apenas será confirmado que o pedido foi transmitido.
Como no arquivo de retorno não vem a informação do fornecedor, é necessário informar que quem é o mesmo manualmente.
- Deve-se selecionar o(s) arquivo(s) para processar.
- Confirme o processamento em F4-Processar Retorno.
Ao confirmar o processamento, os pedidos serão alterados para transmitidos.
Recebimento de Notas Fiscais
- VGEXENFF (Importação de dados fiscais da Nota de Recebimento via EDI).
- Processo Manual
Ler arquivo de notas fiscais de recebimento, via EDI, enviado pelo fornecedor.
- Verificar se existe pedido.
- Gerar capa e detalhe da agenda nota e itens recebidos.
- Deixar a nota fiscal pronta para digitar a quantidade recebida, criticar e fazer os demais procedimentos.
- VGEDENFF (Importação de dados fiscais da Nota de Recebimento de pedido de drogaria via EDI).
O Processo é semelhante à importação de Nota Fiscal EDI Compra, serão geradas notas na data do dia e a agenda parametrizada.
- Deve selecionar o arquivo e confirmar.
Ao final da importação será gerado um relatório de LOG.
- Processo Automático
Para que a importação seja feita automaticamente é necessário:
- Parâmetro: 003
- Acesso: TEMPOEXEC
- Conteúdo: Tempo em Minutos.
- Esse parâmetro permite que o sistema faça a importação dos arquivos no intervalo de tempo EM MINUTOS, determinado no parâmetro.
Do contrário, a opção não estará habilitada para execução.
Exemplo: Os arquivos serão importados de 1 em 1 minuto (Conforme tela abaixo).
Aconselhamos a leitura dos logs gerados para verificação e acompanhamento das importações.
Geração do Aviso de Recebimento
VGEXAVRC – Geração de arquivo EDI de Aviso de Recebimento para documento tipo 3.
Ler arquivo de notas fiscais da RMS e, gerar conforme seleção efetuada (Período/ fornecedor/ agenda/ data), um arquivo texto que será enviado ao fornecedor para controle das notas recebidas/ enviadas.
A agenda informada será checada no parâmetro 002, acesso AGENDAEDI.
O arquivo será gerado na área do usuário no formato: AVIfffff.DD.
Layouts
Anexo 1 – Layout pedido de compras tipo 3.
Pedido de Compras tipo 3.
Header 0.
COD-REGISTRO = 00 | N 02 | 001 a 002 | |
IDENTIFICACAO-ORIGINADOR | A 15 | 003 a 017 | UNB – 0004 |
IDENTIFICACAO-DESTINATARIO | A 15 | 018 a 032 | UNB - 0010 |
FILLER (OBS) | A 128 | 033 a 160 |
Header 1.
COD-REGISTRO = 01 | N 02 | 001 a 002 | |
NUM-PEDIDO | N 15 | 003 a 017 | BGM – 1004 |
TIPO-PEDIDO | N 03 | 018 a 020 | FTX - 4441 |
DATA-EMISSAO | N 08 | 021 a 028 | DTM – 2380 |
HORA-EMISAO | N 06 | 029 a 034 | DTM – 2380 |
DATA-PREVISAO-ENTREGA-INICIO | N 08 | 035 a 042 | DTM – 2380 |
HORA-PREVISAO-ENTREGA-INICIO | N 06 | 043 a 048 | DTM – 2380 |
DATA-PREVISAO-ENTREGA-FIM | N 08 | 049 a 056 | DTM – 2380 |
HORA-PREVISAO-ENTREGA-FIM | N 06 | 057 a 062 | DTM – 2380 |
IDENTIF-LISTA-PRECO | A 10 | 063 a 072 | G01 – RFF – 1154 |
COD-EAN-COMPRADOR | N 13 | 073 a 085 | G02 – NAD – 3039 |
COD-EAN-FORNECEDOR | N 13 | 086 a 098 | G02 – NAD – 3039 |
COD-EAN-LOCAL-ENTREGA | N 13 | 099 a 111 | G02 – NAD – 3039 |
COD-EAN-LOCAL-COBRANCA | N 13 | 112 a 124 | G02 – NAD – 3039 |
COD-EAN-LOCAL-EMBARQUE | N 13 | 125 a 137 | G02 – NAD – 3039 |
CONDICAO-ENTREGA (CIF/FOB) | A 03 | 138 a 140 | G11 – TOD – 4053 |
IDENTIF-DOCA-DESCARGA | N 07 | 141 a 147 | FTX |
FILLER (OBS) | A 13 | 148 a 160 |
Condições de Pagto (pode ocorrer várias vezes)
COD-REGISTRO = 02 | N 02 | 001 a 002 | |
NUM-PEDIDO | N 15 | 003 a 017 | BGM - 1004 |
TIPO-CONDICAO-PAGTO | A 03 | 018 a 020 | G08 – PAT - 4279 |
REFERENCIA-PRAZO-PAGTO | A 03 | 021 a 023 | G08 – PAT – 2475 |
REFERENCIA-TEMPO | A 03 | 024 a 026 | G08 – PAT - 2009 |
NUMERO-DIAS | N 03 | 027 a 029 | G08 – PAT – 2152 |
DATA-VENCIMENTO | N 08 | 030 a 037 | G08 – DTM – 2380 |
PERCENTUAL-A-PAGAR | N 03,2 | 038 a 042 | G08 – PCD - 5482 |
FILLER (OBS) | A 118 | 042 a 160 |
Detalhe (pode ocorrer várias vezes)
COD-REGISTRO = 03 | N 02 | 001 a 002 | |
NUM-PEDIDO | N 15 | 003 a 017 | BGM - 1004 |
TIPO-COD-PRODUTO | A 03 | 018 a 020 | G25 – LIN – 7143 |
COD-EAN-PRODUTO | N 14 | 021 a 034 | G25 – LIN – 77140 |
DESCRICAO-PRODUTO | A 40 | 035 a 074 | IMD – C237 - 7088 |
QTDE-SOLICITADA | N 06,3 | 075 a 083 | G25 – QTY – 6060 |
UNIDADE-MEDIDA-SOLICITADA | A 03 | 084 a 086 | G25 – QTY – 6411 |
QTDE-BONIFICADA | N 06,3 | 087 a 095 | G25 – QTY – 6060 |
UNIDADE-MEDIDA-BONIFICACAO | A 03 | 096 a 098 | G25 – QTY – 6411 |
PRECO-UNITARIO | N 11,6 | 099 a 115 | G27 – PRI – 5118 |
TIPO-PRECO | A 03 | 116 a 118 | G27 – PRI – 5125 |
PERCENTUAL-DESCONTO-COMERCIAL | N 03,4 | 119 a 125 | G40 – PCD – 5482 |
PERCENTUAL DE IPI | N 03,2 | 126 a 130 | |
VALOR-IPI-UNIDADE | N 11,2 | 131 a 143 | G33 – MOA – 5004 |
VALOR-DESPESA-ACESSORIA-UNIDADE | N 11,2 | 144 a 156 | G40 – MOA - 5004 |
FILLER (OBS) | A 04 | 157 a 160 |
TRAILLER
COD-REGISTRO = 09 | N 02 | 001 a 002 | |
NUM-PEDIDO | N 15 | 003 a 017 | BGM - 1004 |
NUM-TOTAL-ITENS | N 03 | 018 a 020 | |
VALOR-TOTAL-DO-PEDIDO | N 13,2 | 021 a 035 | |
FILLER (OBS) | A 125 | 036 a 160 |
{*}(OBS) O ÚLTIMO BYTE DE CADA REGISTRO É UM **
Descrição dos Campos
HEADER 0.
COD-REGISTRO Identifica o registro. Header = 00
IDENTIFICACAO-ORIGINADOR Identificação do comprador – Carrefour (cod. EAN)
IDENTIFICACAO-DESTINATARIO Identificação do fornecedor (cod, EAN)
FILLER brancos
HEADER 1.
COD-REGISTRO Identifica o registro. Header = 01
NUM-PEDIDOIdentifica o número do pedido. Composição:
zeros (4 dígitos) + pedido (7 dígitos) + filial da loja (4 dígitos)
TIPO-PEDIDO Identifica o tipo de pedido:
000 = pedido em condições especiais
001 = pedido normal
002 = mercadorias bonificadas
003 = mercadorias em consignação
004= pedido vendedor
005 = pedido comprador
006 = pedido de demonstração
DATA-EMISSAO Data de emissão da mensagem (AAAAMMDD)
HORA-EMISSAO Hora de emissão da mensagem (HHMMSS)
DATA-PREVISAO-ENTREGA-INICIOData inicial prevista para entrega da mercadoria
(AAAAMMDD)
HORA-PREVISAO-ENTREGA-INICIOHora inicial prevista para entrega da mercadoria
(HHMMSS)
DATA-PREVISAO-ENTREGA-FIM Data final prevista para entrega da mercadoria
(AAAAMMDD)
HORA-PREVISAO-ENTREGA-FIMHora final prevista para entrega da mercadoria (HHMMSS)
IDENTIF-LISTA-PRECO Identificação da Lista de preço do fornecedor utilizada
COD-EAN-COMPRADOR Identificação do Comprador (Cod EAN - Carrefour)
COD-EAN-FORNECEDOR Identificação do Fornecedor (cod EAN)
COD-EAN-LOCAL-ENTREGAIdentificação do local para entrega das mercadorias
(cod, EAN)
COD-EAN-LOCAL-COBRANCAIdentificação do local de faturamento (cobrança) do
comprador (cod, EAN)
COD-EAN-LOCAL-EMBARQUEIdentificação do local de despacho do fornecedor
cod, EAN)
FILLERbrancos
CONDIÇÃO DE PAGTO.
COD-REGISTRO Identifica o registro. Condição de Pagto = 02
NUM-PEDIDO Identifica o número do pedido. Composição:
zeros (4 dígitos) + pedido (7 dígitos) + filial da loja (4 dígitos)
TIPO-CONDICAO-PAGTO Identifica a condição de pagto :
"1 " = básico (parcela única no prazo)
"3 " = data fixa(parcela na data estabelecida)
"21 " = pagto parcelado (parcela no prazo)
REFERENCIA-PRAZO-PAGTOIdentifica o prazo do pagto :
"5 " = da data da fatura
"21 " = da data de recebimento da mercadoria
REFERENCIA-TEMPOIdentifica o tempo para pagto :
"1 " = na data de referência (à vista)
"3 " = após a data de referência (Da Data – DD)
"6 " = fora o mês
"10 " = fora a semana
"BR1" = fora a quinzena
NUMERO-DIASIdentifica o número de dias para pagto considerando a data de
referência e a referência de tempo
DATA-VENCIMENTOData de vencimento para pagto (AAAAMMDD)
PERCENTUAL-A-PAGAR Percentual a ser pago na condição de pagto
FILLERbrancos
DETALHE.
COD-REGISTRO Identifica o registro. Detalhe = 03
NUM-PEDIDO Identifica o número do pedido. Composição:
zeros (4 dígitos) + pedido (7 dígitos) + filial da loja (4 dígitos)
TIPO-COD-PRODUTO Identifica o tipo de código : EN = EAN-13 ou DUN-14
UP = UPC
COD-EAN-PRODUTO Código EAN do produto de acordo com o tipo especificado
DESCRICAO-PRODUTO Descrição do produto no cadastro do Carrefour
QTDE-SOLICITADA Qtde pedida para compra
UNIDADE-MEDIDA-SOLICITADA Unidade de medida de compra
KGM = quilograma (obrigatório para compra em quilos)
A identificação de unidade de compra é opcional para os
demais casos. (CXA = caixa, PCT = pacote, FRD = fardo,
UND = unidade)
QTDE-BONIFICADA Qtde pedida de bonificação
UNIDADE-MEDIDA-BONIFICADA Unidade de medida de mercadoria bonificada
KGM = quilograma (obrigatório para compra em quilos)
A identificação de unidade de compra é opcional para os
demais casos. (CXA = caixa, PCT = pacote, FRD = fardo, UND = unidade)
PRECO-UNITARIO Valor unitário do produto para compra
TIPO-PRECO BRG = valor bruto – IPI – descontos – encargos + ICMS
BRN = valor líquido – IPI + descontos + encargos + ICMS
VALOR-IPI-UNIDADE Valor do IPI por unidade
PERCENTUAL-DESCONTO-COMERCIALPercentual de desconto comercial
VALOR-DESPESA-ACESSORIA-UNIDADEValor da despesa acessória por unidade
FILLERbrancos
TRAILLER.
COD-REGISTRO Identifica o registro. Trailler = 09
NUM-PEDIDOIdentifica o número do pedido. Composição:
zeros (4 dígitos) + pedido (7 dígitos) + filial da loja (4 dígitos)
NUM-TOTAL-ITENSQuantidade total de linhas do pedido (detalhes)
VALOR-TOTAL-DO-PEDIDOValor total do pedido
(preço unitário * qtde solicitada) + encargos – desconto
FILLER
OBSERVAÇÃO:
O pedido será somente de mercadorias para compra, ou somente de mercadorias bonificadas –ou a QTDE SOLICITADA estará preenchida ou a QTDE BONIFICADA, nunca as duas no mesmo pedido.
Anexo 2 – Layout de Nota Fiscal tipo 4 - layout de importação pelo programa VGEXENFF.
Nota Fiscal tipo 4.
Header.
COD-REGISTRO = 01 | N 02 | 001 a 002 | |
FUNCAO-MENSAGEM | N 01 | 003 a 003 | BGM – 1225 |
NUM-NOTA-FISCAL | N 06 | 004 a 009 | BGM – 1004 |
SERIE-NOTA-FISCAL | A 03 | 010 a 012 | BGM - 1004 |
DATA-EMISSAO | N 08 | 013 a 020 | DTM – 2380 |
HORA-EMISSAO | N 06 | 021 a 026 | DTM – 2380 |
DATA-SAIDA-MERCADORIA | N 08 | 027 a 034 | DTM – 2380 |
HORA-SAIDA-MERCADORIA | N 06 | 035 a 040 | DTM – 2380 |
DATA-PREVISAO-ENTREGA-INICIO | N 08 | 041 a 048 | DTM – 2380 |
HORA-PREVISAO-ENTREGA-INICIO | N 06 | 049 a 054 | DTM – 2380 |
DATA-PREVISAO-ENTREGA-FIM | N 08 | 055 a 062 | DTM – 2380 |
HORA-PREVISAO-ENTREGA-FIM | N 06 | 063 a 068 | DTM – 2380 |
COD-FISCAL-OPERACAO (CFOP) | N 04 | 069 a 072 | RFF-1154 |
NUM-PEDIDO-1 | A 15 | 073 a 087 | RFF-1154 |
NUM-PEDIDO-2 | A 15 | 088 a 102 | RFF-1154 |
NUM-PEDIDO-3 | A 15 | 103 a 117 | RFF-1154 |
NUM-PEDIDO-4 | A 15 | 118 a 132 | RFF-1154 |
NUM-PEDIDO-5 | A 15 | 133 a 147 | RFF-1154 |
COD-EAN-COMPRADOR | N 13 | 148 a 160 | NAD-3039 |
COD-EAN-FORNECEDOR | N 13 | 161 a 173 | NAD-3039 |
COD-EAN-LOCAL-ENTREGA | N 13 | 174 a 186 | NAD-3039 |
COD-EAN-LOCAL-COBRANCA | N 13 | 187 a 199 | NAD-3039 |
COD-EAN-EMISSOR-DA-FATURA | N 13 | 200 a 212 | NAD-3039 |
UF-EMISSOR-DA-FATURA | A 02 | 213 a 214 | NAD-3229 |
CGC-EMISSOR-DA-FATURA | N 14 | 215 a 228 | REF-1154 |
INSCR-ESTAD-EMISSOR-DA-FATURA | A 20 | 229 a 248 | RFF-1154 |
CODIGO-AGENDA-INTEGRAÇÃO-RMS | N 03 | 249 a 251 | |
FILLER (obs) | A 50 | 252 a 301 |
Condições de Pagto.
COD-REGISTRO = 03 | N 02 | 001 a 002 | |
NUM-NOTA-FISCAL | N 06 | 003 a 008 | BGM - 1004 |
NUM-SERIE-NOTA-FISCAL | A 03 | 009 a 011 | BGM - 1004 |
TIPO-CONDICAO-PAGTO | A 03 | 012 a 014 | PAT – 4279 |
REFERENCIA-PRAZO-PAGTO | A 03 | 015 a 017 | PAT – 2475 |
REFERENCIA-TEMPO | A 03 | 018 a 020 | PAT – 2009 |
NUMERO-DIAS | N 03 | 021 a 023 | PAT – 2152 |
DATA-VENCIMENTO (AAAAMMDD) | N 08 | 024 a 031 | DTM – 2380 |
PERCENTUAL-A-PAGAR | N 03,2 | 032 a 036 | PCD - 5482 |
FILLER (obs) | A 214 | 037 a 250 |
DETALHE DE TRANSPORTE.
COD-REGISTRO = 02 | N 02 | 001 a 002 | |
NUM-NOTA-FISCAL | N 06 | 003 a 008 | BGM – 1004 |
SERIE-NOTA-FISCAL | A 03 | 009 a 011 | BGM - 1004 |
CONDIÇÃO DE ENTREGA | A 03 | 012 a 014 | TOD-4053 |
TIPO DO VEÍCULO | A 03 | 015 a 017 | TDT-8179 |
TIPO IDENTIFICACAO TRANSPORTADORA | A 03 | 018 a 020 | |
CNPJ TRANSPORTADOR ( OU N.º EAN) | N 14 | 021 a 034 | TDT-3127 |
NOME DO TRANSPORTADOR | A 25 | 035 a 059 | TDT-3128 |
PLACA DO VEÍCULO | A 07 | 060 a 066 | TDT-8812 |
UF DO VEÍCULO | A 02 | 067 a 068 | TDT-8812 |
FILLER (obs) | A 182 | 069 a 250 |
DETALHE.
COD-REGISTRO = 04 | N 02 | 001 a 002 | |
NUM-NOTA-FISCAL | N 06 | 003 a 008 | BGM - 1004 |
NUM_SERIE-NOTA-FISCAL | A 03 | 009 a 011 | BGM - 1004 |
TIPO-COD-PRODUTO | A 02 | 012 a 013 | LIN – 7143 |
COD-EAN-PRODUTO | N 14 | 014 a 027 | LIN – 7140 |
DESCRICAO-PRODUTO | A 35 | 028 a 062 | IMD – 7008 |
PESO-BRUTO | N 07,3 | 063 a 072 | MEA – 6314 |
VOLUME | N 07,3 | 073 a 082 | MEA – 6314 |
QTDE-SOLICITADA-PEDIDO | N 07,3 | 083 a 092 | QTY – 6060 |
UNIDADE-MEDIDA-PEDIDO | A 03 | 093 a 095 | QTY – 6411 |
QTDE-FATURADA | N 07,3 | 096 a 105 | QTY – 6060 |
UNIDADE-MEDIDA-FATURADA | A 03 | 106 a 108 | QTY – 6411 |
QTDE-BONIFICADA | N 07,3 | 109 a 118 | QTY – 6060 |
UNIDADE-MEDIDA-BONIFICADA | A 03 | 119 a 121 | QTY – 6411 |
VALOR-BRUTO-TOTAL | N 13,2 | 122 a 136 | MOA – 5004 |
VALOR-LIQUIDO-TOTAL | N 13,2 | 137 a 151 | MOA – 5004 |
PRECO-BRUTO-UNITARIO | N 11,2 | 152 a 164 | PRI – 5118 |
PRECO-LIQUIDO-UNITARIO | N 11,2 | 165 a 177 | PRI – 5118 |
COD-SITUACAO-TRIBUTARIA | A 03 | 178 a 180 | RFF – 1154 |
PERCENTUAL-IPI | N 03,2 | 181 a 185 | TAX – 5278 |
PERCENTUAL-ICMS | N 03,2 | 186 a 190 | TAX – 5278 |
PERCENTUAL-REDUCAO-BASE-ICMS | N 03,2 | 191 a 195 | TAX – 5286 |
PERCENTUAL-ICMS-SUBSTITUICAO | N 03,2 | 196 a 200 | TAX – 5278 |
PERCENTUAL-DESCONTO-COMERCIAL | N 02,4 | 201 a 206 | PCD – 5482 |
VALOR-DESCONTO | N 11,2 | 207 a 219 | MOA - 5004 |
FILLER (obs) | A 31 | 220 a 250 |
Chave de acesso NFE
COD-REGISTRO = 05 | N 02 | 001 a 002 | |
NUM-NOTA-FISCAL | N 06 | 003 a 008 | |
NUM-SERIE-NOTA-FISCAL | A 03 | 009 a 011 | |
Chave de acesso NFE | A 50 | 012 a 062 | |
FILLER (obs) | A 187 | 063 a 250 |
TRAILLER.
COD-REGISTRO = 09 | N 02 | 001 a 002 | |
NUM-NOTA-FISCAL | N 06 | 003 a 008 | BGM - 1004 |
NUM-SERIE-NOTA-FISCAL | A 03 | 009 a 011 | BGM – 1004 |
QTDE-TOTAL-ITENS (linhas) | N 04 | 012 a 015 | CNT – 6066 |
QTDE-TOTAL-EMBALAGENS | N 04 | 016 a 019 | CNT – 6066 |
QTDE-TOTAL-PALETES | N 04 | 020 a 023 | CNT – 6066 |
PESO-BRUTO-TOTAL (quilos) | N 06,3 | 024 a 032 | CNT – 6066 |
PESO-LIQUIDO-TOTAL (quilos) | N 06,3 | 033 a 041 | CNT – 6066 |
VALOR-TOTAL-DAS-MERCADORIAS | N 13,2 | 042 a 056 | MOA – 5004 |
VALOR-TOTAL-FATURAMENTO | N 13,2 | 057 a 071 | MOA – 5004 |
VALOR-TOTAL-DESCONTOS | N 11,2 | 072 a 084 | MOA – 5004 |
VALOR-TOTAL-DESPESAS-ACESSORIAS | N 11,2 | 085 a 097 | MOA – 5004 |
VALOR-TOTAL-FRETE | N 11,2 | 098 a 110 | MOA – 5004 |
VALOR-TOTAL-SEGURO | N 11,2 | 111 a 123 | MOA – 5004 |
BASE-CALCULO-IP | N 13,2 | 124 a 138 | TAX – 5286 |
VALOR-TOTAL-IPI | N 11,2 | 139 a 151 | MOA – 5004 |
BASE-CALCULO-ICMS | N 13,2 | 152 a 166 | TAX – 5286 |
VALOR-TOTAL-ICMS | N 11,2 | 167 a 179 | MOA – 5004 |
BASE-CALCULO-ICMS-SUBSTITUICAO | N 13,2 | 180 a 194 | TAX – 5286 |
VALOR-TOTAL-ICMS-SUBST | N 11,2 | 195 a 207 | MOA – 5004 |
FILLER (obs) | A 43 | 208 a 250 |
OBSERVAÇÕES:
O ÚLTIMO BYTE DO FILLER DEVE SER UM * (ASTERISCO) PARA FINALIZAR FIM DE REGISTRO
DESCRIÇÃO DOS CAMPOS (campos obrigatórios sublinhados).
HEADER.
COD-REGISTRO Identificação do registro. Header = 01
FUNCAO-MENSAGEMse = 1 : Cancelar. Indica que a Nota Fiscal (número e série)
referenciada deve ser cancelada – nesse caso, não é
necessário informar os demais campos da NF, somente os
dados do Header.
se = 2 : Incluir
se = 9 : Original
Os valores "2" e "9" são equivalentes e de uso opcional
NUM-NOTA-FISCALnúmero da Nota Fiscal
SERIE-NOTA-FISCALidentificação de série da NF (até 2 bytes)
DATA-EMISSAO Data de emissão da mensagem (formato : AAAAMMDD)
HORA-EMISSAO Hora de emissão da mensagem (formato : HHMMSS)
DATA-SAIDA-MERCADORIA Data de embarque da mercadoria (saída do fornecedor)
(formato :AAAAMMDD)
HORA-SAIDA-MERCADORIA Hora de embarque da mercadoria (saída do fornecedor)(formato :HHMMSS)
DATA-PREVISAO-ENTREGA-INICIO Data inicial de previsão de entrega (chegada da mercadoria) (formato : AAAAMMDD)
HORA-PREVISAO-ENTREGA-INICIO Hora inicial de previsão de entrega (chegada da mercadoria)(formato : HHMMSS)
DATA-PREVISAO-ENTREGA-FIM Data final de previsão de entrega (chegada da mercadoria)(formato : AAAAMMDD)
HORA-PREVISAO-ENTREGA-FIM Hora final de previsão de entrega (chegada da mercadoria)
(formato : HHMMSS)
COD-FISCAL-OPERACAO Código Fiscal de Operação (CFOP)
NUM-PEDIDO-1Identifica o número do primeiro pedido e loja.
Composição : zeros (4 dígitos) + pedido (7 dígitos) + filial da loja (4 dígitos)
NUM-PEDIDO-2Identifica o número do segundo pedido e loja.
Composição :zeros (4 dígitos) + pedido (7 dígitos) + filial da loja (4 dígitos)
NUM-PEDIDO-3Identifica o número do terceiro pedido e loja.
Composição : zeros (4 dígitos) + pedido (7 dígitos) + filial da loja (4 dígitos) Número de pedido completo informado no Pedido.
NUM-PEDIDO-4Identifica o número do quarto pedido e loja.
Composição : zeros (4 dígitos) + pedido (7 dígitos) + filial da loja (4 dígitos) Número de pedido completo informado no Pedido.
NUM-PEDIDO-5Identifica o número do quinto pedido e loja.
Composição : zeros (4 dígitos) + pedido (7 dígitos) + filial da loja (4 dígitos) Número de pedido completo informado no Pedido.
(OBS.: é possível atender até 5 pedidos por Nota Fiscal, por isso as 5 ocorrências)
COD-EAN-COMPRADORCódigo EAN de identificação do Comprador (CD ou Loja)
COD-EAN-FORNECEDORCódigo EAN de identificação do Fornecedor
COD-EAN-LOCAL-ENTREGACódigo EAN do local para entrega das mercadorias (CD ou Loja)
COD-EAN-LOCAL-COBRANCA Código EAN do local para faturamento da NF (local de cobrança do Comprador).
COD-EAN-EMISSOR-DA-FATURA Código EAN do Emissor da Fatura (local emissor da fatura do fornecedor).
UF-EMISSOR-DA-FATURACódigo da Unidade Federativa do Emissor da Fatura (fornecedor)
CGC-EMISSOR-DA-FATURACGC do Emissor da Fatura (fornecedor)
INSCR-ESTAD-EMISSOR-DA-FATURA Inscrição Estadual do Emissor da Fatura
(fornecedor)
CODIGO-AGENDA-INTEGRAÇÃO-RMSCódigo da agenda para Integração das Notas Fiscais no RCP
FILLERbrancos
OBSERVAÇÃO:
Os campos sublinhados serão obrigados existir no arquivo de notas fiscais
CONDIÇÕES DE PAGTO (IGUAL AO ENVIADO NO PEDIDO).
COD-REGISTRO Identifica o registro. Condição de Pagto = 03
NUM-NOTA-FISCALnúmero da Nota Fiscal
SERIE-NOTA-FISCALidentificação de série da NF (até 2 bytes)
TIPO-CONDICAO-PAGTOIdentifica a condição de pagto :
" 1 " = básico (parcela única no prazo)
" 3 " = data fixa(parcela na data estabelecida)
" 21 " = pagto parcelado (parcela no prazo)
REFERENCIA-PRAZO-PAGTOIdentifica o prazo do pagto :
" 5 " = da data da emissão da fatura
" 21 " = da data de recebimento da mercadoria
REFERENCIA-TEMPOIdentifica o tempo para pagto :
" 1 " = na data de referência (à vista)
" 3 " = após a data de referência (Da Data – DD)
" 6 " = fora o mês
" 10 " = fora a semana
"BR1" = fora a quinzena
NUMERO-DIASIdentifica o número de dias para pagto considerando a data de
referência e a referência de tempo (se pagto com prazo, obrigatório informar)
DATA-VENCIMENTOData de vencimento para pagto (formato : AAAAMMDD)
Se pagto em data fixa, é obrigatório informar
PERCENTUAL-A-PAGARPercentual a ser pago na condição de pagto
FILLERbrancos
DETALHES DE TRANSPORTE.
COD-REGISTRO Identificação do registro. Detalhe de Transporte = 02
NUM-NOTA-FISCALnúmero da Nota Fiscal
SERIE-NOTA-FISCALidentificação de série da NF (até 2 bytes)
CONDIÇÃO DE ENTREGATipo de frete (CIF ou FOB)
TIPO DO VEÍCULO Tipo de veículo utilizado para o transporte (padrão EDIFACT)
BR1 = furgão (ex, Kombi, Fiorino)
BR2 = caminhonete
BR3 = toco aberto (caminhão aberto para carga seca com 1 eixo)
BR4 = toco fechado (caminhão fechado para carga seca com 1 eixo)
BR5 = truck aberto (caminhão aberto p/ carga seca com 2 eixos)
BR6 = truck fechado (caminhão fechado p/ carga seca com 2
eixos)
BR7 = careta aberta
BR8 = carreta fechada
TIPO IDENTIFICACAO TRANSPORTADORA " 9 " = EAN e "251" = CGC
CNPJ TRANSPORTADOR CNPJ (antigo CGC) da transportadora (ou código EAN)
QUALIFICADOR DO CÓDIGO Tipo de identificação da transportadora (se CGC ou EAN)
NOME DO TRANSPORTADORNome da Transportadora
PLACA DO VEÍCULOIdentificação da Placa do veículo (3 letras + 4 dígitos)
UF DO VEÍCULOIdentificação da Unidade Federativa da Placa do veículo
FILLERbrancos
DETALHE.
COD-REGISTRO Identifica o registro. Detalhe = 04
NUM-NOTA-FISCALnúmero da Nota Fiscal
SERIE-NOTA-FISCALidentificação de série da NF (até 2 bytes)
TIPO-COD-PRODUTOIdentificação do tipo de código EAN : EN = EAN-13 / DUN-14
UP = UPC
COD-EAN-PRODUTOCódigo EAN do produto (identificação EAN-13 ou DUN-14 do produto)
DESCRICAO-PRODUTODescrição do produto
PESO-BRUTOPeso bruto total do item em quilos
VOLUMECubagem (volume) total do item em metros cúbicos
QTDE-SOLICITADA-PEDIDOQuantidade solicitada no pedido – informar somente quando
houver divergência na unidade de medida (Ex, açúcar pedido por quilos mas entregue em fardos – indicar a qtde em quilos solicitada)
UNIDADE-MEDIDA-PEDIDOUnidade de medida da mercadoria solicitada no pedido – informar somente quando houver divergência na unidade de medida (Ex, açúcar pedido por quilos mas entregue em fardos – indicar a medida como "KGM" para quilos e "FRD" para fardos)
QTDE-FATURADAQuantidade faturada na Nota Fiscal
UNIDADE-MEDIDA-FATURADAUnidade de medida da mercadoria faturada na NF
Se medida = quilos, obrigatório informar "KGM" senão
é opcional (ex. CXA = caixa, PCT = pacote, FRD = fardo,
UND = unidade ou brancos)
QTDE-BONIFICADAQuantidade de mercadoria bonificada na Nota Fiscal
UNIDADE-MEDIDA-BONIFICADAUnidade de medida da mercadoria bonificada na NF
Se medida = quilos, obrigatório informar "KGM" senão
é opcional (ex. CXA = caixa, PCT = pacote, FRD = fardo,
UND = unidade ou brancos)
VALOR-BRUTO-TOTALValor bruto total do item, sem o IPI, sem desconto
(preço bruto unitário X qtde)
VALOR-LIQUIDO-TOTALValor líquido total do item, sem o IPI, com desconto
(preço líquido unitário X qtde)
PRECO-BRUTO-UNITARIOPreço bruto unitário sem IPI, sem desconto e com ICMS
PRECO-LIQUIDO-UNITARIOPreço líquido unitário sem IPI, com desconto e com ICMS
COD-SITUACAO-TRIBUTARIACódigo de situação tributária (CST )
PERCENTUAL-IPIPercentual de IPI (%) - ex. 010,00%
PERCENTUAL-ICMSPercentual de ICMS (%) - ex. 018,00%
PERCENTUAL-REDUCAO-BASE -ICMSPercentual de Redução de Base ICMS
ex. 004,00%
PERCENTUAL-ICMS-SUBSTITUICAOPercentual de ICMS de Substituição Tributária
PERCENTUAL-DESCONTO-COMERCIALPercentual do Desconto Comercial sobre o item
Obrigatório informar se houver desconto
VALOR-DESCONTOValor do desconto sobre o item. Obrigatório informar se houver desconto
FILLERbrancos
TRAILLER.
COD-REGISTRO Identifica o registro. Trailler = 09
NUM-NOTA-FISCALnúmero da Nota Fiscal
SERIE-NOTA-FISCALidentificação de série da NF (até 2 bytes)
QTDE-TOTAL-ITENSQtde total de linhas de detalhe na Nota Fiscal
QTDE-TOTAL-EMBALAGENSQtde total de embalagens (somatória das unidades do
detalhe)
QTDE-TOTAL-PALETESQtde de paletes
PESO-BRUTO-TOTAL Peso bruto total da carga em quilos
(medida da tonelagem da carga – não é obrigatório, mas
seria importante ser informado - auxilia a Logística)
PESO-LIQUIDO-TOTAL Peso líquido total da carga em quilos
VALOR-TOTAL-DAS-MERCADORIASValor total dos itens (produtos)
VALOR-TOTAL-FATURAMENTOValor total da Nota Fiscal
VALOR-TOTAL-DESCONTOSValor total dos descontos. Obrigatório informar
se houve desconto
VALOR-TOTAL-DESPESAS-ACESSORIASValor total das despesas acessórias
VALOR-TOTAL-FRETEValor total do frete
VALOR-TOTAL-SEGUROValor total do seguro
BASE-CALCULO-IPIValor Base de cálculo do IPI
VALOR-TOTAL-IPIValor total do IPI
BASE-CALCULO-ICMSValor Base de cálculo de ICMS
VALOR-TOTAL-ICMSValor total do ICMS
BASE-CALCULO-ICMS-SUBSTITUICAOValor Base de cálculo do ICMS de Substituição
Tributária. É obrigatório se houve retenção de
ICMS Substit.
VALOR-TOTAL-ICMS-SUBSTValor total do ICMS de Substituição Tributária. Obrigatório informar se houver retenção de ICMS Substit.
FILLERbrancos
Layout_VGEXENF2
Referência |
Tipo de Campo
N – Numérico, deve ser preenchido com zeros à esquerda
X – Alfanuméricos, devem ser preenchidos com espaços até o final do campo
Nome do Arquivo
Arquivo gerado na área de DBW
NF + 000000 -> NRO NOTA FISCAL (6 posições) + .EDI
Exemplo: NF012345.EDI
Tamanho
Tipo | Inicio | Tamanho | |
N | 1 | 3 | |
N | 4 | 7 |
Observação: Importação através do programa VGEXENF2
Registro 00 – HEADER |
Conteúdo | Tipo | Inicio | Tamanho | |
TIPO_REGISTRO | N | 1 | 2 | |
ID_MENSAGEM | X | 3 | 14 | |
TIPO_NOTA | X | 17 | 3 | |
NUMERO_NOTA | N | 20 | 7 | |
SERIE_NF | X | 27 | 3 | |
SUBSERIE_NF | X | 30 | 2 | |
FUNC_MENSAGEM | N | 32 | 3 | |
DATA_EMISSAO | N | 35 | 8 | |
DATA_DESPACHO | N | 43 | 8 | |
DATA_ENTREGA | N | 51 | 8 | |
CFO | N | 59 | 4 | |
NUMERO_PEDIDO | N | 63 | 6 | |
VAGO_1 | X | 69 | 14 | |
NUMERO_PEDIDO_2 | N | 83 | 20 | |
NUMERO_PEDIDO_3 | N | 103 | 20 | |
LISTA_PRECOS_FORN | X | 123 | 20 | |
EAN_COMPRADOR | N | 143 | 13 | |
EAN_LOCAL_ENTREGA | N | 156 | 13 | |
EAN_EMISSOR_NF | N | 169 | 13 | |
CNPJ_EMISSOR | N | 182 | 15 | |
UF_EMISSOR | X | 197 | 2 | |
INSCR_EST_EMISSOR | X | 199 | 20 | |
EAN_COBRANCA | N | 219 | 13 | |
EAN_FORNECEDOR | N | 232 | 13 | |
CNPJ_TRANSP | N | 245 | 15 | |
NOME_TRANSP | X | 260 | 35 | |
TIPO_FRETE | X | 295 | 3 | |
VAGO_2 | X | 298 | 8 | |
VAGO_3 | X | 306 | 3 | |
CNPJ_COMPRADOR | N | 309 | 15 | |
CNPJ_LOCAL_ENTREGA | N | 324 | 15 |
Registro 01 – DADOS PAGAMENTO |
Conteúdo | Tipo | Inicio | Tamanho | |
TIPO_REGISTRO | N | 1 | 2 | |
COND_PGTO | N | 3 | 3 | |
REF_PRAZO_PGTO | N | 6 | 3 | |
REF_TEMPO | N | 9 | 3 | |
TIPO_PERIODO | X | 12 | 3 | |
NR_PERIODOS | N | 15 | 3 | |
TIPO_DATA_COND_PGTO | N | 18 | 3 | |
DATA_COND_PGTO | N | 21 | 8 | |
TIPO_PERC_COND_PGTO | N | 29 | 3 | |
PERC_COND_PGTO | N | 32 | 5 | |
TIPO_VALOR_COND_PGTO | N | 37 | 3 | |
VALOR_COND_PGTO | N | 40 | 15 |
Registro 02 – DESCONTOS, ABATIMENTOS |
Conteúdo | Tipo | Inicio | Tamanho | |
TIPO_REGISTRO | N | 1 | 2 | |
VALOR_DESC_FINAN | N | 3 | 18 | |
PERC_DESC_FINAN | N | 21 | 5 | |
VALOR_DESC_COML | N | 26 | 18 | |
PERC_DESC_COML | N | 44 | 5 | |
VALOR_DESC_PROMO | N | 49 | 18 | |
PERC_DESC_PROMO | N | 67 | 5 | |
VALOR_ENCARGOS_FINAN | N | 72 | 18 | |
PERC_ENCARGOS_FINAN | N | 90 | 5 | |
VALOR_ENCARGOS_FRETE | N | 95 | 18 | |
PERC_ENCARGOS_FRETE | N | 113 | 5 | |
VALOR_ENCARGOS_SEGURO | N | 118 | 18 | |
PERC_ENCARGOS_SEGURO | N | 136 | 5 |
Registro 03 – ITENS DA NOTA FISCAL |
Conteúdo | Tipo | Inicio | Tamanho | |
TIPO_REGISTRO | N | 1 | 2 | |
NR_LINHA | N | 3 | 6 | |
TIPO_CODIGO_PRODUTO | X | 9 | 3 | |
EAN_PRODUTO | N | 12 | 14 | |
CLASS_FISCAL | X | 26 | 14 | |
UNIDADE_MEDIDA | X | 40 | 3 | |
CODIGO_COMPRADOR | N | 43 | 20 | |
CODIGO_PRODUTO_FORN | N | 63 | 20 | |
VOLUME_BRUTO | N | 83 | 12 | |
PESO_BRUTO | N | 95 | 12 | |
QUANTIDADE | N | 107 | 15 | 2 |
QUALIFICADOR_QUANTIDADE | X | 122 | 3 | |
QUANTIDADE_UNIDADES | N | 125 | 15 | |
QUANTIDADE_ENTREGA | N | 140 | 15 | |
VALOR_BRUTO | N | 155 | 18 | 2 |
VALOR_LIQUIDO | N | 173 | 18 | 2 |
PRECO_BRUTO_UNITARIO | N | 191 | 12 | 2 |
PRECO_LIQUIDO_UNITARIO | N | 203 | 12 | 2 |
SITUACAO_TRIBUTARIA | N | 215 | 2 | |
NUMERO_PEDIDO_COMPRADOR | N | 217 | 20 | |
NUMERO_DA_LISTA_PRECOS | N | 237 | 20 | |
CFOP | N | 257 | 4 | |
QUANTIDADE_ITENS_EMB | N | 261 | 8 | |
TIPO_EMBALAGEM | X | 269 | 3 | |
UNIDADE_MEDIDA_PRECO | N | 272 | 3 | |
ALIQUOTA_ICMS | N | 275 | 5 | |
VALOR_ICMS | N | 280 | 18 | 2 |
TIPO_TRIB_ICMS | X | 298 | 3 | |
ALIQUOTA_ICMS_SUBST_TRIB | N | 301 | 5 | |
VALOR_ICMS_SUBST_TRIB | N | 306 | 18 | 2 |
COD_ICMS_SUBST_TRIB | X | 324 | 3 | |
ALIQUOTA_REDUCAO_BASE_ICMS | N | 327 | 5 | |
VALOR_REDUCAO_BASE_ICMS | N | 332 | 18 | 2 |
ALIQUOTA_IPI | N | 350 | 5 | 2 |
VALOR_IPI | N | 355 | 18 | 2 |
TIPO_TRIB_IPI | X | 373 | 3 | |
VALOR_BASE_CALCULO_IPI | N | 376 | 18 | 2 |
PERC_DESC_REPASSE_ICMS | N | 394 | 5 | |
VALOR_DESC_REPASSE_ICM | N | 399 | 18 | 2 |
VALOR_DESC_FINAN | N | 417 | 18 | 2 |
PERC_DESC_FINAN | N | 435 | 5 | |
VALOR_DESC_COML | N | 440 | 18 | 2 |
PERC_DESC_COML | N | 458 | 5 | |
VALOR_DESC_PROMO | N | 463 | 18 | 2 |
PERC_DESC_PROMO | N | 481 | 5 | |
VALOR_ENCARGO_FINAN | N | 486 | 18 | 2 |
PERC_ENCARGO_FINAN | N | 504 | 5 | |
VALOR_ENCARGO_FRETE | N | 509 | 18 | 2 |
PERC_ENCARGO_FRETE | N | 527 | 5 | |
VALOR_ENCARGO_SEGURO | N | 532 | 18 | 2 |
PERC_ENCARGO_SEGURO | N | 550 | 5 | |
VALOR_ENCARGO_EMB | N | 555 | 18 | 2 |
PERC_ENCARGO_EMB | N | 573 | 5 | |
REFERENCIA PRODUTO | N | 578 | 15 |
Registro 04 – FOOTER |
Conteúdo | Tipo | Inicio | Tamanho | |
TIPO_REGISTRO | N | 1 | 2 | |
NR_LINHAS_NOTA | N | 3 | 15 | |
QTDE_TOTAL_EMBALAGENS | N | 18 | 18 | |
PESO_BRUTO_TOTAL | N | 36 | 18 | |
PESO_LIQUIDO_TOTAL | N | 54 | 18 | |
CUBAGEM_TOTAL | N | 72 | 18 | |
VALOR_TOTAL_LINHAS | N | 90 | 18 | |
VALOR_TOTAL_NOTA | N | 108 | 18 | 2 |
VALOR_TOTAL_DESCONTOS | N | 126 | 18 | 2 |
VALOR_TOTAL_ENCARGOS | N | 144 | 18 | 2 |
VALOR_PAGO_ANTECIPADO | N | 162 | 18 | 2 |
VALOR_BASE_CALCULO_ICMS | N | 180 | 18 | 2 |
VALOR_TOTAL_ICMS | N | 198 | 18 | 2 |
VALOR_TOTAL_BASE_CALC_SUBST | N | 216 | 18 | 2 |
VALOR_TOTAL_ICMS_SUBST | N | 234 | 18 | 2 |
VALOR_BASE_CALC_REDU_TRIB | N | 252 | 18 | 2 |
VALOR_TOTAL_ICMS_REDU_TRIB | N | 270 | 18 | 2 |
VALOR_BASE_CALC_IPI | N | 288 | 18 | 2 |
VALOR_TOTAL_IPI | N | 306 | 18 | 2 |
Anexo 3 – Layout Aviso de Recebimento tipo 5
Aviso de Recebimento tipo 5.
Header.
COD-REGISTRO = 00 | N 02 | 001 a 002 | |
IDENTIFICACAO-ORIGINADOR | A 15 | 003 a 017 | UNB – 0004 |
IDENTIFICACAO-DESTINATARIO | A 15 | 018 a 032 | UNB - 0010 |
FILLER (OBS) | A 118 | 033 a 150 |
Detalhe.
COD-REGISTRO = 01 | N 02 | 001 a 002 | |
NUM-AVISO | A 16 | 003 a 018 | BGM – 1004 |
DATA-EMISSAO | N 08 | 019 a 026 | DTM – 2380 |
HORA-EMISSAO | N 06 | 027 a 032 | DTM – 2380 |
NUM-NOTA-FISCAL | N 06 | 033 a 038 | BGM – 1004 |
NUM-SERIE-NOTA-FISCAL | A 03 | 039 a 041 | BGM – 1004 |
DATA-RECEBIMENTO | N 08 | 042 a 049 | DTM – 2380 |
HORA-RECEBIMENTO | N 04 | 050 a 053 | DTM – 2380 |
COD-EAN-COMPRADOR | N 13 | 054 a 066 | NAD – 3039 |
COD-EAN-FORNECEDOR | N 13 | 067 a 079 | NAD – 3039 |
COD-EAN-LOCAL-ENTREGA | N 13 | 080 a 092 | NAD – 3039 |
COD-EAN-EMISSOR-FATURA | N 13 | 093 a 105 | NAD – 3039 |
CGC-EMISSOR-FATURA | N 13 | 106 a 118 | RFF – 1154 |
STATUS | N 02 | 119 a 120 | FTX – 4441 |
DESCRICAO-STATUS | A 25 | 121 a 145 | FTX - 4440 |
FILLER (OBS) | A 05 | 146 a 150 |
Descrição dos Campos.
HEADER.
COD-REGISTRO Identifica o registro. Header = 00
IDENTIFICACAO-ORIGINADOR Identificação do comprador – Carrefour (cod. EAN)
IDENTIFICACAO-DESTINATARIO Identificação do fornecedor (cod, EAN)
FILLER brancos
DETALHE.
COD-REGISTRO Identificação de registro (único) = 01
NUM-AVISO Identificação do Aviso de Recebimento de Mercadoria
DATA-EMISSAO Data de emissão da mensagem (formato AAAAMMDD)
HORA-EMISSAO Hora de emissão da mensagem (formato HHMMSS)
NUM-NOTA-FISCALNúmero da Nota Fiscal referente
NUM-SERIE-NOTA-FISCALIdentificação da série da nota fiscal
DATA-RECEBIMENTOData de recebimento da mercadoria no CD/loja (AAAAMMDD)
HORA-RECEBIMENTOHora de recebimento da mercadoria no CD/loja (HHMM)
COD-EAN-COMPRADORCódigo EAN do comprador (CD / loja)
COD-EAN-FORNECEDORCódigo EAN do fornecedor
COD-EAN-LOCAL-ENTREGACódigo EAN do local de entrega das mercadorias (CD/loja)
COD-EAN-EMISSOR-FATURACódigo EAN do emissor da fatura (fornecedor)
CGC-EMISSOR-FATURACGC do emissor da fatura
STATUSCod Status do Aviso :
01 = Nota Fiscal Recebida
02 = Nota Fiscal Devolvida
03 = NF Parcialmente aceita
04 = outros
DESCRICAO-STATUSDescrição por extenso do status :
"NOTA FISCAL RECEBIDA"
"NOTA FISCAL DEVOLVIDA"
"NOTA PARCIALMENTE ACEITA"
"OUTROS"
FILLERbrancos
Anexo 4 – Layout de pedido de compras tipo 7
PEDIDO DE COMPRA TIPO 7
REGISTRO 01 - CABEÇALHO | |||||
No. | Descrição | FORM. | POS. | CONTEÚDO/OBS. | |
01 | Identificador Registro | N2 | 1-2 | 1 | |
02 | Número Ref. Mensagem | AN20 | 3-22 | Gerado pelo Emissor | |
03 | Número do Pedido | AN20 | 23-42 | No. Pedido gerado pelo Emissor | |
04 | Função da Mensagem | AN3 | 43-45 | 7 = Segunda Via | |
9 = Original | |||||
16 = Proposta | |||||
31 = Cópia | |||||
42 = Confirmação | |||||
46 = Provisória | |||||
05 | Data do Pedido | AN12 | 46-57 | ||
06 | Formato do Pedido | AN3 | 58-60 | 102 - AAAAMMDD | |
203 - AAAAMMDDHHMM | |||||
07 | Data de Entrega | AN12 | 61-72 | ||
08 | Qualific.Data Entrega | AN3 | 73-75 | 2 - Data de Entrega | |
63 - Dt.Entrega Mais Tarde | |||||
64 - Dt.Entrega Mais Cedo | |||||
09 | Formato Data Entrega | AN3 | 76-78 | 102 - AAAAMMDD | |
203 - AAAAMMDDHHMM | |||||
10 | Tipo de Pedido | AN3 | 79-81 | 000 - Pedido Com Cond.Espec. | |
001 - Pedido Normal | |||||
002 - Pedido de Mercad. Bonif. | |||||
003 - Pedido de Consignação | |||||
004 - Pedido Vendor | |||||
005 - Pedido Compror | |||||
006 - Pedido de Demonstração | |||||
11 | Lista de Preço | AN20 | 82-101 | ||
12 | Condições de Pagamento | AN04 | 102-105 | Desconto Cond Pagamento | |
13 | Número do Contrato | AN16 | 106-121 | ||
14 | Cod. Localização EAN13 do Comprador | AN13 | 122-134 | ||
15 | Cod. Localização EAN13 do Fornecedor | AN13 | 135-147 | ||
16 | Cod. Localização EAN13 do Faturado | AN13 | 148-160 | ||
17 | Cod. Localização EAN13 Loc. Entrega | AN13 | 161-173 | ||
18 | Dias para Pagamento | N3 | 174-176 | Número de Dias p/Pagamento | |
19 | Tipo Ident. Transp. | AN3 | 177-179 | 9- Cod. Localização EAN | |
251- CGC | |||||
20 | Identif. Do Transportador | AN14 | 180-193 | Cod. Localiz. EAN Ou CGC | |
21 | Condições de Entrega | AN3 | 194-196 | CIF ou FOB |
REGISTRO 02 - DETALHE | ||||||||
No. | Descrição | FORM. | POS. | CONTEÚDO/OBS. | ||||
01 | Identificador Registro | N2 | 1-2 | 2 | ||||
02 | Num. Da Linha de Item | N6 | 3-8 | Gerado pela Aplicação Emissor | ||||
03 | Código do Produto | AN14 | 9-22 | EAN13 ou DUN14 | ||||
04 | Tipo da Quantidade Pedida | AN3 | 23-25 | 21 - Quantidade Pedida | ||||
15E - Bonificada | ||||||||
05 | Quantidade | N12 | 26-37 | Formato = 9(9)V999 | ||||
06 | Unidade de Medida | AN3 | 38-40 | |||||
07 | Tipo de Preço | AN3 | 41-43 | BRN - Preço Líquido | ||||
BRG - Preço Bruto | ||||||||
08 | Preço Unitário Liquido s/IPI | N15 | 44-58 | Formato = 9(13)V99 | ||||
09 | Alíquota de IPI | N5 | 59-63 | Formato = 9(3)V99 | ||||
10 | Descrição do Produto | AN37 | 64-100 | |||||
11 | Quantidade por caixa | N3 | 101-103 | |||||
11 | Preço Unitário Liquido c/IPI | N15 | 104-118 | Formato = 9(13)V99 | ||||
12 | Desconto unitário do Item em Reais | N15 | 119-133 | Formato = 9(13)V99 | ||||
13 | Preço unitário Final | N15 | 134-148 | Formato = 9(13)V99 |
Anexo 5 – Layout de pedido de compras Drogaria tipo 6
PEDIDO DE COMPRA DROGARIA tipo 6
Descrição do Campo | Posição | Formato | Observação | Obrig. |
Registro 01 | ||||
Tipo do registro | 1-1 | 9(01) | Fixo "1" | S |
Código do Cliente | 2-7 | X(06) | Código da Unidade | S |
Número do pedido | 8-19 | X(12) | Número do Pedido | S |
Data do Pedido | 20-27 | 9(08) | DDMMAAAA | S |
Condição de Pagamento | 28-28 | X(01) | "0" = À PRAZO | S |
Tipo da Compra | 29-29 | X(01) | "E" - Estadual "I" - Interestadual "L"- Ligeirinho. Se não for especificado qual o tipo de compra será considerado "Estadual" | S |
Tipo do Retorno | 30-30 | X(01) | "C" - Código "D" - Descrição | N |
Versão do Programa | 31-31 | X(01) | Fixo "0" | N |
Compra Integral | 32-32 | X(01) | Fixo "0" | N |
Descrição do Campo | Posição | Formato | Observação | Obrig. |
Registro 02 | ||||
Tipo do registro | 1-1 | 9(01) | Fixo "2" | S |
Código do Produto | 2-15 | 9(14) | Código EAN | S |
Quantidade | 16-20 | 9(05) | Quantidade do produto solicitado | S |
Descrição do Campo | Posição | Formato | Observação | Obrig. |
Registro 03 | ||||
Tipo do registro | 1-1 | 9(01) | Fixo "3" | S |
Número do Pedido | 2-13 | X(12) | Número do Pedido | S |
Quantidade de Itens | 14-18 | 9(05) | Quantidade de Itens solicitados | S |
Quantidade de Unidades | 19-28 | 9(10) | Quantidade de Unidades solicitadas | S |
Anexo 6 – Layout de Nota Fiscal Drogaria tipo 6
NOTA FISCAL DROGARIA tipo 6.
REGISTRO TIPO 0 (Cabeçalho).
Campo | Descrição | Posição | Tipo | Tamanho | Dec |
|
01 | Tipo de registro | 01-01 | Numérico | 01 | Fixo: 0 | |
02 | Data de gravação do arquivo | 02-07 | Numérico | 06 | Formato: AAMMDD | |
03 | Código de operação (para a farmácia, se houver). | 08-10 | Numérico | 03 | Código de operação | |
04 | Nome da operação | 11-30 | Alfa | 20 | Fixo: "REMESSA NOTA FISCAL" | |
05 | CGC | 31-44 | Numérico | 14 | CGC do fornecedor | |
06 | Razão Social | 45-79 | Alfa | 35 | Razão social do fornecedor | |
07 | Responsável | 80-99 | Alfa | 20 | Responsável pela gravação | |
08 | Telefone | 100-119 | Alfa | 20 | Telefone para contato | |
09 | Reservado | 120-175 | Alfa | 56 | Fixo: Espaços |
REGISTRO TIPO 1 (Dados básicos da NF).
Campo | Descrição | Posição | Tipo | Tamanho | Dec |
|
01 | Tipo de registro | 01-01 | Numérico | 01 | Fixo: 1 | |
02 | Espécie do documento | 02-04 | Alfa | 03 | Fixo: "NF" | |
03 | Série do documento | 05-07 | Alfa | 03 | Fixo: "UN" | |
04 | Número da Nota Fiscal | 08-13 | Numérico | 06 | ||
05 | Número de itens da nota fiscal | 14-16 | Numérico | 03 | ||
06 | Data de emissão da nota fiscal | 17-22 | Numérico | 06 | Formato: aammdd | |
07 | Data de saída das mercadorias | 23-28 | Numérico | 06 | Formato: aammdd | |
08 | CGC do fornecedor | 29-42 | Numérico | 14 | ||
09 | Nome fantasia do fornecedor | 43-52 | Alfa | 10 | ||
10 | Número da Nota do Cliente | 53-62 | Alfa | 10 | ||
11 | Número do pedido gerado pelo Fornecedor | 63-68 | Alfa | 06 | ||
12 | Valor da nota fiscal | 69-80 | Numérico | 12 | 2 | |
13 | Valor das mercadorias | 81-92 | Numérico | 12 | 2 | |
14 | Valor total do IPI | 93-104 | Numérico | 12 | 2 | |
15 | Valor do desconto geral concedido | 105-116 | Numérico | 12 | 2 | |
16 | Valor de repasse do ICMS concedido | 117-128 | Numérico | 12 | 2 | |
17 | Código do cliente | 129-134 | Alfa | 06 | ||
18 | Vencimento desta nota fiscal | 135-140 | Numérico | 06 | Data Formato: aammdd | |
19 | Número do pick list | 141-147 | Numérico | 07 | ||
20 | Número de pedido do cliente | 148-154 | Alfa | 07 | Enviado no Pedido | |
21 | Reservado | 155-175 | Alfa | 21 | Fixo: Espaços |
REGISTRO TIPO 2 (Dados de ICMS da Nota Fiscal).
Campo | Descrição | Posição | Tipo | Tamanho | Dec |
|
01 | Tipo de registro | 01-01 | Numérico | 01 | Fixo: 2 | |
02 | Espécie do documento | 02-04 | Alfa | 03 | Fixo: "NF" | |
03 | Série do documento | 05-07 | Alfa | 03 | Fixo: "UN" | |
04 | Número da Nota Fiscal | 08-13 | Numérico | 06 | ||
05 | Número do pedido do fornecedor | 14-19 | Alfa | 06 | ||
06 | Cód. fiscal da operação (CFOP) Natureza da Operação | 20-22 | Numérico | 03 | ||
07 | Flag se N.F. complementar | 23-23 | Alfa | 01 | "S" ou "N" | |
08 | Valor do frete | 24-35 | Numérico | 12 | 2 | |
09 | Valor do seguro | 36-47 | Numérico | 12 | 2 | |
10 | Base da 1ª alíquota de ICMS | 48-59 | Numérico | 12 | 2 | |
11 | 1ª alíquota de ICMS | 60-61 | Numérico | 02 | ||
12 | Valor da 1ª alíquota de ICMS | 62-73 | Numérico | 12 | 2 | |
13 | Base da 2ª alíquota de ICMS | 74-85 | Numérico | 12 | 2 | |
14 | 2ª alíquota de ICMS | 86-87 | Numérico | 02 | ||
15 | Valor da 2ª alíquota de ICMS | 88-99 | Numérico | 12 | 2 | |
16 | Base da 3ª alíquota de ICMS | 100-111 | Numérico | 12 | 2 | |
17 | 3ª alíquota de ICMS | 112-113 | Numérico | 02 | ||
18 | Valor da 3ª alíquota de ICMS | 114-125 | Numérico | 12 | 2 | |
19 | Base para cálculo de subst.tributária | 126-137 | Numérico | 12 | 2 | |
20 | Alíquota p/calculo de subst. Tributária | 138-139 | Numérico | 02 | ||
21 | Valor de ICMS substituição tributária | 140-151 | Numérico | 12 | 2 | |
22 | Novo CFOP | 152-155 | Numérico | 04 | ||
23 | Reservado | 156-175 | Alfa | 20 | Fixo: Espaços |
REGISTRO TIPO 7 (Itens da Nota Fiscal, repete o número de vezes indicado no campo 5 do registro 1).
Campo | Descrição | Posição | Tipo | Tamanho | Dec |
|
01 | Tipo de registro | 01-01 | Numérico | 01 | Fixo: 7 | |
02 | Espécie do documento | 02-04 | Alfa | 03 | Fixo: "NF" | |
03 | Série do documento | 05-07 | Alfa | 03 | Fixo: "UN" | |
04 | Número da Nota Fiscal | 08-13 | Numérico | 06 | ||
05 | Seqüência de item da nota fiscal | 14-16 | Numérico | 03 | ||
06 | Código de barra da mercadoria | 17-29 | Numérico | 13 | ||
07 | Dígito zero | 30-30 | Alfa | 01 | Fixo : 0 | |
08 | Código da mercadoria no fornecedor | 31-37 | Alfa | 07 | ||
09 | Descrição da mercadoria | 38-72 | Alfa | 35 | ||
10 | Unidade da mercadoria | 73-74 | Alfa | 02 | ||
11 | Quantidade da mercadoria | 75-84 | Numérico | 10 | 3 | |
12 | Preço unitário | 85-96 | Numérico | 12 | 2 | Preço Unitário = Preço de fábrica - Desconto - Repasse |
13 | Porcentagem de desconto deste item | 97-101 | Numérico | 05 | 1 | |
14 | Preço total da mercadoria | 102-113 | Numérico | 12 | 2 | Preço Fábrica * Quantidade |
15 | Porcentagem de IPI | 114-115 | Numérico | 02 | ||
16 | Valor do IPI | 116-127 | Numérico | 12 | 2 | |
17 | Situação tributária | 128-128 | Numérico | 01 | (0= não retém / 1=retém) | |
18 | Alíquota de ICMS | 129-130 | Numérico | 02 | (12, 17, 18, 25) | |
19 | Repasse | 131-142 | Numérico | 12 | 2 | |
20 | Lista | 143-144 | Alfa | 02 | ||
21 | Reservado | 145-175 | Alfa | 31 | Fixo: Espaços |
REGISTRO TIPO 9 (Registro de fim de arquivo).
Campo | Descrição | Posição | Tipo | Tamanho | Dec |
|
01 | Tipo de registro | 01-01 | Numérico | 01 | Fixo: 9 | |
02 | Número de registros tipo 1 | 02-04 | Numérico | 03 | ||
03 | Número de registros tipo 2 | 05-07 | Numérico | 03 | ||
04 | Número de registros tipo 7 | 08-11 | Numérico | 04 | ||
05 | Valor total das notas fiscais | 12-25 | Numérico | 14 | 2 | Soma dos campos 11 dos registros tipo 1 |
06 | Valor total das mercadorias | 26-39 | Numérico | 14 | 2 | |
07 | Valor total do IPI | 40-53 | Numérico | 14 | 2 | |
08 | Valor total do desconto concedido | 54-67 | Numérico | 14 | 2 | Soma dos campos 14 dos registros tipo 1 |
09 | Valor total do repasse do ICMS | 68-81 | Numérico | 14 | 2 | Soma dos campos 15 dos registros tipo 1 |
10 | Valor total do ICMS subst.tributária | 82-95 | Numérico | 14 | 2 | Soma dos campos 21 dos registros tipo 2 |
11 | Valor total do seguro | 96-109 | Numérico | 14 | 2 | Soma dos campos 09 dos registros tipo 2 |
12 | Valor total do frete | 110-123 | Numérico | 14 | 2 | Soma dos campos 08 dos registros tipo 2 |
13 | Reservado | 124-175 | Alfa | 52 | Fixo: Espaços |
OBSERVAÇÃO:
Os campos alfanuméricos estão alinhados à esquerda e os numéricos à direita com zeros à esquerda.
O tamanho dos campos numéricos indica o tamanho total do campo e na coluna "Dec" o número de casas decimais.
Anexo 7 – Layout retorno Drogaria tipo 6
RETORNO DROGARIA tipo 6.
O arquivo de retorno é recebido na mesma conexão pelo cliente quando o mesmo envia seu pedido eletronicamente, este arquivo indica a situação de faturamento do pedido.
Descrição do Campo | Posição | Formato | Observação | Obrig. |
Registro 01 | ||||
Tipo do registro | 1-1 | 9(01) | Fixo "1" | S |
Código do Cliente | 2-7 | X(06) | Código do Cliente | S |
Número do pedido | 8-19 | X(12) | Número do Pedido | S |
Data do Processamento | 20-27 | 9(08) | DDMMAAAA | S |
Condição de Pagamento | 28-28 | X(01) | "0" = À PRAZO | N |
Hora do Processamento | 29-36 | 9(08) | HHMMSSSS | N |
Número do Pedido | 37-48 | 9(12) | Número do Pedido Distribuidor | N |
Situação de Fechamento | 49-50 | 9(02) | Situação de Fechamento do Pedido se processado Ok, ou não e o motivo | N |
Registro 02 | ||||
Tipo do registro | 1-1 | 9(01) | Fixo "2" | S |
Código do Produto | 2-15 | 9(14) | Código EAN | S |
Quantidade Atendida | 16-20 | 9(05) | Quantidade do produto que foi atendida | S |
Quantidade Não Atendida | 21-25 | 9(05) | Quantidade do produto que não foi atendida | S |
Motivo | 26-27 | 9(02) | Motivo pelo qual o produto não foi vendido para o cliente. Pode ser código ou descrição, depende da opção feita no pedido | S |
Descrição do Campo | Posição | Formato |
| Obrig. |
Registro 03 | ||||
Tipo do registro | 1-1 | 9(01) | Fixo "3" | S |
Número do Pedido | 2-13 | X(12) | Número do Pedido | S |
Quantidade de Linhas | 14-18 | 9(05) | Quantidade de Linhas do Arquivo de Retorno | S |
Quantidade Itens Atendidos | 19-23 | 9(05) | Quantidade dos Itens atendidos | S |
Quantidade Itens Não Atendida | 24-28 | 9(05) | Quantidade dos Itens não atendidos | S |
Limite Disponível | 29-42 | 9(12)v99 | Limite de crédito disponível do cliente | S |
CÓDIGOS DE RETORNO DE PEDIDOS DO TP
Código para Registro de tipo '1'.
03- PROBLEMAS CADASTRAIS (Cliente Bloqueado)05- FALTA DE LIMITE DE CRÉDITO08- PEDIDO NEGOCIADO E CLIENTE SEM NEGOCIAÇÃO09- HORÁRIO DA VENDA INTER JÁ ENCERRADO10- PEDIDO FATURADO COM CONDIÇÃO DIFERENTE11- PEDIDO DUPLICADO12- VENDA INTERESTADUAL NÃO AUTORIZADA21- CÓDIGO DO CLIENTE INVÁLIDO22- CLIENTE COM CEP INVÁLIDO23- CLIENTE COM ROTA/ ROTEIRO INVÁLIDA24- CLIENTE COM SETOR INVÁLIDO50- PEDIDO CONCLUÍDO COM SUCESSO51- PEDIDO NÃO PROCESSADO POR HORÁRIO ULTRAPASSADO52- PEDIDO NÃO ALCANÇOU O VALOR MINIMO
53- PEDIDO COM LAYOUT INCORRETO
Código para Registro de tipo '2'.
04- PRODUTO NÃO CADASTRADO/ DESATIVADO
05- FALTA DE LIMITE DE CRÉDITO06- FALTA NO ESTOQUE07- PRODUTO BLOQUEADO13- PRODUTO OK14- PRODUTO ATENDIDO PARCIALMENTE15- PRODUTO ALOCADO
Layout Nota Fiscal EDI: Outros Sistemas (VGEXNFOS)
Referência |
Tipo de Campo
N – Numérico, deve ser preenchido com zeros à esquerda
X – Alfanuméricos, devem ser preenchidos com espaços até o final do campo
Nome do Arquivo
Arquivo gerado na área de DBW
NF + 000000 -> NRO NOTA FISCAL (6 posições) + .EDI
Exemplo: NF012345.EDI
Tamanho
Tipo | Inicio | Tamanho | |
N | 1 | 3 | |
N | 4 | 7 |
Observação: Importação através do programa VGEXNFOS
Alterações |
- 30/05/2011
Criado nome HEADER para numeração de NF com 7 posições
Caso a linha HEADER tenha 301 posições, será importado o arquivo com o layout de NF de 7 posições, caso contrário com o layout de 6 posições.Registro 01 – HEADER
Para LAYOUT com numero de NF com 6 posições – Linha com 300 caracteresConteúdo
Tipo
Inicio
Tamanho
REGISTRO
N
1
2
FUNCAO_MSG
X
3
1
NRO_NOTA_FIS
N
4
6
SERIE_NF
X
10
3
AAMMDD_EMISSAO
N
13
8
HHMMSS_EMISSAO
N
21
6
AAMMDD_SAIDA_MERC
N
27
8
HHMMSS_SAIDA_MERC
N
35
6
AAMMDD_ENTREGA_INI
N
41
8
HHMMSS_ENTREGA_INI
N
49
6
AAMMDD_ENTREGA_FIM
N
55
8
HHMMSS_ENTREGA_FIM
N
63
6
CFO
N
69
4
NRO_PED_COMP_1
N
73
15
NRO_PED_COMP_2
N
88
15
NRO_PED_COMP_3
N
103
15
NRO_PED_COMP_4
N
118
15
NRO_PED_COMP_5
N
133
15
EAN_COMPRADOR
N
148
13
EAN_FORNECEDOR
N
161
13
EAN_LOCAL_ENT
N
174
13
EAN_LOCAL_COBRANCA
N
187
13
EAN_EMISSOR_FAT
N
200
13
ESTADO_FORNEC
X
213
2
CGC_FORNECEDOR
N
215
14
INSC_ESTA_FOR
X
229
20
AGENDA_RMS
N
249
3
DATA_ENT
N
252
8
OBSERVAÇÃO
X
260
40
Registro 01 – HEADER
Para LAYOUT com numero de NF com 6 posições – Linha com 301 caracteresConteúdo
Tipo
Inicio
Tamanho
REGISTRO
N
1
2
FUNCAO_MSG
X
3
1
NRO_NOTA_FIS
N
4
7
SERIE_NF
X
11
3
AAMMDD_EMISSAO
N
14
8
HHMMSS_EMISSAO
N
22
6
AAMMDD_SAIDA_MERC
N
28
8
HHMMSS_SAIDA_MERC
N
36
6
AAMMDD_ENTREGA_INI
N
42
8
HHMMSS_ENTREGA_INI
N
50
6
AAMMDD_ENTREGA_FIM
N
56
8
HHMMSS_ENTREGA_FIM
N
64
6
CFO
N
70
4
NRO_PED_COMP_1
N
74
15
NRO_PED_COMP_2
N
89
15
NRO_PED_COMP_3
N
104
15
NRO_PED_COMP_4
N
119
15
NRO_PED_COMP_5
N
134
15
EAN_COMPRADOR
N
149
13
EAN_FORNECEDOR
N
162
13
EAN_LOCAL_ENT
N
175
13
EAN_LOCAL_COBRANCA
N
188
13
EAN_EMISSOR_FAT
N
201
13
ESTADO_FORNEC
X
214
2
CGC_FORNECEDOR
N
216
14
INSC_ESTA_FOR
X
230
20
AGENDA_RMS
N
250
3
DATA_ENT
N
253
8
OBSERVAÇÃO
X
261
40
Registro 02 – TRANSPORTE
Conteúdo
Tipo
Inicio
Tamanho
REGISTRO
N
1
2
NRO_NOTA_FIS2
N
3
6
SERIE_NF2
X
9
3
CONDICAO_ENTREGA
N
12
3
TIPO_CAMINHAO
N
15
3
TIPO_IDENT
N
18
3
EANCGC_TRANS
N
21
14
DESCRICAO_TRANS
X
35
25
PLACA_CAMINHAO
X
60
7
ESTADO_CAMINHAO
X
67
2
Registro 03 – CONDIÇÃO DE PAGAMENTO
Conteúdo
Tipo
Inicio
Tamanho
REGISTRO
N
1
2
NRO_NOTA_FIS3
N
3
6
SERIE_NF3
X
9
3
TIPO_PAGTO
N
12
3
PRAZO_PGTO
N
15
3
TEMPO_PGTO
N
18
3
NRO_PERIODO
N
21
3
DTA_VENCTO
N
24
8
PERC_PAGAR
N
32
5
2
Registro 04 – DETALHE
Conteúdo
Tipo
Inicio
Tamanho
REGISTRO
N
1
2
NRO_NOTA_FIS4
N
3
6
SERIE_NF4
X
9
3
TP_COD_PROD
N
12
2
EAN_PRODUTO
N
14
14
DESCRICAO_PROD
X
28
35
PESO_TOTAL
N
63
10
3
VOLUME
N
73
10
3
QTDE_SOLIC_PED
N
83
10
3
UNI_MEDIDA_PED
X
93
3
QTDE_FATURADA
N
96
10
3
UNI_MEDIDA_FAT
X
106
3
QTDE_BONIFICADA
N
109
10
3
UNI_MEDIDA_BONIFICADA
X
119
3
VLR_TOT_BRUTO
N
122
15
2
VLR_TOT_LIQUIDO
N
137
15
2
PRECO_UNI_BRUTO
N
152
13
2
PRECO_UNI_LIQUIDO
N
165
13
2
COD_SITTRIB
N
178
3
ALIQ_IPI
N
181
5
2
ALIQ_ICMS
N
186
5
2
ALIQ_RED_ICMS
N
191
5
2
ALIQ_ICMS_SUBST
N
196
5
2
PERC_DESC_COM
N
201
6
4
VLR_DESC_COM
N
207
13
2
CFOP
N
220
4
Registro 05 – VENCIMENTO
Conteúdo
Tipo
Inicio
Tamanho
REGISTRO
N
1
2
NRO_NOTA_FIS5
N
3
6
SERIE_NF5
X
9
3
CGC_ORIGEM
N
12
14
DATA_AGENDA
N
26
8
CGC_DESTINO
N
34
14
DATA_VENCIMENTO
N
48
8
VALOR_VENC
N
56
15
2
VALOR_DESC
N
71
17
2
VALOR_ACRE_FIN
N
88
17
2
COND_PGTO
N
105
5
Registro 09 – TRAILLER
Conteúdo
Tipo
Inicio
Tamanho
REGISTRO
N
1
2
NRO_NOTA_FIS9
N
3
6
SERIE_NF9
X
9
3
QTDE_TOTAL_ITENS
N
12
4
NRO_TOT_EMBALAGEM
N
16
4
NRO_TOT_PALETES
N
20
4
TOT_PESO_BRUTO
N
24
9
3
TOT_PESO_LIQUIDO
N
33
9
3
VLR_TOT_MERC
N
42
15
2
VLR_TOT_FAT
N
57
15
2
VLR_TOT_DESC
N
72
13
2
VLR_TOT_DESPESAS
N
85
13
2
VLR_TOT_FRETE
N
98
13
2
VLR_TOT_SEGURO
N
111
13
2
BASE_IPI
N
124
15
2
VLR_TOT_IPI
N
139
13
2
BASE_ICMS
N
152
15
2
TOT_ICMS
N
167
13
2
BASE_ICMS_SUBST
N
180
15
2
TOT_ICMS_SUBST
N
195
13
2
Layout EDI Tabela de FornecedoresArquivo: FFFFDDMM.TBF
FFFF => Iniciais do Fornecedor (do nome fantasia)
DDMM => equivale ao dia e mês de geração do arquivo
Obs: Os campos numéricos deverão ser preenchidos com zeros à esquerda e os campos alfanuméricos com brancos à direita.
Header
Descrição
Conteúdo
Tipo
Tamanho
Decimal
Tipo de Registro
01
Number
02
-
CNF Fornecedor
CNPJ/RFC/CURP do Fornecedor
Varchar
20
-
CNF Distribuidor
CNPJ/RFC/CURP do Distribuidor
Varchar
20
-
Data
Inicio de Vigência AAAAMMDD
Number
08
-
Data Fim Custo
Number
08
-
Linha
Varchar
2
Fim
Identificador de final de registro "*"
Varchar
1
-
Total: 61 posições
Detalhes dos Produtos
Descrição
Conteúdo
Tipo
Tamanho
Decimal
Tipo de Registro
02
Number
02
-
EAN Produto
EAN ou DUN-14 do produto
Number
14
-
Embalagem
Tipo de embalagem (CX, KG, UN, etc.)
Varchar
02
-
Base Embalagem
Quantidade de itens por embalagem
Number
05
-
Custo
Custo da embalagem do fornecedor
Number
17
02
Valor de pauta
Valor de pauta do produto
Number
17
02
Frete
Tipo de Frete
Number
01
% de Frete
Percentual de frete
Number
07
02
Valor de Frete
Valor de Frete
Number
17
02
% de IPI
Percentual de IPI
Number
07
02
Valor de IPI
Valor de IPI
Number
17
02
Fim
Identificador de final de registro "*"
Varchar
1
-
- Total: 107 posições
Descontos/Bonificações/Acréscimos/Despesas pôr produto | |||||
Descrição | Conteúdo | Tipo | Tamanho | Decimal | |
Tipo de Registro | 03 | Number | 02 | - | |
EAN Produto | EAN | Number | 14 | - | |
Tipo de evento | DSC – Desconto | Varchar | 03 | - | |
Descrição do Evento | Descrição do motivo do evento | Varchar | 25 | - | |
Valor do Evento | Valor do Evento | Number | 17 | 02 | |
Data Inicial | Início de Vigência AAAAMMDD | Number | 08 | - | |
Data Final | Final de Vigência AAAAMMDD | Number | 08 | - | |
Fim | Identificador de final de registro "*" | Varchar | 1 | - |
- Total: 78 posições
Trailer | ||||
Descrição | Conteúdo | Tipo | Tamanho | Decimal |
Tipo de Registro | 04 | Number | 02 | - |
Número de Itens | Quantidade de itens da nota (linhas) | Number | 07 | - |
Fim | Identificador de final de registro "*" | Varchar | 1 | - |
- Total: 10 posições
Observações:
Os campos Código do Comprador, Linha do Fornecedor, Condição de Pagamento, Figura Fiscal e Estado de Origem serão pegos do cadastro do RMS
Para campos numéricos as casas decimais devem serem subtraídas do tamanho total do campo, exemplo Number 17 com 2 decimais = 15 inteiros e 2 decimais.

