Árvore de páginas

 

Repique de Pedidos

 

Objetivo

Tem como finalidade controlar os envios dos pedidos de EDI aos fornecedores, bem como o redirecionamento das mercadorias não atendidas pelo mesmo ao outro fornecedor, depois de executado o processo de sugestão.

Parametrização

Parâmetro / Tabelas

Tipo

Código

Descrição

Acesso

Conteúdo 1

Conteúdo 2

Conteúdo 3

Parâmetro

101

Repique de Pedidos

NREPIQ0000

Zero

1

9999999



Importante: 0000 é o código da loja sem o dígito.
Ex: PARA A LOJA 981 - NREPIQ0098

Descrição do processo

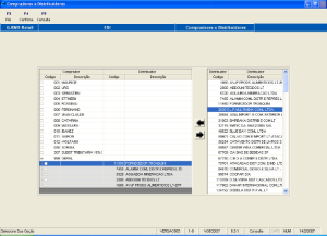
Ciclo de Distribuição – Geração do Ciclo – VGECIDIS


Este programa (VGECIDIS) tem como finalidade:

  • Controlar o envio de pedidos de EDI aos fornecedores, bem como redirecionar as mercadorias não atendidas para outro fornecedor.


Gerar o ciclo que é composto de Ordens de Compra disponíveis e Distribuidores.

  • Para selecioná-los ou não, basta clicar nas setas no centro da tela.

 

  • Devemos também indicar a ordem dos distribuidores, que irá indicar para qual distribuidor irá atender os não atendidos.

 

  • Para informar Filial: Traz a Filial Default do Usuário.


IMPORTANTE:
Se a licença for do tipo "Store", o programa não permite a alteração do código da Filial.
Se a licença for do tipo "Gestão", o programa permite a alteração do código da Filial.
Conforme programa VGRMMENU.

Campos de Tela:

Nome do Campo

Descrição

Loja

Código da Loja / Filial

Comprador

Código do Comprador

Data

dd / mm / aaaa

Ordens Disponíveis

 

Data Ordem

dd / mm / aa da Ordem de Compra

Ordem

Número da Ordem de Compra

Fabricante

Código e Nome do Fabricante

Ordens Selecionadas

 

Data Ordem

dd / mm / aa da Ordem de Compra

Ordem

Número da Ordem de Compra

Fabricante

Código e Nome do Fabricante

Distribuidores Disponíveis

 

Código

Código do Distribuidor

Distribuidor

Nome do Distribuidor

Distribuidores Selecionados

 

Código

Código do Distribuidor

Distribuidor

Nome do Distribuidor

Ordem

Número da Ordem de Compras

Funções de Tela:

  • Fim: Encerra o programa.

 

  • Confirma: Grava as informações inseridas no programa.

 

  • Filtro: Permite selecionar as informações conforme determinado no filtro.

 

  • Distrib: Abre o programa VGECDIST – Compradores X Distribuidores.


Tem como objetivo permitir a associação de Distribuidores e Compradores.
Selecione o Comprador e associe a ele por meio das teclas os Distribuidores desejados.


Campos de Tela:

Nome do Campo

Descrição

Comprador

 

Código

Código do Comprador

Descrição

Nome do Comprador

Distribuidor

 

Código

Código do Distribuidor

Descrição

Nome do Distribuidor


Ao término das associações, tecle em CONFIRMAR para efetivar a operação.


  • Selecione a Ordem na grade de tela.
  • Selecione os Distribuidores desejados para atendê-la.
  • CONFIRME para efetivar a operação.


Figura A


Figura B



Figura C


Figura D
Os ciclos são gerados sucessiva e automaticamente.
O sistema vai procurar dentre os Distribuidores selecionados aquele que tem o melhor custo para atender a Ordem de Compra. Caso o primeiro Distribuidor selecionado não atenda todo o pedido, o saldo retorna para que o segundo Distribuidor indicado com o melhor custo termine o atendimento, e assim sucessivamente.

Administração de Pedidos – Painel de Controle – VGETRPED







Campos de Tela:

Nome do Campo

Descrição

Loja

Código da Loja

Ciclo Gerado

Data do ciclo (dd/mm/aa) e Número do Ciclo

Status do Ciclo

Todos.
0 = Ciclo Gerado.
1 = Pedido Gerado.
2 = Processando Retorno.
3 = Atendido Parcialmente.
4 = Atendido Integralmente.

Grade de Tela

 

Distribuidor por fabricante

CÓDIGO e NOME do Distribuidor

Status

G= Gerado
T = Transmitido
R = Retornado

Será gerado um arquivo para cada Distribuidor flegado, mas, numa única operação
Tecla de função

Ordem

Número da Ordem de Compra

Pedido

Número do Pedido

Ind. (Indicador)

NA = Não Atendido
AP = Atendido Parcial
AT = Atendido

Fabricante

Código e Nome do Fabricante.

Itens

Número total de itens da Ordem de Compra

Total

Valor Total da Ordem de Compra


Funções de Tela:

Nome da Função

Descrição

Fim

Finaliza o programa.

Gerar Pedidos

Permite Gerar um pedido.

Consultar Ordens

Permite consultar o pedido assinalado na grade.

Enviar Pedido

Permite enviar o pedido assinalado na grade.

Retornar Pedido

Permite retornar ao pedido.

Filtro

Chama as Ordens na grade de tela




Todos.
0 = Ciclo Gerado.
1 = Pedido Gerado.
2 = Processando Retorno.
3 = Atendido Parcialmente.
4 = Atendido Integralmente.

Gerar Pedidos



Consultar Ordens

Assinale na grade de tela a Ordem de Compra que deseja consultar e clique F7 – Consulta Ordem.

O sistema apresenta as informações sobre a Ordem selecionada.

Enviar Pedido


Tela com um pedido assinalado.


Tela com mais de um pedido assinalado.
NOTA IMPORTANTE:
Se forem assinalados mais de um ou todos os pedidos, será gerado um arquivo para cada Distribuidor assinalado, mas, numa única operação.

Os pedidos serão gerados via EDI conforme parâmetro: 50, Acesso: CAMINHOEDI, Conteúdo: Caminho do arquivo EDI (Ex: C:\EDI).

Retornar Pedido

A função "RETORNAR PEDIDO" tem como objetivo emitir um relatório com o resultado do atendimento da Ordem de Compra pelo Distribuidor.
IMPORTANTE:
Os retornos serão gerados via EDI conforme parâmetro: 50, Acesso: CAMINHOEDI, Conteúdo: Caminho do arquivo EDI (Ex: C:\EDI).

  • Layout de Importação


Label: RET + XXXXX (X =Número do código do Fornecedor COM dígito – formatado com 06 zeros).ret
CAPA.

Posição

Tamanho

Valor

1

1

1

12

12

Número do Pedido


DETALHE.

Posição

Tamanho

Valor

1

1

2

2

14

Código do EAN

16

5

Quantidade de Itens Atendidos

21

5

Quantidade de Itens NÃO Atendidos



Os retornos serão gerados via EDI conforme parâmetro: 50, Acesso: CAMINHOEDI, Conteúdo: Caminho do arquivo EDI (Ex: C:\EDI).




O sistema mostra na tela, conforme código do status, o resultado do retorno.

Exemplo 1 – Atendido Integralmente.


Exemplo 2 – Atendimento Parcial.
Quando o atendimento é parcial o sistema gera uma Nova Ordem de Compra para a quantidade não atendida, que será direcionada novamente a um distribuidor para atendimento.