Web services de Demonstrativos padrão TISS 3.02.01
Características do Requisito
Linha de Produto: | Microsiga Protheus | ||||||||||
Segmento: | Saúde | ||||||||||
Módulo: | SIGAPLS - Plano de Saúde | ||||||||||
Rotina: |
| ||||||||||
País(es): | Brasil | ||||||||||
Banco(s) de Dados: | Todos relacionais homologados. | ||||||||||
Tabelas Utilizadas: | BD7 - Part Honorários Prestado Itens SE2 - Contas a Pagar BMR - Composicao de Pagamento
| ||||||||||
Sistema(s) Operacional(is): | Windows® / Linux® |
Descrição
Disponibilizado a funcionalidade de retorno em formato XML dos Demonstrativos de Análise de Conta, Pagamento e Pagamento Odontológico, conforme padrão TISS 3.02.01 da ANS.
Agora, é possível enviar um XML para o servidor do Protheus com as informações das solicitações e o tipo de relatório desejado, que o sistema irás retornar o arquivo XML com os dados - de acordo com o relatório solicitado - no formato padrão, para ser tratado por outros sistema. O arquivo enviado com as informações das solicitações deve obedecer o padrão da TISS 3.02.01.
Para que seja possível o retorno destes dados dos relatórios, foi utilizado o webservice tissSolicitacaoDemonstrativoRetorno, que dever ser baixado da Agência Nacional de Saúde - ANS.
Procedimento para Implantação
Para o correto funcionamento da funcionalidade, todo o ambiente da TISS já deve estar configurado, bem como a necessidade de rodar o Wizard, para que ocorra a atualização da Tabela BVR, que armazena a chamada da função responsável pelo processamento dos demonstrativos.
Abaixo, iremos colocar os pontos de observação principais, para que haja a correta utilização da funcionalidade:
- Configurações iniciais
- Verificar se na pasta Schemas possui o arquivo wsdl de no tissSolicitacaoDemonstrativoRetorno.wsdl na versão 3.02.01. A pasta Schemas fica localizada na seguinte estrutura: Protheus Data\tiss\schemas (ou seja, a pasta Schema está dentro da pasta Tiss, que fica dentro da pasta Protheus Data)
Figura 1 - Estrutura da pasta TISS e suas subpastas, demonstrando a pasta Schemas com os arquivos wsdl (ServiceWeb) da TISS 3.02.01 - Caso não encontre este webservice ou queira atualizar a pasta apenas com a versão vigente, será necessário baixar a versão 3.02.01 no site da ANS, no endereço: http://www.ans.gov.br/prestadores/tiss-troca-de-informacao-de-saude-suplementar/padrao-tiss-versao-3-02-01, devendo baixar o item chamado de Componente de Comunicação. Realize a descompactação dos arquivos na pasta Schemas (conforme item anterior) e verifique se todos os arquivos estão na pasta.
- O arquivo de configuração do servidor deverá estar com as configurações corretas para trabalhar com a TISS online.
- Verificar se na seção [HTTP] do arquivo de configuração do servidor está presente a configuração de UPLOADPATH (apenas para efeito de exemplo: UPLOADPATH=\tiss\online\caixaentrada)
Verificar na seção referente ao Portal que irá receber as solicitações (exemplo; [localhost:8021]) se está configurado o JOB de processamento para a TISS e as variáveis JEMP (código da empresa) e JFIL (filial da empresa). Veja um exemplo abaixo:
[localhost:8021]
ENABLE=1
.......................
RESPONSEJOB=JOB_TISS
JEMP=99
JFIL=01Verificar a existência do JOB para processamento da TISS (citado no tópico acima) que deverá ser identificado pelo colchetes. Exemplo: [JOB_TISS]
Caso haja dúvidas, entrar em contato com o suporte.
- Recarregar a versão, para atualização da tabela BVR, que contêm a chamada para função de retorno dos demonstrativos.
- Verificar se na pasta Schemas possui o arquivo wsdl de no tissSolicitacaoDemonstrativoRetorno.wsdl na versão 3.02.01. A pasta Schemas fica localizada na seguinte estrutura: Protheus Data\tiss\schemas (ou seja, a pasta Schema está dentro da pasta Tiss, que fica dentro da pasta Protheus Data)
Características dos Relatórios - Envio de Solicitação
Abaixo, listamos as características de cada relatório na solicitação, ou seja, o que é necessário para que seja possível a solicitação do XML.
- O arquivo XML que será enviado para o servidor da Operadora, deverá estar no formato esperado pela TISS 3.02.01 de Solicitação de Demonstrativos.
- O Demonstrativo de Análise de Conta possui como único campo de pesquisa (conforme padrão TISS) a tag <numeroProtocolo>. Nesta caso, o prestador deverá enviar como número de Protocolo o número da PEG. Somente é válido e considerado o número da PEG para pesquisa do Demonstrativo de Análise de Conta. Caso seja inserido outra informação, não será retornado os dados.
- Logo, na tag <numeroProtocolo> deverá ser inserido o número de alguma PEG, como por exemplo: <ans:numeroProtocolo>000007</ans:numeroProtocolo>
Figura 2 - Exemplo de um arquivo XML de Solicitação de Demonstrativo de Análise de Conta (validado pelo programa ValidadorTISS*)
- Logo, na tag <numeroProtocolo> deverá ser inserido o número de alguma PEG, como por exemplo: <ans:numeroProtocolo>000007</ans:numeroProtocolo>
- O Demonstrativo de Pagamento e o Demonstrativo de Pagamento Odontológico possuem como parâmetros os campos: código do Prestador na Operadora ou CPF ou CNPJ, Nome do Prestador, Data da Solicitação, tipo da Solicitação (1=Demonstrativo Pagamento, 3=Demonstrativo Pagamento Odonto) e Período (Competência ou Data de Pagamento). Exemplo das tags que estão no XML de solicitação de Demonstrativo:
Figura 3 - Exemplo das tags no arquivo de Solicitação de Demonstrativo.
Funcionamento do WebService
Após as configurações (caso seja necessário), basta apenas acessar o endereço do Portal da Operadora que está configurado para a TISS, acrescido do nome do servidor de transação desejado - tissSolicitacaoDemonstrativoRetorno - mais a terminação .apw, para que o sistema identifique que se trata de um acesso para o webservice. Ficaria da seguinte maneira:
Exemplo de chamada WebService
http://minhaoperadora:3580/tisssolicitacaodemonstrativoretorno.apw
Deve ser obrigatoriamente deste jeito a chamada, onde informamos o endereço do servidor que será usado mais o webservice que será chamado (no caso, tisssolicitacaodemonstrativoretorno) e a terminação .apw, para que o sistema possa processar e entender que se trata de uma solicitação via webservice
- O sistema irá receber a solicitação, verificar qual o tipo de Demonstrativo desejado (Análise de Contas / Pagamento / Pagamento Odonto) e checar se o xml está de acordo com o schema para solicitação destes relatórios. Caso o XML de solicitação esteja incorreto, o relatório não será gerado.
- Caso esteja em ordem, o sistema irá realizar as verificações necessárias e no final, irá devolver um arquivo XML com os dados do relatório solicitado.
- Com este XML de retorno, o prestador pode trabalhar com as informações dentro de seus sistemas, de forma independente da Operadora.
- Para cada relatório emitido com sucesso, o sistema grava o XML gerado numa pasta com o código da RDA, dentro da pasta caixasada, que fica em tiss\online\caixasaida (a pasta TISS é a pasta que fica dentro do Protheus Data). Ou seja, se o RDA de código 000002 solicitar um demonstrativo, o sistema irá criar uma pasta chamada "000002" dentro da pasta caixasaida. Se já existir uma pasta com o código da RDA, o XML gerado será salvo dentro desta pasta
Figura 4 - Estrutura da pasta caixasaida, onde temos uma pasta com o código da RDA que solicitou algum tipo de relatório de demonstrativo. Dentro desta pasta, temos o XML gerado.
Figura 5 - Exemplo de XML de Retorno do Demonstrativo de Análise de Conta (validado pelo programa ValidadorTISS*)
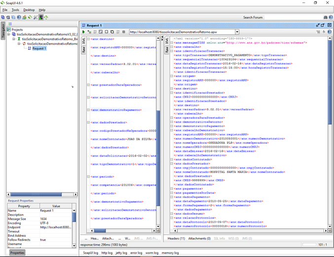
Figura 6 - Exemplo de XML de Retorno do Demonstrativo de Pagamento (validado pelo programa ValidadorTISS*)
Figura 7 - Exemplo de XML de Retorno do Demonstrativo de Pagamento Odontologia (validado pelo programa ValidadorTISS*)
Programas de Apoio
- Validador TISS - Programa que visa validar os arquivos XML no padrão TISS. Realiza a validação de arquivos de Envio e Retorno. O programa pode ser baixado no endereço: http://blog.aplataforma.com.br/validador-tiss/
- SOAPUI - Programa Open Source, que pode ser utilizado para testar se as configurações do Webservice estão corretas. para maiores informações, consulte o endereço: https://www.soapui.org/







