01. DADOS GERAIS
| Produto: | TOTVS Moda |
|---|---|
| Segmento: | Varejo |
| Módulo: | PPN |
| Função: | Ajuste no envio do "valorDeclarado" no PPN. |
| País: | Brasil |
| Ticket: | 22748013 |
| Requisito/Story/Issue (informe o requisito relacionado) : | DVACOM-17698 |
02. SITUAÇÃO/REQUISITO
Foi observado que no momento da geração do PPN, o campo "valorDeclarado" não era enviado com valor quando o "codigoServicoAdicional" for 064, com isso ocorria um alerta informando a obrigatoriedade do mesmo, interrompendo o processo de geração de PPN.
03. SOLUÇÃO
Foi realizado o ajuste para o envio correto do valor do pedido através da geração do PPN (PEDFP158).
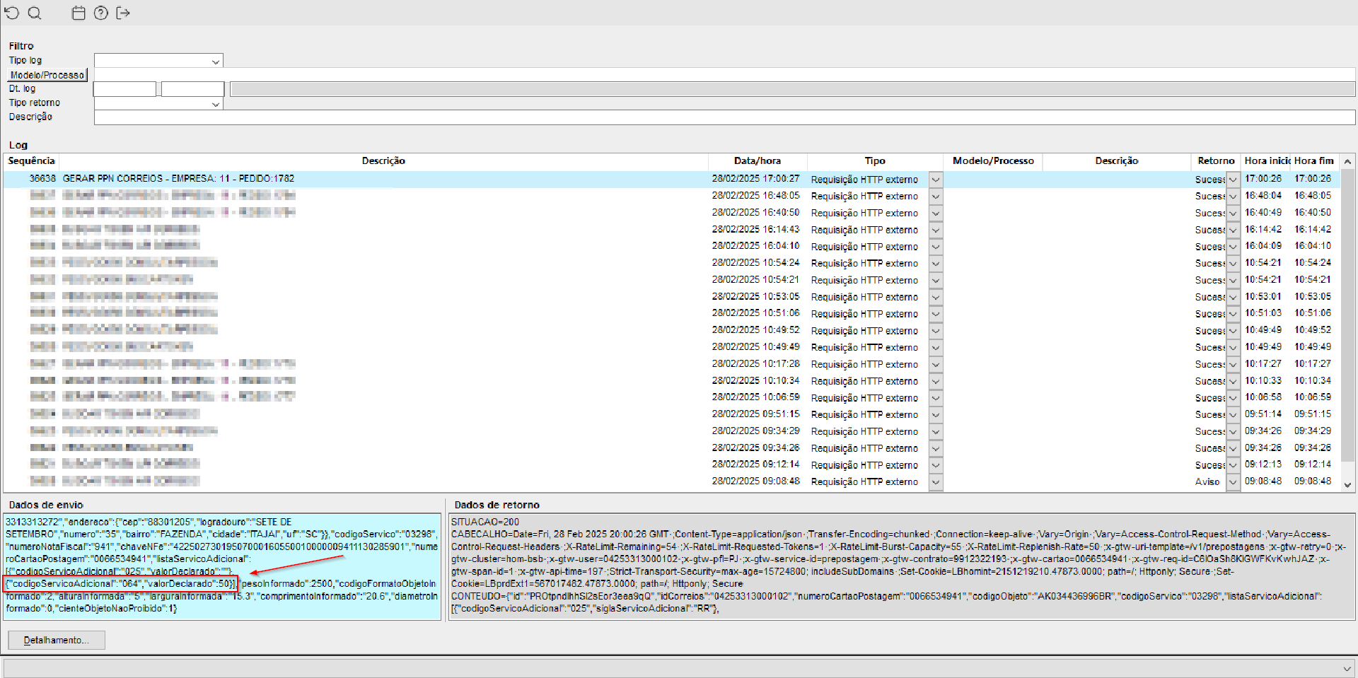
Imagem 01 - Pedido de venda 1782 criado para simular o envio das informações corretamente através da geração do PPN.
Imagem 02 - Demonstração do componente pedido 1782 sendo exibido no componente PEDFP158 para realizar o processo de gerar PPN.
Observação: o cartão postagem e serviço utilizado contém o código de 064, mencionado como exemplo.
Imagem 03 - Demonstração de envio da informação "valorDeclarado" em conjunto com o "codigoServicoAdicional" 064.


