01. DADOS GERAIS
| Produto: | TOTVS Moda |
|---|---|
| Segmento: | Varejo |
| Módulo: | Moda - Fiscal |
| Função: | FISFP082 - Rejeitar NF no processo de recebimento de nota fiscal |
| País: | Brasil |
| Requisito/Story/Issue (informe o requisito relacionado) : |
02. SITUAÇÃO/REQUISITO
Ser possível classificar as NFs disponíveis para realização do recebimento no componente FISFP082, como Rejeitadas.
03. SOLUÇÃO
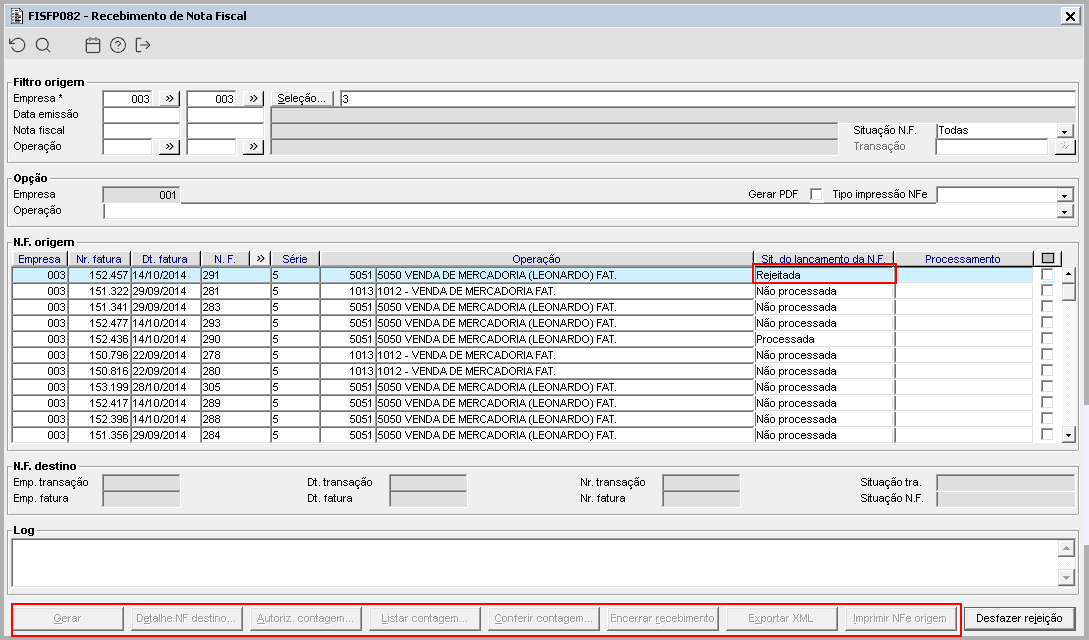
No componente FISFP082, foi disponibilizado para as NFs que estão com a Situação do lançamento como Não processada o novo botão Rejeitar NF origem que se clicado, alterará a Situação do lançamento da NF apenas da nota fiscal que está em foco, para Rejeitada. Para as NFs com situação Processada o novo botão não estará disponível para uso e após Rejeitar uma NF, caso seja necessário reverter o processo, ao dar o foco na NF com situação Rejeitada, estará disponível o botão Desfazer rejeição.
Imagem 1 - Demonstração do novo botão disponível para rejeitar a NF não processada.
Imagem 2 - Demonstração do processo de rejeição realizado com sucesso.
Imagem 3 - Demonstração da NF já rejeitada apenas com o botão de desfazer rejeição habilitado.
Imagem 4 - Demonstração de NF já processada não sendo possível realizar a rejeição.
Imagem 5 - Demonstração do processo de desfazer rejeição realizado com sucesso.




