Histórico da Página
Reabastecimento de Gôndola
Objetivo
Não permitir a falta de produtos na área de venda.
- Este módulo é integrado ao Sistema de Loja RMS e ao Sistema de PDV.
- Gera processos manuais ou por coletor.
- Prioriza e controla a execução das mesmas.
Descrição do processo
Processos
Processos – Baixa Estoque
Componentes da Solução
Monitor de Reabastecimento RMS:
- Controla o estoque da área de vendas da loja, área do depósito e o ponto de reabastecimento dos produtos.
- Controla os repositores e as atividades de reabastecimento.
- Faz a interface entre o Sistema de Loja RMS, os coletores e o Sistema de PDV.
- Consulta de Produtos em Ruptura.
- Analise de Reposição dos Produtos.
Coletores de Dados e RMS Móbile:
- Permite o inventário inicial da Área do Depósito.
- Permite o controle das movimentações de separação de itens na área de vendas da loja.
- Permite a execução do reabastecimento direto no coletor de dados.
- Permite o mapeamento dos produtos dentro da loja e da capacidade de estoque em cada local.
...
...
RMS Software S.A. - Uma Empresa TOTVS
Todos os direitos reservados.
...
...
Não permitir a falta de produtos na área de venda.
- Este módulo é integrado ao Sistema de Loja RMS e ao Sistema de PDV.
- Gera processos manuais ou por coletor.
- Prioriza e controla a execução das mesmas.
...
Monitor de Reabastecimento RMS:
- Controla o estoque da área de vendas da loja, área do depósito e o ponto de reabastecimento dos produtos.
- Controla os repositores e as atividades de reabastecimento.
- Faz a interface entre o Sistema de Loja RMS, os coletores e o Sistema de PDV.
- Consulta de Produtos em Ruptura.
- Analise de Reposição dos Produtos.
...
- Permite o inventário inicial da Área do Depósito.
- Permite o controle das movimentações de separação de itens na área de vendas da loja.
- Permite a execução do reabastecimento direto no coletor de dados.
- Permite o mapeamento dos produtos dentro da loja e da capacidade de estoque em cada local.
...
Módulo de Reabastecimento
| Âncora | ||||
|---|---|---|---|---|
|
| Âncora | ||||
|---|---|---|---|---|
|
| Âncora | ||||
|---|---|---|---|---|
|
| Âncora | ||||
|---|---|---|---|---|
|
| Âncora | ||||
|---|---|---|---|---|
|
| Âncora | ||||
|---|---|---|---|---|
|
- Cadastros Básicos.
- Mapeamento da Loja.
- Inventário inicial da área de vendas.
- Monitoramento.
- O.S. de reabastecimento
- Estatísticas.
| Âncora | ||||
|---|---|---|---|---|
|
| Âncora | ||||
|---|---|---|---|---|
|
| Âncora | ||||
|---|---|---|---|---|
|
| Âncora | ||||
|---|---|---|---|---|
|
| Âncora | ||||
|---|---|---|---|---|
|
| Âncora | ||||
|---|---|---|---|---|
|
- Menu: Reabastecimento de Gôndola.
- Parâmetros: Tempos de integração com PDV.
- Repositores/ Operadores:
Controle de regiões, seções, grupos, fornecedores etc. Permite que sejam cadastrados, por Seleção ou Exceção, os produtos que o repositor pode reabastecer.
O Cadastro permite:
- Classificação Mercadológica.
- Fornecedor.
- Produto.
- Formula de Reposição por Produto / Filial.
A Seleção permite:
- Filial.
- Produto.
- Fornecedor.
- Classificação Mercadologia.
- Localização: Setorização dentro da Loja.
- Gôndolas: Localização, Capacidade Mínima e Capacidade Máxima de cada gôndola.
| Âncora | ||||
|---|---|---|---|---|
|
| Âncora | ||||
|---|---|---|---|---|
|
| Âncora | ||||
|---|---|---|---|---|
|
Tempo de integração com PDV.
Cadastrar estes parâmetros no PAINEL DE CONTROLE PDV.
| Âncora | ||||
|---|---|---|---|---|
|
| Âncora | ||||
|---|---|---|---|---|
|
| Âncora | ||||
|---|---|---|---|---|
|
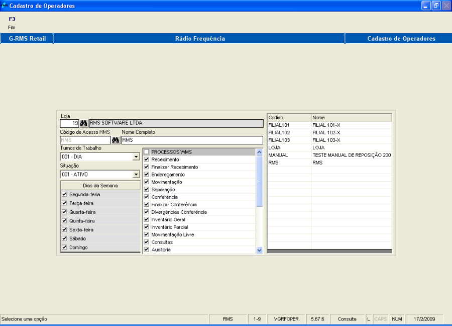
Campos de tela:
NOME | DESCRIÇÃO |
Loja | Código da loja do operador |
Código de Acesso RMS | Código de Acesso do operador |
Nome completo | Nome completo do operador |
Turno de trabalho | Seleção do turno de trabalho do operador |
Situação | Seleção da situação atual do operador: |
Dias da Semana | Seleção para os dias da semana em que o operador pode atuar |
Processos RMS | Seleção dos processos RMS permitidos ao operador. |
Processos Loja | Seleção dos processos de loja permitidos ao operador |
Quadro de Operadores cadastrados | São apresentados no quadro de tela os Códigos e os Nomes completos dos operadores já cadastrados. |
| Âncora | ||||
|---|---|---|---|---|
|
O programa permite Cadastrar/ Incluir, Alterar, Consultar ou Excluir, os Operadores/ Repositores com permissão para reabastecer as lojas.
| Âncora | ||||
|---|---|---|---|---|
|
O programa permite Alterar os campos do cadastro de operadores/ repositores.
Selecione o operador no lado direito da tela para efetuar a alteração.
O programa disponibiliza os campos que podem ser alterados.
Após as alterações necessárias, CONFIRME.
| Âncora | ||||
|---|---|---|---|---|
|
O programa permite Cadastrar, Alterar ou Excluir, por Seleção ou Exceção, os fornecedores, departamento, seção, grupo, subgrupo e produtos que o repositor pode reabastecer.
| Âncora | ||||
|---|---|---|---|---|
|
Selecione somente um dos campos do filtro de cada vez ou Fornecedor ou Classificação Mercadológica ou Produto.
Tanto para SELEÇÃO como para EXCEÇÃO.
OU Fornecedor
OU Classificação Mercadológica
OU Produto
CONFIRME.
Serão informados na tela os códigos e descrição de:
- Fornecedores.
- Produtos.
- Departamento / Seção / Grupo / Subgrupo.
| Âncora | ||||
|---|---|---|---|---|
|
Selecione na tela a seleção que deseja excluir e confirme.
| Âncora | ||||
|---|---|---|---|---|
|
Selecione o operador que deseja consultar e execute a função.
Serão apresentados os dados cadastrais do operador selecionado.
| Âncora | ||||
|---|---|---|---|---|
|
Selecione o operador que deseja excluir e excute a função.
CONFIRME.
O operador selecionado será excluído.
| Âncora | ||||
|---|---|---|---|---|
|
| Âncora | ||||
|---|---|---|---|---|
|
| Âncora | ||||
|---|---|---|---|---|
|
Setorização dentro da Loja.
Esse cadastro permite informar na loja e no depósito o endereçamento do produto na gôndola. Essa informação é necessária no inventário, por exemplo.
Acesse o Menu RMS
Mercadorias Cadastro Cadastros Complementares Localização Física Manutenção
O sistema abre a tela abaixo:
Campos de tela:
NOME | DESCRIÇÃO |
Filial | Defina a filial / Código da filial. |
Localização |
|
Loja / Depósito | Defina se a localização se refere à própria filial ou ao depósito. |
Gôndola | Determine a Gôndola / Código da Gôndola. |
Lado | Lado da gôndola / Código do lado. |
Sequência | Determine a sequência (O sistema trará automaticamente o número sequencial). |
Tipo de Gôndola | Cadastrada através da tecla de função ShF8-Tipo de Gôndola. |
Produto | Código do produto. A descrição do produto será informada automaticamente. |
EAN | Código EAN do produto será informado automaticamente a partir do código anterior. |
Ruptura | Informe o código do produto e se ele está em ruptura com o sinal |
Mínima | Informe a Capacidade mínima do endereço. |
Máxima | Informe a Capacidade máxima do endereço. |
Formato Preço Normal | Código de tipo de etiqueta por gôndola (Tabela 042). |
Quantidade | Quantidade de etiqueta por gôndola. |
Formato Preço Oferta | Código de tipo de etiqueta por gôndola (Tabela 042). |
Quantidade | Quantidade de etiqueta por gôndola. |
Observação | Observação necessária a ser incluída na etiqueta. |
Imprimir Etiqueta | = SIM ou = NÃO |
| Âncora | ||||
|---|---|---|---|---|
|
Selecione F6 Incluir.
- Defina a filial e se a localização se refere à própria filial ou ao depósito.
- Determine a gôndola, seu lado, sequência e o tipo de gôndola.
- Informe o código do produto, o código EAN será apresentado automaticamente.
- Informe se o produto está em ruptura com o sinal
ou não "sem sinal".
- Informe a Capacidade mínima e a capacidade máxima do endereço.
- Informe o formato de etiqueta e a quantidade para o preço normal e também para o preço de oferta (se houver).
- Informe a observação que julgar necessária para que seja incluída na etiqueta.
- Selecione o campo IMPRIMIR ETIQUETA, caso queira a impressão.
- Clique em GRAVAR.
A nova Localização Física será cadastrada.
| Âncora | ||||
|---|---|---|---|---|
|
Disponibiliza os campos anteriores para alteração.
Campos do Filtro:
NOME | DESCRIÇÃO |
Filial | Código da filial. |
Loja / Depósito | Defina se a localização se refere à própria filial (1) ou ao depósito (2). |
Gôndola | Informe a Gôndola / Código da Gôndola. |
Lado | Lado da gôndola / Código do lado. |
Sequência | Informe a sequência. |
Produto | Informe o Código do(s) produto(s) ou LISTA (= a todos os produtos cadastrados na filial). |
EAN | Informe o Código EAN do produto. |
Informe no filtro a localização desejada.
Faça as alterações necessárias.
Tecle em GRAVAR para confirmar as alterações.
| Âncora | ||||
|---|---|---|---|---|
|
Informe no filtro a localização que deseja consultar.
O sistema apresenta na tela a localização determinada para consulta.
| Âncora | ||||
|---|---|---|---|---|
|
Informe no filtro as informações necessárias para a localização que deseja excluir.
CONFIRME.
Escolha a opção SIM e o produto será excluído.
| Âncora | ||||
|---|---|---|---|---|
|
| Âncora | ||||
|---|---|---|---|---|
|
| Âncora | ||||
|---|---|---|---|---|
|
O cadastro de gôndola (inclusão), bem como as alterações, consultas e exclusões serão feitas simultaneamente aos processos referentes a Localização Física, conforme detalhado anteriormente.
| Âncora | ||||
|---|---|---|---|---|
|
| Âncora | ||||
|---|---|---|---|---|
|
| Âncora | ||||
|---|---|---|---|---|
|
| Âncora | ||||
|---|---|---|---|---|
|
| Âncora | ||||
|---|---|---|---|---|
|
| Âncora | ||||
|---|---|---|---|---|
|
Associa para cada endereço:
- Produto.
- Capacidade mínima e máxima.
Este processo é realizado através do programa de Localização Física, conforme detalhado anteriormente.
| Âncora | ||||
|---|---|---|---|---|
|
| Âncora | ||||
|---|---|---|---|---|
|
| Âncora | ||||
|---|---|---|---|---|
|
| Âncora | ||||
|---|---|---|---|---|
|
| Âncora | ||||
|---|---|---|---|---|
|
| Âncora | ||||
|---|---|---|---|---|
|
Inventário da área do depósito da loja.
ATENÇÃO!
O Estoque da área de vendas da loja:
Estoque Total – Estoque área Depósito.
| Âncora | ||||
|---|---|---|---|---|
|
| Âncora | ||||
|---|---|---|---|---|
|
| Âncora | ||||
|---|---|---|---|---|
|
| Âncora | ||||
|---|---|---|---|---|
|
| Âncora | ||||
|---|---|---|---|---|
|
| Âncora | ||||
|---|---|---|---|---|
|
- De tempos em tempos calcula e gera atividade de reabastecimento por produto.
- Permite consultar as atividades em ordem de prioridade, local, repositor etc.
- Mostra através de sinais coloridos: atividades em espera, atividades em andamento, críticas, etc.
- Consulta de Movimentações Diárias por:
- Produto.
- Repositor.
- Quantidade Reabastecida.
- Quantidade Retomada.
- Quantidade Movimentada.
| Âncora | ||||
|---|---|---|---|---|
|
| Âncora | ||||
|---|---|---|---|---|
|
Campos de tela:
NOME | DESCRIÇÃO |
Filial | Código da filial |
Filtro de Seleção |
|
Processar consulta | Intervalo de tempo para processamento de consulta para atualização de informação:
|
Botão processar consulta. | |
Grade de tela |
|
Produto |
|
Código | Código do produto. |
Descrição | Nome do produto. |
Estoque |
|
Total | Quantidade de estoque total do produto (Depósito + Área Venda). |
Depósito | Quantidade de estoque do produto no depósito. |
Área Venda | Quantidade de estoque do produto na área de venda. |
Quantidades |
|
Vendida Dia | Quantidade do produto vendida no dia. |
Reabastecida | Quantidade do produto que foi reabastecida. |
Reabastecer | Quantidade do produto que deve ser reabastecida. |
Em reabastecimento | Quantidade do produto que está sendo reabastecida. |
MSG | Código da Mensagem para indicar a situação atual do produto. |
Fórmula Reabastecimento | Fórmula cadastrada para reabastecimento do produto. |
% Fórmula |
|
Est. Falta Cap. Min. | Quantidade de Estoque que falta para atingir a capacidade mínima cadastrada para o produto. |
Est. Falta Cap. Max | Quantidade de Estoque que falta para atingir a capacidade máxima cadastrada para o produto. |
Mensagem | Mensagem de indicação da situação atual do produto. |
| Âncora | ||||
|---|---|---|---|---|
|
Campos do filtro:
NOME | DESCRIÇÃO |
Fornecedor | Código do fornecedor. |
Seção | Código da seção. |
Grupo | Código do grupo. |
Subgrupo | Código do subgrupo. |
Comprador | Código do comprador. |
| Âncora | ||||
|---|---|---|---|---|
|
Demonstra a movimentação diária atualizada de produtos, conforme especificado no filtro de seleção.
Campos do filtro:
NOME | DESCRIÇÃO |
Data | Data da movimentação. |
Filial | Código da filial. |
Seção | Código da seção. |
Grupo | Código do grupo. |
Subgrupo | Código do subgrupo. |
Fornecedor | Código do fornecedor. |
Produto | Código(s) do(s) produto(s). |
Repositor | Código do repositor / operador. |
Campos de tela:
NOME | DESCRIÇÃO |
Data | Data do reabastecimento. |
Filial |
|
Código | Código da Filial. |
Descrição | Nome da filial. |
Produto |
|
Código | Código do produto. |
Descrição | Nome do produto. |
Repositor | Código do repositor. |
Quantidades Totais |
|
Reabastecida | Quantidade solicitada para reabastecimento do produto. |
Retornada | Quantidade retornada da área de venda. |
Movimentações | Quantas vezes o produto foi movimentado. |
| Âncora | ||||
|---|---|---|---|---|
|
O programa processa a consulta para os produtos, de acordo com tipo de seleção no campo de tela.
| Âncora | ||||
|---|---|---|---|---|
|
Através da função o sistema abre a tela do programa VABUESTQ – Estoque de Produtos em Unidades, para consulta.
| Âncora | ||||
|---|---|---|---|---|
|
Através dessa função, o sistema abre a tela do programa VABUITEM – Cadastro de Produtos para consulta.
| Âncora | ||||
|---|---|---|---|---|
|
Através dessa função o sistema abre a tela de Ultimas Movimentações para consulta.
Campos do filtro:
NOME | DESCRIÇÃO |
Última Movimentação DE | Data INICIAL para filtragem da Ultima Movimentação. |
Última Movimentação ATÉ | Data FINAL para filtragem da Última Movimentação. |
Lista Produtos SEM Estoque | SIM ou NÃO. |
Seção | Código da seção. |
Grupo | Código do grupo. |
Subgrupo | Código do subgrupo. |
Fornecedor | Código do fornecedor. |
Campos de tela:
NOME | DESCRIÇÃO |
Produto |
|
Código | Código do produto. |
Descrição | Nome do produto. |
Estoque Atual |
|
Total | Estoque do produto Depósito + Loja. |
Depósito | Estoque do produto no Depósito. |
Loja | Estoque do produto na loja. |
Ultima Movimentação |
|
Data | Data da última movimentação. |
Dias | Quantidade de dias. |
...
| Âncora | ||||
|---|---|---|---|---|
|
| Âncora | ||||
|---|---|---|---|---|
|
Apresenta as fórmulas para reabastecimento.
Campos de tela:
NOME | DESCRIÇÃO |
Fórmula de Reposição |
|
Código | Código da fórmula utilizada para o cálculo de reposição. |
Descrição | Nome da fórmula |
| Âncora | ||||
|---|---|---|---|---|
|
Campos de tela:
NOME | DESCRIÇÃO |
Filial | Código da Loja. |
Parâmetros Principais |
|
Filial utilizada no processo de Reabastecimento Automático | SIM |
Intervalo | Determina o tempo de intervalo de coleta de informações. |
Acessar quantidade reabastecida na consulta de produtos (Mata Burro) | SIM |
Relatório de Coleta – Exibir Endereços da Loja | SIM |
| Âncora | ||||
|---|---|---|---|---|
|
Disponibiliza os campos de tela para alteração.
Depois de efetuadas as alterações desejadas, CONFIRME.
| Âncora | ||||
|---|---|---|---|---|
|
| Âncora | ||||
|---|---|---|---|---|
|
| Âncora | ||||
|---|---|---|---|---|
|
| Âncora | ||||
|---|---|---|---|---|
|
| Âncora | ||||
|---|---|---|---|---|
|
| Âncora | ||||
|---|---|---|---|---|
|
| Âncora | ||||
|---|---|---|---|---|
|
| Âncora | ||||
|---|---|---|---|---|
|
- Permite geração através de:
- Emissão relatório.
- Geração de Tarefa R.F.
- Através da identificação do repositor gera O.S. conforme cadastro de seleção/ exceção.
- Identificar os locais e quantidades de reabastecimento por produto na OS.
| Âncora | ||||
|---|---|---|---|---|
|
| Âncora | ||||
|---|---|---|---|---|
|
| Âncora | ||||
|---|---|---|---|---|
|
| Âncora | ||||
|---|---|---|---|---|
|
| Âncora | ||||
|---|---|---|---|---|
|
| Âncora | ||||
|---|---|---|---|---|
|
| Âncora | ||||
|---|---|---|---|---|
|
| Âncora | ||||
|---|---|---|---|---|
|
| Âncora | ||||
|---|---|---|---|---|
|
| Âncora | ||||
|---|---|---|---|---|
|
- Usuário seleciona os produtos a serem reabastecidos.
- Impressão dos produtos com a quantidade a ser reabastecida.
- Repositor:
- Efetua a coleta dos produtos.
- Passa no "Mata Burro" o EAN e quantidade.
- Se houve retorno de produtos, informa o mesmo e a quantidade retornada.
| Âncora | ||||
|---|---|---|---|---|
|
| Âncora | ||||
|---|---|---|---|---|
|
| Âncora | ||||
|---|---|---|---|---|
|
| Âncora | ||||
|---|---|---|---|---|
|
| Âncora | ||||
|---|---|---|---|---|
|
- Separação:
- Seleção Repositor.
| Âncora | ||||
|---|---|---|---|---|
|
| Âncora | ||||
|---|---|---|---|---|
|
| Âncora | ||||
|---|---|---|---|---|
|
Separação manual dos produtos para reabastecimento
Campos de tela:
NOME | DESCRIÇÃO |
Repositor |
|
Código | Código do repositor |
Nome | Nome completo do Repositor |
Tarefa |
|
Situação | Procedimento de reabastecimento de gôndola sendo executado |
Quantidade de Produtos | A quantidade de produto que foi reabastecida |
Data | Data do reabastecimento |
Hora | Horário que o reabastecimento foi executado |
| Âncora | ||||
|---|---|---|---|---|
|
Atualiza os dados da tela (manualmente).
| Âncora | ||||
|---|---|---|---|---|
|
...
Ajusta o estoque do produto na área do depósito.
Campos de tela:
NOME | DESCRIÇÃO |
Filial | Código da filial. |
Código | Código do repositor. |
EAN | Código EAN do produto. |
Quantidade Total Unitária | Quantidade em unidades que deve ficar no depósito. |
Produto | Código e descrição do Produto (default). |
Embalagem Venda | Embalagem de venda do produto, conforme cadastro (default). |
Estoque total | Estoque Área de Venda + Área Depósito (default). |
Estoque Área de Venda | Quantidade de estoque do produto na área de venda (default). |
Estoque Área Depósito | Quantidade de estoque do produto no depósito (default). |
| Âncora | ||||
|---|---|---|---|---|
|
Selecione o repositor de deseja excluir e confirme.
| Âncora | ||||
|---|---|---|---|---|
|
O programa apresenta na tela os repositores que estão cadastrados, mas estão fora do expediente.
E a função passa a ser nomeada como "ShF3 Repositores Expediente".
Âncora _toc376 _toc376 Âncora _Toc222631025 _Toc222631025
Separação dos Produtos:Âncora _Toc222632043 _Toc222632043 - Geral.
- Produto a Produto.
- Venda Dia.
- Estoque Área Vendas.
- Quantidade a Reabastecer.
- Relatório de Coleta:
- Confirmação Movimentação do Produto
- Ao informar a quantidade reabastecida no "Mata Burro", é transferido o estoque da área do depósito para área de venda.
...
Terminais disponibilizados nas lojas para consulta de preço pelo cliente.
Possibilita a consulta de um produto através do seu código de barras.
- Retorno Área de Venda:
- Ao informar a quantidade retornada no "Mata Burro" é transferido o estoque da área de venda para área do depósito
Âncora _toc410 _toc410 Âncora _Toc222631026 _Toc222631026 Âncora _Toc222632044 _Toc222632044
.Âncora _Toc222632174 _Toc222632174
A quantidade informada para o produto será retornada da área de venda para área do depósito.
| Âncora | ||||
|---|---|---|---|---|
|
| Âncora | ||||
|---|---|---|---|---|
|
| Âncora | ||||
|---|---|---|---|---|
|
| Âncora | ||||
|---|---|---|---|---|
|
| Âncora | ||||
|---|---|---|---|---|
|
| Âncora | ||||
|---|---|---|---|---|
|
- Repositor informa que está disponível.
- Sistema separa os produtos em ponto de reposição (conforme cadastro repositor).
- Repositor:
- Efetua a Coleta dos produtos selecionados.
- Informa o término da coleta.
- Efetua a reposição dos produtos.
- Informa o término da reposição.
- Se houve retorno de produtos, informa o mesmo e a quantidade retornada.
- No Coletor são exibidos o produto e a quantidade a ser reabastecida.
- Repositor coleta o produto (fisicamente) e informa a quantidade.
- Ao informar a quantidade coletada já é exibido no monitor de reabastecimento.
| Âncora | ||||
|---|---|---|---|---|
|
| Âncora | ||||
|---|---|---|---|---|
|
| Âncora | ||||
|---|---|---|---|---|
|
| Âncora | ||||
|---|---|---|---|---|
|
| Âncora | ||||
|---|---|---|---|---|
|
| Âncora | ||||
|---|---|---|---|---|
|
- Número de reabastecimentos no período
- Por produto.
- Por fornecedor.
- Por repositor.
- Por classificação mercadológica.
...


































































































