Páginas filhas
  • DT Controle de sessão inativa de usuário

Versões comparadas

Chave

  • Esta linha foi adicionada.
  • Esta linha foi removida.
  • A formatação mudou.

...

Totvs custom tabs box
tabsConfiguração,Demonstração,ADMFC014
idspasso1,passo2,passo3
Totvs custom tabs box items
defaultyes
referenciapasso1

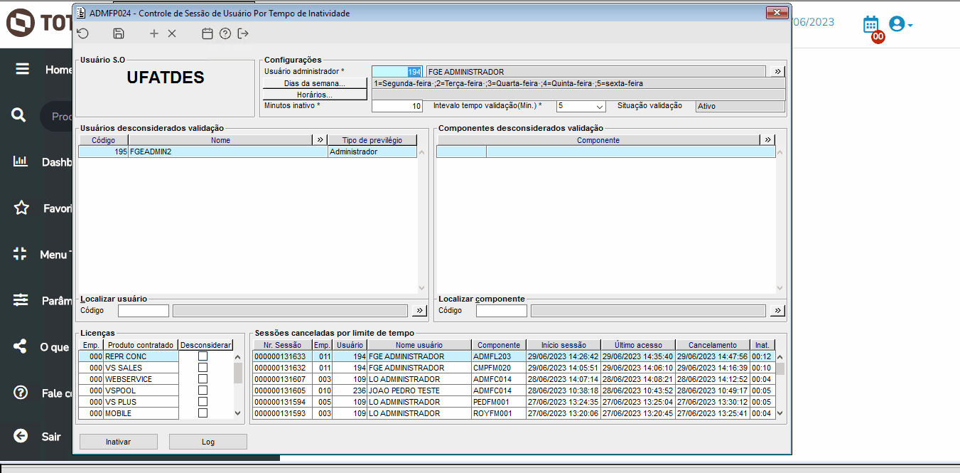
Imagem 1 - Tela de configuração


  • Usuário administrador: Usuário para registro das informações de cancelamento.
  • Dias da semana: Relação dos dias da semana em que a verificação de inatividade será efetuada (em desenvolvimento).
  • Horários: Relação dos horários em que a verificação de inatividade será efetuada (em desenvolvimento).
  • Minutos inativo: Quantidade de minutos que caracteriza sessão inativa. Pode ser de no mínimo 10 minutos e máximo de 60 minutos.
  • Intervalo tempo validação(Min.): Intervalo de tempo para o sistema verificar se a sessão está inativa. Pode ser 05, 10, 20 ou 30 minutos.
  • Situação validação: Pode ser Inexistente, Inativo ou Ativo. Só pode ser alterado pelo botão de ação.
  • Usuários desconsiderados validação: Informar os códigos dos usuários que não passarão pela validação de inatividade. O programa trará o nome e o tipo de privilégio do usuário.
  • Componentes desconsiderados validação: Informar os códigos dos componentes que não passarão pela validação de inatividade. O programa trará a descrição do componente.
  • Licenças: O programa trará a relação dos tipos de licenças (produtos) disponíveis no ambiente  O operador deverá marcar aqueles que não passarão pela validação.
  • Sessões canceladas por limite de tempo: Lista das sessões encerradas por limite de tempo dos últimos 30 dias a contar da data atual. Identifica a sessão cancelada, o usuário e o componente que estava aberto.


Imagem 2 - Acima é demonstrado o parâmetro de controle de exibição da mensagem ao atingir o tempo limite de inatividade. Com este parâmetro o usuário poderá definir se o sistema dará a mensagem de alerta antes de fechar o sistema ou se será fechado sem aviso prévio.

Totvs custom tabs box items
defaultno
referenciapasso2


Gif 1 - Acima mostramos a configuração criada para o ambiente, com o parâmetro TP_CANCELA_SESSAO_AUTOM configurado com o valor 1 e o que acontece com uma sessão que fica parada (inativa) em uma mesma tela. Quando o sistema identifica que a sessão extrapolou o tempo de inatividade configurado é mostrada uma mensagem. Se o operador clicar no contagem regressiva o processo de cancelamento é interrompido e a sessão permanece ativa. Em seguida mostramos que quando o operador não interrompe a contagem regressiva a sessão é cancelada.
*O tempo foi acelerado para demonstrar a mensagem.




Gif 2 - Acima mostramos a configuração criada para o ambiente, com o parâmetro TP_CANCELA_SESSAO_AUTOM configurado com o valor 0 e o que acontece com uma sessão que fica parada (inativa) em uma mesma tela. Quando o sistema identifica que a sessão extrapolou o tempo de inatividade configurado a mesma é cancelada sem exibir a mensagem de aviso.
*O tempo foi acelerado para demonstrar a mensagem.

Totvs custom tabs box items
defaultno
referenciapasso3
testeImage Added



Templatedocumentos

...