Páginas filhas
  • DT Configuração para baixar o XML dos documentos fiscais (NF-e e CT-e) automático

Versões comparadas

Chave

  • Esta linha foi adicionada.
  • Esta linha foi removida.
  • A formatação mudou.

...

Produto:

Solucoes_totvs
SolucaoTOTVS Moda

Segmento:

Segmentos_totvs
Segmento Varejo

Módulo:

Modulos_totvs_manufatura
ModulosTOTVSManufaturaModa - Fiscal

Função:GERFP095 - Configuração para baixar o XML dos documentos fiscais (NF-e e CT-e) automático
País:Brasil
Requisito/Story/Issue (informe o requisito relacionado) :

DVAFIS-21688


02. SITUAÇÃO/REQUISITO

Ser possível realizar o download dos XMLs dos documentos fiscais NF-e e CT-e conforme disponibilizado pela Sefaz cujo documentos tenham sido emitidos contra o CNPJ da empresa, ou seja, mesma funcionalidade do FISFP153, porém de forma automatizada.

...

Totvs custom tabs box
tabsConfiguração INTFM033, GERFP095 - Baixar XML NF-e e CT-e automaticamente
idspasso1,passo2
Totvs custom tabs box items
defaultyes
referenciapasso1

É necessário inicialmente configurar o componente INTFM033, os dados do ambiente, indicando as empresas que irão fazer uso do processo e os campos abaixo, ao salvar o campo Código agente externo é preenchido automaticamente:

Empresa: empresa que irá ativar o processo

Tipo aplicação: TOTVS Moda API V2
Tipo ambiente: Produção
Usuário: Usuário do ambiente (Administrador)
Senha: Senha do usuário
Tenant: Nome do ambiente
URL base: https://www30.bhan.com.br:9443/
Marcar: Ativo

Image Added

Imagem 1 - Configuração do componente INTFM033 para uso do processo.

Totvs custom tabs box items
defaultno
referenciapasso2

Conforme a seguir, no componente GERFP095, é necessário inicialmente indicar a empresa ou empresas que o processo deverá ser realizado no campo Empresa.

Posteriormente, realizar a criação do Cadastro do processo conforme exemplo abaixo, para posterior ativação.

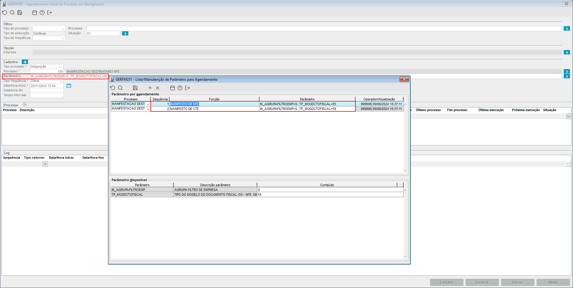
Para o cadastro, no campo Parâmetro ao dar um duplo clique para abrir o componente GERFM251, deve-se criar uma ou mais sequências indicando o modelo de documento fiscal que serão feitas as consultas automáticas no campo TP_MODDCTOFISCAL e indicar se o filtro de empresa será agrupado no campo IN_AGRUPAFILTROEMP com S - Sim ou N - Não. 

É importante salientar que para cada cadastro de processo no GERFP095, será possível utilizar apenas uma sequência no campo Parâmetro sendo necessário criar o cadastro de um processo para o modelo de documento NF-e e outro para o modelo CT-e, ou seja, não configurá-los para execução no mesmo parâmetro.


Também ao utilizar o campo Tipo frequência como Intervalo de minutos é necessário indicar um intervalo de no mínimo 120 minutos ou 2 horas. Ou ainda utilizar a opção Diária.

Ainda no GERFP095, não será possível realizar o cadastro/ativação de mais de um processo com o código 105 - Manifestação Destinatário NFe na mesma empresa logada.

Image RemovedImage Added

Imagem 1 - Demonstração da configuração do processo para posterior ativação.

Image RemovedImage Added

Imagem 2 - Demonstração dos botões utilizados para ativação do processo configurado para download automático dos XMLs conforme a frequência desejada.

...