Histórico da Página
...
O Painel de Controle permite ao usuário parametrizar todas as suas informações referentes as suas agendas de movimentação.
Pasta Informações
Função | Descrição |
Agenda para venda PDV | Agenda utilizada para contabilização das vendas dos PDV´s. |
Agenda para devolução PDV | Agenda utilizada para contabilização das devoluções das |
Série para Agendas de Vendas PDV | Série do documento utilizada no PDV. (ECF). |
Agenda para Quebras de Operadores | Número da agenda para quebras de operadores. |
Agenda para Sobras de Operadores | Número da agenda para sobras de operadores. |
Agenda para Quebras de Tesoureiro | Número da agenda para quebras de tesoureiro. |
Agenda para Sobras de Tesoureiro | Informar o número da agenda para sobras de tesoureiro. |
Tipo de Documento do Cofre para Quebra e Sobra | Informar qual documento do cofre será debitado despesas |
Pasta Documentos do Cofre
Pasta Movimentações
Pasta SITEF
Pasta Arquivo SITEF
Pasta Outros
Execute a Função F8 - Filial
Pasta Cofre/PDV
Pasta Saída Cheques
Pasta Transferências
Observação: A agenda tem que ser Tesouraria = S.
- Pasta Tesouraria Online
- Pasta Zanthus
Informações fornecidas pela própria ZANTHUS Zanthus.
Âncora _toc457 _toc457 Cadastrar para as finalizadoras POS o tipo de documento 900.- Cadastrar o tipo de documento 900 para "Movimentos Indefinidos".
...
Código da Tabela | Acesso | Conteúdo |
045 | TESOONLINE | 1313 |
045 | AG2VCTRO | S Somente quando o ZOPE for utilizado em todas as filiais |
045 | CTROPfffff | fffff : filial (s/ digito) |
045 | TPFINppff - X999 | Onde: |
...
...
Tesouraria On-line (Operadores).
Outro ponto relevante é que a importação dos movimentos de caixa a partir do banco do cliente pode existir nos dois processos, sendo identificado por parâmetro.
...
Procedimentos para a tesouraria Online.
...
Para iniciar a rotina posicione o cursor na linha correspondente ao módulo de Tesouraria:
*Menu RMS Administrativo * *Financeiro Tesouraria* Movimentações Tesouraria Online
Ao selecionar a tesouraria on-line será exibida a tela abaixo:
ATENÇÂO:
Cadastrar:
Tabela 045
Acesso: DOCDEVVDA
Conteúdo: Número do Documento de Cofre correspondente a Devolução (três primeiras posições)
Indica o número do Documento de Devolução
Tabela 45 - Inclusão da parametrização de "Não venda"
Acesso: NVD0004518 - VCS (Acesso: NVD + fffff (filial) + zz (finalizadora))
Conteúdo : VCS (VC é fixo e o S somente quando existe sangria da finalizadora e esta é um movto 500 do Zanthus)
Tabela 45 - Inclusão da parametrização do movimento 500 do Zanthus
Acesso: ZN50000045 –
Conteúdo: (ffdd onde ff é a finalizadora do recebimento e dd a do numerário)
ZN500, ZN501, ZN502, ZN503 e ZN510 (depende do tipo de movimento utilizado no Zanthus)
...
Função ShF9 Filtrar
Nesta tela o usuário deverá inserir a filial e data de movimentação do caixa, clicar no "ShF9 Filtrar" para verificar as movimentações para filial selecionada.
Neste caso temos um operador aberto.
...
...
Função F7 Incluir Operador.
Caso queira incluir um operador, basta clicar em "F7 Incluir Operador", será exibida a tela:
O usuário deverá incluir o número do operador, ou clicar na busca avançada para localização.
Depois selecionar o ECF e turno que será realizado pelo operador.
Ao selecionar ou incluir um operador, as informações do movimento já aparecem na tela.
...
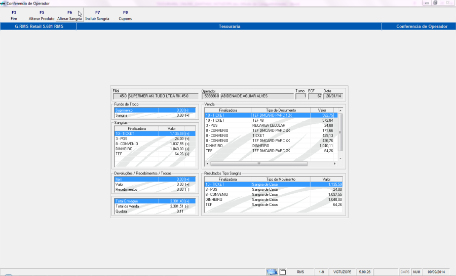
Função F5 Movto.
...
Ao clicar em "F5 Movto", a seguinte tela é exibida:
Nesta tela o usuário terá as informações sobre a movimentação do caixa do operador selecionado.
Também nesta tela o usuário poderá alterar o produto clicando em F5 Alterar Produto, F6 Alterar Sangria, F7 Incluir Sangria, e F8 Cupons .
...
...
Função F5 Alterar Produto.
Na Função F5 Alterar Produto, o usuário terá as opções de F2 Alterar e ShF9 Filtrar.
Ao executar a Função ShF9 Filtrar o sistema apresenta na tela a relação de produtos / movimentação.
Entre na Função F2 Alterar e o sistema disponibiliza os campos de Quantidade Atual e Valor Atual para a alteração necessária.
OBSERVAÇÃO:
Para que seja realizada alguma alteração será necessário a Permissão de Acesso VITUTRAN
Teclas CtrlF9 e CtrlF10.
Ao fazer a alteração desejada clicar confirme em "F4 Confirmar". _toc1056Âncora
...
Função F6 Incluir Sangria.
Para incluir uma sangria, que acontece quando o operador se ausenta e precisa tirar o dinheiro do caixa, o usuário deverá clicar em F6 Incluir Sangria.
Clique na função e o sistema abre a tela abaixo:
Selecione o tipo de sangria, ou seja, o motivo pelo qual a sangria está sendo incluída.
...
Informe o número do ticket, o valor correspondente e o código do Fiscal que autorizou a sangria.
Ou então terá a opção de modificar o tipo de documento, cupom e valor, conforme telas abaixo:
OBSERVAÇÃO:
A sangria deverá ser informada pelo valor total do movimento e por finalizadora.
...
Função F6 Alterar Sangria
O usuário poderá alterar a sangria.
O sistema abre a tela abaixo:
Clique em F2 Alterar e o sistema disponibiliza o campo de valor para a alteração.
Faça a alteração necessária e clique em F4 Confirmar.
Clique em F3 Fim para voltar.
Ao fazer a alteração o sistema atualiza na tela.
...
Função F8 Cupons.
O usuário poderá alterar o produto e fazer a manutenção dos cupons.
Na Função F5 Alterar Produto o sistema abre a tela de Alteração de Produto já demonstrada anteriormente.
Na Função F6 Manutenção de Cupom o usuário poderá optar por Alterar ou Desdobrar
Função F2 Alterar:
Nos leques de opção o usuário poderá selecionar qual o tipo de operação que deseja alterar.
Será permitido alterar a Finalizadora e o tipo de Documento
Função F5 Desdobrar
No caso do desdobramento, é habilitada uma linha para desdobrar o valor, observe a tela:
...
...
Função F8 – Reabrir.
Permite a Reabertura do Movimento da Tesouraria, desde que o movimento não tenha sido atualizado.
...
Função F10
...
Importar.
Nesta função é possível importar o movimento dos operadores da loja ou de um operador específico.
...
...
Função ShF8 Reimportar.
Nesta função é possível reimportar o movimento dos operadores da loja ou de um operador específico.
...
...
Função F6 Fechar Movto.
No final da operação o usuário deverá fechar o Movimento clicando em F6 Fechar Movimento, na tela inicial VGTUZOPE.
Ao finalizar é exibida a tela abaixo:
A tela acima, contém os dados da movimentação do caixa.
...
...
Movimentações do Cofre
Após saída automática:
Saídas Automáticas efetuadas
...
...
Descrição do processo de Tesouraria
...
Fechamento de Caixa
...
Tesouraria Movimentações Fechamento de Caixa (clicando duas vezes), e o sistema abre a tela abaixo:
Informe a filial e o período de movimento.
...
Função ShF3 Abre
Clique na função para abrir o movimento do dia.
A data de movimento anterior só será visualizada se houver movimento do dia anterior, se é a primeira vez que estiver utilizando o sistema de Tesouraria RMS, este campo virá em branco.
O campo número do mapa resumo deverá ser informado apenas na primeira vez que está utilizando o sistema de Tesouraria da RMS, deste ponto em diante o próprio sistema fará o controle.
No campo diferença, o sistema calcula a diferença de dias entre a data anterior e a data do movimento a digitar.
Para salvar as informações digitadas, clique em F4 Grava. Caso não queira clique em F3 Cancelar.
Neste momento o movimento do dia foi aberto.
Na tela existem opções de Abertura de novo movimento, Reabertura do movimento, Alteração, Exclusão, Coleta, Leitura PDV e Mapa Resumo que serão explicadas em detalhes a seguir.
- Após a atualização do movimento do dia anterior, é possível abrir um novo movimento.
...
...
Reabre Movimento.
Para reabrir o movimento selecionado, clique em Função F7 Reabre.
...
Mas é necessário que o movimento já esteja atualizado.
...
Altera movimento
Para alterar o movimento, clique em F2 Altera.
O sistema disponibiliza a tela para alteração de controle do movimento.
Sendo assim, o movimento poderá ser modificado conforme campos da figura acima. Após realizar a alteração clique na opção F4 Gravar.
...
...
Excluir Movimento.
Permite a exclusão do movimento quando for necessário, desde que não esteja atualizado e não existam coletas em aberto.
Marque o movimento que deseja excluir, clique na opção F10 Exclui e confirme a exclusão.
...
...
Movimento Aberto
...
Leitura PDV.
A Leitura PDV é a opção que integrará toda a movimentação fiscal e contábil da frente de loja.
- Existem duas opções para leitura do PDV, a digitação e a captura do movimento.
...
...
Digitação do movimento.
A digitação do movimento é utilizada quando há necessidade de consultas ou acertos, movimentos atrasados a serem digitados ou, digitação completa. Isso ocorre quando o processo é manual não realizado pela integração.
Informe a filial e clique em ShF4 Digita Movimento.
Abrirá o programa VGTUMOVI onde deverão ser informados: o Relatório de Caixa, as Tributações e a Leitura Z.
h7.
Âncora
Relatório de Caixa
Assim como na coleta será informado no campo "Situação" o status da digitação de cada caixa, ou seja, R para Relatório de Caixa, T para Tributações e L para Leitura Z.
Clique na opção F4 Relatório de Caixa. Abrirá o programa VGTURLCX.
Clique em F2 Alterar, selecione o caixa e digite as informações da leitura Z nos campos correspondentes.
Os campos Ticket e GT Inicial só serão liberados para digitação no momento em que for clicado em ShF3 Ticket e GT Inicial.
Ao término da digitação, clique em F4 Confirma para salvar as informações.
Feito isso no campo situação constará a letra R (Relatório de caixa) no caixa significando que o Relatório de caixa já foi digitado.
Proceda desta maneira para quantos caixas forem necessários. Clique em F3 Fim para sair do programa VGTURLCX. h7.Âncora
Consistem na digitação do resumo da Situação Tributária, valores fornecidos pelo fechamento Z do PDV.
Para digitação clique na opção F5 Tributações.
Será aberto o programa VGTUTRIB, clique na opção F2 Altera.
Selecione o caixa e digite as informações necessárias.
Ao término da digitação, clique em F4 Confirma para salvar as informações.
Feito isso no campo situação constará a letra T (Tributações) no caixa significando que os Tributos para este caixa já foi digitado.
h7.Âncora
Leitura Z.
Para o tipo de sistema automatizado digite os valores finais da Leitura Z.
Para o sistema tipo Máquina Registradora, a digitação dos valores finais por tecla conversora ou seção.
Para digitação clique na opção F6 Leitura Z.
Abrirá o programa VGTULEIZ, clique na opção F2 Altera.
Selecione a filial, o caixa e as informações solicitadas.
Apenas o campo Redução inicial não estará habilitado para digitação, para tanto clique na opção ShF3 Redução Inicial.
Ao término da digitação, clique em F4 Confirma para salvar as informações.
Feito isso no campo situação constará à letra L (Leitura Z) no caixa significando que a Leitura Z para este caixa já foi digitado.
Clique em F3 Fim para sair do programa.
...
.
Captura movimento.
- ATENÇÂO
PARA O PROCESSO DE SANGRIA DA TESOURARIA ON-LINE (VGTUZOPE), A INTEGRAÇÃO É FEITA DIRETAMENTE ACESSANDO O BANCO DO ZANTHUS, SEJA ORACLE OU SQL SERVER
A captura de movimento consiste em importar os dados do PDV automaticamente sem que seja necessária a digitação do mesmo.
Para a importação é necessário acessar o programa VGTUINIC.
Confirma os dados do movimento que deseja capturar e clique a opção F4 Continuar. O sistema disponibiliza a seguinte mensagem:
...
...
Mapa Resumo.
Demonstra todas as informações fiscais separadas por tipo de tributação e por PDV. Para emitir o mapa resumo é necessário abrir o programa VGTUINIC, clique na opção F6 Mapa Resumo.
Abrirá uma tela onde será possível realizar a Crítica e Atualização do movimento, visualizar o mapa Resumo e o Relatório de Quebra e sobra, conforme serão explicados a seguir.
h7.Âncora
Crítica do Movimento.
Esta tela disponibiliza a crítica que confronta os dados integrados da frente de loja com os digitados.
O processo gera duas críticas:
Conferência de PDV: Cadastro dos Caixas.
Cadastro das conversões: Entre os valores Rel. Caixa, Tributação e Leitura Z.
Conferência entre o valor integrado e o valor digitado nas coletas por finalizadora. O resultado pode ser por PDV/ Operador ou pelo Operador/ PDV.
Clique em ShF5 Crítica.
O sistema fará o processamento e exibirá o relatório conforme segue.
Se houver alguma divergência, esta deverá ser analisada.
Feche o relatório. Neste momento, no campo Situação está com a letra C significando que o movimento foi Criticado.
h7.Âncora
Atualiza Movimento.
Para atualizar o movimento clique em "ShF6 AtualMov".
O sistema fará a atualização automaticamente e no campo Situação está com as letras ATU significando que o movimento foi Atualizado. Veja tela abaixo.
h7.Âncora
Mapas.
Nesta tela poderá ser visualizado o Mapa Resumo. Clique na opção "ShF7 Mapas".
Será exibida a tela abaixo:
Selecione o modelo do Mapa Resumo que deseja listar.
Clique em F4 Confirma e o sistema irá gerar automaticamente o Mapa Resumo e exibirá conforme segue.
h7.
Relatório de Quebra e Sobra.
Para visualizar a quebra/sobra de operadores, clique na opção F8 Qbr.Sbr.
O sistema exibirá o relatório conforme abaixo.
...
...
Registro Fiscal
Registro dos Fiscais gerados pelo processo de atualização da Tesouraria











































































































