Histórico da Página
Indicadores Gerenciais
Conceito
Indicadores de Gestão é um programa que oferece diversas informações em forma de relatórios, que são extraídas do Sistema RMS, processadas e acumuladas diariamente, semanalmente e mensalmente, de forma que o usuário possa consultá-las com fácil navegação e visualização. Sua simplicidade na utilização e elevado nível de detalhamento oferecem uma ferramenta eficaz para análise das informações geradas no sistema.
Esse manual pressupõe que o usuário já esteja familiarizado com o sistema RMS, sua utilização e funcionalidades, em caso de dúvida consulte o Help Desk da RMS ou seu Gerente de Consultoria.
Parametrização
IMPORTANTE:
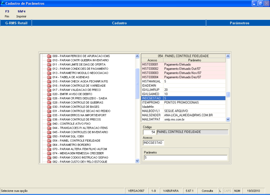
Indicar ao sistema que o módulo dos Indicadores de Gestão foi implantado, através do parâmetro:
Parâmetro | Acesso | Conteúdo | Descrição |
54 | INDCGESTAO | S ou N | Indica se o módulo "Indicadores de Gestão" é utilizado pelo cliente. |
Figura 1.1 - Cadastro de Parâmetros
Para gerar automaticamente os dados para compor os relatórios de indicadores de gestão, deve ser criado o JOB: PC_RMS_JOB.START_IND_GER e cadastrado o parâmetro 54 – GERAINDGER – conteúdo = S.
Também é possível gerar os dados manualmente através do programa VGGMGDIG.
...
...
Descrição do processo
...
Atualização do Movimento
Para atualizar as tabelas que contém as informações do "Módulo Indicadores", deve-se executar diariamente, semanalmente ou mensalmente a Geração de Indicadores, programa localizado dentro da pasta Indicadores do módulo Gerencial sob o nome "Atualização de Movimento". De acordo com as informações que deseja emitir, informando o código da loja com dígito, a data do movimento (formato dd/mm/aaaa) e selecionando a periodicidade, conforme Figura 01, confirme a execução apertando o botão F4 Confirmar.
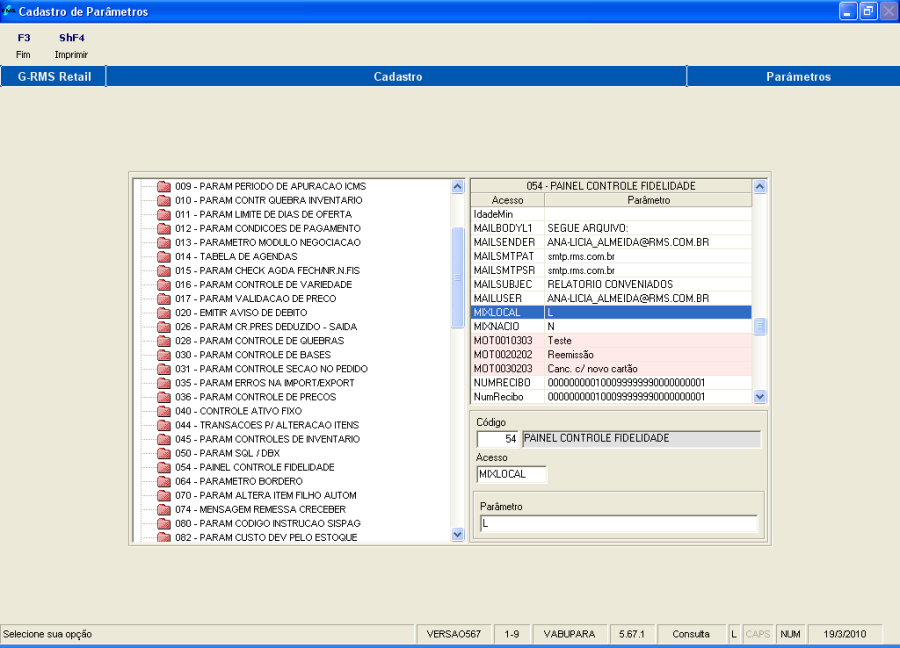
Antes de iniciar a atualização do movimento, verificar se os parâmetros abaixo estão cadastrados. Analisar também o manual, onde outros parâmetros, relacionados especificamente a relatórios foram cadastrados, porque serão através deles que as informações serão analisadas.
Parâmetro | Acesso | Conteúdo | Descrição |
54 | MIXLOCAL | L | Tipos de produtos locais, cadastrados na tabela 41. Exemplo "L". |
54 | MIXNACIO | N | Tipos de produtos nacionais, cadastrados na tabela 41. Exemplo "N". |
Figura 2.1 - Cadastro de Parâmetros
Figura 2.2 Atualização de Movimento
Figura 2.3 – Relatório do Processamento
...
Programa "Indicadores"
Entrando no Programa de nome "Indicadores" dentro da subpasta de mesmo nome, temos o programa representado pela figura 02.
Selecione o relatórioExecuta um comparativo dos produtos filtradosImprime os relatórios gerados
Figura 2.4 – Indicadores de Gestão
Selecione o relatório desejado (veja detalhes no próximo tópico) e informe as informações de data inicial e final, quando for o caso selecione a ordem de listagem desejada e de serviço, e informe as seguintes informações:
Filial: O sistema automaticamente assume a loja padrão, definida na tela de Identificação do Usuário para acesso ao Sistema RMS. Seu nome fantasia aparece no canto superior esquerdo da tela. O usuário pode selecionar outra loja, digitando o número com dígito, e o sistema disponibiliza o nome da filial automaticamente.
Seção: O padrão é que todas as seções sejam relacionadas em qualquer relatório. Ao selecionar uma seção, todos os relatórios serão emitidos com apenas os dados da seção selecionada.
Após informar as parametrizações do filtro, confirme o processamento apertando o botão F4 Confirmar.
Figura 2.5 – Seleção do Relatório
Nos próximos tópicos iremos tratar especificamente dos relatórios oferecidos pelo
"Programa Indicadores do Gerencial".
...
Campo
...
Descrição
...
Seção
...
Nome da Seção.
...
Valor total das compras da loja através do depósito e plataforma.
...
Total Comp Direta
...
Valor total das compras da loja de fornecedores diversos.
...
Total
...
Soma do total logístico e total compras diretas.
...
Perc
...
Percentagem do total logístico sobre o total geral.
...
Os produtos identificados como rupturas possuem a venda média diária superior a N unidades e a venda real diária inferior ou igual a 50% da venda média diária. (Figura 04.1)
O parâmetro N é fixado em 10 unidades (quando parâmetro não cadastrado, conforme abaixo).
Figura 04.1 produtos sem estoque.
Campo | Descrição |
Produto | Código do produto. |
Descrição | Nome do produto. |
Grade | Quantidade da grade (SKU) |
Cor | Código da cor da grade (SKU) |
Cód Forn | Código do Fornecedor |
Fornecedor | Nome do Fornecedor. |
Estq Padrão | Quantidade do Estoque Padrão |
Qtde. Est | Estoque disponível por produto. |
Qtde. Vda | Venda do produto no dia. |
Vda | Demonstra a venda média no período por determinado produto. |
Dias Ruptura | Quantidade de dias com ocorrência de ruptura |
...
Desempenho da Logística
Demonstra, por setor, os valores das compras através do depósito/ plataforma e dos demais fornecedores (figura 03.1).
Navegue pelos níveis utilizando os sinais com "+ ou – ".
Figura 3.1 – Desempenho de Logística.
Exemplo de relatório impresso (no Programa Indicadores, aperte o botão ShF4 Imprimir).
Figura 03.2 - Desempenho de Logística – Relatório impresso
Campo | Descrição |
Seção | Nome da Seção. |
| Valor total das compras da loja através do depósito e plataforma. |
Total Comp Direta | Valor total das compras da loja de fornecedores diversos. |
Total | Soma do total logístico e total compras diretas. |
Perc | Percentagem do total logístico sobre o total geral. |
- Níveis de segmentação.
As taxas de integração logística são calculadas em nível de Departamento, Setor e Loja.
- Periodicidade de Cálculo.
A frequência é diária.
Rupturas de Produtos SEM estoque
Os produtos identificados como rupturas possuem a venda média diária superior a N unidades e a venda real diária inferior ou igual a 50% da venda média diária. (Figura 04.1)
O parâmetro N é fixado em 10 unidades (quando parâmetro não cadastrado, conforme abaixo).
Figura 04.1 produtos sem estoque.
Campo | Descrição |
Produto | Código do produto. |
Descrição | Nome do produto. |
Grade | Quantidade da grade (SKU) |
Cor | Código da cor da grade (SKU) |
Cód Forn | Código do Fornecedor |
Fornecedor | Nome do Fornecedor. |
Estq Padrão | Quantidade do Estoque Padrão |
Qtde. Est | Estoque disponível por produto. |
Qtde. Vda | Venda do produto no dia. |
Vda | Demonstra a venda média no período por determinado produto. |
Dias Ruptura | Quantidade de dias com ocorrência de ruptura |
- Níveis de segmentação.
Os indicadores são calculados em nível de Departamento, Setor, Referências e Loja.
- Periodicidade de Cálculo.
A frequência é diária.
Nota Importante:
É considerada ruptura quando a quantidade diária vendida de produtos é menor que:
(Saída Média Unitária * Limite ruptura /100)
Limite de Ruptura = 20 (ou o valor informado no parâmetro).
20 será o valor para quando o parâmetro não for cadastrado.
IMPORTANTE
Parâmetros para cálculo da ruptura.
Parâmetro | Acesso | Conteúdo | Descrição |
54 | IGVLSAIMED | Valor | Valor Mínimo Saída Média: se não for informado, parâmetro não será considerado |
54 | IGVLLIMRUP | Valor | Limite Ruptura: Percentual de divergência máxima entre média de movimentação e movimento do dia |
Figura 4.2 - Cadastro de Parâmetros
Rupturas de Produtos COM Estoque
Os produtos identificados como rupturas possuem a venda média diária superior a N unidades e a venda real diária inferior ou igual a 50% da venda média diária. (Figura 05.1)
O parâmetro N é fixado em 10 unidades (ou valor do parâmetro).
Obs: Utilizam os mesmos parâmetros descritos no relatório Rupturas de Produtos sem Estoque.
Figura 5.1 - Rupturas de Produtos COM Estoque
Figura 5.2 - Rupturas de Produtos COM Estoque
Campo | Descrição |
Produto | Código do produto. |
Descrição | Nome do produto. |
Grade | Quantidade da grade(SKU). |
Cor | Código da cor da grade(SKU). |
Cód Forn | Código do Fornecedor |
Fornecedor | Nome do Fornecedor. |
Estq Padrão | Quantidade do Estoque. |
Qtde. Est | Estoque disponível por produto. |
Qtde. Vda | Venda do produto no dia. |
Vda. | Demonstra a venda média no período por determinado produto. |
Dias Ruptura | Quantidade de dias com ocorrência de ruptura |
- Níveis de segmentação.
Os indicadores são calculados em nível de Filial, Departamento, Seção e Produtos.
- Periodicidade de Cálculo.
A frequência é diária.
Produtos com Estoque Negativo
Figura 6.1 - Produtos com Estoque Negativo
São listados os produtos cujo estoque em unidades é menor que 0(zero). (Figura 06.2).
Figura 06.2 - Estoque negativo.
Campo | Descrição |
Produto | Código do produto. |
Descrição | Nome do produto. |
Grade | Quantidade da grade (SKU) |
Cor | Código da cor da grade (SKU) |
Cód Forn. | Código do Fornecedor |
Fornecedor | Nome do Fornecedor. |
Qtde. Est | Estoque disponível por produto. |
- Níveis de segmentação.
Os indicadores são calculados em nível de Filial, Departamento, Seção e Produtos.
- Periodicidade de Cálculo.
A frequência é diária.
Produtos com maior dias/ valor estoque
São listados os 40 produtos com maior nível de estoque: (figura 08)
- Em dias: com o estoque mais alto em dias.
- Em valor: com o estoque mais alto em valor.
Figura 07.1 - Produtos com maior dias/ valor estoque
Campo | Descrição |
Produto | Código do produto. |
Descrição | Nome do produto. |
Grade | Quantidade na grade (SKU) |
Cód Forn | Código do Fornecedor. |
Fornecedor | Nome do Fornecedor. |
Estq Atual | Quantidade de Estoque existente. |
Dt. Recep | Data da Recepção do Produto. |
Dias Estq | Quantidade máxima de dias permitida para estoque |
Custos s/ Impostos | Valor do custo do estoque SEM impostos |
Vl. Estoque | Valor total do estoque da filial |
...
Acesso
...
Conteúdo
...
Descrição
...
54
...
IGVLSAIMED
...
Valor
...
Valor Mínimo Saída Média: se não for informado, parâmetro não será considerado
...
54
...
IGVLLIMRUP
...
Valor
...
Limite Ruptura: Percentual de divergência máxima entre média de movimentação e movimento do dia
...
Os produtos identificados como rupturas possuem a venda média diária superior a N unidades e a venda real diária inferior ou igual a 50% da venda média diária. (Figura 05.1)
O parâmetro N é fixado em 10 unidades (ou valor do parâmetro).
Obs: Utilizam os mesmos parâmetros descritos no relatório Rupturas de Produtos sem Estoque.
Figura 5.1 - Rupturas de Produtos COM Estoque
Figura 5.2 - Rupturas de Produtos COM Estoque
Campo | Descrição |
Produto | Código do produto. |
Descrição | Nome do produto. |
Grade | Quantidade da grade(SKU). |
Cor | Código da cor da grade(SKU). |
Cód Forn | Código do Fornecedor |
Fornecedor | Nome do Fornecedor. |
Estq Padrão | Quantidade do Estoque. |
Qtde. Est | Estoque disponível por produto. |
Qtde. Vda | Venda do produto no dia. |
Vda. | Demonstra a venda média no período por determinado produto. |
Dias Ruptura | Quantidade de dias com ocorrência de ruptura |
...
Campo | Descrição |
Produto | Código do produto. |
Descrição | Nome do produto. |
Grade | Quantidade da grade (SKU) |
Cor | Código da cor da grade (SKU) |
Cód Forn. | Código do Fornecedor |
Fornecedor | Nome do Fornecedor. |
Qtde. Est | Estoque disponível por produto. |
...
São listados os 40 produtos com maior nível de estoque: (figura 08)
- Em dias: com o estoque mais alto em dias.
- Em valor: com o estoque mais alto em valor.
...
Campo | Descrição |
Produto | Código do produto. |
Descrição | Nome do produto. |
Grade | Quantidade na grade (SKU) |
Cód Forn | Código do Fornecedor. |
Fornecedor | Nome do Fornecedor. |
Estq Atual | Quantidade de Estoque existente. |
Dt. Recep | Data da Recepção do Produto. |
Dias Estq | Quantidade máxima de dias permitida para estoque |
Custos s/ Impostos | Valor do custo do estoque SEM impostos |
Vl. Estoque | Valor total do estoque da filial |
...
São listados os 20 subgrupos com maior nível de estoque: (Figura 09).
- Em dias: com o estoque mais alto em dias.
- Em valor: com o estoque mais alto em valor.
...
Campo | Descrição |
Grupo | Código do Grupo |
Subgrupo | Código do Subgrupo |
Descrição | Nome do produto. |
Estoque Atual | Quantidade de Estoque existente. |
Dias Estoque | Quantidade de dias em estoque. |
Valor Estoque | Valor total dos produtos em estoque |
...
- Níveis de segmentação.
...
- Periodicidade de Cálculo.
...
Exibe uma listagem de produtos que possuem estoque, no entanto, não tiveram pedidos de compra (figura 9.2):
Figura 09.1 - Produtos da Linha Nacional com Estoque e SEM pedidos no mês.
Figura 09.2 - Produtos da Linha Nacional com Estoque e SEM pedidos no mês.
...
Descrição
...
Produto
...
Código do produto
...
Descrição
...
Nome do produto
...
Grade
...
Quantidade do produto na grade (SKU)
...
Cor
...
Código da cor na grade (SKU)
...
Cód Forn
...
Código do Fornecedor
...
Fornecedor
...
Nome do Fornecedor
- Níveis de segmentação.
...
- Periodicidade de Cálculo.
...
Campo | Descrição |
Produto | Código do produto. |
Descrição | Nome do produto. |
Cód Forn | Código do Fornecedor. |
Fornecedor | Nome do fornecedor. |
Dt Ult Vda | Data da última venda do produto na loja. |
Dt Ult Ent | Data da última entrada do produto na loja. |
Estoque | Quantidade do produto em estoque |
Custo | Custo do produto para a loja. |
Valor | Valor do produto na loja. |
...
Campo | Descrição |
Produto | Código do produto. |
Descrição | Nome do produto. |
Grade | Quantidade na grade (SKU). |
Cor | Código da cor na grade (SKU). |
Cód Forn. | Código do Fornecedor. |
Fornecedor | Nome do Fornecedor. |
Qtd Estoque | Estoque disponível por produto. |
Dias Estq | Quantidade em dias de disponibilidade de estoque. |
Valor Estoq | Valor do estoque disponível em reais. |
...
Campo | Descrição |
Cod Forn | Código do fornecedor |
Nome Fantasia | Nome fantasia do fornecedor. |
Qtde Não Cad | Quantidade de produtos recebidos não cadastrados. |
Vlr Não Cad | Valor dos produtos recebidos não cadastrados. |
Qtde Sem Ped | Quantidade de produtos recebidos sem pedido. |
Vlr sem Ped | Valor dos produtos recebidos sem pedidos. |
- Níveis de segmentação.
Os indicadores são calculados em nível de Filial, Divisão, Departamento, Seção e FornecedorProdutos.
- Periodicidade de Cálculo.
...
Âncora
...
Figura 07.2 - Produtos com maior dias/ valor estoque
Subgrupos com maior dias/ valor estoque
São listados os 20 subgrupos com maior nível de estoque: (Figura 09).
- Em dias: com o estoque mais alto em dias.
- Em valor: com o estoque mais alto em valor.
Figura 08.1 - Subgrupos com maior dias/ valor estoque
Campo | Descrição |
Grupo | Código do Grupo |
Subgrupo | Código do Subgrupo |
Descrição | Nome do produto. |
Estoque Atual | Quantidade de Estoque existente. |
Dias Estoque | Quantidade de dias em estoque. |
Valor Estoque | Valor total dos produtos em estoque |
- Níveis de segmentação.
Os indicadores são calculados em nível de Filial, Divisão, Departamento, Seção e Produto.
- Periodicidade de Cálculo.
A frequência é semanal.
Figura 08.2 - Subgrupos com maior dias/ valor estoque.
Produtos da Linha Nacional com Estoque e SEM pedidos no mês
Exibe uma listagem de produtos que possuem estoque, no entanto, não tiveram pedidos de compra (figura 9.2):
Figura 09.1 - Produtos da Linha Nacional com Estoque e SEM pedidos no mês.
Figura 09.2 - Produtos da Linha Nacional com Estoque e SEM pedidos no mês.
Campo | Descrição |
Produto | Código do produto |
Descrição | Nome do produto |
Grade | Quantidade do produto na grade (SKU) |
Cor | Código da cor na grade (SKU) |
Cód Forn | Código do Fornecedor |
Fornecedor | Nome do Fornecedor |
- Níveis de segmentação.
Os indicadores são calculados em nível de Filial, Departamento, Seção e Produto.
- Periodicidade de Cálculo.
A frequência é mensal.
Produtos com Estoque não vendido há mais de 3 meses
São relacionados todos os produtos da loja sem vendas há 90 dias, com o estoque em unidades superior a 0 (zero), como representado pela figura 10.2:
Figura 10.1 - Produtos com Estoque não vendido há mais de 3 meses.
Figura 10.2 - Produtos com Estoque não vendido há mais de 3 meses
Campo | Descrição |
Produto | Código do produto. |
Descrição | Nome do produto. |
Cód Forn | Código do Fornecedor. |
Fornecedor | Nome do fornecedor. |
Dt Ult Vda | Data da última venda do produto na loja. |
Dt Ult Ent | Data da última entrada do produto na loja. |
Estoque | Quantidade do produto em estoque |
Custo | Custo do produto para a loja. |
Valor | Valor do produto na loja. |
- Níveis de segmentação.
Os indicadores são calculados em nível de Filial, Departamento, Seção e Produto.
- Periodicidade de Cálculo.
A frequência é mensal.
Produtos Regionais com Estoque
São relacionados todos os produtos da loja que não pertencem à linha nacional e que possuem estoque em unidades superior a 0(zero), como exemplo temos a tela representada pela figura 11.2
Figura 11.1 - Produtos Regionais com Estoque.
Figura 11.2 - Produtos Regionais com Estoque.
Campo | Descrição |
Produto | Código do produto. |
Descrição | Nome do produto. |
Grade | Quantidade na grade (SKU). |
Cor | Código da cor na grade (SKU). |
Cód Forn. | Código do Fornecedor. |
Fornecedor | Nome do Fornecedor. |
Qtd Estoque | Estoque disponível por produto. |
Dias Estq | Quantidade em dias de disponibilidade de estoque. |
Valor Estoq | Valor do estoque disponível em reais. |
Campo | Descrição |
Seção | Nome da Seção. |
Notas Fiscais Alteradas |
|
Qtde | Total de notas fiscais com litígios devido à quantidade. |
Preço | Total de notas fiscais com litígios devido ao preço. |
Vencto | Total de notas fiscais com litígios devido ao prazo de vencimento. |
Outras | Total de notas fiscais com outros litígios. |
Geral | Total geral das Notas Fiscais com litígios |
Total NFs | Total de notas fiscais recebidas. |
Perc. Alt./Total | Percentagem de notas fiscais recebidas sem litígios. |
...
Campo | Descrição |
Seção | Nome da Seção. |
Ped Emitidos | Totaliza a quantidade de pedidos emitidos. |
Ped Dentro Horário | Quantidade de pedidos emitidos no horário. |
Ped Fora Horário | Quantidade de pedidos emitidos fora do horário. |
Perc Ped Hor/ Total | Percentual de pedidos gerados por hora versus total pedido. |
...
Parâmetro | Acesso | Conteúdo | Descrição |
030: Controle de Bases | HORLIMITE | HHMM | Onde para |
Âncora _Toc503690157 _Toc503690157 Âncora _Toc503690223 _Toc503690223 Âncora _Toc504293010 _Toc504293010 Âncora _Toc504293084 _Toc504293084 Níveis de segmentação.
Os indicadores são calculados em nível de Filial, Departamento, Seção e SeçãoProduto.
- Periodicidade de Cálculo.
A frequência é diáriamensal.
...
Itens Devolvidos
Demonstra o total de sugestões de pedidos modificados, seja na quantidade, custo, bonificação ou condição de pagamento, como demonstrado na figura 12.2:
Figura 12.1 – Itens Devolvidos
Figura 12.2 – Itens Devolvidos
Campo | Descrição |
Cod Forn | Código do fornecedor |
Nome Fantasia | Nome fantasia do fornecedor. |
Qtde Não Cad | Quantidade de produtos recebidos não cadastrados. |
Vlr Não Cad | Valor dos produtos recebidos não cadastrados. |
Qtde Sem Ped | Quantidade de produtos recebidos sem pedido. |
Vlr sem Ped | Valor dos produtos recebidos sem pedidos. |
Campo | Descrição |
Seção | Descrição da Seção |
Pedidos no Dia | Número de pedidos feitos no dia |
Total Pedidos | Número de pedidos feitos no período |
Perc Pedidos | Número percentual de pedidos no dia em relação ao total de pedidos |
...
- Níveis de segmentação.
Os indicadores são calculados em nível de Filial, Departamento e Seção.
...
, Seção e Fornecedor.
- Periodicidade de Cálculo.
A frequência é diária.
...
semanal.
Litígios de Notas Fiscais
São relacionadas às notas fiscais com litígios devido à quantidade, preço, vencimento e outros motivos, comparando-as com o total de notas fiscais recebidas, a figura 13.2 representa a tela do relatório:
Figura 13.1 - Litígios de Notas Fiscais.
Figura 13.2 - Litígios de Notas FiscaisRelaciona a quantidade, por setor, do total de itens pedidos, total dos itens pedidos e recepcionados na data certa de entrega e a quantidade de itens entregues. (Figura 16.2)
Figura 16.1 - Desempenho do Recebimento.
Figura 16.2 - Desempenho do Recebimento.
Campo | Descrição |
Cód. Forn | Código do Fornecedor. |
Nome Fantasia | Nome Fantasia do Fornecedor. |
Qtde Ped | Quantidade pedida por produto. |
Qtde Rec Data Certa | Quantidade recebida até a data agendada. |
% Rec. Data Certa | Quantidade recebida até a data agendada em percentual. |
Qtde Entregue | Quantidade total que foi recebida. |
% Qtde Entregue | Percentual de cada produto dentro do total recebido. |
...
Seção | Nome da Seção. |
Notas Fiscais Alteradas |
|
Qtde | Total de notas fiscais com litígios devido à quantidade. |
Preço | Total de notas fiscais com litígios devido ao preço. |
Vencto | Total de notas fiscais com litígios devido ao prazo de vencimento. |
Outras | Total de notas fiscais com outros litígios. |
Geral | Total geral das Notas Fiscais com litígios |
Total NFs | Total de notas fiscais recebidas. |
Perc. Alt./Total | Percentagem de notas fiscais recebidas sem litígios. |
...
- Níveis de segmentação.
Os indicadores são calculados em nível de Filial, Departamento , Seção e Fornecedor.
...
e Seção.
- Periodicidade de Cálculo.
A frequência é diária.
...
Desempenho na Emissão de Pedidos
Demonstra quais pedidos foram modificados após o horário limite especificado (figura 14):
Figura 14.1 – Desempenho na Emissão de Pedidos
Figura 14.2 – Desempenho na Emissão de Pedidos
Campo | Descrição |
Seção | Nome da Seção. |
Ped Emitidos | Totaliza a quantidade de pedidos emitidos. |
Ped Dentro Horário | Quantidade de pedidos emitidos no horário. |
Ped Fora Horário | Quantidade de pedidos emitidos fora do horário. |
Perc Ped Hor/ Total | Percentual de pedidos gerados por hora versus total pedido. |
Parâmetro utilizado:
Parâmetro | Acesso | Conteúdo | Descrição |
030: Controle de Bases | HORLIMITE | HHMM | Onde para |
- Níveis de segmentação.
Os indicadores são calculados em nível de Filial, Departamento e Seção.
- Periodicidade de Cálculo.
A frequência é diária.
Desempenho na Entrega de Pedidos
Relaciona a quantidade do total de pedidos emitidos no dia e do total de pedidos emitidos no dia da entrega, como temos na figura 15.2:
Figura 15.1 - Desempenho na Entrega de Pedidos.
Figura 15.2 - Desempenho na Entrega de Pedidos.
Campo | Descrição |
Seção | Descrição da Seção |
Pedidos no Dia | Número de pedidos feitos no dia |
Total Pedidos | Número de pedidos feitos no período |
Perc Pedidos | Número percentual de pedidos no dia em relação ao total de pedidos |
Campo | Descrição |
Cod Forn | Código do Fornecedor. |
Nome Fantasia | Nome Fantasia do Fornecedor. |
Qtde Pedida | Total pedido por produto. |
Qtde Não Recebida | Total do produto recebido. |
Perc Não Rec/Ped | Percentual entre o que foi pedido e recebido. |
...
- Níveis de segmentação.
Os indicadores são calculados em nível de Filial, Departamento , Seção e Fornecedor.
...
e Seção.
- Periodicidade de Cálculo.
A frequência é diária.
...
...
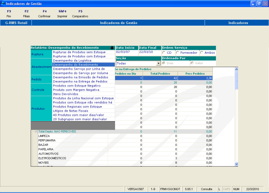
Desempenho do Recebimento
Relaciona a quantidade, por setor, do total de linhas de pedidos e do total de linhas recepcionadas. A relação é feita por, como na tela representada pela figura 18.2.
ORDEM SERVIÇO:
- CD: serão relacionados apenas os pedidos solicitados ao CD.
- Fornecedores: serão relacionados apenas os pedidos solicitados aos fornecedores.
- Ambos: relaciona todos os pedidos.
Figura 18itens pedidos, total dos itens pedidos e recepcionados na data certa de entrega e a quantidade de itens entregues. (Figura 16.2)
Figura 16.1 - Desempenho do Serviço por Linha de ProdutoRecebimento.
Figura 1816.2 - Desempenho do Serviço por Linha de ProdutoRecebimento.
Campo | Descrição |
Cód. Forn | Código de fornecedordo Fornecedor. |
Nome Fantasia | Nome Fantasia do Fornecedordo Fornecedor. |
Qtde Ped | Quantidade pedida por produto. |
Qtde Rec Data Certa | Quantidade recebida até a data agendada. |
% Rec. Data Certa | Quantidade recebida até a data agendada em percentual. |
Qtde PedEntregue | Quantidade total que foi recebidaTotal de linhas dos pedidos. |
% Qtde Rec | Linhas recebidas no total, de acordo com o total solicitado. |
% Rec Tot | //// Percentual Recebida em relação ao total de pedidos. |
Qtde Rec Parc | Linhas Recebidas no total, de acordo com o total solicitado. |
% Rec Parc | Percentual recebida parcial em relação ao total de pedidos. |
Qtde Não Atendida | Quantidade não atendida. |
% Não Atendida | Percentual não atendida em relação ao total de pedidos. |
...
Entregue | Percentual de cada produto dentro do total recebido. |
- Níveis de segmentação.
Os indicadores são calculados em nível de Filial, Departamento, Seção e Fornecedor.
- Periodicidade de Cálculo.
A frequência é diária.
Desempenho do Serviço por Volume
Relaciona a quantidade, por setor, do total de volumes pedidos e do total de volumes recebidos. A relação é feita por: (figura 17.2)
Figura 17.1- Desempenho do Serviço por Volume.
Figura 17.2- Desempenho do Serviço por Volume.
Campo | Descrição |
Cod Forn | Código do Fornecedor. |
Nome Fantasia | Nome Fantasia do Fornecedor. |
Qtde Pedida | Total pedido por produto. |
Qtde Não Recebida | Total do produto recebido. |
Perc Não Rec/Ped | Percentual entre o que foi pedido e recebido. |
...
- Níveis de segmentação.
Os indicadores são calculados em nível de Filial, Departamento, Seção e Fornecedor.
...
de Filial, Departamento, Seção e Fornecedor.
- Periodicidade de Cálculo.
A frequência é diária.
Desempenho do Serviço por Linha de Produto
Relaciona a quantidade, por setor, do total de linhas de pedidos e do total de linhas recepcionadas. A relação é feita por, como na tela representada pela figura 18.2.
ORDEM SERVIÇO:
- CD: serão relacionados apenas os pedidos solicitados ao CD.
- Fornecedores: serão relacionados apenas os pedidos solicitados aos fornecedores.
- Ambos: relaciona todos os pedidos.
Figura 18.1 - Desempenho do Serviço por Linha de Produto.
Figura 18.2 - Desempenho do Serviço por Linha de Produto.
Campo | Descrição |
Cód Forn | Código de fornecedor. |
Nome Fantasia | Nome Fantasia do Fornecedor. |
Qtde Ped | Total de linhas dos pedidos. |
Qtde Rec | Linhas recebidas no total, de acordo com o total solicitado. |
% Rec Tot | //// Percentual Recebida em relação ao total de pedidos. |
Qtde Rec Parc | Linhas Recebidas no total, de acordo com o total solicitado. |
% Rec Parc | Percentual recebida parcial em relação ao total de pedidos. |
Qtde Não Atendida | Quantidade não atendida. |
% Não Atendida | Percentual não atendida em relação ao total de pedidos. |
- Níveis de segmentação.
Os indicadores são calculados em nível de Filial, Departamento, Seção e Fornecedor.
- Periodicidade de Cálculo.
A frequência é diária.
...
Produto com Margem Negativa
São relacionados os produtos com margem inferior a 0(zero). (Figura 19.2).
Figura 19.1 - Produto com Margem Negativa.
Figura 19.2 - Produto com Margem Negativa.
...
- Periodicidade de Cálculo.
A frequência é diária.
...
é diária.
Função "Comparativo"
Neste módulo são apresentados os resumos de todos os Relatórios dos Indicadores de Gestão, de acordo com a seleção feita.
Figura 20.1 – Comparativo dos indicadores
Figura 20.2 – Comparativo dos indicadores
FiltroRelação dos relatórios
Informações do mês/ ano selecionado
Informações do mesmo mês, porém do ano anterior.
Informações acumuladas.
Figura 20.3 – Comparativo dos indicadores
Figura 20.4 – Comparativo dos indicadores
As colunas "Obj" e "Nív" são informações cadastradas pelo usuário, através do programa VGGMNIEX. São informações que indicam quais os objetivos a serem atingidos em cada indicador e qual o nível esperado.
Figura 20.5 – Comparativo dos indicadores
Deverão ser informados a Filial, a Seção e o mês/ ano.
A seguir preencher as informações para cada tipo de indicador.
Período: informar o mês/ ano.
Opções:
...
O usuário tem a opção de selecionar para qual Filial deseja visualizar as informações.
A lista ao lado é preenchida com todas as Filiais cadastradas.
Não há opção para selecionar a informação (resumo) de um ou outro relatório. Sempre serão listados TODOS.
Figura 20.6 – Comparativo dos indicadores
Não é permitida a seleçãoSeleção de uma filial.
- Comparativo "Empresas".
A lista é carregada com todas as empresas cadastradas. O usuário seleciona a empresa e quais as informações do resumo deseja consultar.
Figura 20.7 – Comparativo dos indicadores
Relação das empresasRelação dos relatórios
- Comparativo "Regiões".
A lista é carregada com todas as regiões cadastradas. O usuário seleciona a região e quais as informações do resumo deseja consultar.
Figura 20.8 – Comparativo dos indicadores
Relação das "Regiões"
Relação das empresasRelação dos relatórios
- Comparativo "LojasRegiões".
A lista é carregada com todas as filiais regiões cadastradas. O usuário seleciona a filial região e quais as informações do resumo deseja consultar.
Relação das "Lojas"Relação dos relatórios
Figura 20.9 8 – Comparativo dos indicadores
...
1. HISTÓRICO DE REVISÕES
...
...
...
...
1.0
...
13/07/11
...
Carmem Elvira
...
- Criação do documento e últimas atualizações;
...
1.1
...
05/03/15
...
Mirella Vaqueiro
...
- Mudança de Capa e Layout;
Relação das "Regiões"Relação dos relatórios
- Comparativo "Lojas".
A lista é carregada com todas as filiais cadastradas. O usuário seleciona a filial e quais as informações do resumo deseja consultar.
Figura 20.9 – Comparativo dos indicadores
...
1.1
...
27/10/2016
...
Mirella Vaqueiro
...





























