Páginas filhas
  • DT Controle de sessão inativa de usuário

Versões comparadas

Chave

  • Esta linha foi adicionada.
  • Esta linha foi removida.
  • A formatação mudou.


01. DADOS GERAIS

  • Essa documentação/processo estão em fase de homologação, sendo a princípio apenas informativa.

  • O processo de "controle de sessão inativa" ainda está passando por desenvolvimentos, podendo ser alterado  as opções/regras a qualquer momento.

  • A utilização deste processo é recomendado somente a clientes que sejam "pilotos".


Produto:

Solucoes_totvs
SolucaoTOTVS Moda

Segmento:

Segmentos_totvs
Segmento Varejo

Módulo:

Administração de sistema

Função:

Controle de sessão inativa

País:Brasil
Requisito/Story/Issue (informe o requisito relacionado) :

DVAARM-5658, DVACOM

DVACOM-10993

, DVACOM-12863

DVACOM-12864

DVACOM-13439

DVACOM-13440

DVACOM-13441

DVACOM-13442

DVACOM-13443

DVACOM-13444

DVACOM-13803

DVACOM-19227


02. SITUAÇÃO/REQUISITO

Atualmente o administrador local utiliza o ADMFP020 para identificar sessões que estejam inativas e cancelá-las. Foi solicitado que haja Foi solicitada uma ferramenta configurável que identifique as sessões inativas e as cancele automaticamente.

03. SOLUÇÃO

Foi criado o componente ADMFP024com o objetivo de permitir que o administrador configure o processo de cancelamento automático e tenha a opção de ativá-lo ou desativá-lo. Além disso, o componente ADMFC014 foi desenvolvido para facilitar as consultas de que permite ao administrador configurar o intervalo de tempo para verificação e o tempo que a sessão deve estar inativa para que seja cancelada automaticamente.
O administrador poderá criar diversas configurações, escolher em quais empresas serão utilizadas e ativá-las ou desativá-las a qualquer instante.
O componente ADMFL058 permite a consulta de configurações existentes no ambiente indicando a situação em cada empresa.
Além disso foi desenvolvida a consulta ADMFC014 para facilitar a análise das sessões canceladas devido ao tempo de inatividade.

...

Totvs custom tabs box
tabsConfiguração,Demonstração,ADMFC014Consulta Log,Configuração de componentes excluídos da validação
idspasso1,passo2,passo3,passo4
Totvs custom tabs box items
defaultyes
referenciapasso1

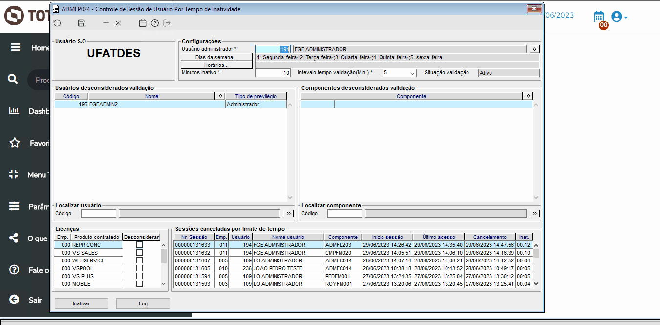
Image RemovedImage Added

Imagem 101 - Tela de configuração

Usuário administrador


Configuração:

Usuário para registro das informações de cancelamento.
  • Dias da semana: Relação dos dias da semana em que a verificação de inatividade será efetuada (em desenvolvimento).
  • Código numérico para identificar a configuração.

    • Para criar configuração teclar "tab".
    • Para visualizar uma configuração existente basta digitar o código.
    • Para pesquisar configurações existentes dar duplo clic no campo ou no botão ao lado
    Horários: Relação dos horários em que a verificação de inatividade será efetuada (em desenvolvimento)
    • .

    Minutos inativo: Quantidade de minutos que caracteriza sessão inativa.

    Pode ser de no

    • Preencher com um valor mínimo 10 minutos
    e
    • a um máximo de 60 minutos.

    Intervalo tempo validação(Min.): Intervalo de tempo para o sistema verificar se a sessão está inativa.

    • Pode ser 05, 10, 20 ou 30 minutos.

    Situação validação: Pode ser

    Inexistente

    "Em construção", "Inativo" ou "Ativo".

    • Só pode ser alterado pelo botão de ação.
    • Uma configuração evolui de "Em construção" para "Inativo" e depois para "Ativo".
    • Sempre que necessário o administrador local pode inativar e/ou ativar uma configuração.

    Empresas a validar: Relaciona todas as empresas do ambiente.

    • Marcar apenas aquelas que serão controladas pela configuração em tela.
    Usuários desconsiderados validação: Informar os códigos dos usuários que não passarão pela validação de inatividade.
    • O administrador local pode marcar ou desmarcar as empresas a qualquer momento.
    • Uma empresa pode estar em muitas configurações desde que apenas uma esteja ativa.

    Produtos a validar: Relaciona todos os produtos habilitados para o ambiente.

    • Marcar apenas aqueles que serão controlados pela configuração em tela.
    • O administrador local pode marcar ou desmarcar os produtos a qualquer momento.

    Usuários a não validar: Relacionar usuários que não poderão ter sessões canceladas automaticamente.

    • O programa trará o nome e o tipo de privilégio do usuário.

    Componentes

    desconsiderados validação: Informar os códigos dos

    a não validar: Relacionar componentes que não

    passarão pela validação de inatividade.

    serão cancelados automaticamente.

    • O programa trará a descrição do componente.
    Licenças: O programa trará a relação dos tipos de licenças (produtos) disponíveis no ambiente  O operador deverá marcar aqueles que não passarão pela validação
    • Os componentes que poderão ser adicionados nesta configuração são: 
      • BALFM011, BALFM015, CTPFC003, FCRFP029, FCRFP169, FISFP017,
      • FISFP083, FISFP093, FISFP108, INTFP053, PCPFM064, PCPFP011,
      • PCPFP020, PCPFP063, PCPFP073, PCPFP164, PDVFM001, PEDFP003,
      • PEDFP007, PRDFM236, PRDFP105, TRAFM050, TRAFM060, TRAFP005.

    Sessões canceladas por

    limite

    tempo de

    tempo

    inatividade: Lista das sessões

    encerradas

    canceladas por

    limite de tempo dos últimos 30

    tempo de inatividade.

    • Apenas as sessões canceladas pela configuração em tela.
    • Apenas cancelamentos ocorridos nos últimos 5 dias a contar da data atual.
    • Identifica a sessão cancelada, o usuário e o componente que estava aberto
    .
    • .

    Botão "Iniciar validação": A ser utilizado para alterar a situação para "Inativo" ou para "Ativo".

    • Notar que o nome deste botão varia.
    • Se a situação for "Inativo" o nome será "Ativar".
    • Se a situação for "Ativo" o nome será "Inativar".

    Botão "Log": Para chamar o ADMFC014 Consulta de Sessões Canceladas por Tempo Inativo.


    Atenção:

    • Os quadros "Empresas" e "Produtos" relacionam Empresas e Produtos que serão validados.
    • Os quadros "Usuários" e "Componentes" relacionam Usuários e Componentes que não serão validados.


    Image Added

    Gif 01 - Acima o cadastramento de uma configuração em que a verificação será feita de cinco em cinco minutos e cancelará as sessões que estiverem inativas a mais de dez minutos. Será aplicada apenas na empresa 2 e para os produtos Backoffice, Repr Conc e VS Plus. Não será executada para os usuários 10 e 12 e não cancelará as sessões se os componentes abertos forem oBALFM011 ou BALFM015.


    Image Added

    Imagem 02 - Quando ao efetuar a validação periódica o programa identificar que a sessão extrapolou o tempo máximo de inatividade o parâmetro TP_CANCELA_SESSAO_AUTOM irá determinar se o cancelamento será imediato ou se exibirá uma mensagem que permita ao usuário evitar o cancelamento

    Image Removed

    Imagem 2 - Acima é demonstrado o parâmetro de controle de exibição da mensagem ao atingir o tempo limite de inatividade. Com este parâmetro o usuário poderá definir se o sistema dará a mensagem de alerta antes de fechar o sistema ou se será fechado sem aviso prévio.

    Totvs custom tabs box items
    defaultno
    referenciapasso2

    Image AddedImage Removed

    Gif 1 02 - Acima mostramos a configuração criada para o ambiente, o acesso a uma empresa que está configurada para cancelar sessões por tempo de inatividade e com o parâmetro TP_CANCELA_SESSAO_AUTOMconfigurado com o valor 1 e o que acontece com uma sessão que . A sessão fica parada (inativa) em uma mesma tela. Quando o sistema identifica que a sessão extrapolou o tempo de inatividade configurado é mostrada uma mensagem. Se o operador clicar no contagem regressiva o processo de cancelamento é interrompido e a sessão permanece ativa. Em seguida mostramos que quando o operador não interrompe a contagem regressiva a sessão é cancelada.
    *O tempo foi acelerado para demonstrar a mensagem.


    Image RemovedImage Added

    Gif 2 03 - Acima mostramos a configuração criada para o ambiente, o acesso a uma empresa que está configurada para cancelar sessões por tempo de inatividade e com o parâmetro TP_CANCELA_SESSAO_AUTOMconfigurado com o valor 0 e o que acontece com uma sessão que fica . A sessão  fica parada (inativa) em uma mesma tela. Quando o sistema identifica que a sessão extrapolou o tempo de inatividade configurado a mesma é cancelada sem exibir a mensagem de aviso.
    *O tempo foi acelerado para demonstrar a mensagem.

    Totvs custom tabs box items
    defaultno
    referenciapasso3

    Image RemovedImage Added

    Gif 1 04 - No gif acima , ao podemos ver que o ADMFP024 exibe uma lista de sessões canceladas pela configuração que está em foco, dentro de um período de 5 dias contando da data atual. Ao clicar no botão "log" dentro do componente ADMFP024, você Log" o usuário é direcionado para o ADMFC014, que é o componente responsável por pode exibir todas as informações de sessões canceladas devido a inatividade. No mesmo Neste componente , há filtros que podem ser usados de forma independente, permitindo consultas mais específicas, seja utilizando os filtros em conjunto ou separadamente, de acordo com a necessidade.permitem consultas mais específicas.

    Totvs custom tabs box items
    defaultno
    referenciapasso4

    No "Componentes a não validar" deverá ser relacionado os componentes que não serão cancelados automaticamente a sessão.

    Os componentes a serem excluídos do cancelamento automático da sessão devem receber tratamento para habilitar esta funcionalidade, desta forma foi necessário delimitar uma listagem de componentes que poderão ser configurados.
    Foi feito um levantamento dos componentes já utilizados e  foi delimitado a seguinte listagem de componentes:

      • BALFM011, BALFM015, CTPFC003, FCRFP029, FCRFP169, FISFP017,
      • FISFP083, FISFP093, FISFP108, INTFP053, PCPFM064, PCPFP011,
      • PCPFP020, PCPFP063, PCPFP073, PCPFP164, PDVFM001, PEDFP003,
      • PEDFP007, PRDFM236, PRDFP105, TRAFM050, TRAFM060, TRAFP005.

    Caso já exista uma configuração com componentes que não estejam nesta listagem eles serão removidos automaticamente, para isto será necessário acessar a configuração no ADMFP024, onde será apresentado uma mensagem com a lista de componentes que serão removidos da configuração e por fim salvar o cadastro. 


    Image Added

    Gif 01 - Demonstração da remoção de componentes não permitidos na configuração de componentes a não validar no ADMFP024

    Isto apenas ocorrerá para as configurações criadas antes da definição desta listagem de componentes.

    As novas configurações ao tentar informar um componente na lista será validado se o mesmo esta liberado e não permitirá a inclusão.


    Image Added

    Gif 02 - Validação ao informar um componente que não pertence a listagem dos componentes que podem ser cadastrados nesta configuração.


    Image Added

    Gif 03 - Ao buscar o componente somente serão apresentados os componentes liberados para esta configuração. 



    Templatedocumentos