01. DADOS GERAIS
| Produto: | TOTVS MODA |
|---|---|
| Segmento: | Varejo |
| Módulo: | Fiscal |
| Função: | Novo estágio entrada por XML |
| País: | Brasil |
| Requisito/Story/Issue (informe o requisito relacionado) : |
02. SITUAÇÃO/REQUISITO
Os estágios de contagem do processo de entrada de XML definem o fluxo de processamento do documento fiscal no sistema, estabelecendo a sequência de execução das rotinas envolvidas. No cenário atual, o processo de entrada de XML não contempla a geração automática do financeiro, exigindo etapas posteriores para a conclusão do fluxo financeiro.
Diante dessa limitação, faz-se necessário disponibilizar um recurso que permita que o processo de entrada de XML atenda cenários em que a geração do financeiro seja realizada de forma integrada ao fluxo, reduzindo a dependência de procedimentos adicionais.
03. SOLUÇÃO
Será criado um novo estágio de contagem para entrada de XML, identificado pelo código 400 – Gerar Financeiro Direto. Este estágio será configurável no ciclo de processamento do XML e será responsável por acionar automaticamente a geração do financeiro após a validação do documento fiscal.
A execução do estágio 400 respeitará as parametrizações existentes no sistema, permitindo que a geração do financeiro ocorra de forma automática e integrada ao fluxo de entrada do XML.
Nesta seção são apresentados os requisitos necessários e a demonstração da implementação da operação do Estágio 400 – Gerar Financeiro Direto, assegurando que a geração do financeiro a partir da entrada de XML ocorra de forma controlada, rastreável e parametrizável, conforme as configurações definidas no sistema.
Imagem 1 – Demonstra a seleção dos estágios de contagem pelo componente GERFM243. Na imagem, é possível observar a inclusão do novo estágio 400 – Gerar Financeiro Direto.
Para a utilização deste novo estágio, é necessário que o estágio 220 – Encerrar esteja previamente selecionado, pois o 400 depende do 220. Sem o estágio 220 selecionado, o sistema não permite salvar o estágio 400.
O componente GERFM243 tem a função de gerenciar a configurações dos estágios de contagem do XML, que definem e organizam o ciclo de processamento do documento fiscal no sistema.
Imagem 2 – Demonstra o lançamento de uma NFe ou CTe com o Cód. Configuração 11 que configuramos no GERFM243 onde o estágio 400 – Gerar Financeiro Direto estava selecionado. Neste cenário, o processamento segue regras específicas conforme a modalidade da operação:
Devolução
Deve acionar o TRAFM068 e finalizar imediatamente o processo.
Ao concluir este passo, a transação será atendida.
Operação diferente de Devolução
Deve acionar o TRAFM052 e permanecer aberto, aguardando a finalização.
Se o TRAFM052 for fechado com a geração do financeiro, a transação será atendida.
Caso contrário, o sistema marcará que o estágio não foi executado e não atenderá a transação.
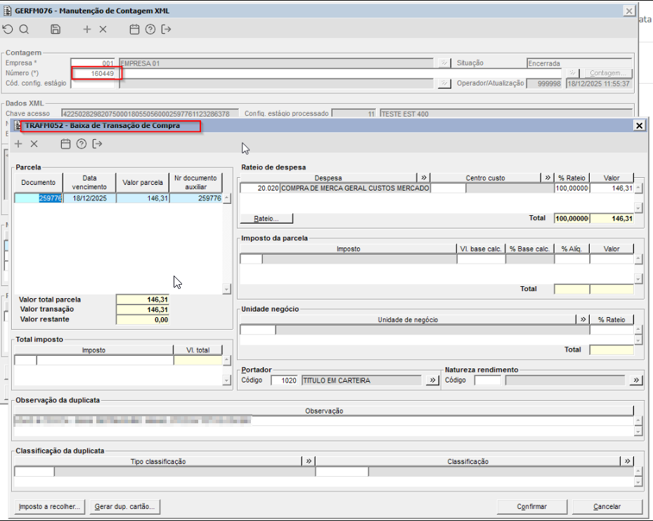
Imagem 3 – Demonstra o lançamento de uma NFe ou CTe com o Cód. Configuração 11 que configuramos no GERFM243 onde o estágio 400 – Gerar Financeiro Direto estava selecionado. Neste cenário, o processamento segue regras específicas conforme a modalidade da operação:
Devolução
Deve acionar o TRAFM068 e finalizar imediatamente o processo.
Ao concluir este passo, a transação será atendida.
Operação diferente de Devolução
Deve acionar o TRAFM052 e permanecer aberto, aguardando a finalização.
Se o TRAFM052 for fechado com a geração do financeiro, a transação será atendida.
Caso contrário, o sistema marcará que o estágio não foi executado e não atenderá a transação.


