01. DADOS GERAIS
| Produto: | TOTVS Moda |
|---|---|
| Segmento: | Varejo |
| Módulo: | Pedido de compras |
| Função: | Conciliar XML com pedido de compra |
| País: | Brasil |
| Requisito/Story/Issue (informe o requisito relacionado) : |
02. SITUAÇÃO/REQUISITO
Possuir a possibilidade de processar os XMLs de manifesto (NF-e) que são importados no sistema serem vinculados a um pedido de venda, permitindo assim o cruzamento entre as notas dos XML e os pedidos de compra existentes no ERP, melhorando a conferência e rastreabilidade do processo logístico.
Solicitado a criação de uma tela de consulta para o status dos pedidos de compra, permitindo o usuário a acompanhar o andamento dos mesmos, bem como seus prazos e evolução da conciliação dos pedidos de compra.
03. SOLUÇÃO
O processo possui um sequencia de etapas que devem ser executadas para o correto funcionamento do processo.
O primeiro passo é a empresa possuir as NF-e emitidas contra ela, para isto deve-se utilizar o processo de Manifestação do Destinatário (ver aba Manifestação do Destinatário), após recebidas as NF-e pelo processo de manifestação do destinatário, elas estarão aptas para continuar com o processo de conciliação.
Após as entradas das NF-e podemos ir ao componente CMPFP084 - Processo de Conciliação de XML com Pedido de Compra (ver aba Processo de Conciliação), onde será feita o cruzamento de dados entre as notas recebidas por Manifestação e os pedidos de venda, neste componente podemos gravar cada conciliação, visualizar o XML ou remover a conciliação.
Após executado o processamento da conciliação podemos acompanhar as situações dos pedidos através do componente CMPFC032 - Painel Follow-up de Ped. Compra com Base na Conciliação XML (ver aba Painel Follow-up).
O processo de Manifestação do Destinatário é fundamental para que possamos fazer as conciliações XML x Pedido, na manifestação é consultado na SEFAZ as NF-e emitidas contra o CNPJ da empresa e importadas para dentro do ERP.
A partir dos XML's importados podemos fazer o cruzamento das informações XLM x Pedido.
O processo de Manifestação do Destinatário pode ser executada de duas formas, a forma automática (GERFP095) ou manualmente (FISFP153), abaixo mostraremos as duas formas.
1 - MANUAL:
O primeiro passo é acessar o componente FISFP153, para consultar as NF-e devemos clicar no botão "Consultar SEFAZ" e em seguida escolher a opção de consulta no FISFP154 onde será feita a comunicação com a Sefaz e importadas as NF-e emitidas contra o CNPJ da empresa (ver imagem 1).
Após efetuada a consulta na SEFAZ será mostrado em tela os XML's importados para dentro do ERP (ver imagem 2), com os XML's importados podemos ir ao processo de conciliação.
Imagem 1 - Consulta da Manifestação de destinatário na SEFAZ.
Imagem 2 - Após a consulta se encontrado NF-e emitidas contra o CNPJ da empresa serão listadas.
2 - AUTOMÁTICO:
O processo automático é feito através do componente GERFP095 (Agendamento Geral de Processo em Background), com o processo automático ativo o mesmo será executada automaticamente conforme período configurado, abaixo temos o passo a passo da configuração.
É necessário inicialmente configurar o componente INTFM033, os dados do ambiente, indicando as empresas que irão fazer uso do processo e os campos abaixo, ao salvar o campo Código agente externo é preenchido automaticamente:
Empresa: empresa que irá ativar o processo
Tipo aplicação: TOTVS Moda API V2
Tipo ambiente: Produção
Usuário: Usuário do ambiente (Administrador)
Senha: Senha do usuário
Tenant: Nome do ambiente
URL base: https://www30.bhan.com.br:9443/
Marcar: Ativo
Imagem 3 - Configuração do componente INTFM033 para uso do processo.
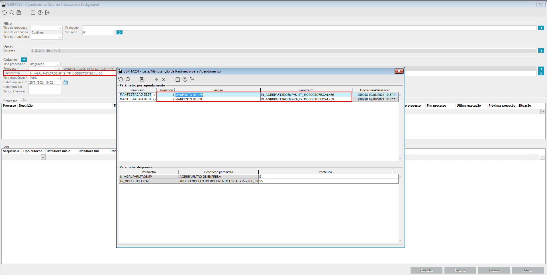
Após realizada a configuração no INTFM033, podemos ir ao componente GERFP095 onde será necessário inicialmente indicar a empresa ou empresas que o processo deverá ser realizado no campo Empresa.
Posteriormente, realizar a criação do Cadastro do processo (ver imagem 4), para posterior ativação.
Para o cadastro, no campo Parâmetro ao dar um duplo clique para abrir o componente GERFM251, deve-se criar uma ou mais sequências indicando o modelo de documento fiscal que serão feitas as consultas automáticas no campo TP_MODDCTOFISCAL e indicar se o filtro de empresa será agrupado no campo IN_AGRUPAFILTROEMP com S - Sim ou N - Não.
Também ao utilizar o campo Tipo frequência como Intervalo de minutos é necessário indicar um intervalo de no mínimo 120 minutos ou 2 horas. Ou ainda utilizar a opção Diária.
Ainda no GERFP095, não será possível realizar o cadastro/ativação de mais de um processo com o código 105 - Manifestação Destinatário NFe na mesma empresa.
Imagem 4 - Demonstração da configuração do processo para posterior ativação.
Imagem 5 - Demonstração dos botões utilizados para ativação do processo configurado para download automático dos XMLs conforme a frequência desejada.
Desenvolvido o componente CMPFP084 (Processo de Conciliação de XML com Pedido de Compra), onde o usuário deve obrigatoriamente informar a data emissão, podendo também informar outros filtro não obrigatórios como: Fornecedor, Data emissão, Pedido de compra, Situação da conciliação e Chave de acesso, e depois efetuar a consulta.
Ao consultar após informado os filtros, o sistema ira buscar e apresentar no primeiro quadro (Nota fiscal) os XML das manifestações importadas no sistema, trazendo suas principais informações e a situação da conciliação.
No segundo quadro (Pedido de compra) será apresentados caso haja a tag xPed no XML o pedido com o código correspondente e já selecionado o checkbox do pedido de compra para gravar a conciliação.
O botão de "Gravar conciliação" ira gravar a conciliação entre XML e pedido de compra para as conciliações que estão pendentes e que foram selecionadas o pedido de compra.
O botão de "Visualizar XML" irá chamar o componente GERFC004 (Consulta XML).
O botão de "Remover conciliação" irá para a conciliação em foco (caso esta esteja como conciliado) e remover o vinculo, voltando a conciliação para a situação "Pendente".
Gif 1 - Acima vemos o funcionamento do componente CMPFP084.
Após o quadro do Pedido de Compra, temos o campo de "Observação da nota", conforme navegamos entre as notas fiscais é mostrado informações sobre o processo se for encontrado alguma inconformidade (ver imagem 6).
Imagem 6 - Neste exemplo vemos que no XML possui o código do pedido no XML, mas não foi encontrado o pedido no ERP.
No componente CMPFC032 temos o acompanhamento das conciliações, mostrando a situação de cada pedido, nesta tela irá mostrar todos os pedido, independente se já foi feita a manifestação ou não.
Temos o Total de cada tipo de pedido representado pelos botões, sendo eles:
- Todos os pedidos;
- Pedidos já conciliados;
- Pedidos não conciliados;
- Pedidos que estão próximos do prazo de entrega sem nota fiscal vinculada;
- Pedidos atrasados (Também sem nota fiscal, mas com o prazo de entrega expirado);
- Pedidos já recebidos (Baixa realizada).
Com isso, foram implementados os botões responsáveis por exibir o status e quantidade de pedidos, na seguinte ordem:
- Todos os pedidos;
- Atrasado;
- Próximo ao prazo;
- Não conciliado;
- Conciliado;
- Pedido já chegou.
Visando auxiliar o gerenciamento de informação, foram aplicadas cores para os botões da seguinte forma:
- Cinza → Todos os pedidos (Todos os pedidos encontrados para o filtro informado);
- Vermelho → Atrasado (Pedidos que a data de previsão de entrega é menor que a data atual);
- Laranja → Próximo ao prazo (Pedidos que estão a menos de 5 dais da data de previsão de entrega);
- Azul → Não conciliado (Pedidos não conciliados, seja por não ter feito a conciliação no CMPFP084 ou por não possuir manifestação);
- Verde claro → Conciliado (Pedidos que foram dado ciência e processado no CMPFP084);
- Verde escuro → Já chegou (Pedidos que já esta com possui transação atendida no ERP).
Com relação a exibição em tela, a busca será retornada no quadro Lista de pedido contendo os seguintes campos:
- Empresa do pedido;
- Nº do Pedido;
- Fornecedor (Código);
- Nome (Nome do fornecedor);
- Data do pedido;
- Data previsão entrega;
- Data limite entrega;
- Situação do pedido
- Valor total;
Imagem 7 - Acima vemos o funcionamento da tela de Follow-up.
Neste componente existe a opção de impressão de relatório dos dados listados em tela, para isso segue o procedimento normal do sistema (F6 ou clicar no ícone impressora), temos também a exportação para arquivos do tipo .csv, abaixo temos as duas opções impressão e exportação.
Gif 2 - Demonstra a impressão das informações exibidas no painel do componente CMPFC032 em formato de relatório Windows.
Imagem 8 - Acima vemos como exemplo o relatório exportado no formato .csv.
04. ASSUNTOS RELACIONADOS
- DT Conciliação Pedidos de Compra com XMLs de Manifestação (Follow-Up)
- DT Tela de Follow-up de Pedidos x Conciliação XML
- DR FISFP153 Processamento de Manifestação do Destinatário
- DT Configuração para baixar o XML dos documentos fiscais (NF-e e CT-e) automático









