Transferência entre Seções - VABTRSEC
Visão Geral do Programa
1 - Facilitar a transferência entre seções para execução de uma operação e transferência de material de uso e consumo.
Montar a requisição.
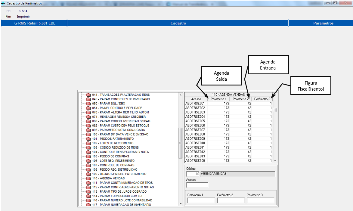
- Agenda Saída : transferência entre seções - saída
- Agenda Entrada: ou transferência entre seções - Entrada ( com item ) ou uso e consumo
(sem item ) Painel de controle .
OBSERVAÇÃO: Informar (nos PARÂMETROS) quando indica uma AGENDA ENTRADA que esta NÃO PODE CONTER ITEM.
2 - Aprovar a requisição.
3 - Romaneio para picking na loja.
4 - Acerto da requisição x romaneio (inclusive com código correto do produto separado).
5 - Atualização :
- Grava agenda de saída com produtos
- Grava agenda Entrada ( Com produtos ou sem produtos )
- Atualiza o recebimento
Tela Principal - VABTRSEC
Objetivo da tela: |
|
Após digitação dos produtos a ser transferido, clicar em F4-Confirma, conforme tela abaixo:
Objetivo da tela: | Os produtos estão na grid. Para efetivar a gravação, clicar em F4 Confirma. Ao confirmar, será gerado o Nro. da Requisição. |
Objetivo da tela: | Para continuação do processo, clicar em F9 Consultar, será aberta nova tela. Para Filtrar, é só informar o Nro. da Requisição, a Seção e o Status. Se preferir pode-se clicar direto em F9 Filtrar. Todas as Requisições estarão disponíveis para consulta, e/ou para Alteração. |
Objetivo da tela: | Uma nova requisição estará sempre com status = BLOQUEADO. |
Objetivo da tela: | Selecionar a requisição desejada. Ao selecionar, mostrará todos os produtos cadastrados. |
Objetivo da tela: | Enquanto o Status estiver como BLOQUEADO, pode ser feita a APROVAÇÃO da requisição. Selecionar a mesma e clicar em F10 Aprovação. O status mudará para LIBERADO. Para continuação do processo, selecionar a Requisição e clicar em F2 Alterar. |
Objetivo da tela: | Neste momento, pode-se incluir e/ou excluir produtos. Para Excluir, selecionar o produto e clicar em F7 Excluir. Para Incluir, selecionar o produto e clicar em F6 Incluir, em seguida, em F4 Confirmar.
|
Objetivo da tela: |
|
Objetivo da tela: | Incluiremos agora um novo produto. |
Objetivo da tela: | Incluiremos agora um novo produto
|
Objetivo da tela: | O próximo passo é Gerar o Romaneio para Picking. Selecionando os produtos, clicar em F10 Picking. |
É gerado o relatório abaixo:
Objetivo da tela: |
|
Objetivo da tela: | Verifique que a cada execução de um processo, o Status é mudado. |
Se tentarmos excluir ou incluir um produto, o programa apresentará a mensagem conforme tela abaixo:
Ao tentar Excluir, a mensagem apresentada será:
Objetivo da tela: | Depois de executado todo este processo, clicar em ShF4 Atualiza para emissão das Notas Fiscais de Saída e Entrada. |
- Nota Fiscal de Saída
Continuação:
Notas Atualizadas com Sucesso.
Objetivo da tela: | Após atualização, o status é alterado para ATENDIDO. |
Principais Campos e Parâmetros:





















