Configurando as agendas do CRM para integrar no CR - Contas a Receber
Produto: | RMS |
Versões: | 5681.1 |
Ocorrência: | Configurando a integração entre o CRM e o CR - Contas a Receber. |
Passo a passo: | Configurando o envio de lançamento do CRM para o CR – Contas a Receber.
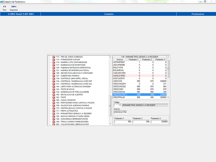
a) Configurar os parâmetros conforme exemplo abaixo: a) Cadastrar o parâmetro; PAR_CODIGO: 174 – PARÂMETROS GERAIS C.A RECEBER PAR_ACESSO: ACESSO PAR_CONTEÚDO: CONTEÚDO
Observação: Para cada modalidade o acesso e o conteúdo são diferentes seguindo a relação abaixo:
1 – CHEQUE ACESSO: CREDCHEQDV – (Devolução de cheque com caixa e Bancos) CONTEÚDO: CAMPO1 = 0| CAMPO2 = 0|AGENDA (Caixa e Bancos)
1 – CHEQUE ACESSO: CREDCHEQUE CONTEÚDO: PORTADOR| AGENDA (entrada)|AGENDA (cancelado)
2 – CADERNETA: ACESSO: CREDELETRO CONTEÚDO: PORTADOR| AGENDA|CÓDIGO DO CLIENTE VAREJO
3 – CONVENIO ACESSO: CREDCONV CONTEÚDO: PORTADOR| AGENDA|CÓDIGO DO CLIENTE VAREJO
4 – PRIVATE LABEL ACESSO: CREDPRILAB CONTEÚDO: PORTADOR| AGENDA|CÓDIGO DO CLIENTE VAREJO 01 – Manutenção da Tabela Contábil 02 – Cadastro no parâmetro 174 - PARÂMETROS GERAIS C.A RECEBER |


