01. DADOS GERAIS
| Linha de Produto: | Virtual Age |
|---|---|
| Segmento: | Moda |
| Módulo: | Financeiro |
| Função: | FCXFM016 - Manutenção de Coluna do Fluxo de Caixa Dinâmico FCXFP024 - Fluxo de Caixa Dinâmico |
| Requisito/Story/Issue (informe o requisito relacionado) : | DVAFIN-3852 |
02. SITUAÇÃO/REQUISITO
Algumas empresas trabalham com vinculo de código de receita e centro de custo nas faturas do contas a receber e gostariam de filtrar estas informações no processo de fluxo de caixa dinâmico.
03. SOLUÇÃO
Foi implementado filtro de receita dentro das colunas do fluxo de caixa dinâmico e também implementado a consulta validando as informações de receita configurada.
Imagem 1 - Na imagem acima, estamos demonstrando o comportamento do componente FCXFM016 á partir de agora, veja que ao selecionar um campo com módulo "Contas a pagar" é liberado um botão de "Despesa", para ser informado filtro de despesa para esta coluna e também liberado um flag para marcar "Valor por despesa".
Imagem 2 - Na imagem acima, ao selecionarmos um campo com módulo "Contas a receber", veja que foi alterado a funcionalidade do botão despesa para "Receita...", que faremos o filtro de receita para esta coluna do fluxo. Também será liberado o flag "Valor por receita" para ser aplicado a esta consulta.
Imagem 3 - Na imagem acima, ao clicarmos no botão "Receita..." será aberto o componente "FCRFL152 - Consulta Receita de Fatura", para ser realizado filtro de receita e retornar os dados desejados ao componente de fluxo dinâmico. Selecionamos as receitas 1,2 e 3. Veja também que é possível efetuar filtros dentro do FCRFL152 por código de receita e também pela situação dela.
Imagem 4 - Na imagem acima, depois de selecionado as informações na janela anterior, clicamos em confirmar e a informação ficou gravada corretamente no campo de receita do módulo de contas a receber. E estas informações serão consideradas no momento da consulta dentro do fluxo de caixa dinâmico.
O funcionamento do filtro de "Receita" será o mesmo do filtro de "Despesa" para o contas a pagar. Quando o usuário configurar algum filtro de receita, la no componente FCXFP024 que é o componente de visualização e consulta do fluxo, serão considerados somente registros para esta coluna que contenham as receitas selecionadas.
No caso de uma fatura ou outro documento possuir mais de uma receita e o valor de rateio dela for quebrado, se for marcado o flag de "Valor por receita", o resultado dentro do componente FCXFP024 irá considerar somente o valor percentual da receita configurada.
Demonstraremos estas funcionalidades no passo 2.
Imagem 1 - Na imagem acima, efetuamos uma configuração contendo três módulos e colunas no fluxo 15 e não informamos filtro de receita para o campo de fatura.
Imagem 2 - Na imagem acima, ao efetuarmos a consulta dentro do componente FCXFP024, vemos que foi listado na coluna fatura 297.356,91 no total, contendo as faturas que foram encontradas dentro do periodo.
Imagem 3 - Na imagem acima, realizamos um filtro de receita para a segunda coluna do fluxo 15, filtramos as receitas 1 e 2 que são receitas que cadastramos para algumas faturas do sistema.
Imagem 4 - Na imagem acima, ao realizar a consulta novamente do fluxo de caixa dinâmico, vemos que os valores foram outros, pois agora no fluxo esta coluna só considerou títulos que possuem informação de receita e que possuem as receitas que passamos como filtro.
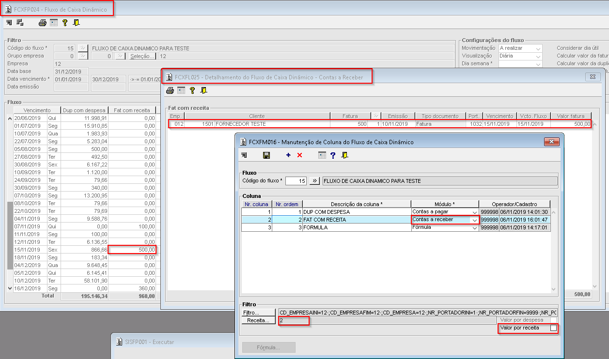
Imagem 5 - Na imagem acima, como podemos observar detalhamos o campo de valor de fatura no período 15/11/2019. Foi aberto o componente FCXFL025 com o detalhamento do registro que esta considerado neste valor. Veja que para a fatura 500 do cliente 1501 informamos um rateio de 50% entre dois códigos de receita.
Imagem 6 - Na imagem acima, detalhamos outro movimento no valor de 360,00 que foi listado porque esta com a informação de receita 2.
Imagem 7 - Na imagem acima, realizamos novamente o filtro de receita selecionando somente a receita 2 e desta vez iremos marcar o flag "Valor por receita", para que no momento da consulta caso haja rateio entre varias receitas, seja exibido somente o valor do rateio da despesa filtrada.
Imagem 8 - Na imagem acima, ao efetuar a consulta do fluxo de caixa dinâmico, vemos que foi alterado o valor da coluna fatura com receita no dia 15/11/2019 mostrando 250,00, mas isto porque nesta fatura somente 50% dela esta rateada para a receita 2.
Imagem 9 - Na imagem acima, detalhamos melhor a informação, veja que no detalhamento através do componente FCXFL025 é listado somente o valor rateado de 250,00 e a comprovação se dá por conta da configuração que estamos demonstrando dentro do componente FCRFM045.
Imagem 10 - Na imagem acima, realizamos novamente a alteração do filtro de fatura para o fluxo 15 desmarcando a opção "Valor por receita". Veja em segundo plano que ao efetuar a consulta mesmo consultando somente a receita 2, o sistema trouxe o valor integrado da fatura no momento da consulta.













