01. DADOS GERAIS
| Linha de Produto: | Virtual Age |
|---|---|
| Segmento: | Moda |
| Módulo: | Financeiro |
| Função: | FCRFP023 - Envio de Instrução para Titulo em Cobrança Bancária |
| Ticket: | 7111866 |
| Requisito/Story/Issue (informe o requisito relacionado) : | DVAFIN-4119 |
02. SITUAÇÃO/REQUISITO
Permitir enviar uma instrução para cancelar instrução automática de protesto para CNAB 400 Bradesco.
03. SOLUÇÃO
Foi incluso nova instrução com o código 81 dentro do componente FCRFP023 para que seja enviado no arquivo a instrução de cancelamento de protesto automático ao Bradesco.
Imagem 1 - Geramos uma remessa através do componente FCRFP018 para a conta 237.100 do Bradesco, utilizando cobrança simples.
Imagem 2 - Arquivo de remessa para o banco Bradesco de cobrança bancária foi gerado com sucesso.
Imagem 3 - Através do componente FCRFP023 estamos enviando para as duas faturas anteriormente enviadas ao banco a instrução 81 de cancelamento de protesto.
Imagem 4 - Arquivo de remessa contendo a instrução de cancelamento de protesto automatico gerado com sucesso.
Imagem 5 - Ao detalharmos o arquivo gerado, vemos que foi enviado no arquivo a instrução 31 de cancelamento de protesto automatico e nas posições 157 a 160 de acordo com o manual foi enviado o código 9999.
Imagem 6 - Na imagem acima, estamos enviando para uma outra fatura outra instrução 45 de "Pedido de negativação".
Imagem 7 - Arquivo contendo instrução gerado com sucesso.
Imagem 8 - Na imagem acima, como podemos observar no campo de instrução foi enviado corretamente a instruçao 45 de pedido de negativação de acordo com o manual do banco.
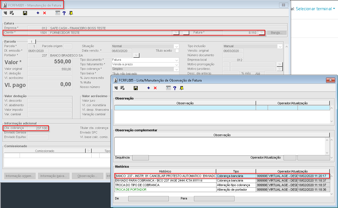
Imagem 9 - Na imagem acima, ao detalharmos a observação da primeira fatura enviada, vemos que os históricos na fatura foram corretamente gravados, exibindo por ultimo o envio de instrução de cancelamento de protesto.
Imagem 10 - Na imagem acima, ao detalharmos a observação da primeira fatura enviada, vemos que os históricos na fatura foram corretamente gravados, exibindo por ultimo o envio de instrução de cancelamento de protesto.









