Páginas filhas
  • DT Validação de quantidade na O.P principal por local


01. DADOS GERAIS

Linha de Produto:Virtual age
Segmento:Moda
Módulo:Chão de fábrica
Função:Validação de quantidade de O.P por local configurado.
Ticket:8047612
Requisito/Story/Issue (informe o requisito relacionado) :

DVAARM-773


02. SITUAÇÃO/REQUISITO

Foi solicitado uma validação para que não seja possível movimentar a O.P principal caso as O.P's componentes não possua quantidade suficiente para o local configurado.

03. SOLUÇÃO

Foi implementado no componente CDFFM236 (Manutenção de Informação Adicional de Local) a nova opção "Validar Qt. O.P. componente" e quando marcado para o local em questão quando realizado a movimentação de O.P o sistema passará a validar a quantidade das O.P's componentes, onde passa a não ser possível movimentar a O.P principal caso a quantidade em localização das O.P's componentes para o último local da programação não for suficiente.


Imagem 01 - Demonstra o componente CDFFM236 com a opção "Validar Qt. O.P. componente" configurada para o local "1122".


Imagem 02 - Demonstra que a O.P principal "106" foi cadastrada e que a mesma contém o produto "TERNO" onde está sendo informado no frame "Grade" para a cor "BRANCO" 10 quantidades.


Imagem 03 - Demonstra que para a O.P principal que possui o código "106" está sendo criada duas O.P's componentes com os códigos "107" e "108".


Imagem 04 - Demonstra que para a O.P principal código "106", está cadastrado com três locais sendo eles: "1121", "1122" e "1123".

OBS: O local "1122" é o que foi configurado para validar a O.P componente na imagem 01.


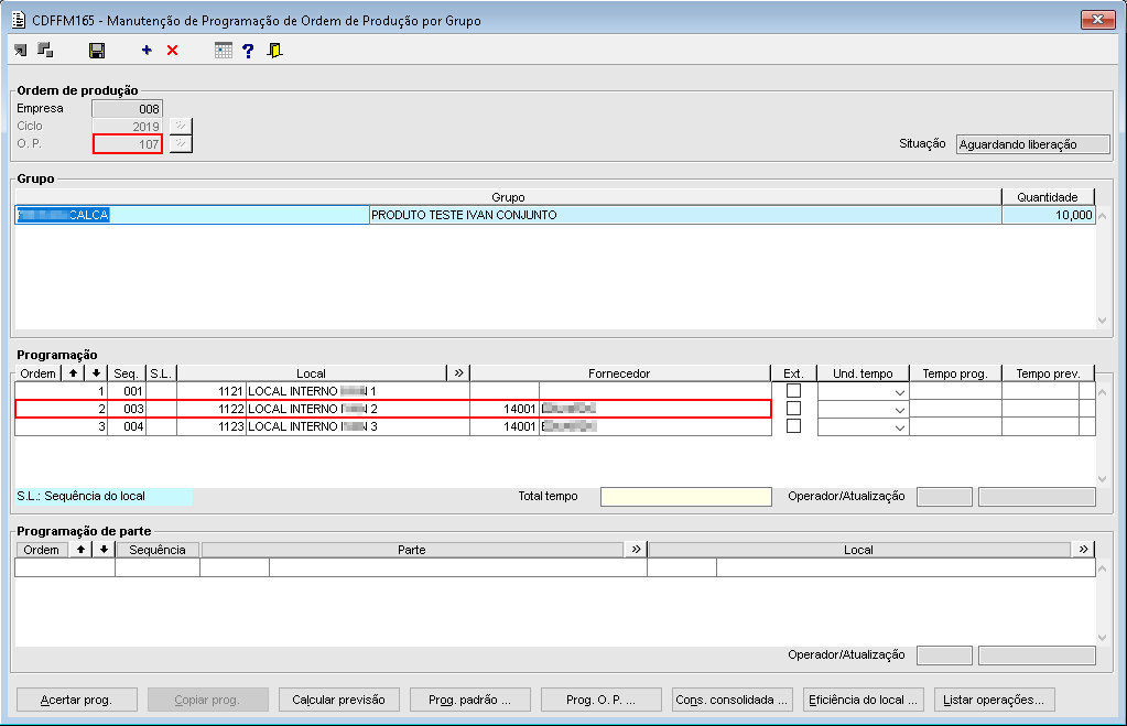
Imagem 05 - Demonstra que para a O.P componente código "107" está cadastrado três locais na programação são eles: "1121", "1122" e "1123".


Imagem 06 - Demonstra que para a O.P componente código "108" está cadastrado três locais na programação são eles: "1121", "1122" e "1123".


Imagem 07 - Demonstra o componente CDFFP027 onde está sendo informado a O.P principal "106" e está sendo realizada a movimentação do local de origem "1122" para o local "1123" na quantidade total do produto e em seguida está sendo acionado o botão "Movimentar".


Imagem 08 - Demonstra a mensagem de aviso que é apresentada ao acionar o botão "Movimentar". Essa mensagem está sendo apresentada pois tanto na O.P componente "107", quanto na "108", a quantidade em localização para o último local da programação não é suficiente.


Imagem 09 - Demonstra que a O.P componente "107" se encontra no último local da programação (1123) demonstrado anteriormente.


Imagem 10 - Demonstra que a O.P componente "108" se encontra no último local da programação (1123) demonstrado anteriormente.


Imagem 11 - Após realizar o envio das O.P's componentes para o último local da programação, acessar o componente CDFFP027 e acionar novamente o botão "Movimentar" (mesmo passo demonstrado na imagem 07), a mensagem de sucesso é apresentada informando que o processo de movimentação da O.P pai foi gerado com sucesso. Isso só é possível pois agora todas as O.P's componentes se encontram no último local da programação, com a quantidade total de itens.