01. DADOS GERAIS
| Linha de Produto: | Virtual Age |
|---|---|
| Segmento: | Moda |
| Módulo: | Industrial |
| Função: | Novo campo para informar data do início da O.P. |
| Ticket: | |
| Requisito/Story/Issue (informe o requisito relacionado) : | DVAIND-5454 |
02. SITUAÇÃO/REQUISITO
Existe a possibilidade de verificar a ocupação de fábrica através do componente CDFFC001, componente este que mostra todas as ordens de produção que estejam localizadas ou programadas para passar em determinado local de produção, analisando-se a programação destas ordens. Porém, existe uma série de casos em que há datas restritivas nas ordens de produção. Casos em que uma determinada matéria-prima tem previsão de chegada fixa para poder iniciar um determinado processo, ou então um faccionista que informou que no dia X poderá iniciar determinado processo em uma das ordens.
03. SOLUÇÃO
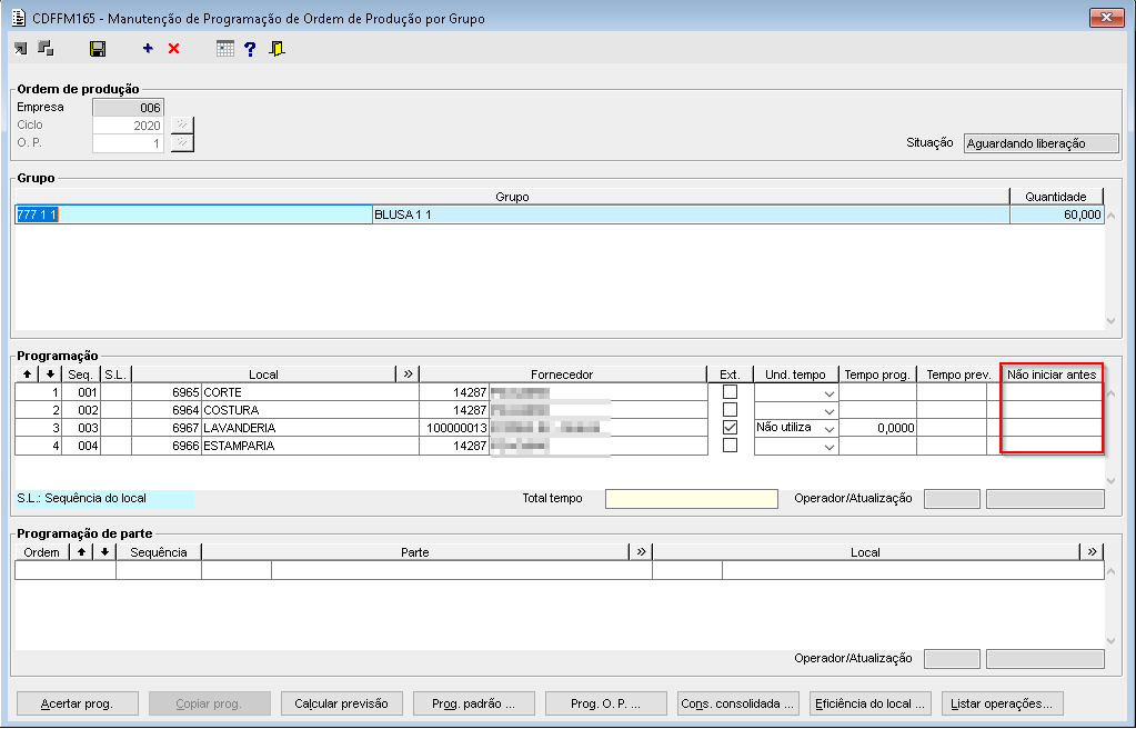
O componente CDFFM165 foi alterado para permitir que possa ser associado a cada um dos locais dentro de uma programação de ordem de produção, uma data não obrigatória, esta data será informada na coluna "Não iniciar antes". Ao salvar, deverá validar a existência de locais sem data informada entre os locais com as datas informadas e sugerir o preenchimento com a data anterior, não deixando salvar locais com o campo data vazio. Se existir data em uma sequência, todas as sequências posteriores têm que ter data informada.
Imagem 1 - No componente CDFFM165 foi adicionada a coluna "Não iniciar antes" que vai permitir que o usuário informe uma data para iniciar a O.P., informar essa data não é obrigatório.
Imagem 2 - Não será permitido informar data menor que a data atual.
Imagem 3 - Ao salvar, deverá validar a existência de lugares posteriores sem a data informada, neste caso será perguntado se deseja informar a data manualmente ou automaticamente.
Imagem 4 - Não deverá permitir informar para um local posterior uma data menor que a data de um local anterior.



