01. DADOS GERAIS
| Produto: | TOTVS Moda |
|---|---|
| Segmento: | Varejo |
| Módulo: | Financeiro |
| Função: | FCCFP017 |
| Ticket: | 8673917 |
| Requisito/Story/Issue (informe o requisito relacionado) : | DVAFIN5387 |
02. SITUAÇÃO/REQUISITO
No componente FCCFP017 para duplicatas com cheques emitidos através dessa importação, ocorria problema ao efetuar o cancelamento.
03. SOLUÇÃO
Foi implementado no componente FCCFP005 - Cancelamento de autorização de cheque, o cancelamento de autorizações criados através desse processo, foi adicionado também no FCRFP003 uma melhoria na mensagem indicando o processo correto para efetuar o cancelamento de autorizações de cheque.
Imagem 1 - No componente FCCFP017, foi selecionado um arquivo com informações vindo do Infomark.
Imagem 2 - Após processar o arquivo, foi gerado com sucesso a autorização.
Imagem 3 - Conforme imagem acima, foi feito a impressão de cheque.
Imagem 4 - Foi processado o arquivo novamente e gerado a terceira parcela para o cancelamento.
imagem 5 - No componente FCCFP005, foi selecionado a mesma para o cancelamento. Foi executado o processo e ele foi cancelado.
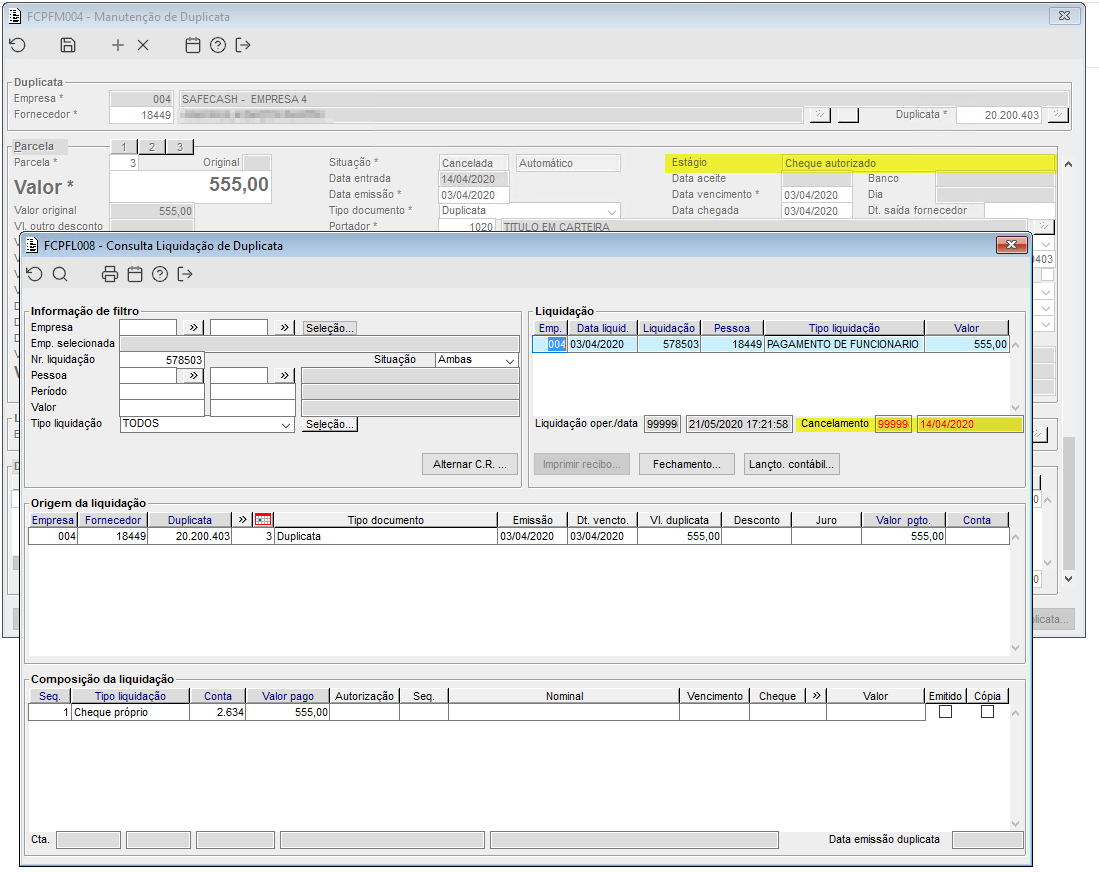
Imagem 6 - Analisando a duplicata e sua liquidação, e elas foram canceladas, conforme imagem acima.
Imagem 7 - No campo "Informação de baixa" da duplicata o cheque que foi autorizado também foi cancelado.
Imagem 8 - Para a duplicata que foi emitido o cheque, foi executado o cancelamento também.
Imagem 9 - Conforme imagem acima, foi concluído com sucesso o cancelamento.
Imagem 10 - Sendo assim a duplicata também foi cancelada.
Imagem 11 - A liquidação da mesma também foi cancelada.
Imagem 12 - No campo "Informação de baixa" apresenta o cheque que foi emitido, como cancelado.
Imagem 13 - No componente FCRFP003 ao tentar executar o cancelamento, o sistema irá apresentar a mensagem conforme anexo, orientando o componente onde deve ser cancelado a autorização de cheque.












