Páginas filhas
  • DT - Criado vínculo entre os registros M110, M115, M510 e M515


01. DADOS GERAIS

Produto:

TOTVS Moda

Segmento:

Varejo

Módulo:Fiscal
Função:FISFM069 - Detalhamento de imposto PIS/COFINS
Ticket:9077949
Requisito/Story/Issue (informe o requisito relacionado) :DVAFIS-6181


02. SITUAÇÃO/REQUISITO

Ao gerar o arquivo EFD Contribuições é necessário ajustar manualmente os registros M110 e M510

03. SOLUÇÃO

Foi implementado o campo "Det. Relacinado" no componente FISFM069, onde o mesmo será utilizado para determinar o registro pai para os registros M115 e M515


Imagem 1 - Conforme imagem acima, foi configurado o registro pai M110 . O campo de relacionado não será habilitado para ele. 

Imagem 2 - Conforme imagem acima, foi cadastrado o registro M115 e para demonstrar a obrigatoriedade do campo, ele apresenta a mensagem. 

Imagem 3 - Ao clicar no botão de relacionamento, será mostrado a lista de registros gravados no FISFM069

Imagem 4 - Foi selecionado um registro pai para o registro M115

Imagem 5 - Conforme imagem, o mesmo processo ocorre para os registros M510 e M515. Foi gravado então o registro M510.

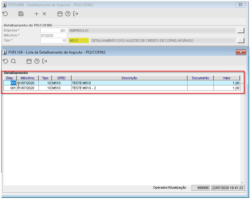
Imagem 6 - Logo após foi gerado o registro M515, e ao buscar os registros a ser relacionado ele mostra o registro M510.

Imagem 7 - Foi selecionado então o registro M510 e ele foi carregado em tela. 

Imagem 8 - Conforme imagem, não será possível remover o registro pai que já está vinculado a um registro filho, sendo assim é apresentado a mensagem conforme anexo. 

Imagem 9 - Foi gerado então um segundo registro M510

Imagem 10 - Ao gerar o registro M515 na lista então é mostrado os dois registros a ser relacionado com ele.