01. DADOS GERAIS
| Produto: | TOTVS Moda |
|---|---|
| Linha de Produto: | Virtual Age |
| Segmento: | Varejo |
| Módulo: | Comercial |
| Função: | Manutenção de motor promocional |
| Ticket: | 9261339 |
| Requisito/Story/Issue (informe o requisito relacionado) : |
02. SITUAÇÃO/REQUISITO
Foi solicitado para que seja possível configurar uma mecânica de motor promocional com o tipo de cálculo "Cash Back" e um valor máximo a ser gerado para essa mecânica.
03. SOLUÇÃO
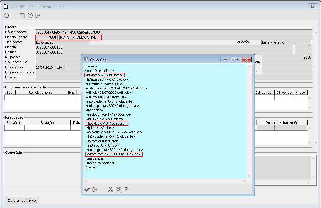
Foi incluído no componente PDVFM068 - Manutenção de mecânica de motor promocional, o campo "Vl. máximo" e para o campo "Tp. cálculo" foi incluído uma nova opção "Voucher Cash Back". Essas novas opções também serão enviados no pacote 9001 - Motor promocional.
Imagem 1 - Na manutenção de mecânica de motor promocional (PDVFM068) que é apresentado pelo componente PDVFM067, pode ser observado as duas novas opções da mecânica configuradas para o motor.
Imagem 2 - Ao detalhar o pacote de motor promocional gerado pelo componente GERFP069, pode ser observado que as novas informações da mecânica configuradas para o motor, foram enviados corretamente.

