01. DADOS GERAIS
| Produto: | TOTVS Moda |
|---|---|
| Segmento: | Varejo |
| Módulo: | Fiscal |
| Função: | EXPFP008 - Emissão/transm. de manifesto eletr. de doc fiscais MDFe |
| Ticket: | 9501169 |
| Requisito/Story/Issue (informe o requisito relacionado) : | DVAFIS-7062 |
02. SITUAÇÃO/REQUISITO
Ao efetuar manutenção na minuta e regerar o XML os campos cMDF e cDV são gerados vazio.
03. SOLUÇÃO
Foi ajustado o componente para mesmo após a manutenção seja gerado os campos com as informações corretamente.
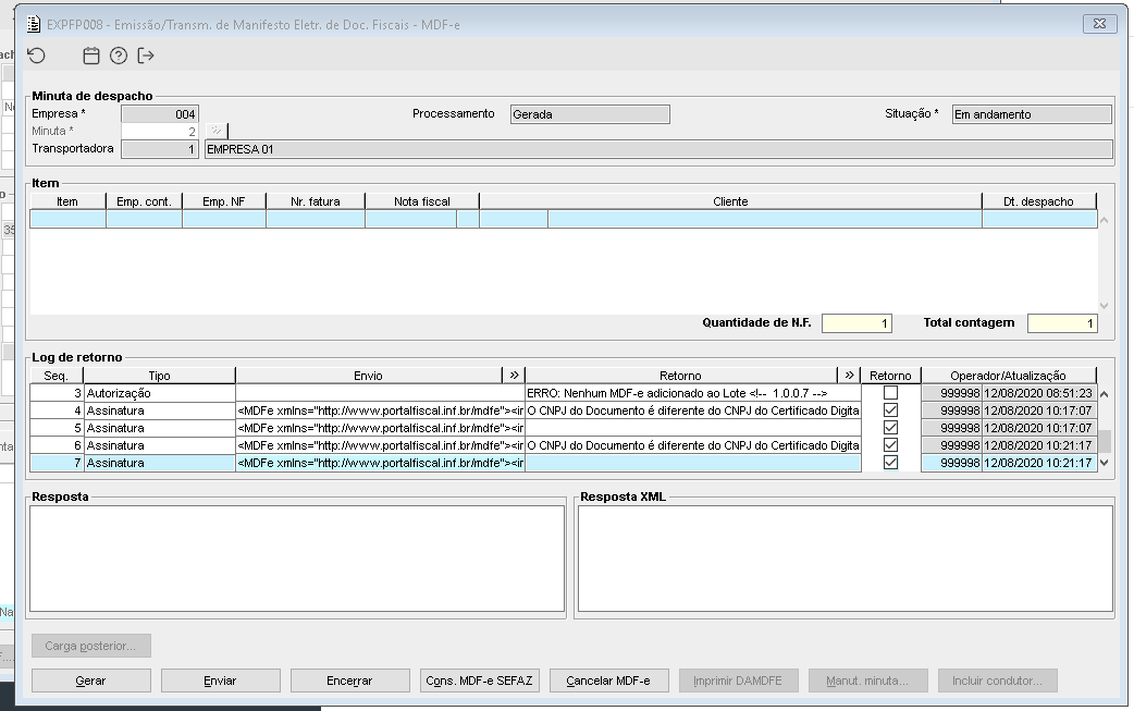
Imagem 1 - Anteriormente a manutenção, ao regerar o XML no EXPFP008 os campos cMDF e cDV eram carregados vazio.
Imagem 2 - após a manutenção foi gerado a minuta, executado manutenções na mesmo e gerado novamente, conforme imagem acima.
Imagem 3 - Mesmo após as manutenções os campos foram carregados corretamente.
Visão Geral
Import HTML Content
Conteúdo das Ferramentas
Tarefas


