01. DADOS GERAIS
| Produto: | TOTVS Moda |
|---|---|
| Segmento: | Varejo |
| Módulo: | Fiscal |
| Função: | FISFP061 - Geração da Escrita Fiscal Digital - Contribuições |
| Ticket: | 9521086 |
| Requisito/Story/Issue (informe o requisito relacionado) : | DVAFIS-7151 |
02. SITUAÇÃO/REQUISITO
O campo 25 do registro C100 do SPED Contribuições está sendo gerado zerado.
03. SOLUÇÃO
Foi ajustado o processo para que seja gerado com o valor do imposto IPI.
Imagem 1 - Antes do ajuste, ao gerar o SPED Contribuições, o campo estava sendo zerado, conforme imagem.
Imagem 2 - Após a atualização, foi gerado o SPED Contribuições.
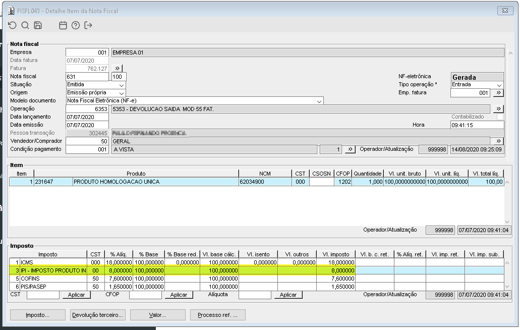
Imagem 3 - Conforme anexo, foi escolhida uma nota com IPI no valor de R$8,00.
Imagem 4 - Ao verificar no arquivo, está sendo gerado corretamente o campo 25 do registro C100, conforme anexo.
Visão Geral
Import HTML Content
Conteúdo das Ferramentas
Tarefas



