01. DADOS GERAIS
| Produto: | TOTVS Moda |
|---|---|
| Linha de Produto: | Virtual Age |
| Segmento: | Varejo |
| Módulo: | Industrial |
| Função: | Apresentar mensagem para ordens de produção em determinado local |
| Ticket: | |
| Requisito/Story/Issue (informe o requisito relacionado) : |
02. SITUAÇÃO/REQUISITO
Foi solicitado para que seja possível cadastrar mensagem em um ou mais local da programação da ordem de produção, para que nos componentes CDFFP036, PCPFM250, CDFFL107, PCPFP179, CDFFP073, PCPFP186, CDFFP065 e CDFFC031 ao informar a ordem de produção e a mesma estiver no local configurado seja apresentada a mensagem.
03. SOLUÇÃO
Implementado na manutenção de programação de ordem de produção (CDFFM165) a possibilidade de ser cadastrado uma mensagem para o local em foco. Já para os componentes CDFFP036, PCPFM250, CDFFL107, PCPFP179, CDFFP073, PCPFP186, CDFFP065 e CDFFC031 foi implementado para que ao informar uma ordem de produção e a mesma estiver em um local configurado no componente CDFFM165, seja apresentada a mensagem cadastrada.
Observação.: Para esta documentação será demonstrado o funcionamento apenas no componente CDFFP036, já que o comportamento é o mesmo em todos os componentes mencionados acima. Lembrando que cada componente possui suas particularidades para carregar a ordem de produção, entretanto esta implementação tem o mesmo funcionamento em todos os componentes, sendo assim, no momento em que a ordem de produção for carregada a mensagem será apresentada.
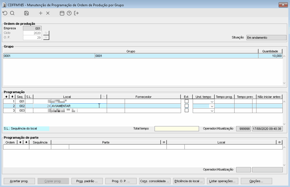
Imagem 1 - Demonstra a forma de cadastrar uma mensagem para um local específico da programação da ordem de produção. Observar que após informar a mensagem é necessário realizar a ação de salvar (F3) no componente CDFFM165.
Imagem 2 - Demonstra que ao informar a ordem de produção no componente CDFFP036, é apresentada a mensagem configurada para o local da programação, demonstrando também o grupo e o local que foi utilizado como base para carregar a mensagem.

