01. DADOS GERAIS
| Produto: | TOTVS Moda |
|---|---|
| Linha de Produto: | Virtual Age |
| Segmento: | Varejo |
| Módulo: | Comercial |
| Função: | Gerar voucher com todas as informações corretas |
| Ticket: | 9567553 |
| Requisito/Story/Issue (informe o requisito relacionado) : | DVACOM-5505 |
02. SITUAÇÃO/REQUISITO
Foi verificado que não estavam sendo replicados os dados do voucher original para o voucher gerado (PDVFP015).
03. SOLUÇÃO
Foi ajustado para que o componente PDVFP015 realize a geração do voucher de forma correta, mantendo todas as informações do voucher base utilizado.
Imagem 01 - Após cadastrar o voucher "22015" foi acionado o botão "Gerar voucher...".
Imagem 02 - Ao carregar o componente PDVFP015 foi selecionado o tipo de geração "Gerar voucher por filtro de pessoa" e após selecionar as pessoas foi acionado o botão "Gerar".
Imagem 03 - Nota-se que os vouchers foram gerados com sucesso.
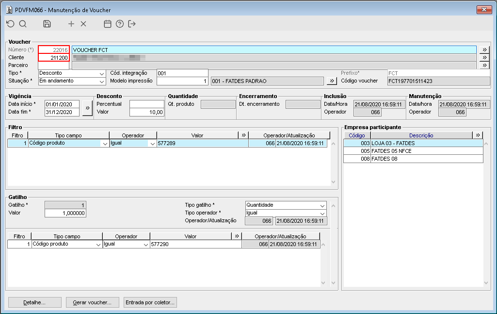
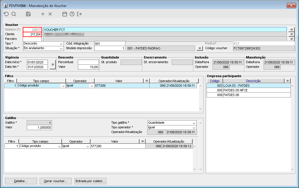
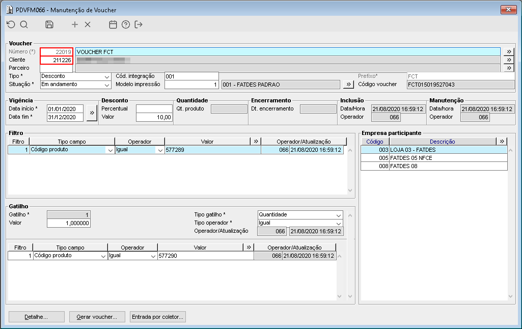
Imagem 04, 05, 06 e 07 - Ao realizar a consulta dos vouchers gerados, é possível validar que todas as informações estão de acordo com os dados cadastrados no voucher base.
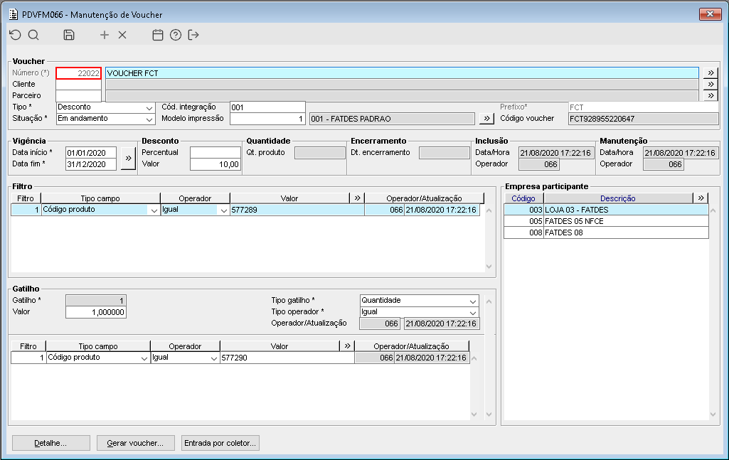
Imagem 08 - O mesmo processo foi realizado, agora utilizando o tipo de geração "Gerar voucher por quantidade".
Imagem 09 - Ao consultar o voucher gerado, é possível validar que todas as informações estão de acordo com os dados cadastrados no voucher base.








