01. DADOS GERAIS
| Produto: | TOTVS Moda
|
|---|---|
| Linha de Produto: |
Virtual Age |
| Segmento: | Varejo |
| Módulo: | Industrial |
| Função: | Replicar valores para os produtos do grupo na desassociação do produto padrão pelo PRDFM236 |
| País: | Brasil |
| Ticket: | |
| Requisito/Story/Issue (informe o requisito relacionado) : | DVAIND-8590 |
02. SITUAÇÃO/REQUISITO
Na Manutenção de Produto Configurável (PRDFM236), ao desassociar o produto padrão, o valor a ser considerado deverá ser o valor individual de cada produto e não mais o valor do produto padrão, por isso, é necessário que o valor por produto assuma o valor atual do produto padrão.
03. SOLUÇÃO
- No PRDFM236, ao tentar realizar a troca do produto padrão, não permitir e informar o usuário que antes deve desassociar o produto padrão atual para depois associar outro produto padrão.
- Na Manutenção de Produto Configurável (PRDFM236), ao desassociar um produto padrão do grupo, realizar as seguintes validações:
- Na mensagem de confirmação da desassociação do produto padrão, informar também que os valores do produto padrão serão replicados para todos os outros produtos do grupo.
- No caso de uma confirmação positiva da desassociação do produto padrão, exigir a informação de um motivo de alteração de valor através do PRDFL008.
- Após replicação de todos os valores existentes no produto padrão para todos os outros produtos do grupo, deverá recarregar os dados do PRDFM236.
Imagem 1 - Antes de trocar o produto padrão é necessário desassociar o produto padrão atual.
Imagem 2 - O grupo possui produto padrão associado com valores na empresa 1 para custo 'PADRAO' e preço 'VAREJO'.
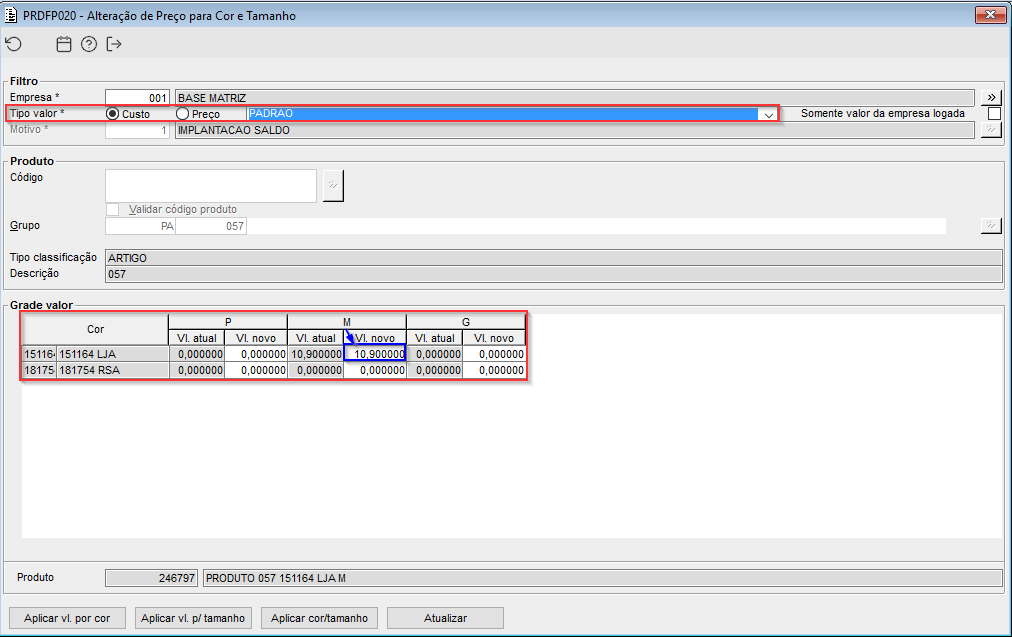
Imagem 3 - Somente o produto padrão possui valor para custo 'PADRAO' na empresa 1.
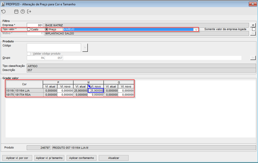
Imagem 4 - Somente o produto padrão possui valor para preço 'VAREJO' na empresa 1.
Imagem 5 - Confirmação da desassociação do produto padrão e solicitação da informação do motivo.
Imagem 6 - O grupo não possui mais produto padrão.
Imagem 7 - O valor do custo 'PADRAO', constante no produto padrão, foi replicado para todos os produtos do grupo no momento da desassocição.
Imagem 8 - O valor do preço 'VAREJO', constante no produto padrão, foi replicado para todos os produtos do grupo no momento da desassocição.








