01. DADOS GERAIS
| Produto: | TOTVS Moda |
|---|---|
| Linha de Produto: | Virtual Age |
| Segmento: | Varejo |
| Módulo: | Industrial |
| Função: | Validar RFID no componente PCPFP188 que não seja da O.P. informada |
| País: | Brasil |
| Ticket: | 12242737 |
| Requisito/Story/Issue (informe o requisito relacionado) : |
02. SITUAÇÃO/REQUISITO
Solicitada a possibilidade de validar código de RFID no componente PCPFP188, para identificar etiquetas de RFID que não façam parte da O.P. consultada.
03. SOLUÇÃO
Foram realizados os ajustes necessários e quando informar um código RFID que não seja o da O.P. origem consultada no componente PCPFP188, na conferência de etiquetas, será apresentado o componente GERFP008 com os códigos RFID que foram conferidos que não fazem parte da O.P. origem.
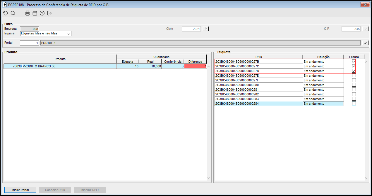
Imagem 01 - Demonstra o componente PCPFP188, onde está sendo consultada a O.P. "345" informado o portal "1" e acionado o botão "Iniciar Portal".
Imagem 02 - Ao acionar o botão mencionado anteriormente, o componente GERFP068 é apresentado, onde está conferidos seis códigos RFID. Sendo eles os três primeiros referente a O.P. consultada anteriormente e os três destacados referente a uma outra O.P. criada anteriormente. Em seguida o botão "Confirmar" foi acionado.
Imagem 03 - Ao acionar o botão mencionado anteriormente, o componente GERFP008 é apresentado, onde pode ser visto que os três códigos RFID informados anteriormente que não fazem parte da O.P. "345" foram apresentados e não foram conferidos.
Imagem 04 - Ao fechar o componente GERFP008, o componente PCPFP188 é apresentado novamente, onde pode ser observado que as três etiquetas RFID informadas anteriormente foram conferidas corretamente.



