01. DADOS GERAIS
| Produto: | TOTVS Moda
|
|---|---|
| Linha de Produto: | Virtual Age |
| Segmento: | Varejo |
| Módulo: | Industrial |
| Função: | Novo componente para consultar a ocupação do local de produção |
| País: | Brasil |
| Ticket: | |
| Requisito/Story/Issue (informe o requisito relacionado) : | DVAIND-9025, DVAIND-9100, DVAIND-9161 |
02. SITUAÇÃO/REQUISITO
Buscando uma melhor experiência, foi criado um novo componente para a consulta da ocupação dos locais da produção. Este novo componente permite que sejam consultados os locais da produção e permite visualizar a alocação dos locais produtivos de forma gráfica, proporcionando mais agilidade na análise de carga e abastecimento destes locais.
03. SOLUÇÃO
Foi desenvolvido o componente CDFFC036, neste o usuário deverá filtrar os locais que deseja consultar, a situação da O.P.(Em andamento, Aguardando liberação, Bloqueada) e o tipo de ocupação que poderá ser O.P. do local ou O.P. do local + Programada.
Através dos botões de atalho na parte inferior do componente CDFFC036 o usuário poderá efetuar a manutenção das configurações do local, realizar alterações na programação da O.P. selecionada na lista, consultar o relacionamento da O.P. e visualizar o gráfico com a ocupação dos locais da produção.
Imagem 1 - Frame Filtro:
- Ao acionar o botão Local, chamará chamado o componente CDFFF018 para que o usuário filtre o local desejado;
- Através do botão Situação da O.P., é chamado o componente PCPFL074 com as situações Bloqueada, Aguardando liberação e Em andamento, esta última é obrigatória e não pode ser desmarcada;
- O campo Tipo de ocupação definirá a busca das O.Ps., por O.P. do local ou a O.P. do local + Programada.
Imagem 2 - Nas colunas do frame Local são exibidas as seguintes informações:
- Código e Descrição: Exibirá o código e a descrição do local filtrado;
- Cálculo previsão: Exibirá o cálculo de previsão configurado para o local no componente CDFFM003 → CDFFM004;
- Funcionário: Exibirá a quantidade de funcionários informados para o local no componente CDFFM003 → CDFFM004;
- Eficiência: Exibirá o percentual de eficiência configurado para o local no componente CDFFM003 → CDFFM004;
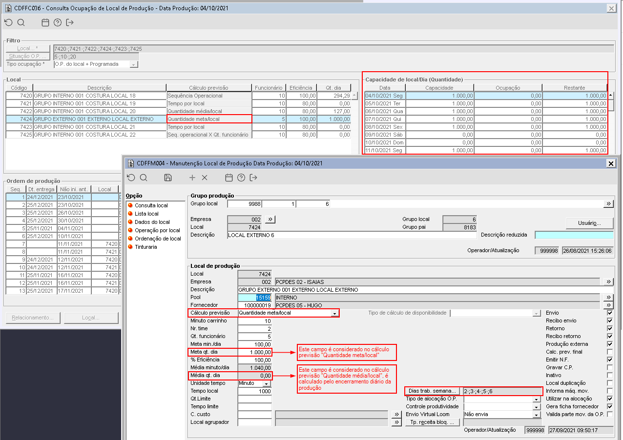
- Qt. dia: Quando o cálculo de previsão for Quantidade média/local exibirá o valor informado para o campo Média qt. dia e quando o cálculo de previsão for Quantidade meta/local exibirá o valor informado para o campo Meta qt. dia, esses valores são informados para o local na configuração do local CDFFM003 → CDFFM004.
Imagem 3 - Quando o cálculo previsão for Sequência Operacional, a quantidade de minutos do dia será calculada considerando o tipo de cálculo de disponibilidade configurado para o local. As O.Ps. vão ser distribuídas nos dias utilizando como disponibilidade a quantidade de minutos do dia multiplicada pela quantidade de funcionário, e atribuindo o % de eficiência (Ex: 528 min x 8 func x 80% efic = 3379,2 minutos disponíveis no dia). Como carga para cada O.P., considerará a quantidade listada para a O.P. multiplicada pelo tempo das operações que tiverem os tipos/operações vinculados ao local no CDFFM003 → CDFFM004 → CDFFM021. Para buscar a disponibilidade diária, utilizará o campo “Tipo de Cálculo de Disponibilidade”, com a seguinte regra:
- Calendário (Local): Buscará da quantidade de minutos para o dia específico no componente PCPFL035;
- Calendário (Empresa): Buscará da quantidade de minutos para o dia específico no componente PCPFL017;
- Período-Padrão (Local): Buscará da quantidade de minutos para o dia da semana, empresa e local no componente PCPFL037;
- Período-Padrão (Empresa): Buscará da quantidade de minutos para o dia da semana e empresa no componente PCPFL019;
- Meta Min./dia + Dia da semana: Buscará o valor do campo Meta min./dia do cadastro de local CDFFM003 → CDFFM004, considerando os dias da semana do campo Dias trab. semana, caso este campo não for preenchido, vão ser considerados todos os dias da semana.
Imagem 4 - Quando o cálculo previsão for Quantidade meta/local, realizará o cálculo com base na quantidade da O.P., atribuindo a cada dia da semana especificado no campo Dias trab. semana a quantidade presente no campo Meta qt. dia como sendo máxima deste dia, e distribuindo as O.Ps. conforme a sequência previamente ordenada. Se o campo Dias trab. semana não estiver preenchido, vão ser considerados todos os dias da semana. Se o cálculo previsão for Quantidade média/local, utilizará a mesma regra utilizada no cálculo por Quantidade meta/local, utilizando o campo Média qt. dia, que é calculado pelo encerramento diário da produção.
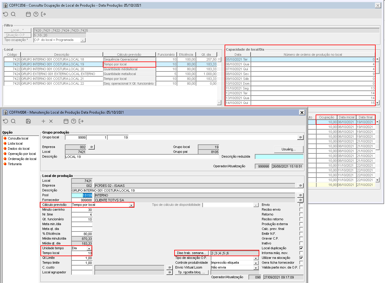
Imagem 5 - Quando o cálculo previsão for Tempo por local, calculará o tempo de atravessamento da O.P. no local, atribuindo este tempo à Data Final considerando a data do campo Não ini. ant., e somando a esta a quantidade de dias informada no campo Tempo Local, quando a unidade de tempo informada for Dia. Serão considerados os dias da semana trabalhados informados no campo Dias trab. semana, quando este campo não estiver preenchido serão considerados todos os dias da semana.
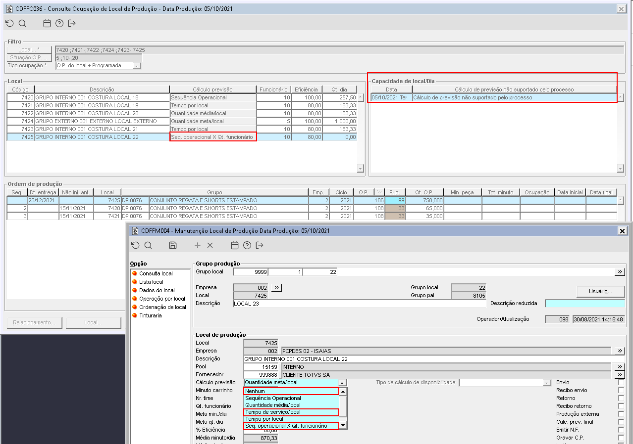
Imagem 6 - Quando o cálculo previsão configurado para o local for Nenhum, Tempo de serviço/local ou Seq. operacional x Qt. funcionário não realizará o cálculo de ocupação do local, e o usuário será informado que esse cálculo de previsão não é suportado pelo processo.
Imagem 7 - Na imagem acima, no dia 05/10/2021 foi registrado um evento de 118 minutos para o funcionário que está relacionado com o local 7420, com esse evento a capacidade total do local 7420 foi para 6.118 minutos no dia 05/10/2021 e este tempo foi todo ocupado pelas O.Ps. 108, 103 e 102. Os eventos podem ser cadastrados no componente CDFFM110, e no cálculo da capacidade do local produtivo é considerado o tipo de evento Hora extra - Acréscimo e Abono - Desconto que adiciona ou desconta tempo produtivo do local. No dia 13/10/2021, no local 7420 a capacidade produtiva total é de 9.000 minutos e esta capacidade foi parcialmente ocupada pela O.P. 103 que consumiu 1.397,90 minutos do local.
Imagem 8 - No frame Ordem de produção são exibidas as O.Ps. que estão no local ou estão programadas para o local informado no filtro, os cálculos de ocupação partem sempre da data atual da produção e as O.Ps. são ordenadas por O.P. no local, prioridade(menor antes), data não iniciar antes de(quando existir), data de previsão de entrega(menor antes) e O.P. programada para o local, prioridade(menor antes), data não iniciar antes de(quando existir), data de previsão de entrega(menor antes).
Nas colunas do frame Ordem de produção são exibidas as seguintes informações:
- Seq.: A sequência gerada automaticamente ao carregar as O.Ps. do local ou programadas para ele;
- Dt. entrega: A data de previsão de entrega informada para a O.P.;
- Não ini. ant.: A data não iniciar antes que pode ser sugerida ao calcular a ocupação ou pode ser a data informada na programação da O.P.;
- Local: O local atual do grupo da O.P., caso o grupo de produtos possua localização;
- Grupo: O código e descrição do grupo de produtos da O.P.;
- Emp., Ciclo, O.P.: O código da empresa, o ciclo e código da O.P.;
- Prio.: A prioridade informada para a O.P.;
- Qt. O.P.: A quantidade do grupo da O.P. no local ou quantidade programada para o local;
- Min. peça: O total de minutos das operações relacionadas com o grupo de produtos e que vinculadas ao local;
- Tot. minuto: O total de minutos (Min. peça x Qt. O.P.);
- Ocupação: Exibirá quanto da O.P. ocupa o local e caso o local estiver configurado com o cálculo de previsão Tempo por Local, exibirá a quantidade de dias em que o local terá alguma O.P. o ocupando;
- Data inicial: Exibirá a previsão de início da produção da O.P. no local;
- Data final: Exibirá a previsão de conclusão da produção da O.P. no local.
Imagem 9 - Na animação acima, o local 7420 esta configurado com o cálculo de previsão Sequência Operacional e a O.P. 108 que esta neste local tem previsão para iniciar e terminar no dia 05/10/2021. O próximo local produtivo é o local 7421 que esta configurado com o cálculo de previsão Tempo por local, neste local foi sugerida em azul(pelo processo) a data não iniciar antes do dia 06/10/2021 que é a data final da O.P. no local anterior +1 dia, a O.P. 108 tem previsão para iniciar no dia 06/10/2021 e terminar no dia 19/10/2021 devido ao tempo do local 7421 estar configurado com 10 dias.
Imagem 10 - Na imagem acima, o campo Não ini. ant. do frame Ordem de produção, esta exibindo a data para não iniciar antes em 3 cores diferentes:
- Em azul, significa que essa data foi sugerida ao calcular a ocupação, neste exemplo foi verificada a data final da O.P. 110 no local anterior que era 07/10/2021 e foi adicionado mais 1 dia;
- Em vermelho, significa que foi encontrada uma data no campo Não iniciar antes da programação da O.P., mas foi sugerida uma nova data ao calcular a ocupação, neste exemplo foi sugerida para a O.P. 105 a data 09/10/2021 que é diferente da data 05/09/2021 que foi informada para o local na programação da O.P.;
- Em preto, significa que foi encontrada uma data no campo Não iniciar antes da programação da O.P., e esta data não foi alterada ao calcular a ocupação, no exemplo a O.P. 104 possui a data 09/10/2021 configurada para o local na programação da O.P..
Imagem 1 - Ao acionar o botão Gráfico... no componente CDFFC036, o usuário poderá visualizar o gráfico da ocupação dos locais da produção em uma linha do tempo. Na parte superior do gráfico exibirá o intervalo de data que esta sendo considerado no gráfico de ocupação e um filtro onde o usuário poderá filtrar o ciclo e a O.P. que deseja destacar no gráfico.
Imagem 2 - No filtro o usuário poderá informar apenas o ciclo quando quiser localizar O.Ps. do mesmo ciclo, poderá informar apenas o código da O.P. caso queira localizar no gráfico O.Ps. com o código igual e que possam ter ciclos diferentes, ou poderá informar o ciclo e o código da O.P. para localizar uma única O.P..
Imagem 3 - Na primeira coluna do gráfico é exibido o código e descrição do local produtivo, as demais colunas que possuem data e dia da semana correspondem ao período de ocupação calculado, representando desde a menor até a maior data calculada em todos os locais. Os dias não trabalhados pelo local são identificados com fundo vermelho claro.
Imagem 4 - Nos locais configurados com os tipos de cálculo Sequência Operacional, Quantidade média/local ou Quantidade meta/local, a coluna correspondente a cada um dos dias corresponde a 100% de ocupação deste dia. Desta maneira, cada uma das O.Ps./grupo vão ocupar, sequencialmente, o percentual de ocupação desta em cada um dos dias.
Imagem 5 - Nos locais configurados com os tipos de cálculo Tempo por local, a O.P. vai ocupar do início do dia que estiver listado como Data inicial até o final do dia que estiver listado como Data final, neste caso, quando existir mais de uma O.P. ocupando o mesmo local no mesmo dia, estas vão aparecer em barras paralelas, sem sobrepor umas às outras.
Imagem 6 - Ao lado esquerdo de cada O.P. existe um ícone que informa a sua posição em relação ao local analisado, na parte inferior do gráfico existe a legenda para facilitar o entendimento da situação de cada O.P. exibida, são elas:
- No local(ícone verde), na animação acima a O.P. 113 possui quantidade no local 7460 e por esse motivo foi exibido o ícone verde;
- Aguardando liberação/Bloqueada(ícone vermelho), no exemplo acima a O.P. 114 e a O.P. 115 estão aguardando liberação e por esse motivo foi exibido o ícone vermelho para as duas;
- No local anterior(ícone amarelo), ao analisar o local 7461 na animação, pode-se observar que a O.P. 113 recebeu o ícone amarelo por possuir quantidade no local 7460 que é anterior ao local 7461;
- Programada(ícone azul), no local 7462 foi exibida novamente a O.P. 113 com ícone azul por existir quantidades em locais anteriores e que estão programados para chegar nesse local.
Imagem 7 - Caso for necessário o usuário poderá navegar no gráfico com as setas de direção do teclado, através do scroll do mouse, clicando e arrastando e poderá aumentar ou diminuir o zoom utilizando a combinação Ctrl + Scroll do mouse.
Imagem 8 - Ao focar em uma O.P. exibirá um tooltip com as seguintes informações:
- Empresa, Ciclo e código da O.P.;
- Código do nível e descrição do grupo;
- Quantidade;
- Tempo/Peça unitário em minutos (apenas para Sequência Operacional);
- Carga total em minutos (apenas para Sequencia Operacional);
- Início previsto;
- Final previsto;
- Local atual;
- Data de previsão de entrega informada para a O.P..

















