01. DADOS GERAIS
| Produto: | TOTVS Moda |
|---|---|
| Linha de Produto: | Virtual Age |
| Segmento: | Varejo |
| Módulo: | Industrial |
| Função: | Integração do processo de conferência de RFID com a plataforma da ITAG |
| País: | Brasil |
| Ticket: | 13040772 |
| Requisito/Story/Issue (informe o requisito relacionado) : |
02. SITUAÇÃO/REQUISITO
Foi solicitada a possibilidade de realizar a integração do processo de conferência RFID com a plataforma da ITAG com o objetivo de uma melhor inserção dos EPC diretamente na base de dados.
03. SOLUÇÃO
Foi desenvolvido o parâmetro empresa "DS_CONFIG_INT_ITAG" que tem como objetivo receber a configuração referente a integração do RFID com a plataforma ITAG. Também foi criada a restrição "IN_PERMITIR_INT_ITAG" para o componente PCPFP188 e quando configurada permite que o usuário configurado possa realizar a integração do RFID com a plataforma da ITAG.
Imagem 01 - Demonstra o componente ADMFM014 onde está sendo configurado o parâmetro empresa "DS_CONFIG_INT_ITAG" para a empresa 001.
Imagem 02 - Ao acessar detalhadamente a configuração do parâmetro empresa pode ser visto os novos campos que compõem o parâmetro. Estão configurados com os dados referente a integração da plataforma ITAG e a classificação de produto configurada é igual a 509.
Imagem 03 - Demonstra o componente ADMFM024 onde está sendo configurada a restrição "IN_PERMITIR_INT_ITAG" para a empresa 001.
Imagem 04 - Demonstra o componente PRDFM325 onde está sendo consultado o grupo de produto "VT001 001" e pode ser visto o prefixo referente ao produto e o tipo de RFID configurado.
Imagem 05 - Demonstra o componente PRDFM319 onde pode ser visto que a classificação "509" está configurada para todo o grupo de produto "VT001 001".
Imagem 06 - Demonstra o componente PCPFM144 onde pode ser visto que foi criada a O.P. 173 e que a mesma possui o grupo de produto "VT001 001" com algumas quantidades para a sua grade.
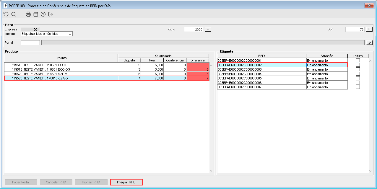
Imagem 07 - Demonstra o componente PCPFP188 onde foi informada a O.P. 173, geradas as etiquetas RFID através do portal e em seguida acionado o novo botão "Integrar RFID".
Imagem 08 - Ao acionar o botão mencionado anteriormente, a mensagem acima é apresentada e a opção "Sim" está sendo selecionada.
Imagem 09 - Ao selecionar a opção mencionada anteriormente, a mensagem acima é apresentada informando que o processo foi realizado com sucesso.
Imagem 10 - Ao realizar a consulta do código de RFID integrado na plataforma da ITAG, pode ser visto que os dados foram retornados corretamente. Abaixo pode ser visto mais detalhadamente o que cada campo enviado na integração representa:
- situação: 1 (impresso);
- código: 119525 – código do produto - SKU;
- unidade: PC – espécie do produto;
- tamanho: "G" – descrição do tamanho;
- extra18: "2020" – ciclo da O.P.;
- extra19: "3820" – sequencia do código de barra;
- extra20: "null" – marca (classificação);
- referencia: "000001" – código do identificador da barra;
- cor: "170610 - CZA" – descrição da cor;
- dataGerado: 1639763297000 – data da criação do EPC no formato TIMESTAMP;
- prefixo: "130395";
- nome: "TESTE VANETI . 170610 CZA G" - nome do produto;
- ean13: "1303950000113" – enviar o ean13;
- numeroNf: "173" – numero da ordem de produção.
Imagem 11 - Ao consultar a data que foi retornada e realizar a conversão do TIMESTAMP retornado, pode ser visto que a data apresentada é: 17/12/2021 no horário: 14:48:18 (Horário de Brasília).
Imagem 12 - Ao consultar o mesmo RFID consultado, pode ser visto que a data e a hora são as mesmas apresentadas na conversão realizada anteriormente.











