Páginas filhas
  • DT Transferência de item de lote ou embalagem


01. DADOS GERAIS

Produto:

TOTVS Moda

Linha de Produto:

Virtual Age

Segmento:

Varejo

Módulo:Industrial
Função:Transferência de item de lote ou embalagem
País:Brasil
Ticket:

12818581

Requisito/Story/Issue (informe o requisito relacionado) :

DVAARM-5425


02. SITUAÇÃO/REQUISITO

Foi solicitado um processo para transferir embalagens e itens de lote para uma nova embalagem ou local de armazenamento.

03. SOLUÇÃO

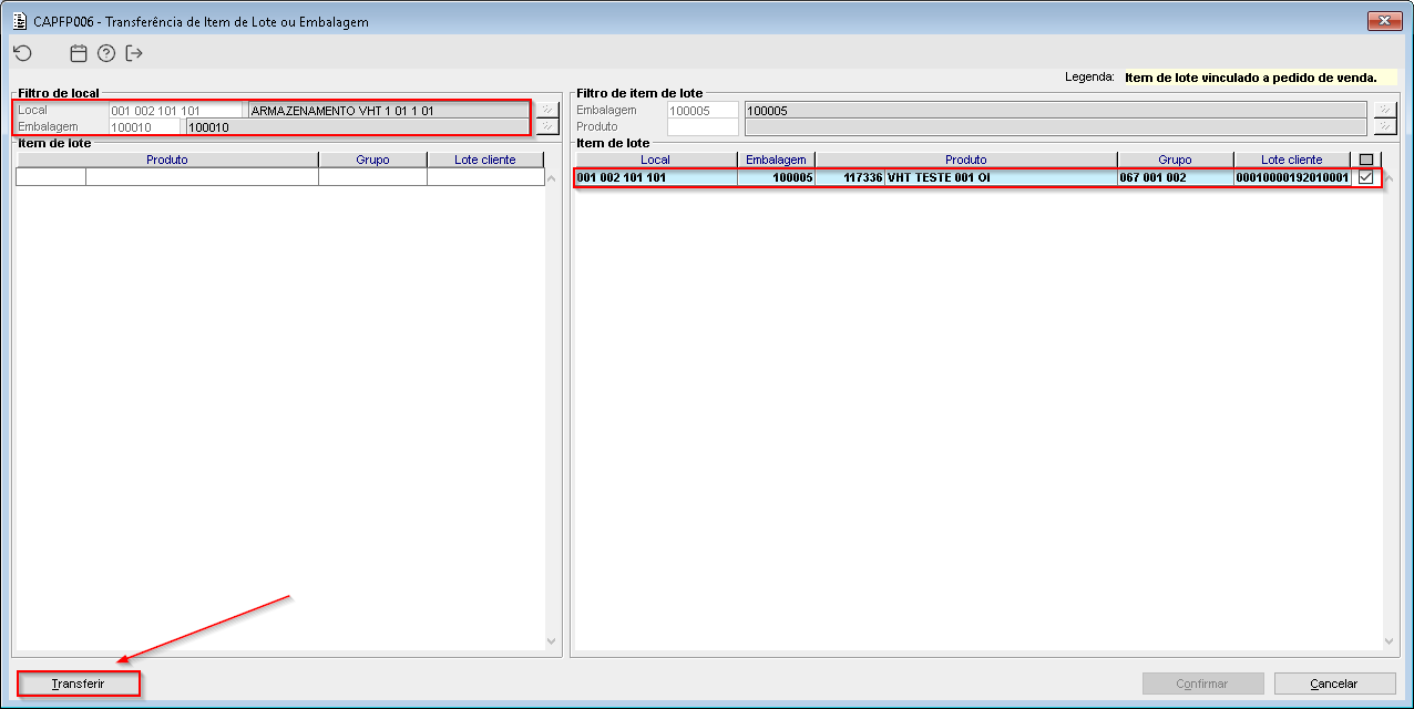
Foi desenvolvido o componente CAPFP006 (Transferência de Item de Lote ou Embalagem) que tem como objetivo transferir embalagens e itens de lote para uma nova embalagem ou local de armazenamento.


Imagem 1 - No componente CAPFP006 foi selecionado o local "001 002 101 101" e a embalagem "100010" como destino. Depois foi selecionada a embalagem "100005" como origem e acionado o botão "Transferir".


Imagem 2, 3 e 4 - Foi realizada a transferência do item de lote para a embalagem "100010" do local "001 002 101 101" e realizada a confirmação da transferência.


Imagem 5 - No componente CAPFP006 foi selecionado o local "002 VHT 101 101" sem embalagem vinculada como destino. Depois foi selecionada a embalagem "100050" como origem e acionado o botão "Transferir".


Imagem 6, 7 e 8 - Foi realizada a transferência da embalagem "100050" para o local "002 VHT 101 101" e realizada a confirmação da transferência.


Imagem 9 - Após consultar novamente o local "002 VHT 101 101", nota-se que a embalagem foi transferida corretamente.