Páginas filhas
  • DT Criação de nova instrução de lavação diretamente no componente PRDFM332


01. DADOS GERAIS

Produto:

TOTVS Moda

Linha de Produto:

Virtual Age

Segmento:

Varejo

Módulo:

Moda - Varejo

Função:Criar nova instrução de lavação diretamente através do PRDFM332
País:Brasil
Ticket:
Requisito/Story/Issue (informe o requisito relacionado) :

DVAIND-10009, DVAIND-10070, DVAIND-10071


02. SITUAÇÃO/REQUISITO

Atualmente o componente PRDFM332 permite selecionar instruções que foram previamente cadastradas e permite definir os itens da instrução assim como as imagens e variações dos itens.

03. SOLUÇÃO

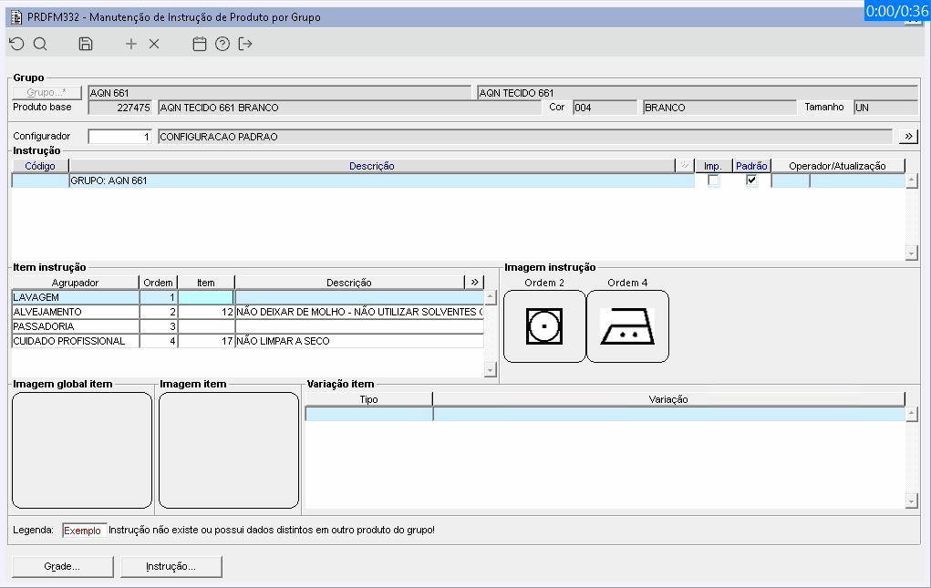
Foram realizados ajustes no componente PRDFM332 para permitir ao usuário a gravação de uma nova instrução diretamente no componente. Foi adicionado o novo campo "Configurador" para que o usuário selecione um configurador do tipo instrução e a partir deste consiga realizar manutenção e cadastrar novas instruções para o grupo.      


Imagem 1 - O novo campo "Configurador" foi adicionado para permitir ao usuário montar uma instrução de lavação personalizada para o produto que esta sendo editado. O novo campo permite apenas configuradores do tipo instrução, e o configurador e suas instruções podem ser cadastrados no componente PRDFM203.


Imagem 2 - A mensagem de aviso aparece quando o configurador selecionado não possui item.


Imagem 3 - Ao tentar remover um item obrigatório uma mensagem de aviso será exibida.


Imagem 4 - No frame "Item instrução", ao ter um "Agrupador" do item em foco, é adicionado o mesmo "Agrupador", o qual será ordenado imediatamente e assim reorganizando a lista. A nova ocorrência será carregada "em branco", para que seja possível o preenchimento do mesmo.


Imagem 5 - No frame "Item instrução" ao navegar através da tecla Tab irá passar ao próximo "Item" a ser preenchido.


Imagem 6 - Ao tentar adicionar um item não existente será exibida uma mensagem de aviso.


Imagem 7 - Caso insira um item que não seja do agrupador correto, uma mensagem de aviso sobre o caso será exibida.


Imagens 8 e 9 - Quando um item for selecionado pelo componente PRDFM151, será exibido apenas os itens que são do agrupador da linha em foco.


Imagens 10 e 11 - Quando o item do agrupador for obrigatório(PRDFM203), será demonstrada uma mensagem informando que o agrupador é obrigatório e que esta sem item. E quando o agrupador não for obrigatório e o usuário não informar o item, será demonstrada uma mensagem questionando o usuário se deseja continuar, se o usuário continuar, esse agrupador não obrigatório que não foi informado o item, será removido da lista, porém se o usuário não continuar, a mensagem será fechada e o componente permanecerá com os dados em tela.


Imagem 12 - Foi incluído um botão no rodapé do componente chamado "Instrução..." que abre o componente PRDFM190, podendo realizar manutenção na instrução do produto.