01. DADOS GERAIS
| Produto: | TOTVS Moda |
|---|---|
| Linha de Produto: | Virtual Age |
| Segmento: | Varejo |
| Módulo: | Moda - Produção |
| Função: | Realizar o relacionamento de RFID para o produto conjunto automaticamente na finalização de O.P. |
| País: | Brasil |
| Ticket: | 16162273 |
| Requisito/Story/Issue (informe o requisito relacionado) : |
02. SITUAÇÃO/REQUISITO
Foi solicitada a possibilidade de ao realizar a finalização de O.P. por RFID através do componente PCPFP145, que para os produtos conjunto seja realizado o relacionamento dos mesmos de forma automática, com o objetivo de automatizar e facilitar o processo.
03. SOLUÇÃO
Foram realizadas as seguintes implementações para atender a necessidade solicitada:
- Foi implementado no componente PCPFP145 para quando o tipo de finalização for "Normal" e a O.P. informada for do tipo "Conjunto" onde a O.P. informada for a O.P. origem do mesmo, ao finalizar a mesma será realizada a finalização da O.P. do conjunto (origem), a finalização das O.P. de peças componentes (destino), e após a finalização será realizada a alteração para os RFID referentes as O.P's componentes com o tipo "Agrupado";
- Foi criado o parâmetro empresa "TP_AGRUP_RFID_FIN_OP_COMP" e quando o mesmo estiver configurado com "1" será realizado o agrupamento utilizando o RFID do produto padrão da ficha de consumo;
- Foi implementado no componente de alteração da etiqueta PRDFP123, a nova situação "Agrupado" onde nele será possível realizar a alteração da situação da etiqueta caso necessário;
- Foi implementada na manutenção de transação TRAFM060 para que ao informar um código RFID que esteja com a nova situação "Agrupado" configurado, não permitir incluir o mesmo na transação;
- Foi implementado no componente GERFP042 para quando informar uma etiqueta de RFID que esteja com a situação agrupada, apresentar a mesma como inválida e não permitir a inclusão da mesma.
Importante: Caso seja realizado o estorno da finalização da O.P., não será desfeito o agrupado dos códigos RFID.
Imagem 01 - Demonstra o componente PCPFM009, onde está sendo consultado o grupo de produto "V001 AGASALHO" e em seguida está sendo acionado o botão "Por produto...".
Imagem 02 - Ao acionar o botão mencionado anteriormente, o componente PCPFM014 é apresentado e pode ser visto que para o tamanho P a matéria prima do mesmo é composta pelos produtos "V001 CALCA" e "V001 BLUSA" onde a calça é a matéria prima principal.
Imagem 03 - Pode ser visto que para o tamanho M segue a mesma regra.
Imagem 04 - Demonstra o componente ADMFM014, onde está sendo configurado o parâmetro empresa "TP_AGRUP_RFID_FIN_OP_COMP" com o valor "1" para a empresa 008.
Imagem 05 - Demonstra o componente PCPFM144, onde está sendo criada a O.P. "45" com a quantidade de 5 itens para os tamanhos P e M do produto "V001 AGASALHO". Em seguida está sendo acionado o botão "Gerar O.P. comp.".
Imagem 06 - Ao acionar o botão mencionado anteriormente, a mensagem acima é apresentada onde está sendo selecionada a opção "Sim".
Imagem 07 - Após realizar a geração, o componente GERFP008 é apresentado, demonstrando as O.P's componentes geradas para os produtos referentes a ficha de consumo do produto "V001 AGASALHO".
Imagem 08 - Pode ser observada a O.P. componente gerada para o produto "V001 CALCA" que é a matéria prima do conjunto "V001 AGASALHO".
Imagem 09 - Pode ser observada a O.P. componente gerada para o produto "V001 BLUSA" que é a matéria prima do conjunto "V001 AGASALHO".
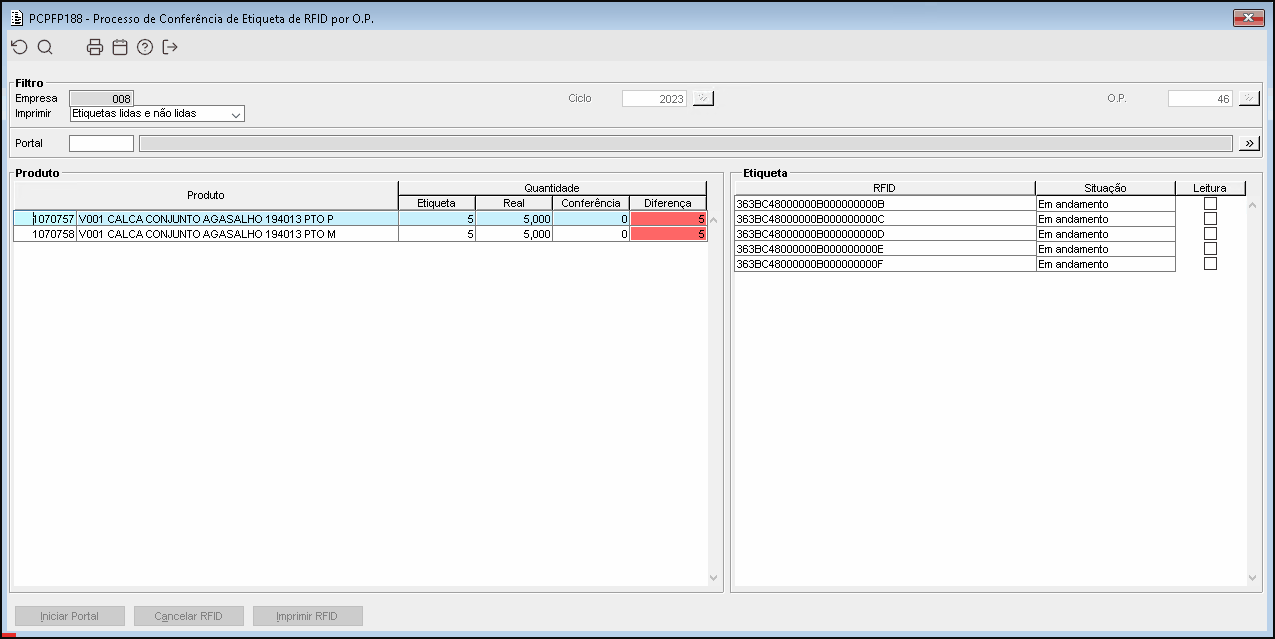
Imagem 10 - Demonstra o componente PCPFP188, onde podem ser observados os códigos RFID que foram gerados para os produtos referente a O.P. "46".
Imagem 11 - Demonstra o componente PCPFP188, onde podem ser observados os códigos RFID que foram gerados para os produtos referente a O.P. "47".
Abaixo considerar que para as O.P's: 45 (Principal agasalho), 46 (Componente calça) e 47 (Componente blusa), foram movimentadas as quantidades de três itens de cada produto para o último local da programação.
Imagem 12 - Demonstra o componente PCPFP145, onde está sendo informada a O.P. 45 (principal) e em seguida está sendo selecionado o tipo de finalização "Normal", informado o número de portal "1" e acionado o botão "F4 Iniciar Portal".
Imagem 13 - Ao acionar o botão mencionado anteriormente, é apresentado o componente GERFP068 para simular o leitor de RFID, onde estão sendo informados os três itens que compõem cada tamanho do conjunto, ou seja, três calças tamanho P com três blusas tamanho P e três calças tamanho M com três blusas tamanho M. Em seguida está sendo acionado o botão "Confirmar".
Imagem 14 - Após acionar o botão mencionado anteriormente, pode ser visto que os itens foram adicionados na tabela "Item contagem" e pelo tipo de finalização ser "Normal" e o parâmetro empresa "TP_AGRUP_RFID_FIN_OP_COMP" estar configurado como "1", os itens informados foram agrupados automaticamente e passaram a pertencer a O.P. "45". Em seguida está sendo acionado o botão "F11 Finalizar O.P.".
Imagem 15 - Ao acionar o botão mencionado anteriormente, a mensagem acima é apresentada, onde está sendo selecionada a opção "Sim".
Imagem 16 - Após realizar a finalização a mensagem acima é apresentada informando que a mesma foi gerada com sucesso.
Imagem 17 - Ao acessar os detalhes de movimentação referente a O.P. origem "45", pode ser visto que a transação "614017" foi gerada com sucesso, e a na grade pode ser observado que a quantidade de cada item é igual a "3" para os tamanhos P e M.
Imagem 18 - Demonstra o detalhamento da transação "614017" através do componente TRAFL017, onde está sendo acionado o botão "Item...".
Imagem 19 - Demonstra o componente TRAFL093 (TRAFL018 → Botão "Código de barras..") onde podem ser vistos os itens de RFID que foram informados anteriormente para o produto "1070767".
Imagem 20 - Demonstra o componente TRAFL093 (TRAFL018 → Botão "Código de barras..") onde podem ser vistos os itens de RFID que foram informados anteriormente para o produto "1070768".
Segue abaixo algumas validações realizadas no processo:
Imagem 21 - Caso seja marcada a opção "Não validar O.P." no componente PCPFP145, será apresentada a mensagem acima, informando que com a opção marcada não será realizado nenhum agrupamento de RFID para a O.P. componente de origem.
Imagem 22 - Caso seja informado um RFID referente a um produto que não se encontra no último local da programação juntamente com o da O.P componente origem, será apresentada a mensagem acima e o processo será abortado.
Imagem 23 - Caso os itens da O.P. componente de origem e das O.P's componentes filhas estejam no último local da programação, entretanto na leitura do RFID foi informado apenas um item referente ao conjunto, será apresentada a mensagem acima informando que não é possível montar o produto componente final, então a leitura será descartada por completo e o processo será abortado.
Imagem 24 - Caso seja selecionado no tipo de finalização um tipo diferente de "Normal", os itens informados não serão agrupados na O.P. componente principal, onde pode ser observado na tabela "Item de ordem de produção" que para cada item informado, está sendo apresentado a sua respectiva O.P.
Imagem 01 - Demonstra o componente PRDFP123, onde está sendo consultado um RFID referente ao produto "1070764" e pode ser visto que a situação do mesmo é igual a "Agrupado". Em seguida está sendo selecionada a nova situação "Encerrado" e acionado o botão "Confirmar".
Imagem 02 - Ao acionar o botão mencionado anteriormente, a mensagem acima é apresentada, informando que o processo foi realizado com sucesso.
Imagem 03 - Pode ser visto que o RFID consultado anteriormente passou a ter a situação "Encerrado", demonstrando assim que a alteração da situação foi realizada com sucesso.
Imagem 04 - Ao tentar consultar através do componente GERFP042 algum RFID que esteja com a situação "Agrupado" o mesmo será apresentado na tabela "Etiqueta inválida" e não será adicionado no filtro, conforme exemplo demonstrado acima. E pode ser observado que dos quatro RFID informados, apenas dois foram adicionados na tabela "Etiqueta válida".
Abaixo será demonstrado o processo onde não permite informar como item da transação um RFID que se encontre na situação "Agrupado".
Imagem 05 - Demonstra o componente PRDFC109, onde está sendo consultado um RFID referente ao produto "1070764" e pode ser observado que a situação do mesmo é igual a "Agrupado".
Imagem 06 - Demonstra o componente TRAFM060, onde está sendo criada a transação "613967" e pode ser observado que ao informar o código de RFID demonstrado anteriormente, a mensagem informando que o mesmo está agrupado é apresentada e o item não é adicionado na transação.





























