01. DADOS GERAIS
| Produto: | TOTVS Moda |
|---|---|
| Segmento: | Varejo |
| Módulo: | Moda - Fiscal |
| Função: | FISFM168 - Configurador Fiscal de Regime Tributário |
| País: | Brasil |
| Requisito/Story/Issue (informe o requisito relacionado) : |
02. SITUAÇÃO/REQUISITO
Realizar o processo de configuração inicial do módulo Fiscal do TOTVS Moda, de forma mais ágil e intuitiva.
03. SOLUÇÃO
Foi disponibilizado o novo componente FISFM168 no qual é possível realizar a configuração de diversos parâmetros do sistema por empresa em lote, através do Regime Tributário das empresas do ambiente.
No novo componente FISFM168, ao realizar a inclusão dos dados conforme detalhado a seguir, por empresa em seu respectivo frame de seu Regime Tributário, ao salvar no componente, o sistema automaticamente fará a configuração de diversos parâmetros dessas empresas conforme detalhado também a seguir e apresentará os dados gravados detalhadamente no frame Resumo configurações:
Ao salvar, as empresas que estão no frame Simples nacional, terão gravados os dados abaixo automaticamente:
- Configurado o parâmetro IN_OPT_SIMPLES como S
- Configurado o parâmetro CD_CSOSN_SIMPLES_NFE com o valor do Campo CSOSN
- Configurado o parâmetro PR_ALIQ_SIMPLES_NACIONAL com o Campo Alíquota
- Configurado o parâmetro UF_ORIGEM conforme a UF indicada no componente no Campo UF empresa
- Configurado no componente PESFM010, na aba Pessoa Jurídica, no campo Tipo de Regime Tributário como EPP
- Configurado as tabelas das faixas tributárias do Simples Nacional para o Anexo 1 e Anexo 2
Ao salvar, as empresas que estão no frame Lucro real, terão gravados os dados abaixo automaticamente:
- Saldo credor do respectivo imposto (ICMS, PIS, COFINS e IPI) para demonstração posterior no componente FISFM029, para o imposto e Mês/Ano em questão
- Configurado o parâmetro PR_ALIQ_PIS com o valor de 1.65 e o parâmetro PR_ALIQ_COFINS com o valor de 7.60
- Configurado o parâmetro TP_CALCULO_PIS_COFINS com o valor 2
- Configurado o parâmetro CD_EMP_APUR_PISCOFINS com a empresa matriz do CNPJ buscando o código da empresa matriz pela raiz do CNPJ
- Configurado o parâmetro IN_INFORMA_BCICMS_OUT conforme opção indicada no Campo Base cálculo ICMS outro (Apenas para empresas com UF Ceará)
- Configurado o parâmetro DS_LST_CFOP_TRIBOUT com a lista de CFOP conforme configurado no Campo Lista CFOP ICMS (Apenas para empresas com UF Ceará)
- Configurado o parâmetro UF_ORIGEM conforme a UF indicada no componente no Campo UF empresa
- Configurado no componente PESFM010, na aba Pessoa Jurídica, no campo Tipo de Regime Tributário como Lucro Real
Ao salvar, as empresas que estão no frame Lucro presumido, terão gravados os dados abaixo automaticamente:
- Saldo credor do respectivo imposto (ICMS e IPI) para demonstração posterior no componente FISFM029, para o imposto e Mês/Ano em questão
- Configurado o parâmetro PR_ALIQ_PIS com o valor de 0.65 e o parâmetro PR_ALIQ_COFINS com o valor de 3.00
- Configurado o parâmetro TP_CALCULO_PIS_COFINS com o valor 2
- Configurado o parâmetro CD_EMP_APUR_PISCOFINS com a empresa matriz do CNPJ buscando o código da empresa matriz pela raiz do CNPJ
- Configurado o parâmetro IN_INFORMA_BCICMS_OUT conforme opção indicada no Campo Base cálculo ICMS outro (Apenas para empresas com UF Ceará)
- Configurado o parâmetro DS_LST_CFOP_TRIBOUT com a lista de CFOP conforme configurado no Campo Lista CFOP ICMS (Apenas para empresas com UF Ceará)
- Configurado o parâmetro UF_ORIGEM conforme a UF indicada no componente no Campo UF empresa
- Configurado no componente PESFM010, na aba Pessoa Jurídica, no campo Tipo de Regime Tributário como Lucro Presumido
Ao salvar, para todos as empresas independentemente do frame, terão gravados os dados abaixo automaticamente:
- Configurado o parâmetro IN_SOMA_FRETE_BASEICMS com o valor 1
- Configurado o parâmetro TP_MOD_DCTO_FISCAL com o valor 55
- Configurado o parâmetro IN_GERA_DIFALIQ_AUTO_FIS com o valor 1
- Configurado o parâmetro CD_CUSTO_MEDIO_C_IMPOSTO com o valor 4 caso existir alguma configuração de Tipo de valor, sendo do tipo Custo e com o valor 4
- Configurado o parâmetro CD_CUSTO_MEDIO_S_IMPOSTO com o valor 3 caso existir alguma configuração de Tipo de valor, sendo do tipo Custo e com o valor 3
- Configurado o parâmetro CD_CUSTO_FINAL com o valor 2 caso existir alguma configuração de Tipo de valor, sendo do tipo Custo e com o valor 2
- Configurado o parâmetro CD_PESSOA_CERTIFICADO_DFE caso não esteja configurado com o código da pessoa da empresa matriz do CNPJ da empresa, ou seja, após consultar e identificar a pessoa com a mesma raiz do CNPJ tendo o final 1
Imagem 1 - Demonstração da gravação realizada no FISFM168, onde foram configurados os parâmetros e saldos credores para as empresas informadas.
Imagem 2.01 - Demonstração de gerar operações e regras fiscal quando acionado o botão "Gerar oper. prod.".
Imagem 2.02 - Após a geração no FISFM168 de operação e regra fiscal através do botão "Gerar oper.prod." é demonstrado o resumo das regras e operações configuradas.
| Tipo | Descrição |
|---|---|
| Operação | Entrada industrialização |
| Operação | Saída remessa |
| Operação | Entrada retorno |
| Operação | Cobrança de serviço |
| Operação | Cobrança por conta e ordem |
| Operação | Cobrança industrialização |
| Operação | Retorno de mercadoria remetida p/ industrialização |
| Operação | Retorno de merc. não utilizada na industrialização |
| Operação | Retorno de merc. não industrializada |
| Operação | Retorno de MP |
| Operação | Finalização de OP |
Tabela 2.03 - Lista das operações, sendo que os códigos das operações serão geradas sequencialmente conforme cada ambiente.
Imagem 2.04 - Demonstração no GERFM276 da operação Entrada industrialização.
Imagem 2.05- Demonstração no GERFM276 da operação Saída remessa.
Imagem 2.06 - Demonstração no GERFM276 da operação Entrada retorno.
Imagem 2.07 - Demonstração no GERFM276 da operação Cobrança de serviço.
.
Imagem 2.08 - Demonstração no GERFM276 da operação Cobrança por conta e ordem.
Imagem 2.09 - Demonstração no GERFM276 da operação Cobrança industrialização.
Imagem 2.10 - Demonstração no GERFM276 da operação Retorno de mercadoria remetida p/ industrialização.
Imagem 2.11 - Demonstração no GERFM276 da operação Retorno de merc. não utilizada na industrialização.
Imagem 2.12 - Demonstração no GERFM276 da operação Retorno de merc. não industrializada.
Imagem 2.13 - Demonstração no GERFM276 da operação Retorno de MP.
Imagem 2.14 - Demonstração no GERFM276 da operação Finalização de OP.
| Tipo | Descrição |
|---|---|
| Regra Fiscal (Principal) | Entrada industrialização estadual |
| Regra Fiscal (Relacionada) | Entrada industrialização interestadual |
| Regra Fiscal (Principal) | Saída industrialização estadual |
| Regra Fiscal (Relacionada) | Saída industrialização interestadual |
| Regra Fiscal (Principal) | Retorno estadual |
| Regra Fiscal (Relacionada) | Retorno interestadual |
| Regra Fiscal (Principal) | Cobrança de serviço estadual |
| Regra Fiscal (Relacionada) | Cobrança de serviço interestadual |
| Regra Fiscal (Principal) | Cobrança por conta e ordem estadual |
| Regra Fiscal (Relacionada) | Cobrança por conta e ordem interestadual |
| Regra Fiscal (Principal) CFOP 5124 | Industrialização efetuada para outra empresa estadual |
| Regra Fiscal (Relacionada)CFOP 6124 | industrialização efetuada para outra empresa interestadual |
| Regra Fiscal (Principal) CFOP 5902 | Retorno de mercadoria utilizada na industrialização estadual (Saída estadual) |
| Regra Fiscal (Relacionada)CFOP 6902 | Retorno de mercadoria utilizada na industrialização interestadual (Saída interestadual) |
| Regra Fiscal (Principal) CFOP 5903 | Retorno de mercadoria não aplicada na industrialização estadual (Saída estadual) |
| Regra Fiscal (Relacionada) CFOP 6903 | Retorno de mercadoria não aplicada na industrialização interestadual (Saída interestadual) |
| Regra Fiscal (Principal) CFOP 1903 | Retorno de mercadoria não aplicada na industrialização (Entrada estadual) |
| Regra Fiscal (Relacionada) CFOP 2903 | Retorno de mercadoria não aplicada na industrialização (Entrada interestadual) |
| Regra Fiscal (Principal) CFOP 1949 | Outras operações de entrada estadual |
| Regra Fiscal (Relacionada) CFOP 2949 | Outras operações de entrada interestadual |
Tabela 2.15 - Lista das regras fiscais criadas, sendo que os códigos das regras fiscais serão geradas sequencialmente conforme cada ambiente.
Imagem 2.16 - Após a geração no FISFM168 de operação e regra fiscal através do botão "Gerar oper.prod." é demonstrado o resumo das regras e operações configuradas.
Imagem 2.17 - Demonstração da geração no FISFM088 da regra fiscal CFOP 1901 de "ENTRADA INDUSTIALIZACAO ESTADUAL" e a regra relacionada "ENTRADA INDUSTIALIZACAO INTERESTADUAL".
Imagem 2.18 - Demonstração da geração no FISFM088 da regra fiscal CFOP 5901 de "SAIDA INDUSTIALIZACAO ESTADUAL" e a regra relacionada "SAIDA INDUSTIALIZACAO INTERESTADUAL".
Imagem 2.19 - Demonstração da geração no FISFM088 da regra fiscal CFOP 1902 de "RETORNO ESTADUAL" e a regra relacionada "RETORNO INTERESTADUAL".
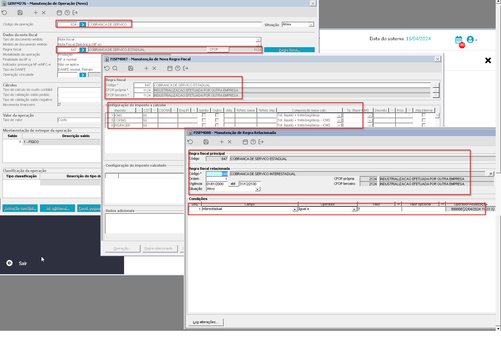
Imagem 2.20 - Demonstração da geração no FISFM088 da regra fiscal CFOP 1124 de "COBRANCA DE SERVIÇO ESTADUAL" e a regra relacionada "COBRANCA DE SERVIÇO INTERESTADUAL".
Imagem 2.21 - Demonstração da geração no FISFM088 da regra fiscal CFOP 1125 de "COBRANCA POR CONTA E ORDEM ESTADUAL" e a regra relacionada "COBRANCA POR CONTA E ORDEM INTERESTADUAL".
Imagem 2.22 - Demonstração da geração no FISFM088 da regra fiscal CFOP 5124 de "INDUSTRIALIZACAO EFETUADA PARA OUTRA EMPRESA ESTADUAL" e a regra relacionada "INDUSTRIALIZACAO EFETUADA PARA OUTRA EMPRESA INTERESTADUAL".
Imagem 2.23 - Demonstração da geração no FISFM088 da regra fiscal CFOP 5902 de "RETORNO DE MERCADORIA UTILIZADA NA INDUSTRIALIZACAO ESTADUAL" e a regra relacionada "RETORNO DE MERCADORIA UTILIZADA NA INDUSTRIALIZACAO INTERESTADUAL".
Imagem 2.24 - Demonstração da geração no FISFM088 da regra fiscal CFOP 5903 de "RETORNO DE MERCADORIA NAO APLICADA NA INDUSTRIALIZACAO ESTADUAL" e a regra relacionada "RETORNO DE MERCADORIA NAO APLICADA NA INDUSTRIALIZACAO INTERESTADUAL".
Imagem 2.25 - Demonstração da geração no FISFM088 da regra fiscal CFOP 1903 de "RETORNO DE MERCADORIA NAO APLICADA NA INDUSTRIALIZACAO ESTADUAL" e a regra relacionada "RETORNO DE MERCADORIA NAO APLICADA NA INDUSTRIALIZACAO INTERESTADUAL".
Imagem 2.26 - Demonstração da geração no FISFM088 da regra fiscal CFOP 1949 de "OUTRAS OPERACOES DE ENTRADA ESTADUAL" e a regra relacionada "OUTRAS OPERACOES DE ENTRADA INTERESTADUAL".
Imagem 2.27 - Demonstração da geração no FISFM088 da regra fiscal CFOP 1949 de "OUTRAS OPERACOES DE ENTRADA ESTADUAL" e a regra relacionada "OUTRAS OPERACOES DE ENTRADA INTERESTADUAL".
Imagem 2.28 - Demonstração no FISFM168 na geração das operações criadas automáticas gerando na informação adicional "Altera estoque terceiro pelo produto" e o checkbox "Valida devolução de remessa".
Imagem 2.29 - Demonstração no GERFM277 com o "tipo estoque em terceiros" setado como "Altera estoque terceiro pelo produto" e o checkbox "Valida devolução de remessa" para operação 1 e CFOP 1901.
Imagem 2.30 - Demonstração no GERFM277 com o "tipo estoque em terceiros" setado como "Altera estoque terceiro pelo produto" e o checkbox "Valida devolução de remessa" para operação 2 e CFOP 5901.
Imagem 2.31 - Demonstração no GERFM277 com o "Tipo estoque em terceiros" setado como "Altera estoque terceiro pelo produto" e o checkbox "Valida devolução de remessa" para operação 3 e CFOP 1902.
Imagem 2.32 - Demonstração no GERFM277 com o "Tipo estoque em terceiros" setado como "Altera estoque terceiro pelo produto" e o checkbox "Valida devolução de remessa" para operação 4 e CFOP 1124.
Imagem 2.33 - Demonstração no GERFM277 com o "Tipo estoque em terceiros" setado como "Altera estoque terceiro pelo produto" e o checkbox "Valida devolução de remessa" para operação 5 e CFOP 1125.
Imagem 2.34 - Demonstração no GERFM277 com o "Tipo estoque em terceiros" setado como "Altera estoque terceiro pelo produto" e o checkbox "Valida devolução de remessa" para operação 6 e CFOP 5124.
Imagem 2.35 - Demonstração no GERFM277 com o "Tipo estoque em terceiros" setado como "Altera estoque terceiro pelo produto" e o checkbox "Valida devolução de remessa" para operação 7 e CFOP 5902.
Imagem 2.36 - Demonstração no GERFM277 com o "Tipo estoque em terceiros" setado como "Altera estoque terceiro pelo produto" e o checkbox "Valida devolução de remessa" para operação 8 e CFOP 5903.
Imagem 2.37 - Demonstração no GERFM277 com o "Tipo estoque em terceiros" setado como "Altera estoque terceiro pelo produto" e o checkbox "Valida devolução de remessa" para operação 9 e CFOP 1903.
Imagem 2.38 - Demonstração no GERFM277 com o "Tipo estoque em terceiros" não setado como "Altera estoque terceiro pelo produto" e o checkbox "Valida devolução de remessa" desmarcado.
Imagem 2.39 - Demonstração no GERFM277 com o "Tipo estoque em terceiros" não setado como "Altera estoque terceiro pelo produto" e o checkbox "Valida devolução de remessa" desmarcado.
Após salvo os dados anteriores, serão apresentadas as mensagens a seguir para que possam ser realizadas outras configurações a partir deste novo componente FISFM168, também terão os botões na parte inferior do mesmo componente, que poderão ser abertos os componentes individualmente sendo o botão Contador (Abrirá o FISFM024), botão Impres. DANFE (Abrirá o FISFM102), botão CSC NFC-e (Abrirá o FISFM109), botão SAT/MF-e (Abrirá o SATFM001) e botão Numeração N.F. (Abrirá o FISFM148):
- Deseja configurar o(s) contador(es)/sócio(s) para a(s) empresa(s)? Caso selecionada a opção SIM será aberto o componente FISFM024 para configuração do sócio/contador da(s) empresa(s) e retornando ao componente FISFM168, será configurado automaticamente para as pessoas de todas as empresas que tiverem o(a) contador(a) configurados, o contato FISCAL, com os dados da pessoa do "Tipo" Contador (Configuração necessária para geração dos arquivos fiscais).
- Se nas empresas do componente FISFM168 houver alguma empresa de SP ou CE, será apresentada a mensagem: Deseja configurar os dados para emissão de CF-e via SAT/MFE? Caso selecionada a opção SIM, será aberto o componente SATFM001.
- Deseja configurar o CSC para emissão de NFC-e? Caso selecionada a opção SIM, será aberto o componente FISFM109 para configuração do CSC das empresas para emissão do documento NFC-e.
- Deseja configurar a impressão do DANFE? Caso selecionada a opção SIM, será aberto o componente FISFM102 para configuração da forma de impressão das NFs.
- Deseja configurar a numeração da Nota Fiscal? Caso selecionada a opção SIM, será aberto o componente FISFM148 para configuração da sequência de numeração para emissão das NF-e (Modelo 55) ou NFC-e (Modelo 65).
Imagem 1 - Demonstração do funcionamento das perguntas após salvar no componente FISFM168.
Imagem 1 - O processo de configuração dos dados realizará a inclusão dos registros de vigência dos impostos.
Imagem 2 - Demonstração dos impostos com suas vigências cadastradas no sistema, podendo ser consultado através do componente FISFM006.
Imagem 1 - O processo de gravação também realizará a configuração da tabela de alíquotas interestaduais no sistema.
Imagem 2 - Tabela de alíquotas interestaduais configurada no sistema, podendo ser consultada pelo FISFL062.
Imagem 1 - Outra configuração automática que é realizada, se faz referente ao cadastro da tabela do Simples Nacional em relação aos anexos 1 e 2, com suas respectivas faixas e valores de impostos.
Imagem 2 - Na tela do componente FISFM034 pode ser consultado os registros gravadas dos anexos 1 e 2 para a tabela do Simples Nacional.
- documento_tecnico
- bra
- totvs_moda
- fiscal
- versao_2307_22_000
- junho_2023
- configurador
- fisfm168
- regime_tributario
- simples_nacional
- lucro_real
- lucro_presumido
- configurador_fiscal
- regra_fiscal
- operacao
- fisfm024
- fisfm148
- satfm001
- fisfm109
- contador
- impressao_danfe
- sat
- mfe
- csc
- sequencia_nf
- numeracao_nf
- unrestored-unknown-attachment
- parametro_cd_pessoa_certificado_dfe
- entrada_industrialização
- saida_remessa
- entrada_retorno
- cobranca_servico
- cobranca_por_conta_ordem











































