01. DADOS GERAIS
| Produto: | TOTVS Distribuição e Varejo |
|---|---|
| Linha de Produto: | Linha Winthor |
| Segmento: | Distribuição |
| Módulo: | 5 - PROCESSAMENTO |
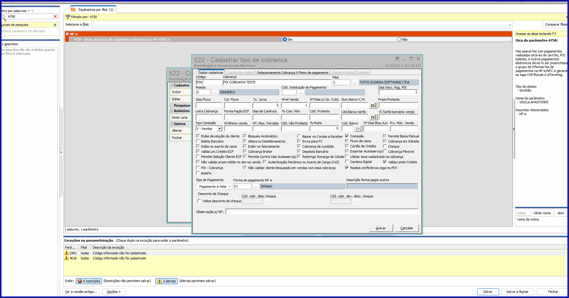
| Função: | 522 - CADASTRAR TIPO DE COBRANÇA |
| País: | Brasil |
| Ticket: | N/A |
| Requisito/Story/Issue: | DDFINAN-28453 |
02. SITUAÇÃO/REQUISITO
NT 2024/001 trouxe os novos campos vinculados às cobranças de cartões, PIX, Bolepix e boleto que fazem referência a pagamentos transacionados por terceiros.
Para estes casos passa a existir um novo dado que deve ser preenchido no XML no momento da emissão da NFe
Material de referência: NT2023.004 v1.11 em vigor desde 01/07/2024
Ajuste feito na rotina 522 - Cadastrar tipo de cobrança
No campo "Cod. Instituição de Pagamento", apenas apresentar clientes Pessoa Juridica (pcclient.tipofj = 'J')
Validar parâmetro pcparamfilial.VINCULAPAGTONFE (4758)
- Cenário com filial em branco na 522:
- Se existir uma ou mais filiais com o parâmetro pcparamfilial.VINCULAPAGTONFE = 'S':
- Caso o cliente marque "Bolepix", "Carteira Digital" ou "Pix Cobrança", exigir o preenchimento do campo "Cod. Instituição de Pagamento" (pccob.codcliintermediador)
- Se o cliente tentar gravar com uma das opções marcadas e sem preencher o campo, apresentar a seguinte mensagem: "Foi escolhida cobrança Bolepix, Carteira Digital ou Pix Cobrança, sem vínculo com filial e existe filial com o parâmetro 4758 da rotina 132 como "SIM". Por isso, é obrigatório o preenchimento do campo "Cod. Instituição de Pagamento" (a instituição deve estar cadastrada como "Cliente" na rotina 302).
- Cenário com filial preenchida na 522:
- Se a filial estiver com o parâmetro pcparamfilial.VINCULAPAGTONFE = 'S':
- Caso o cliente marque "Bolepix", "Carteira Digital" ou "Pix Cobrança", exigir o preenchimento do campo "Cod. Instituição de Pagamento" (pccob.codcliintermediador)
- Se o cliente tentar gravar com uma das opções marcadas e sem preencher o campo, apresentar a seguinte mensagem: "Foi escolhida cobrança Bolepix, Carteira Digital ou Pix Cobrança, e o parâmetro 4758 da rotina 132 nesta filial está como "SIM". Por isso, é obrigatório o preenchimento do campo "Cod. Instituição de Pagamento" (a instituição deve estar cadastrada como "Cliente" na rotina 302).
- Se estiver com o parâmetro pcparamfilial.VINCULAPAGTONFE = 'N' ou NULO, não exigir o campo.
03. SOLUÇÃO
Validação do parâmetro VINCULAPAGTONFE e obrigatoriedade de preenchimento do campo "Cod. Instituição de Pagamento".
100
Favor atualizar rotina 522 - Cadastrar tipo de cobrança para a versão igual ou superior
- 34.0.7.8
- 35.0.4.10
04. DEMAIS INFORMAÇÕES
Importante!
As versões estarão disponíveis para download no CCW.
https://centraldecontrole.pcinformatica.com.br/
Mantenha suas rotinas sempre atualizadas!
05. ASSUNTOS RELACIONADOS


