01. DADOS GERAIS
| Produto: |
TOTVS DMS |
|---|---|
| Linha de Produto: | Linha Protheus |
| Segmento: | Varejo |
| Módulo: |
TOTVS DMS (Linha Protheus) - Veículos (SIGAVEI) |
| Função: | Entrada de Veículos por Compra (VEIXA001) |
| País: | Brasil |
| Ticket: | 22707410 |
| Requisito/Story/Issue (informe o requisito relacionado) : | DVARMIL-7764 |
02. SITUAÇÃO/REQUISITO
Ao Incluir um pedido utilizando um CHASSI inexistente na rotina Painel Pedidos de Compras Maquinas JD (VEIA162) e realizar o processo de inclusão de veículos na rotina Entrada de Veículos por Compra (VEIXA001) onde o mesmo chassi utilizado no pedido anterior da rotina Painel Pedidos de Compras Maquinas JD (VEIA162) é informado e posteriormente cadastrado, o grid superior é bloqueado impedindo alterações.
03. SOLUÇÃO
Ajustado o processo de inclusão de veículos na rotina Entrada de Veículos por Compra (VEIXA001) onde após a utilização de um chassi inexistente que venha da rotina Painel Pedidos de Compras Maquinas JD (VEIA162) é informado e posteriormente cadastrado, para que, o grid superior se mantenha liberado para alterações.
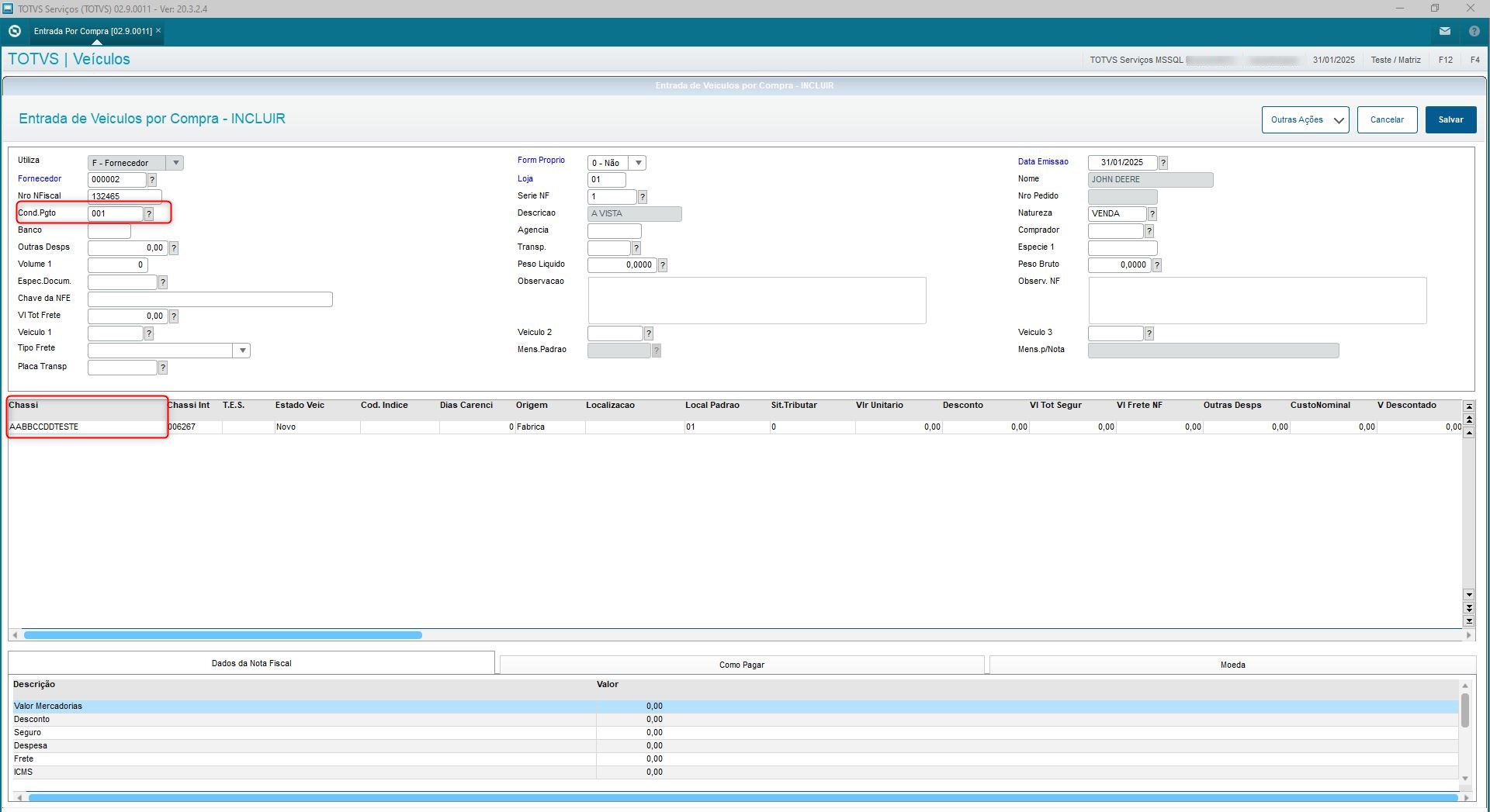
- Incluir um pedido utilizando um CHASSI inexistente na rotina Painel Pedidos de Compras Maquinas JD (VEIA162)
- Incluir uma Entrada por Compra na rotina VEIXA001, informando fornecedor, número e série do documento, condição de pagamento e outros campos obrigatórios
- Na parte inferior da tela (grid), informar o mesmo CHASSI utilizado no pedido anterior na rotina Painel Pedidos de Compras Maquinas JD (VEIA162) e preencher os campos para inclusão do veículo
- Após a inclusão, notar que os campos da parte superior da tela, permanecem editáveis, corrigindo assim, o relatado no ticket
Abaixo imagem após a inclusão do chassi, com os campos acima da tela com edição liberada:
04. DEMAIS INFORMAÇÕES
| Pacotes gerados: | 12.1.2210: https://suporte.totvs.com/portal/p/10098/download?e=1188484 12.1.2310: https://suporte.totvs.com/portal/p/10098/download?e=1188485 12.1.2410: https://suporte.totvs.com/portal/p/10098/download?e=1188486 |
|---|
05. ASSUNTOS RELACIONADOS
- Não há.
