01. DADOS GERAIS
| Produto: | TOTVS Moda
|
|---|---|
| Linha de Produto: | Virtual Age |
| Segmento: | Varejo |
| Módulo: |
Moda - Produção
|
| Função: | PCPFP063 - Finalização de Ordem de Produção por Grupo |
| País: | Brasil |
| Ticket: | 22811148 |
| Requisito/Story/Issue (informe o requisito relacionado) : | DVAIND-16935 |
02. SITUAÇÃO/REQUISITO
No processo de finalização de segunda qualidade com transferência, é realizada a entrada do produto da OP conforme a operação indicada no PCPFP063. Em seguida, o sistema realiza a saída desse produto e a entrada do produto relacionado, com a operação informada no parâmetro CD_OPER_TRANSF_PRD.
O que acontece é que o produto da OP é de lote e ao realizar a finalização, o saldo é movido para o saldo de inspeção, para seguir com os processos de geração de lote e inspeção. No entanto, quando o sistema tenta realizar a saída desse produto, ele consulta o saldo físico, que é o saldo da operação de saída da transferência.
03. SOLUÇÃO
Criação do parâmetro por empresa CD_OPER_TRANSF_PRD_LOTE com operação diferente do parâmetro CD_OPER_TRANSF_PRD.
A operação selecionada para finalização com transferência de produto não pode ter pares vinculados. Caso tenha pares vinculados o sistema vai se basear nesses pares para a realização da transferência.
Só será utilizado a operação do novo parâmetro (CD_OPER_TRANSF_PRD_LOTE) caso de não ter lotes de produto gerados no processo.
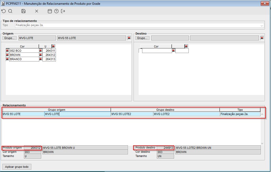
Imagem 1 - Relacionamento de segunda qualidade
Imagem 2 -Novo parâmetro configurado
Imagem 3 - Operação de finalização sem par
Imagem 4 - Operação usada no novo parâmetro, possui seu par de entrada. Precisa ter o parâmetro na operação de saída, pois como não tem lote na transação de saída é preciso estar setado.
Imagem 5 - Finalizando a O.P.
Imagem 6 - Produto da O.P. teve a entrada no saldo inspeção através da finalização e a saída através da transferência.
Imagem 7 - Produto destino teve sua quantidade gerada no saldo de inspeção conforme configuração.






