01. DADOS GERAIS
| Produto: | TOTVS Moda |
|---|---|
| Segmento: | Varejo |
| Módulo: | Pedido de venda |
| Função: | Sugestão de Item de lote para pedido de venda |
| País: | Brasil |
| Requisito/Story/Issue (informe o requisito relacionado) : |
02. SITUAÇÃO/REQUISITO
Na sugestão automática por pedido (PEDFP156) em situações em que a quantidade do lote fosse menor que a quantidade do pedido, esta sendo sugerido em duplicidade o item de lote.
03. SOLUÇÃO
Incluída a validação para não sugerir o mesmo item de lote na sugestão de item de lote pelo PEDFP156.
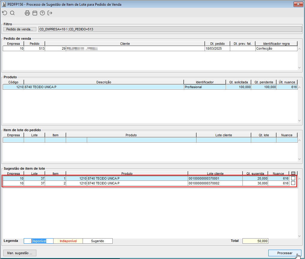
Imagem 1 - Acima vemos o lote utilizado para a sugestão automática, pode notar que existem apenas dois itens, um com a quantidade 20 e outro com a quantidade 30.
Imagem 2 - Acima vemos como exemplo a sugestão de item de lote antes da alteração, pode-se notar que o item com final "02" foi sugerido em duplicidade.
Imagem 3 - Após a alteração pode-se notar que o item não é mais sugerido em duplicidade.
Visão Geral
Import HTML Content
Conteúdo das Ferramentas
Tarefas


