01. DADOS GERAIS
| Produto: | TOTVS Moda |
|---|---|
| Segmento: | Varejo |
| Módulo: | Moda - Financeiro |
| Função: | GERFP095 - Envio de Duplicatas Para Paramento Banco do Brasil Através do Agendamento de Processo em Background |
| País: | Brasil |
| Requisito/Story/Issue (informe o requisito relacionado) : |
02. SITUAÇÃO/REQUISITO
Ser possível automatizar o envio das duplicatas para pagamento automaticamente para o Banco do Brasil.
03. SOLUÇÃO
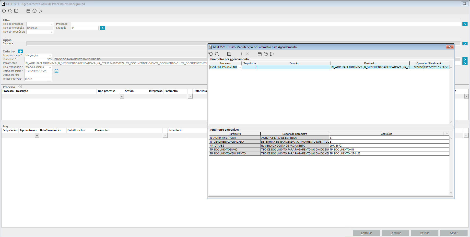
Foi habilitado para uso no componente GERFP095, o novo código de processo 303 - Envio de Pagamento Bancário BB que ao cadastrá-lo, durante o tempo em que estiver sendo rodado no ambiente, o sistema fará o envio para pagamento das duplicatas com situação Normal, que estiverem Liberadas para Pagamento e que ainda não foram enviadas para pagamento, para o Banco do Brasil. É necessário ainda, no momento de cadastrar o processo para rodar no GERFP095, configurar alguns parâmetros que definirão como o sistema irá buscar as duplicatas e enviá-las para pagamento ao Banco sendo os parâmetros:
IN_AGRUPAGILTROEMP - se configurado como S irá agrupar as empresas para rodar no mesmo processo.
IN_VENCIMENTOAGENDADO - se configurado como S irá agendar o pagamento dos títulos na data do vencimento e não no dia do envio.
NR_CTAPES - Deve ser configurado com o número da conta do Banco do Brasil criada no FCCFM005.
TP_DOCUMENTENVIO - Tipo das duplicatas que serão enviadas para pagamento.
TP_DOCUMENTOVENCIMENTO - Tipo das duplicatas que serão enviadas para pagamento no dia do vencimento.
Imagem 1 - Demonstração do processo sendo cadastrado com seus respectivos filtros.
Imagem 2 - Demonstração do resultado do processo demonstrando as duplicatas enviadas para pagamento.
05. ASSUNTOS RELACIONADOS

