Páginas filhas
  • DT Contabilização Documento Fiscal pelo Agendamento no Componente GERFP095


01. DADOS GERAIS

Produto:

TOTVS Moda

Segmento:

Varejo

Módulo:

Contábil

Função:Agendar Contabilização de Documento Fiscal pelo GERFP095 
País:Brasil
Requisito/Story/Issue (informe o requisito relacionado) :

DVAFIS-24313


02. SITUAÇÃO/REQUISITO

  • Necessidade de contabilizar os documentos fiscais em processo background contabilizando 2 dias anterior ao dia corrente.

03. SOLUÇÃO

  • Criação do processo "500 - Contabilização Documento Fiscal" permitindo agendar no componente GERFP095 de Agendamento Geral de Processo em Background.
  • O usuário deverá efetuar a configuração: 
    • Com o Tipo de processo "Integração".
    • Com o Processo "500".
    • Com o Tipo frequência "Diária".
    • Com inclusão da Data/hora início entre "23:01 e 07:59".
    • Sem Tempo de intervalo.
  • O processo contabilizará as NF de 2 dias anterior a data da inclusão, exemplo:
    • Processo será executado no dia 20/06 entre 23:01 e 07:59 da manha.
    • Será contabilizado os dia 18 e 19/06.
  • O processo irá contabilizar as NFs com situação Emitida modelo diferente de "35 - Documento Interno" ou com situação Normal que sejam documento "35 - Documento Interno".
  • Ao contabilizar os documentos Fiscais, o sistema efetuará as validações:
    • Nas NFs de Entrada utilizará a data de lançamento.
    • Nas NFs de Saída respeitará o parâmetro IN_CONSIDERA_DTEMIS_NFSAI.
    • Nas NFs que sejam do documento 35, o sistema irá considerar data de lançamento independente de ser "Entrada ou Saída".
    • O processo irá acumular os erros para mostrar no log do processo.

Imagem 01 - Demonstração no componente GERFP095 de Agendamento Geral de Processo em Background, com o Tipo de processo=Integração, Processo=500(Contabilização Documento fiscal),Tipo frequência=Intervalo minuto, mostrando a mensagem "O processo deve ser configurado apenas com o tipo de frequência diária!".


Imagem 02 - Demonstração no componente GERFP095 de Agendamento Geral de Processo em Background, com o Tipo de processo=Integração, Processo=500(Contabilização Documento fiscal),Tipo frequência=Diária, Data/hora Início=20/05/2025 17:00, mostrando a mensagem "Hora de início do cadastro não pode ser entre as 08:00 da manhã e 23:00 da noite!".


Imagem 03 - Demonstração no componente GERFP095 de Agendamento Geral de Processo em Background, com o Tipo de processo=Integração, Processo=500(Contabilização Documento fiscal),Tipo frequência=Diária, Data/hora Início=21/05/2025 17:00, mostrando a mensagem "Para a empresa 1 já existe este processo em andamento ou bloqueado, com a mesma configurações!".


Imagem 04 - Demonstração no CTPFM022 de Manutenção de Instrução Contábil de Documento Fiscal, com o plano=50, Operação=1072, ordem financeiro DESPESA/RECEITA e no CTPFM023 com a sequencia, conta do crédito e do debito.


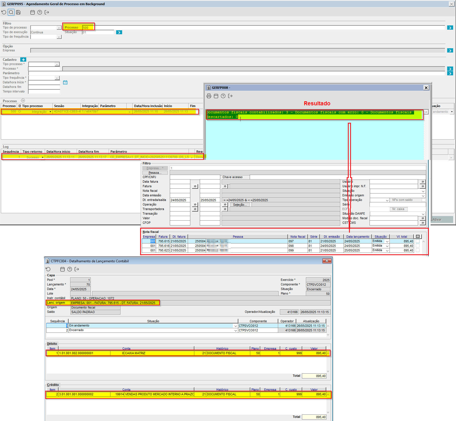
Imagem 05 - Demonstração no componente GERFP095 de Agendamento Geral de Processo em Background, com o Tipo de processo=Integração, Processo=500(Contabilização Documento fiscal),Tipo frequência=Diária, Data/Hora início=26/05/2025 contabilizando 3 documentos, utilizando a data do lançamento da NF e com 2 dias antes do agendamento.


Imagem 06 - Demonstração no componente GERFP095 de Agendamento Geral de Processo em Background, com o Tipo de processo=Integração, Processo=500(Contabilização Documento fiscal),Tipo frequência=Diária, Data/Hora início=26/05/2025 13:45:03, não contabilizando o documento, conforme o Log de erro da fatura 795603 por possuir conta de crédito, mais não possuir conta de debito cadastrada para operação=2072.


Imagem 07 - Demonstração no componente GERFP095 de Agendamento Geral de Processo em Background, com o Tipo de processo=Integração, Processo=500(Contabilização Documento fiscal),Tipo frequência=Diária, contabilizando um "Documento interno", fatura 795616 e mostrando os logs de erro.