01. DADOS GERAIS
| Produto: | TOTVS Moda |
|---|---|
| Segmento: | Varejo |
| Módulo: | Geral |
| Função: | GERFP096 - Importar Dados da Pessoa, Produto, Contas a pagar, Contas a receber e Adto/Credev |
| País: | Brasil |
| Requisito/Story/Issue (informe o requisito relacionado) : | DVAFIS-25434 |
02. SITUAÇÃO/REQUISITO
- Ter opção para importar pelo sistema os dados da "Pessoa, Produto, Contas a pagar, Contas a receber e Adto/Credev" no formato ".CSV".
03. SOLUÇÃO
- Criação do componente GERFP096 de Importação de Dados com as seguintes abas:
- Pessoa;
- Produto;
- Contas a pagar;
- Contas a receber;
- Adto/Credev;
- Botões:
- Validar dados: Tem a função de realizar a validação da estrutura do arquivo e apresentar possíveis divergências anterior a importação do arquivo.
- Importar dados: Tem a função de importar os dados do arquivo selecionado e previamente validado gravando no sistema.
- Importar background: Tem a função de importar os dados do arquivo selecionado liberando o terminal para executar outra atividade, ao final, será enviado um email para o endereço indicado no campo E-mail notificação com possíveis validações de divergências.
- Remover dados: Tem a função de remover os dados que foram importados.
- Layout: Lista em tela e permitir imprimir ou gravar no formato ".PDF" o layout dos campos a serem importados:
- Demonstra os requisitos necessários para a importação, informando a sequencia, nome do campo, tipo(numérico ou alfanumérico) tamanho, obrigatoriedade do campo e a observação.
- O arquivo deverá ser em formato ".CSV" e os campos devem ser delimitados pelo caractere ";(ponto e virgula)".
- A primeira linha do arquivo deve ser o cabeçalho com o nome de cada campo e será desprezada na importação.
- Os campos que possuem a terminação "1 ou 2 ou 3..." no layout, podem ser repetidos quando houver mais de um dado para o mesmo campo.
- Exemplo: Importação de pessoa que possui mais de um numero de telefone e também de e-mail.
- Exportar layout: Tem a função de criar um arquivo com o exemplo do layout, sendo a 1ª linha com o nome de cada campo e as demais linhas com informação preenchida para exemplificar e facilitar o entendimento.
- Exportar Logs: Tem a função de exportar os logs de erros de cada importação.
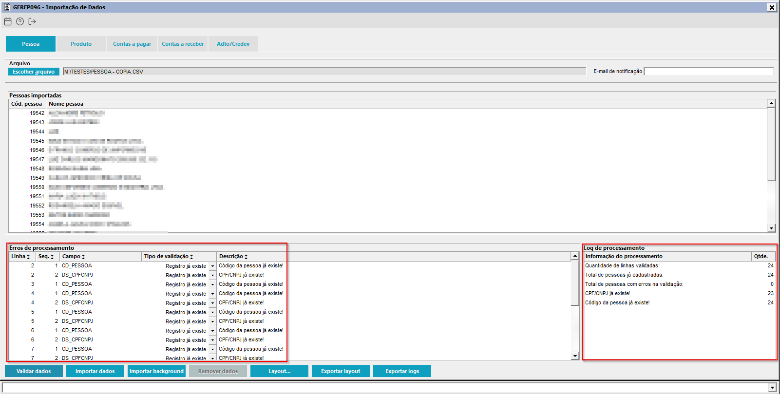
Imagem 1 - Demonstração da validação do arquivo apresentando algumas divergências a serem corrigidas anterior a importação do arquivo. Caso contrário essas linhas serão ignoradas.
Imagem 2 – Demonstração da exportação dos logs:
Acesse o componente GERFP096, navegue até a aba "Produto" e clique no botão "Exportar logs". O sistema abrirá automaticamente um novo componente exibindo os diretórios disponíveis. Selecione a pasta desejada, insira um nome de arquivo com a extensão .CSV no campo apropriado e clique em "Salvar".
Imagem 3 - Demonstração do arquivo lido com os registros sem divergências importados.
Imagem 4 - Demonstração da pessoa de exemplo importada com os dados de endereço, email e etc.
Imagem 5 - Demonstração dos dados adicionais da pessoa de exemplo importada.
Imagem 6 - Demonstração da classificação da pessoa de exemplo importada.
Imagem 7 - Demonstração de geração do arquivo em "CSV" pelo componente GERFP096 através do botão "Exportar Layout", com 2 exemplos dos campos a serem importados para a aba "Pessoa" sendo o nome do arquivo "pessoa.csv".
Imagem 8 - Caso tenha importado um arquivo com algum erro e deseje remover os dados, será necessário fechar o componente e abri-lo novamente após a importação. Ao reabrir, o botão "Remover Dados" estará habilitado.
Importante: A ação removerá todas as importações realizadas. Se alguma pessoa da importação já estiver vinculada a uma operação (exemplo: fatura, transação, pedido ou duplicata), não será possível remover a importação de pessoa e, consequentemente, o botão permanecerá desabilitado.
Imagem 01 – Demonstração da impressão do layout, acesse o componente GERFP096, vá até a aba "Produto" e clique no botão "Layout". O sistema abrirá automaticamente o componente SISFP002 para impressão.
Imagem 02 – Demonstração de exportação do layout, acesse o componente GERFP096, vá até a aba "Produto" e clique no botão "Exportar Layout". O sistema abrirá automaticamente um novo componente exibindo os diretórios disponíveis; selecione a pasta desejada e clique em "Confirmar".
Imagem 03 - Demonstração de importação do arquivo produtos, acesse o componente GERFP096, vá até a aba "Produto" e clique no botão "Escolher arquivo". O sistema abrirá automaticamente um novo componente.
Imagem 04 - Serão apresentados os diretórios disponíveis. Navegue até o arquivo a ser importado, selecione-o e clique em "Confirmar".
Imagem 05 - O diretório do arquivo selecionado será automaticamente preenchido no campo "Escolher arquivo". Em seguida, clique no botão "Validar".
Imagem 06 – Caso o arquivo contenha erros, eles serão exibidos no frame "Erros de Processamento", indicando a linha e a descrição de cada erro.
Imagem 07 – Se o arquivo não apresentar erros, o frame "Erros de Processamento" permanecerá em branco. Em seguida, clique no botão "Importar Dados" para prosseguir com a importação.
Imagem 08 – Após a importação, será exibida uma mensagem de sucesso e os produtos serão listadas no quadro "Produtos Cadastrados". Somente os produtos importadas na data atual serão exibidas na tela.
Imagem 09 – Demonstração dos produtos importados pelo componente GERFP096.
Imagem 10 - Caso deseje remover os dados dos produtos importados, será necessário fechar o componente e abri-lo novamente após a importação. Ao reabrir, o botão "Remover Dados" estará habilitado, apenas se o produto em questão não tiver sido utilizado em nenhum outro processo, caso contrário o botão estará desabilitado.
Imagem 01 – Demonstração da impressão do layout, acesse o componente GERFP096, vá até a aba "Contas a Pagar" e clique no botão "Layout". O sistema abrirá automaticamente o componente SISFP002 para impressão.
Imagem 02 – Demonstração de exportação do layout, acesse o componente GERFP096, vá até a aba "Contas a Pagar" e clique no botão "Exportar Layout". O sistema abrirá automaticamente um novo componente exibindo os diretórios disponíveis; selecione a pasta desejada e clique em "Confirmar".
Imagem 03 - Demonstração de importação do arquivo contas a pagar, acesse o componente GERFP096, vá até a aba "Contas a Pagar" e clique no botão "Escolher arquivo". O sistema abrirá automaticamente um novo componente.
Imagem 04 - Serão apresentados os diretórios disponíveis. Navegue até o arquivo a ser importado, selecione-o e clique em "Confirmar".
Imagem 05 - O diretório do arquivo selecionado será automaticamente preenchido no campo "Escolher arquivo". Em seguida, clique no botão "Validar".
Imagem 06 – Caso o arquivo contenha erros, eles serão exibidos no frame “Erros de Processamento”, indicando a linha e a descrição de cada ocorrência. No frame “Log de Processamento”, será apresentado o totalizador.
Imagem 07 – Demonstração da exportação dos logs:
Acesse o componente GERFP096, navegue até a aba "Contas a pagar" e clique no botão "Exportar logs". O sistema abrirá automaticamente um novo componente exibindo os diretórios disponíveis. Selecione a pasta desejada, insira um nome de arquivo com a extensão .CSV no campo apropriado e clique em "Salvar".
Imagem 08 – Se o arquivo não apresentar erros, o frame “Erros de Processamento” permanecerá em branco e, no frame “Log de Processamento”, será exibido o total de registros validados. Em seguida, clique no botão “Importar Dados” para prosseguir com a importação.
Imagem 09 – Após a importação, será exibida uma mensagem de sucesso e as duplicatas serão listadas no quadro "Duplicatas Importadas". Somente as duplicatas importadas na data atual serão exibidas na tela.
Imagem 10 – As duplicatas importadas pelo componente GERFP096 terão o campo "Tipo Inclusão" preenchido com "Importação de dados".
Imagem 11 – As duplicatas importadas pelo componente GERFP096 terão a liquidação de entrada "ENTRADA IMPORTACAO FCP". As duplicatas importadas já liquidadas também apresentarão a liquidação de baixa "BAIXA IMPORTACAO FCP" e o tipo de documento "Dinheiro".
Imagem 12 – Para remover uma duplicata importada, é necessário que nenhuma das duplicatas tenha sofrido qualquer alteração (por exemplo: pagamento integral ou parcial, abatimento ou envio para pagamento automático). Nessa condição, o botão “Remover Dados” será habilitado.
Observação: Ao utilizar o botão “Remover Dados”, todas as duplicatas importadas serão removidas.
Imagem 1 - Demonstração do arquivo validado e apresentando divergências em sua composição.
Imagem 2 - Demonstração do arquivo importado com sucesso após o ajuste das divergências e validação novamente sem erros.
Imagem 3 - Demonstração dos dados gravados para a fatura importada.
Imagem 4 - Demonstração dos dados gravados referente a fatura do cartão importada.
Imagem 5 - Demonstração da observação gravada para o documento importado.
Imagem 6 - Demonstração dos dados gravados para o documento cheque importado com informações e devolução.
Imagem 7 - Demonstração da data da liquidação de baixa do documento caso for informada no arquivo.
Imagem 8 - Demonstração no GERFP096 de Importação de dados, aba Contas a receber, após ter efetuado a remoção dos dados com 49.919 registro removidos.
Importante: A ação removerá todas as importações realizadas. Se alguma fatura da importação já estiver sido movimentada, não será possível remover a importação do Contas a Receber e, consequentemente, o botão permanecerá desabilitado.
Imagem 9 - Demonstração no GERFP096 de Importação de dados, aba Contas a receber, mostrando que o botão Remover dados esta desabilitado pelo motivo de 4 faturas terem sidos recebidas no contas a receber pelo componente FCRFP002.
Imagem 01 – Demonstração da impressão do layout, acesse o componente GERFP096, vá até a aba "Adto/Credev" e clique no botão "Layout". O sistema abrirá automaticamente o componente SISFP002 para impressão.
Imagem 02 – Demonstração de exportação do layout, acesse o componente GERFP096, vá até a aba "Adto/Credev" e clique no botão "Exportar Layout". O sistema abrirá automaticamente um novo componente exibindo os diretórios disponíveis; selecione a pasta desejada e clique em "Confirmar".
Imagem 03 - Demonstração de importação do arquivo, acesse o componente GERFP096, vá até a aba "Adto/Credev" e clique no botão "Escolher arquivo". O sistema abrirá automaticamente um novo componente.
Imagem 04 - Serão apresentados os diretórios disponíveis. Navegue até o arquivo a ser importado, selecione-o e clique em "Confirmar".
Imagem 05 - O diretório do arquivo selecionado será automaticamente preenchido no campo "Escolher arquivo". Em seguida, clique no botão "Validar".
Imagem 06 – Caso o arquivo contenha erros, eles serão exibidos no frame “Erros de Processamento”, indicando a linha e a descrição de cada ocorrência. No frame “Log de Processamento”, será apresentado o totalizador.
Imagem 07 – Demonstração da exportação dos logs:
Acesse o componente GERFP096, navegue até a aba "Adto/Credev" e clique no botão "Exportar logs". O sistema abrirá automaticamente um novo componente exibindo os diretórios disponíveis. Selecione a pasta desejada, insira um nome de arquivo com a extensão .CSV no campo apropriado e clique em "Salvar".
Imagem 08 – Se o arquivo não apresentar erros, o frame “Erros de Processamento” permanecerá em branco e, no frame “Log de Processamento”, será exibido o total de registros validados. Em seguida, clique no botão “Importar Dados” para prosseguir com a importação.
Imagem 09 – Após a importação, será exibida uma mensagem de sucesso e os movimentos serão listadas no quadro "Movimentos importados".
Imagem 10 – Para remover os movimentos importados, é necessário que a conta não possua registros de movimentação diferentes daqueles provenientes da importação. Caso alguma conta tenha sido utilizada após a importação, a ação Remover Dados não afetará essa conta.
Dessa forma, não será possível remover os dados importados desta conta.
Observação: Ao utilizar o botão “Remover Dados”, todos os movimentos importados que não tiverem movimentações associadas serão excluídos.
04. DEMAIS INFORMAÇÕES
















































