01. DADOS GERAIS
| Produto: | TOTVS Moda |
|---|---|
| Segmento: | Varejo |
| Módulo: | Fiscal |
| Função: | Emitir NF-e de Entrada de Vendas de E-commerce de Forma Automática(Reg. Especial TTS/E-Commerce) |
| País: | Brasil |
| Ticket: | Ticket #23969331 |
| Requisito/Story/Issue (informe o requisito relacionado) : |
02. SITUAÇÃO/REQUISITO
Necessidade de o sistema emitir automaticamente a NF-e de entrada, com a Natureza de Operação "Estorno de Crédito", para cada venda realizada via e-commerce, em conformidade com a legislação vigente do Regime Especial TTS/E-Commerce.
03. SOLUÇÃO
Para atender a esse requisito, o sistema foi atualizado no componente GERFM249, com a inclusão de um novo campo do tipo checkbox denominado "Duplica trans/ped". Esse campo permite ao usuário indicar se a operação deverá gerar automaticamente uma NF-e de entrada.
- O usuário deverá configurar em uma operação de venda no GERFM276 teclando o botão de "Duplica trans/ped" para abrir o GERFM249 e implementar as seguinte informações:
- Situação trans. ori. - Atendida
- Operação destino - uma de entrada que tenha as configurações de CFOP e CST e impostos do anexo.
- Pessoa destino - Pessoa da empresa transação origem
- Situação trans. dest. - Atendida com emissão de NFe
- Tipo empresa dest. - Mesma empresa da transação origem
- Tipo valor item - Transação origem
- Gerar NF destino - Selecionar
- Ao emitir as NF-e de venda pelos componentes TRAFM060, PEDFM001 e PEDFP144, o sistema passou a verificar, durante a geração da transação de venda, se existe uma operação com "Duplicata trans/ped" e se o checkbox "Gerar NF destino" está selecionado. Caso ambos os critérios sejam atendidos, após a transação de venda ser concluída e autorizada, o sistema gera automaticamente uma nova transação, com a respectiva NF-e de entrada emitida e autorizada.
Imagem 01 - Demonstração no GERFM249 – Manutenção de Duplicação de Operação/Transação. A funcionalidade foi acionada a partir do GERFM276, por meio do botão "Duplicata trans/ped". Durante o processo, é destacado que o novo checkbox "Gerar NF destino" está selecionado, indicando que será gerada uma nota fiscal para a transação de destino.
Imagem 02 - Demonstração no TRAFM060 – Lançamento de Transação Completo com Emissão de NF-e. Foi utilizado a operação 1403, cliente 10, vendedor 50 e produto 1. O processo resultou na geração da NF-e de saída, status "Autorizada", com número 1824/100 e fatura 798.895.
Imagem 03 - Demonstração no FISFM017 – Manutenção de Nota Fiscal. Realizada a consulta, no FISFM017, da NF-e de saída gerada sob o número 1824/100, vinculada à fatura 798.895, na empresa 001 e mostrando o XML gerado.
Imagem 04 - Demonstração no TRAFM052 – Baixa de Transação de Venda com Geração de NF-e de Entrada. O processo resultou na geração da nota fiscal de entrada "Autorizada", número 260469/56, vinculada à fatura 798.896. Essa geração ocorreu conforme a seleção do checkbox "Gerar NF destino" no GERFM249, que determina a emissão da nota fiscal para a transação de destino.
Imagem 05 - Demonstração no FISFM017 – Manutenção de Nota Fiscal. Realizada a consulta, no FISFM017, da NF-e de entrada gerada sob o número 260469/56, vinculada à fatura 798.896, na empresa 001, mostrando o XML gerado.
Imagem 06 - Demonstração no PEDFM001 de Manutenção de Pedido. Foi utilizado o pedido 5287, operação 1403, para o produto 001, com confirmação da transação no TRAFL001 de 05 unidades.
Imagem 07 - Demonstração no PEDFP007 – Faturamento de Pedido de Venda com uma Transação. Foi utilizado o pedido 5287, transação 146, operação 1403, cliente 10 e produto 1. O processo resultou na geração da NF-e de saída, status "Autorizada", com número 1828/100 e fatura 798.947.
Imagem 08 - Demonstração no TRAFM052 – Baixa de Transação de Venda com Geração de NF-e de Entrada. O processo resultou na geração da nota fiscal de entrada "Autorizada", número 260475/56, vinculada à fatura 798.948. Essa geração ocorreu conforme a seleção do checkbox "Gerar NF destino" no GERFM249, que determina a emissão da nota fiscal para a transação de destino.
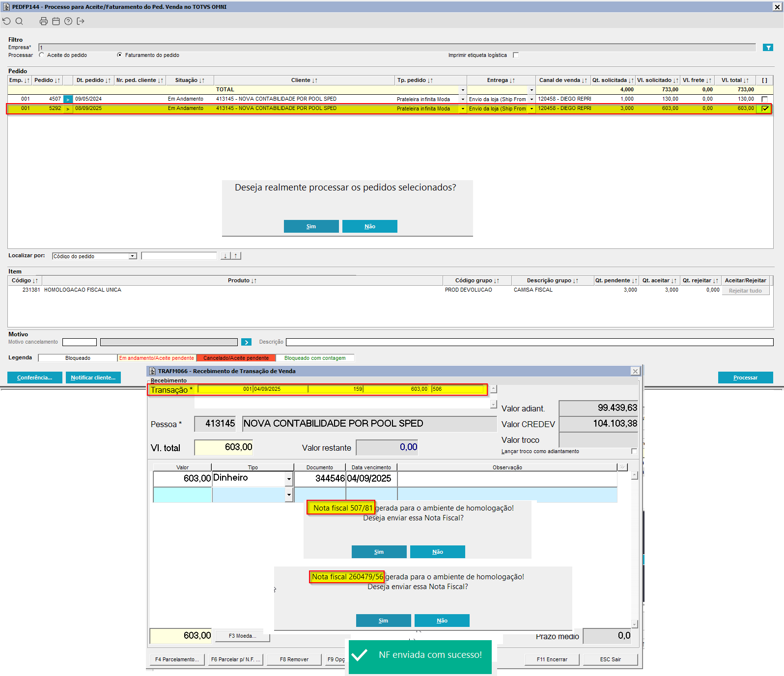
Imagem 09 - Demonstração no PEDFP144 de Processo para Aceite/Faturamento do Ped. Venda no TOTVS OMNI. O processo resultou na geração da nota fiscal de venda 507/81 e também a nota fiscal de entrada "Autorizada", número 260479/56. Essa geração ocorreu conforme a seleção do checkbox "Gerar NF destino" no GERFM249, que determina a emissão da nota fiscal para a transação de destino.
04. ASSUNTOS RELACIONADOS
- https://jiraproducao.totvs.com.br/secure/attachment/3037835/Emiss%C3%A3o%20de%20NF-e%20ECOMMERCE.pdf








