Produto: | TOTVS Distribuição e Varejo |
Linha de Produto: | Linha Winthor |
Segmento: | Distribuição TOTVS Goiânia |
Módulo: | 14 - FATURAMENTO |
Função: | 1452 -EMISSÃO DE NOTAS FISCAIS ELETRÔNICAS |
Requisito/Story/Issue (informe o requisito relacionado) : |
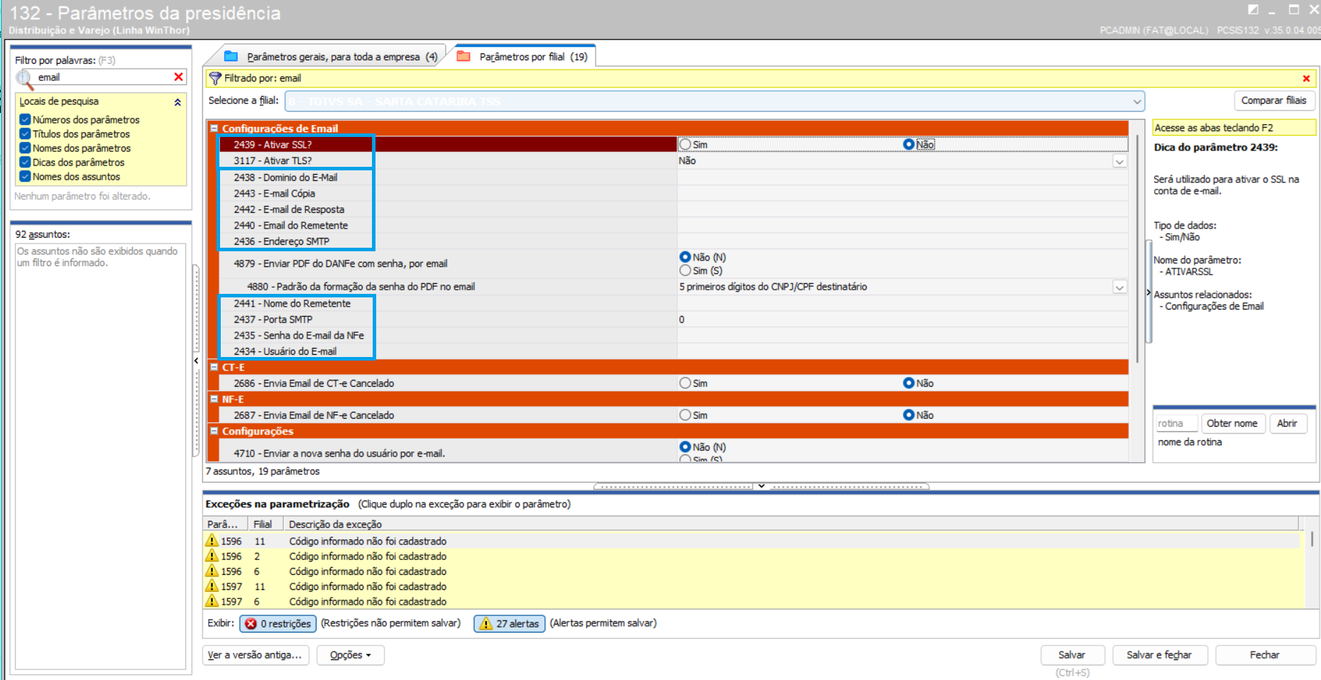
Foi identificada a necessidade de permitir a utilização de senha para abertura dos arquivos PDF dos DANF-e enviados por e-mail e também daqueles gerados na exportação pela rotina 1452.
A funcionalidade deverá possibilitar a definição do tipo de proteção por meio de parâmetros configuráveis na rotina 132, garantindo maior segurança e controle no acesso aos documentos fiscais.
Foi implementada a funcionalidade de gerar PDFs protegidos por senha para os DANF-es enviados por e-mail.
Para isso, foram criados dois novos parâmetros de configuração:
Parâmetro para ativar ou desativar o uso de senha nos PDFs.
Após a atualização, este parâmetro virá configurado como “Não”, mantendo a funcionalidade desativada até que o usuário opte por habilitar a proteção conforme sua necessidade.
Parâmetro que define o padrão utilizado para gerar a senha.
O usuário poderá escolher entre diferentes formatos de senha baseados nos dados do destinatário, como:
5 primeiros dígitos do CNPJ/CPF
5 últimos dígitos do CNPJ/CPF
CNPJ/CPF completo
Quando o parâmetro ENVIARPDFDANFECOMSENHA (4879) estiver configurado como “Sim”, o PDF será gerado com senha.
O parâmetro PADRAOSENHAPDFEMAIL (4880) definirá de que forma essa senha será formada.
Exemplos de funcionamento:
Se o padrão escolhido for “5 primeiros dígitos do CNPJ/CPF”, o PDF será aberto informando esses 5 dígitos cadastrados para o cliente (rotina 302).
Se o padrão for “5 últimos dígitos”, a senha será os 5 últimos dígitos do documento.
Se o padrão for “CNPJ/CPF completo”, a senha será exatamente o número completo cadastrado.
Caso o parâmetro 4879 esteja configurado como “Não”, o PDF continuará sendo gerado normalmente, sem qualquer proteção por senha, mantendo o funcionamento atual.
Observação: a senha deve ser informada utilizando apenas os números do CNPJ ou CPF, sem máscara, sem pontos, barras ou traços.
Atualize os seguintes objetos e rotinas para versão igual ou superior do descrita abaixo:
Rotina 1452: Versão 38.0.3.19;
Objeto PARAMETRO: Versão 8.0.24.000 (atualizado via rotina 814 no WTA; a versão rotina 1452 mencionada acima irá solicitar automaticamente a dependência deste objeto atualização).
Passo a passo:


Pesquise pelo cliente que será utilizado na emissão da NF-e;



Realize o processo de faturamento da nota conforme o tipo de pedido.













Não se aplica