01. DADOS GERAIS

Produto:

Segmento:

Módulo:Geral
Função:

GERFP096 - Importar Dados da Pessoa, Produto, Contas a pagar, Contas a receber e Adto/Credev

País:Brasil
Requisito/Story/Issue (informe o requisito relacionado) :

DVAFIS-25434
DVAFIS-25435
DVAFIS-26065


02. SITUAÇÃO/REQUISITO

03. SOLUÇÃO



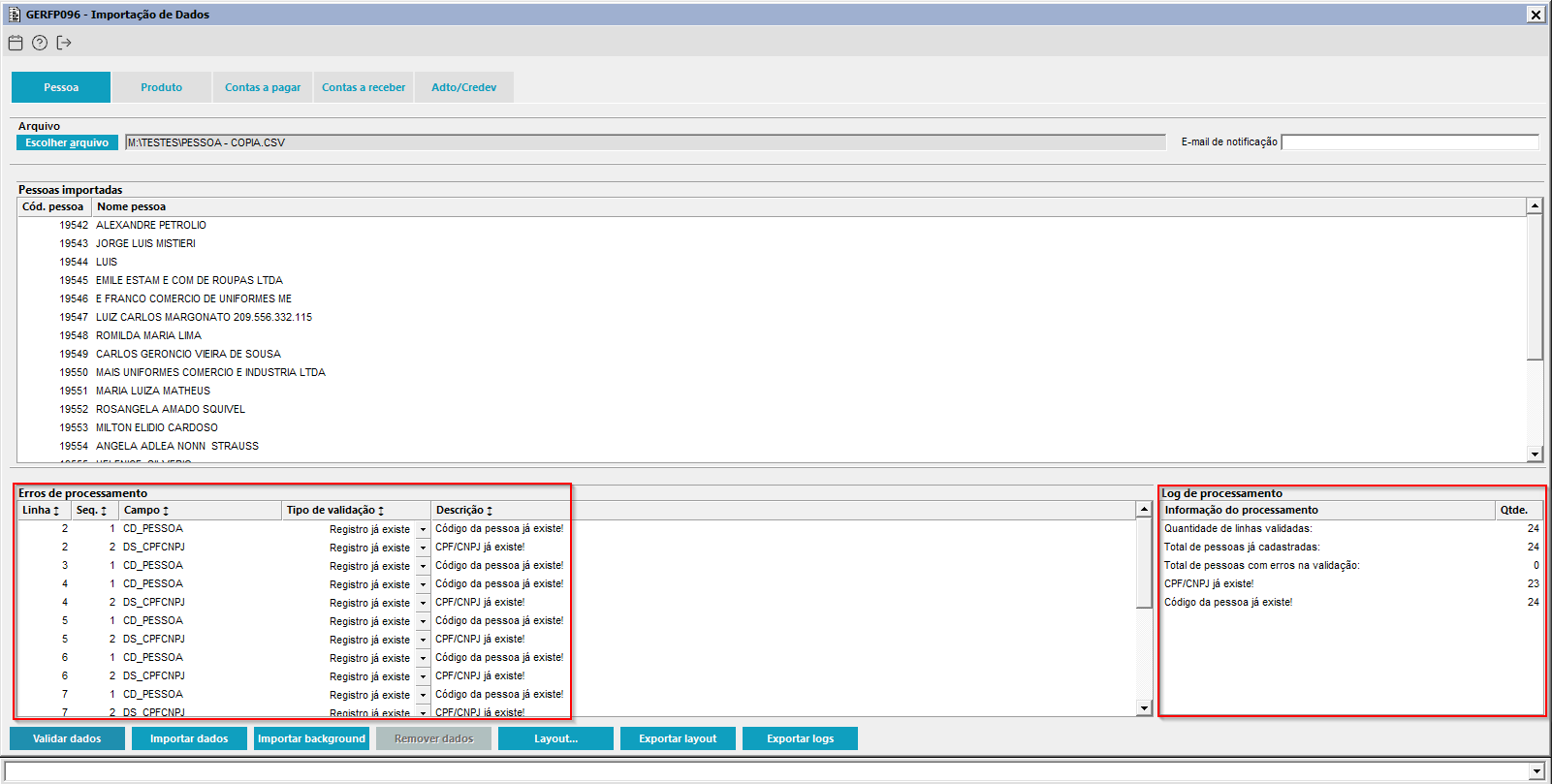
Imagem 1 - Demonstração  da validação do arquivo apresentando algumas divergências a serem corrigidas anterior a importação do arquivo. Caso contrário essas linhas serão ignoradas.

Imagem 2 – Acesse o componente GERFP096, navegue até a aba "Produto" e clique no botão "Exportar logs". O sistema abrirá automaticamente um novo componente exibindo os diretórios disponíveis. Selecione a pasta desejada, insira um nome de arquivo com a extensão .CSV no campo apropriado e clique em "Salvar".

Imagem 3 - Demonstração do arquivo lido com os registros sem divergências importados.

Imagem 4 - Demonstração da pessoa de exemplo importada com os dados de endereço, email e etc.

Imagem 5 - Demonstração dos dados adicionais da pessoa de exemplo importada.

Imagem 6 - Demonstração da classificação da pessoa de exemplo importada.

Imagem 7 - Demonstração de geração do arquivo em "CSV" pelo componente GERFP096 através do botão "Exportar Layout", com 2 exemplos dos campos a serem importados para a aba "Pessoa" sendo o nome do arquivo "pessoa.csv".

Imagem 8 - Caso tenha importado um arquivo com algum erro e deseje remover os dados, será necessário fechar o componente e abri-lo novamente após a importação. Ao reabrir, o botão "Remover Dados" estará habilitado.

Importante: A ação removerá todas as importações realizadas. Se alguma pessoa da importação já estiver vinculada a uma operação (exemplo: fatura, transação, pedido ou duplicata), não será possível remover a importação de pessoa e, consequentemente, o botão permanecerá desabilitado.



Imagem 01 – Demonstração da impressão do layout, acesse o componente GERFP096, vá até a aba "Produto" e clique no botão "Layout". O sistema abrirá automaticamente o componente SISFP002 para impressão.


Imagem 02 – Demonstração de exportação do layout, acesse o componente GERFP096, vá até a aba "Produto" e clique no botão "Exportar Layout". O sistema abrirá automaticamente um novo componente exibindo os diretórios disponíveis; selecione a pasta desejada e clique em "Confirmar".


Imagem 03 - Demonstração de importação do arquivo produtos, acesse o componente GERFP096, vá até a aba "Produto" e clique no botão "Escolher arquivo". O sistema abrirá automaticamente um novo componente. 


Imagem 04 - Serão apresentados os diretórios disponíveis. Navegue até o arquivo a ser importado, selecione-o e clique em "Confirmar".


Imagem 05 - O diretório do arquivo selecionado será automaticamente preenchido no campo "Escolher arquivo". Em seguida, clique no botão "Validar".


Imagem 06 – Caso o arquivo contenha erros, eles serão exibidos no frame "Erros de Processamento", indicando a linha e a descrição de cada erro.


Imagem 07 – Se o arquivo não apresentar erros, o frame "Erros de Processamento" permanecerá em branco. Em seguida, clique no botão "Importar Dados" para prosseguir com a importação.


Imagem 08 – Após a importação, será exibida uma mensagem de sucesso e os produtos serão listadas no quadro "Produtos Cadastrados". Somente os produtos importadas na data atual serão exibidas na tela.


Imagem 09 – Demonstração dos produtos importados pelo componente GERFP096.



Imagem 01 – Demonstração da impressão do layout, acesse o componente GERFP096, vá até a aba "Contas a Pagar" e clique no botão "Layout". O sistema abrirá automaticamente o componente SISFP002 para impressão.


Imagem 02 – Demonstração de exportação do layout, acesse o componente GERFP096, vá até a aba "Contas a Pagar" e clique no botão "Exportar Layout". O sistema abrirá automaticamente um novo componente exibindo os diretórios disponíveis; selecione a pasta desejada e clique em "Confirmar".


Imagem 03 - Demonstração de importação do arquivo contas a pagar, acesse o componente GERFP096, vá até a aba "Contas a Pagar" e clique no botão "Escolher arquivo". O sistema abrirá automaticamente um novo componente. 


Imagem 04 - Serão apresentados os diretórios disponíveis. Navegue até o arquivo a ser importado, selecione-o e clique em "Confirmar".


Imagem 05 - O diretório do arquivo selecionado será automaticamente preenchido no campo "Escolher arquivo". Em seguida, clique no botão "Validar".


Imagem 06 – Caso o arquivo contenha erros, eles serão exibidos no frame "Erros de Processamento", indicando a linha e a descrição de cada erro.


Imagem 07 – Se o arquivo não apresentar erros, o frame "Erros de Processamento" permanecerá em branco. Em seguida, clique no botão "Importar Dados" para prosseguir com a importação.


Imagem 08 – Após a importação, será exibida uma mensagem de sucesso e as duplicatas serão listadas no quadro "Duplicatas Importadas". Somente as duplicatas importadas na data atual serão exibidas na tela.


Imagem 09 – As duplicatas importadas pelo componente GERFP096 terão o campo "Tipo Inclusão" preenchido com "Importação de dados".


Imagem 10 – As duplicatas importadas pelo componente GERFP096 terão a liquidação de entrada "ENTRADA IMPORTACAO FCP". As duplicatas importadas já liquidadas também apresentarão a liquidação de baixa "BAIXA IMPORTACAO FCP" e o tipo de documento "Dinheiro".

Imagem 1 - Demonstração do arquivo validado e apresentando divergências em sua composição.


Imagem 2 - Demonstração do arquivo importado com sucesso após o ajuste das divergências e validação novamente sem erros.


Imagem 3 - Demonstração dos dados gravados para a fatura importada.


Imagem 4 - Demonstração dos dados gravados referente a fatura do cartão importada.


Imagem 5 - Demonstração da observação gravada para o documento importado.


Imagem 6 - Demonstração dos dados gravados para o documento cheque importado com informações e devolução.


Imagem 7 - Demonstração da data da liquidação de baixa do documento caso for informada no arquivo.


04. DEMAIS INFORMAÇÕES