O Painel de Controle permite ao usuário parametrizar todas as suas informações referentes as suas agendas de movimentação.
Pasta Informações
Função | Descrição |
Agenda para venda PDV | Agenda utilizada para contabilização das vendas dos PDV´s. |
Agenda para devolução PDV | Agenda utilizada para contabilização das devoluções das |
Série para Agendas de Vendas PDV | Série do documento utilizada no PDV. (ECF). |
Agenda para Quebras de Operadores | Número da agenda para quebras de operadores. |
Agenda para Sobras de Operadores | Número da agenda para sobras de operadores. |
Agenda para Quebras de Tesoureiro | Número da agenda para quebras de tesoureiro. |
Agenda para Sobras de Tesoureiro | Informar o número da agenda para sobras de tesoureiro. |
Tipo de Documento do Cofre para Quebra e Sobra | Informar qual documento do cofre será debitado despesas |
Pasta Documentos do Cofre
Pasta Movimentações
Pasta SITEF
Pasta Arquivo SITEF
Execute a Função F8 - Filial
Pasta Cofre/PDV
Pasta Saída Cheques
Pasta Transferências
Observação: A agenda tem que ser Tesouraria = S.
Informações fornecidas pela própria ZANTHUS
TABELAS
Código da Tabela | Acesso | Conteúdo |
045 | TESOONLINE | 1313 |
045 | AG2VCTRO | S Somente quando o ZOPE for utilizado em todas as filiais |
045 | CTROPfffff | fffff : filial (s/ digito) |
045 | TPFINppff - X999 | Onde: |
Outro ponto relevante é que a importação dos movimentos de caixa a partir do banco do cliente pode existir nos dois processos, sendo identificado por parâmetro.
Para iniciar a rotina posicione o cursor na linha correspondente ao módulo de Tesouraria:
*Menu RMS Administrativo * *Financeiro Tesouraria* Movimentações Tesouraria Online
Ao selecionar a tesouraria on-line será exibida a tela abaixo:
ATENÇÂO:
Cadastrar:
Tabela 045
Acesso: DOCDEVVDA
Conteúdo: Número do Documento de Cofre correspondente a Devolução (três primeiras posições)
Indica o número do Documento de Devolução
Tabela 45 - Inclusão da parametrização de "Não venda"
Acesso: NVD0004518 - VCS (Acesso: NVD + fffff (filial) + zz (finalizadora))
Conteúdo : VCS (VC é fixo e o S somente quando existe sangria da finalizadora e esta é um movto 500 do Zanthus)
Tabela 45 - Inclusão da parametrização do movimento 500 do Zanthus
Acesso: ZN50000045 –
Conteúdo: (ffdd onde ff é a finalizadora do recebimento e dd a do numerário)
ZN500, ZN501, ZN502, ZN503 e ZN510 (depende do tipo de movimento utilizado no Zanthus)

Nesta tela o usuário deverá inserir a filial e data de movimentação do caixa, clicar no "ShF9 Filtrar" para verificar as movimentações para filial selecionada.
Neste caso temos um operador aberto.
Caso queira incluir um operador, basta clicar em "F7 Incluir Operador", será exibida a tela:
O usuário deverá incluir o número do operador, ou clicar na busca avançada para localização.
Depois selecionar o ECF e turno que será realizado pelo operador.
Ao selecionar ou incluir um operador, as informações do movimento já aparecem na tela.
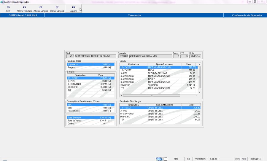
Ao clicar em "F5 Movto", a seguinte tela é exibida:
Nesta tela o usuário terá as informações sobre a movimentação do caixa do operador selecionado.
Também nesta tela o usuário poderá alterar o produto clicando em F5 Alterar Produto, F6 Alterar Sangria, F7 Incluir Sangria, e F8 Cupons .

Na Função F5 Alterar Produto, o usuário terá as opções de F2 Alterar e ShF9 Filtrar.
Ao executar a Função ShF9 Filtrar o sistema apresenta na tela a relação de produtos / movimentação.
Entre na Função F2 Alterar e o sistema disponibiliza os campos de Quantidade Atual e Valor Atual para a alteração necessária.
OBSERVAÇÃO:
Para que seja realizada alguma alteração será necessário a Permissão de Acesso VITUTRAN
Teclas CtrlF9 e CtrlF10.
Ao fazer a alteração desejada clicar confirme em "F4 Confirmar".
Para incluir uma sangria, que acontece quando o operador se ausenta e precisa tirar o dinheiro do caixa, o usuário deverá clicar em F6 Incluir Sangria.
Clique na função e o sistema abre a tela abaixo:
Selecione o tipo de sangria, ou seja, o motivo pelo qual a sangria está sendo incluída.
Informe o número do ticket, o valor correspondente e o código do Fiscal que autorizou a sangria.
Ou então terá a opção de modificar o tipo de documento, cupom e valor, conforme telas abaixo:
OBSERVAÇÃO:
A sangria deverá ser informada pelo valor total do movimento e por finalizadora.

O usuário poderá alterar a sangria.
O sistema abre a tela abaixo:
Clique em F2 Alterar e o sistema disponibiliza o campo de valor para a alteração.
Faça a alteração necessária e clique em F4 Confirmar.
Clique em F3 Fim para voltar.
Ao fazer a alteração o sistema atualiza na tela.
O usuário poderá alterar o produto e fazer a manutenção dos cupons.
Na Função F5 Alterar Produto o sistema abre a tela de Alteração de Produto já demonstrada anteriormente.
Na Função F6 Manutenção de Cupom o usuário poderá optar por Alterar ou Desdobrar
Função F2 Alterar:
Nos leques de opção o usuário poderá selecionar qual o tipo de operação que deseja alterar.
Será permitido alterar a Finalizadora e o tipo de Documento
Função F5 Desdobrar
No caso do desdobramento, é habilitada uma linha para desdobrar o valor, observe a tela:
Permite a Reabertura do Movimento da Tesouraria, desde que o movimento não tenha sido atualizado.
Nesta função é possível importar o movimento dos operadores da loja ou de um operador específico.
Nesta função é possível reimportar o movimento dos operadores da loja ou de um operador específico.

No final da operação o usuário deverá fechar o Movimento clicando em F6 Fechar Movimento, na tela inicial VGTUZOPE.
Ao finalizar é exibida a tela abaixo:
A tela acima, contém os dados da movimentação do caixa.
Após saída automática:
Histórico após a Saída Automática
