Indicadores de Gestão é um programa que oferece diversas informações em forma de relatórios, que são extraídas do Sistema RMS, processadas e acumuladas diariamente, semanalmente e mensalmente, de forma que o usuário possa consultá-las com fácil navegação e visualização. Sua simplicidade na utilização e elevado nível de detalhamento oferecem uma ferramenta eficaz para análise das informações geradas no sistema.
Esse manual pressupõe que o usuário já esteja familiarizado com o sistema RMS, sua utilização e funcionalidades, em caso de dúvida consulte o Help Desk da RMS ou seu Gerente de Consultoria.
IMPORTANTE:
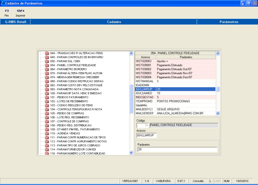
Indicar ao sistema que o módulo dos Indicadores de Gestão foi implantado, através do parâmetro:
Parâmetro | Acesso | Conteúdo | Descrição |
54 | INDCGESTAO | S ou N | Indica se o módulo "Indicadores de Gestão" é utilizado pelo cliente. |
![]()
Figura 1.1 - Cadastro de Parâmetros
Para gerar automaticamente os dados para compor os relatórios de indicadores de gestão, deve ser criado o JOB: PC_RMS_JOB.START_IND_GER e cadastrado o parâmetro 54 – GERAINDGER – conteúdo = S.
Também é possível gerar os dados manualmente através do programa VGGMGDIG.
Para atualizar as tabelas que contém as informações do "Módulo Indicadores", deve-se executar diariamente, semanalmente ou mensalmente a Geração de Indicadores, programa localizado dentro da pasta Indicadores do módulo Gerencial sob o nome "Atualização de Movimento". De acordo com as informações que deseja emitir, informando o código da loja com dígito, a data do movimento (formato dd/mm/aaaa) e selecionando a periodicidade, conforme Figura 01, confirme a execução apertando o botão F4 Confirmar.
Antes de iniciar a atualização do movimento, verificar se os parâmetros abaixo estão cadastrados. Analisar também o manual, onde outros parâmetros, relacionados especificamente a relatórios foram cadastrados, porque serão através deles que as informações serão analisadas.
Parâmetro | Acesso | Conteúdo | Descrição |
54 | MIXLOCAL | L | Tipos de produtos locais, cadastrados na tabela 41. Exemplo "L". |
54 | MIXNACIO | N | Tipos de produtos nacionais, cadastrados na tabela 41. Exemplo "N". |
![]()
Figura 2.1 - Cadastro de Parâmetros
![]()
Figura 2.2 Atualização de Movimento
![]()
Figura 2.3 – Relatório do Processamento
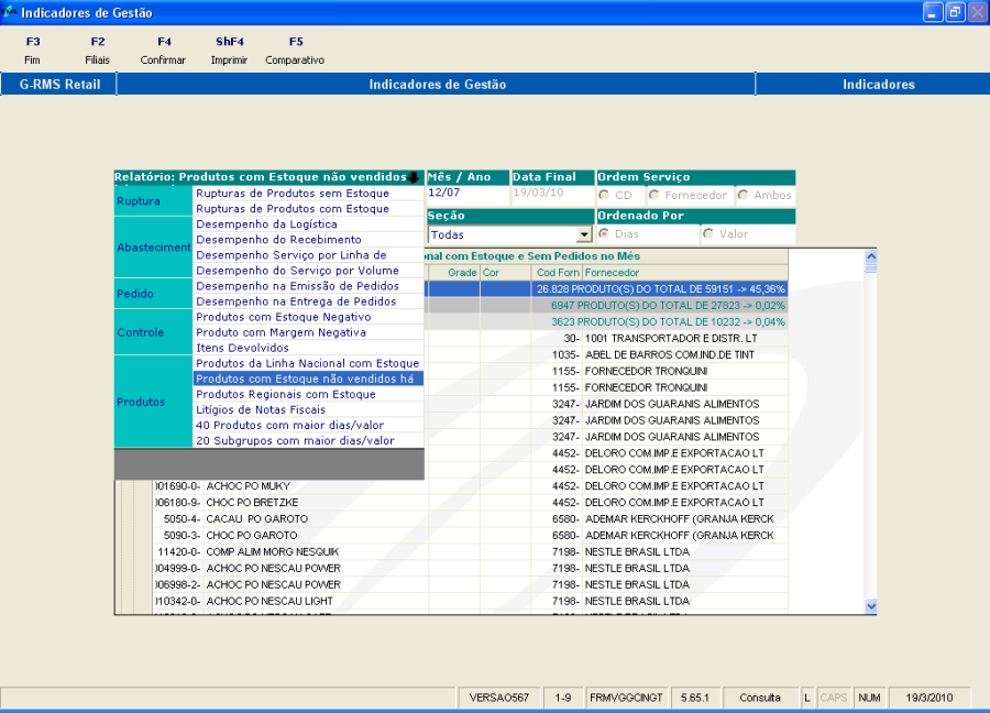
Entrando no Programa de nome "Indicadores" dentro da subpasta de mesmo nome, temos o programa representado pela figura 02.
Selecione o relatórioExecuta um comparativo dos produtos filtradosImprime os relatórios gerados
![]()
Figura 2.4 – Indicadores de Gestão
Selecione o relatório desejado (veja detalhes no próximo tópico) e informe as informações de data inicial e final, quando for o caso selecione a ordem de listagem desejada e de serviço, e informe as seguintes informações:
Filial: O sistema automaticamente assume a loja padrão, definida na tela de Identificação do Usuário para acesso ao Sistema RMS. Seu nome fantasia aparece no canto superior esquerdo da tela. O usuário pode selecionar outra loja, digitando o número com dígito, e o sistema disponibiliza o nome da filial automaticamente.
Seção: O padrão é que todas as seções sejam relacionadas em qualquer relatório. Ao selecionar uma seção, todos os relatórios serão emitidos com apenas os dados da seção selecionada.
Após informar as parametrizações do filtro, confirme o processamento apertando o botão F4 Confirmar.
![]()
Figura 2.5 – Seleção do Relatório
Nos próximos tópicos iremos tratar especificamente dos relatórios oferecidos pelo
"Programa Indicadores do Gerencial".
Demonstra, por setor, os valores das compras através do depósito/ plataforma e dos demais fornecedores (figura 03.1).
![]()
Navegue pelos níveis utilizando os sinais com "+ ou – ".![]()
Figura 3.1 – Desempenho de Logística.
Exemplo de relatório impresso (no Programa Indicadores, aperte o botão ShF4 Imprimir).
Figura 03.2 - Desempenho de Logística – Relatório impresso
Campo | Descrição |
Seção | Nome da Seção. |
| Valor total das compras da loja através do depósito e plataforma. |
Total Comp Direta | Valor total das compras da loja de fornecedores diversos. |
Total | Soma do total logístico e total compras diretas. |
Perc | Percentagem do total logístico sobre o total geral. |
As taxas de integração logística são calculadas em nível de Departamento, Setor e Loja.
A frequência é diária.
Os produtos identificados como rupturas possuem a venda média diária superior a N unidades e a venda real diária inferior ou igual a 50% da venda média diária. (Figura 04.1)
O parâmetro N é fixado em 10 unidades (quando parâmetro não cadastrado, conforme abaixo).

Figura 04.1 produtos sem estoque.
Campo | Descrição |
Produto | Código do produto. |
Descrição | Nome do produto. |
Grade | Quantidade da grade (SKU) |
Cor | Código da cor da grade (SKU) |
Cód Forn | Código do Fornecedor |
Fornecedor | Nome do Fornecedor. |
Estq Padrão | Quantidade do Estoque Padrão |
Qtde. Est | Estoque disponível por produto. |
Qtde. Vda | Venda do produto no dia. |
Vda | Demonstra a venda média no período por determinado produto. |
Dias Ruptura | Quantidade de dias com ocorrência de ruptura |
Os indicadores são calculados em nível de Departamento, Setor, Referências e Loja.
A frequência é diária.
Nota Importante:
É considerada ruptura quando a quantidade diária vendida de produtos é menor que:
(Saída Média Unitária * Limite ruptura /100)
Limite de Ruptura = 20 (ou o valor informado no parâmetro).
20 será o valor para quando o parâmetro não for cadastrado.
IMPORTANTE
Parâmetros para cálculo da ruptura.
| Acesso | Conteúdo | Descrição |
54 | IGVLSAIMED | Valor | Valor Mínimo Saída Média: se não for informado, parâmetro não será considerado |
54 | IGVLLIMRUP | Valor | Limite Ruptura: Percentual de divergência máxima entre média de movimentação e movimento do dia |

Figura 4.2 - Cadastro de Parâmetros
Os produtos identificados como rupturas possuem a venda média diária superior a N unidades e a venda real diária inferior ou igual a 50% da venda média diária. (Figura 05.1)
O parâmetro N é fixado em 10 unidades (ou valor do parâmetro).
Obs: Utilizam os mesmos parâmetros descritos no relatório Rupturas de Produtos sem Estoque.

Figura 5.1 - Rupturas de Produtos COM Estoque

Figura 5.2 - Rupturas de Produtos COM Estoque
Campo | Descrição |
Produto | Código do produto. |
Descrição | Nome do produto. |
Grade | Quantidade da grade(SKU). |
Cor | Código da cor da grade(SKU). |
Cód Forn | Código do Fornecedor |
Fornecedor | Nome do Fornecedor. |
Estq Padrão | Quantidade do Estoque. |
Qtde. Est | Estoque disponível por produto. |
Qtde. Vda | Venda do produto no dia. |
Vda. | Demonstra a venda média no período por determinado produto. |
Dias Ruptura | Quantidade de dias com ocorrência de ruptura |
Os indicadores são calculados em nível de Filial, Departamento, Seção e Produtos.
A frequência é diária.

Figura 6.1 - Produtos com Estoque Negativo
São listados os produtos cujo estoque em unidades é menor que 0(zero). (Figura 06.2).

Figura 06.2 - Estoque negativo.
Campo | Descrição |
Produto | Código do produto. |
Descrição | Nome do produto. |
Grade | Quantidade da grade (SKU) |
Cor | Código da cor da grade (SKU) |
Cód Forn. | Código do Fornecedor |
Fornecedor | Nome do Fornecedor. |
Qtde. Est | Estoque disponível por produto. |
Os indicadores são calculados em nível de Filial, Departamento, Seção e Produtos.
A frequência é diária.
São listados os 40 produtos com maior nível de estoque: (figura 08)

Figura 07.1 - Produtos com maior dias/ valor estoque
Campo | Descrição |
Produto | Código do produto. |
Descrição | Nome do produto. |
Grade | Quantidade na grade (SKU) |
Cód Forn | Código do Fornecedor. |
Fornecedor | Nome do Fornecedor. |
Estq Atual | Quantidade de Estoque existente. |
Dt. Recep | Data da Recepção do Produto. |
Dias Estq | Quantidade máxima de dias permitida para estoque |
Custos s/ Impostos | Valor do custo do estoque SEM impostos |
Vl. Estoque | Valor total do estoque da filial |
Os indicadores são calculados em nível de Filial, Divisão, Departamento, Seção e Produtos.
A frequência é semanal.

Figura 07.2 - Produtos com maior dias/ valor estoque
São listados os 20 subgrupos com maior nível de estoque: (Figura 09).

Figura 08.1 - Subgrupos com maior dias/ valor estoque
Campo | Descrição |
Grupo | Código do Grupo |
Subgrupo | Código do Subgrupo |
Descrição | Nome do produto. |
Estoque Atual | Quantidade de Estoque existente. |
Dias Estoque | Quantidade de dias em estoque. |
Valor Estoque | Valor total dos produtos em estoque |
Os indicadores são calculados em nível de Filial, Divisão, Departamento, Seção e Produto.
A frequência é semanal.

Figura 08.2 - Subgrupos com maior dias/ valor estoque.
Exibe uma listagem de produtos que possuem estoque, no entanto, não tiveram pedidos de compra (figura 9.2):

Figura 09.1 - Produtos da Linha Nacional com Estoque e SEM pedidos no mês.

Figura 09.2 - Produtos da Linha Nacional com Estoque e SEM pedidos no mês.
| Descrição |
Produto | Código do produto |
Descrição | Nome do produto |
Grade | Quantidade do produto na grade (SKU) |
Cor | Código da cor na grade (SKU) |
Cód Forn | Código do Fornecedor |
Fornecedor | Nome do Fornecedor |
Os indicadores são calculados em nível de Filial, Departamento, Seção e Produto.
A frequência é mensal.
São relacionados todos os produtos da loja sem vendas há 90 dias, com o estoque em unidades superior a 0 (zero), como representado pela figura 10.2:

Figura 10.1 - Produtos com Estoque não vendido há mais de 3 meses.

Figura 10.2 - Produtos com Estoque não vendido há mais de 3 meses
Campo | Descrição |
Produto | Código do produto. |
Descrição | Nome do produto. |
Cód Forn | Código do Fornecedor. |
Fornecedor | Nome do fornecedor. |
Dt Ult Vda | Data da última venda do produto na loja. |
Dt Ult Ent | Data da última entrada do produto na loja. |
Estoque | Quantidade do produto em estoque |
Custo | Custo do produto para a loja. |
Valor | Valor do produto na loja. |
Os indicadores são calculados em nível de Filial, Departamento, Seção e Produto.
A frequência é mensal.
São relacionados todos os produtos da loja que não pertencem à linha nacional e que possuem estoque em unidades superior a 0(zero), como exemplo temos a tela representada pela figura 11.2

Figura 11.1 - Produtos Regionais com Estoque.

Figura 11.2 - Produtos Regionais com Estoque.
Campo | Descrição |
Produto | Código do produto. |
Descrição | Nome do produto. |
Grade | Quantidade na grade (SKU). |
Cor | Código da cor na grade (SKU). |
Cód Forn. | Código do Fornecedor. |
Fornecedor | Nome do Fornecedor. |
Qtd Estoque | Estoque disponível por produto. |
Dias Estq | Quantidade em dias de disponibilidade de estoque. |
Valor Estoq | Valor do estoque disponível em reais. |
Os indicadores são calculados em nível de Filial, Departamento, Seção e Produto.
A frequência é mensal.
Demonstra o total de sugestões de pedidos modificados, seja na quantidade, custo, bonificação ou condição de pagamento, como demonstrado na figura 12.2:

Figura 12.1 – Itens Devolvidos

Figura 12.2 – Itens Devolvidos
Campo | Descrição |
Cod Forn | Código do fornecedor |
Nome Fantasia | Nome fantasia do fornecedor. |
Qtde Não Cad | Quantidade de produtos recebidos não cadastrados. |
Vlr Não Cad | Valor dos produtos recebidos não cadastrados. |
Qtde Sem Ped | Quantidade de produtos recebidos sem pedido. |
Vlr sem Ped | Valor dos produtos recebidos sem pedidos. |
Os indicadores são calculados em nível de Filial, Departamento, Seção e Fornecedor.
A frequência é semanal.
São relacionadas às notas fiscais com litígios devido à quantidade, preço, vencimento e outros motivos, comparando-as com o total de notas fiscais recebidas, a figura 13.2 representa a tela do relatório:

Figura 13.1 - Litígios de Notas Fiscais.

Figura 13.2 - Litígios de Notas Fiscais.
Campo | Descrição |
Seção | Nome da Seção. |
Notas Fiscais Alteradas |
|
Qtde | Total de notas fiscais com litígios devido à quantidade. |
Preço | Total de notas fiscais com litígios devido ao preço. |
Vencto | Total de notas fiscais com litígios devido ao prazo de vencimento. |
Outras | Total de notas fiscais com outros litígios. |
Geral | Total geral das Notas Fiscais com litígios |
Total NFs | Total de notas fiscais recebidas. |
Perc. Alt./Total | Percentagem de notas fiscais recebidas sem litígios. |
Os indicadores são calculados em nível de Filial, Departamento e Seção.
A frequência é diária.
Demonstra quais pedidos foram modificados após o horário limite especificado (figura 14):

Figura 14.1 – Desempenho na Emissão de Pedidos

Figura 14.2 – Desempenho na Emissão de Pedidos
Campo | Descrição |
Seção | Nome da Seção. |
Ped Emitidos | Totaliza a quantidade de pedidos emitidos. |
Ped Dentro Horário | Quantidade de pedidos emitidos no horário. |
Ped Fora Horário | Quantidade de pedidos emitidos fora do horário. |
Perc Ped Hor/ Total | Percentual de pedidos gerados por hora versus total pedido. |
Parâmetro utilizado:
Parâmetro | Acesso | Conteúdo | Descrição |
030: Controle de Bases | HORLIMITE | HHMM | Onde para |
Os indicadores são calculados em nível de Filial, Departamento e Seção.
A frequência é diária.
Relaciona a quantidade do total de pedidos emitidos no dia e do total de pedidos emitidos no dia da entrega, como temos na figura 15.2:

Figura 15.1 - Desempenho na Entrega de Pedidos.

Figura 15.2 - Desempenho na Entrega de Pedidos.
Campo | Descrição |
Seção | Descrição da Seção |
Pedidos no Dia | Número de pedidos feitos no dia |
Total Pedidos | Número de pedidos feitos no período |
Perc Pedidos | Número percentual de pedidos no dia em relação ao total de pedidos |
Os indicadores são calculados em nível de Filial, Departamento e Seção.
A frequência é diária.
Relaciona a quantidade, por setor, do total de itens pedidos, total dos itens pedidos e recepcionados na data certa de entrega e a quantidade de itens entregues. (Figura 16.2)

Figura 16.1 - Desempenho do Recebimento.

Figura 16.2 - Desempenho do Recebimento.
Campo | Descrição |
Cód. Forn | Código do Fornecedor. |
Nome Fantasia | Nome Fantasia do Fornecedor. |
Qtde Ped | Quantidade pedida por produto. |
Qtde Rec Data Certa | Quantidade recebida até a data agendada. |
% Rec. Data Certa | Quantidade recebida até a data agendada em percentual. |
Qtde Entregue | Quantidade total que foi recebida. |
% Qtde Entregue | Percentual de cada produto dentro do total recebido. |
Os indicadores são calculados em nível de Filial, Departamento, Seção e Fornecedor.
A frequência é diária.
Relaciona a quantidade, por setor, do total de volumes pedidos e do total de volumes recebidos. A relação é feita por: (figura 17.2)

Figura 17.1- Desempenho do Serviço por Volume.

Figura 17.2- Desempenho do Serviço por Volume.
Campo | Descrição |
Cod Forn | Código do Fornecedor. |
Nome Fantasia | Nome Fantasia do Fornecedor. |
Qtde Pedida | Total pedido por produto. |
Qtde Não Recebida | Total do produto recebido. |
Perc Não Rec/Ped | Percentual entre o que foi pedido e recebido. |
Os indicadores são calculados em nível de Filial, Departamento, Seção e Fornecedor.
A frequência é diária.
Relaciona a quantidade, por setor, do total de linhas de pedidos e do total de linhas recepcionadas. A relação é feita por, como na tela representada pela figura 18.2.
ORDEM SERVIÇO:

Figura 18.1 - Desempenho do Serviço por Linha de Produto.

Figura 18.2 - Desempenho do Serviço por Linha de Produto.
Campo | Descrição |
Cód Forn | Código de fornecedor. |
Nome Fantasia | Nome Fantasia do Fornecedor. |
Qtde Ped | Total de linhas dos pedidos. |
Qtde Rec | Linhas recebidas no total, de acordo com o total solicitado. |
% Rec Tot | //// Percentual Recebida em relação ao total de pedidos. |
Qtde Rec Parc | Linhas Recebidas no total, de acordo com o total solicitado. |
% Rec Parc | Percentual recebida parcial em relação ao total de pedidos. |
Qtde Não Atendida | Quantidade não atendida. |
% Não Atendida | Percentual não atendida em relação ao total de pedidos. |
Os indicadores são calculados em nível de Filial, Departamento, Seção e Fornecedor.
A frequência é diária.
São relacionados os produtos com margem inferior a 0(zero). (Figura 19.2).

Figura 19.1 - Produto com Margem Negativa.

Figura 19.2 - Produto com Margem Negativa.
Campo | Descrição |
Produto | Código do produto. |
Descrição | Nome do produto. |
Cod Forn | Código do Fornecedor. |
Fornecedor | Nome do fornecedor. |
Mrg | Exibe a Margem prevista do cadastro de metas do produto. |
Mrg Real | Percentual real da margem atingida. |
Os indicadores são calculados em nível de Filial, Departamento, Seção e Produto.
A frequência é diária.
Neste módulo são apresentados os resumos de todos os Relatórios dos Indicadores de Gestão, de acordo com a seleção feita.

Figura 20.1 – Comparativo dos indicadores

Figura 20.2 – Comparativo dos indicadores
FiltroRelação dos relatórios
Informações do mês/ ano selecionado
Informações do mesmo mês, porém do ano anterior.
Informações acumuladas.
Figura 20.3 – Comparativo dos indicadores

Figura 20.4 – Comparativo dos indicadores
As colunas "Obj" e "Nív" são informações cadastradas pelo usuário, através do programa VGGMNIEX. São informações que indicam quais os objetivos a serem atingidos em cada indicador e qual o nível esperado.

Figura 20.5 – Comparativo dos indicadores
Deverão ser informados a Filial, a Seção e o mês/ ano.
A seguir preencher as informações para cada tipo de indicador.
Período: informar o mês/ ano.
Opções:
O usuário tem a opção de selecionar para qual Filial deseja visualizar as informações.
A lista ao lado é preenchida com todas as Filiais cadastradas.
Não há opção para selecionar a informação (resumo) de um ou outro relatório. Sempre serão listados TODOS.

Figura 20.6 – Comparativo dos indicadores
Não é permitida a seleçãoSeleção de uma filial.
A lista é carregada com todas as empresas cadastradas. O usuário seleciona a empresa e quais as informações do resumo deseja consultar.

Figura 20.7 – Comparativo dos indicadores
Relação das empresasRelação dos relatórios
A lista é carregada com todas as regiões cadastradas. O usuário seleciona a região e quais as informações do resumo deseja consultar.

Figura 20.8 – Comparativo dos indicadores
Relação das "Regiões"Relação dos relatórios
A lista é carregada com todas as filiais cadastradas. O usuário seleciona a filial e quais as informações do resumo deseja consultar.
Relação das "Lojas"Relação dos relatórios 
Figura 20.9 – Comparativo dos indicadores
1. HISTÓRICO DE REVISÕES |
|
|
|
|
|
|
|
1.0 | 13/07/11 | Carmem Elvira |
|
1.1 | 05/03/15 | Mirella Vaqueiro |
|
1.1 | 27/10/2016 | Mirella Vaqueiro |
|